是时候扔掉 Postman 了,Apifox 真香!

1,938 阅读6分钟

作为开软件开发从业者,接口调试是必不可少的一项技能,我们经常使用 Postman 工具来进行接口调试,在接口调试方面 Postman 做的非常出色。但是在整个软件开发过程中,接口调试只是其中的一部分,还有很多事情 Postman 无法完成,或者无法高效完成,比如:接口文档定义、Mock 数据、接口自动化测试等等。

接口管理现状

一、常用解决方案

  1. 使用 Swagger 管理接口文档
  2. 使用 Postman 调试接口
  3. 使用 RAP Mock 数据
  4. 使用 JMeter 做接口自动化测试

二、存在的问题

维护不同工具之间数据一致性非常困难、非常低效。并且这里不仅仅是工作量的问题,更大的问题是多个系统之间数据不一致,导致协作低效,频繁出问题,开发人员痛苦不堪。

  1. 开发人员在 Swagger 定义好文档后,接口调试的时候还需要去 Postman 再定义一遍。
  2. 前端开发 Mock 数据的时候又要去 RAP 定义一遍,手动设置好 Mock 规则。
  3. 测试人员需要去 JMeter 定义一遍。
  4. 前端根据 RAP Mock 出来的数据开发完,后端根据 Swagger 定义的接口文档开发完,各自测试测试通过了,本以为可以马上上线,结果一对接发现各种问题:原来开发过程中接口变更,只修改了 Swagger,但是没有及时同步修改 RAP。
  5. 同样,测试在 JMeter 写好的测试用例,真正运行的时候也会发现各种不一致。
  6. 时间久了,各种不一致会越来越严重。

Apifox 解决方案

一、如何解决这些问题

1、Apifox 定位

Apifox = Postman + Swagger + Mock + JMeter

通过一套系统、一份数据,解决多个系统之间的数据同步问题。只要定义好接口文档,接口调试、数据 Mock、接口测试就可以直接使用,无需再次定义;接口文档和接口开发调试使用同一个工具,接口调试完成后即可保证和接口文档定义完全一致。高效、及时、准确!

2、Apifox 功能

  1. 接口文档定义:Apifox 遵循 OpenApi 3.0 (原Swagger)、JSON Schema 规范的同时,提供了非常好用的可视化文档管理功能,零学习成本,非常高效。
  2. 接口调试:Postman 有的功能,比如环境变量、预执行脚本、后执行脚本、Cookie/Session 全局共享 等功能,Apifox 都有,并且和 Postman 一样高效好用。
  3. 数据 Mock:内置 Mock.js 规则引擎,非常方便 mock 出各种数据,并且可以在定义数据结构的同时写好 mock 规则。支持添加“期望”,根据请求参数返回不同 mock 数据。最重要的是 Apifox 零配置 即可 Mock 出非常人性化的数据,具体在本文后面介绍。
  4. 接口自动化测试:提供接口集合测试,可以通过选择接口(或接口用例)快速创建测试集。目前接口自动化测试更多功能还在开发中,敬请期待!目标是: JMeter 有的功能基本都会有,并且要更好用。

二、Apifox 做的不仅仅是数据打通

如果你认为 Apifox 只做了数据打通,来提升研发团队的效率,那就错了。Apifox 还做了非常多的创新,来提升开发人员的效率。

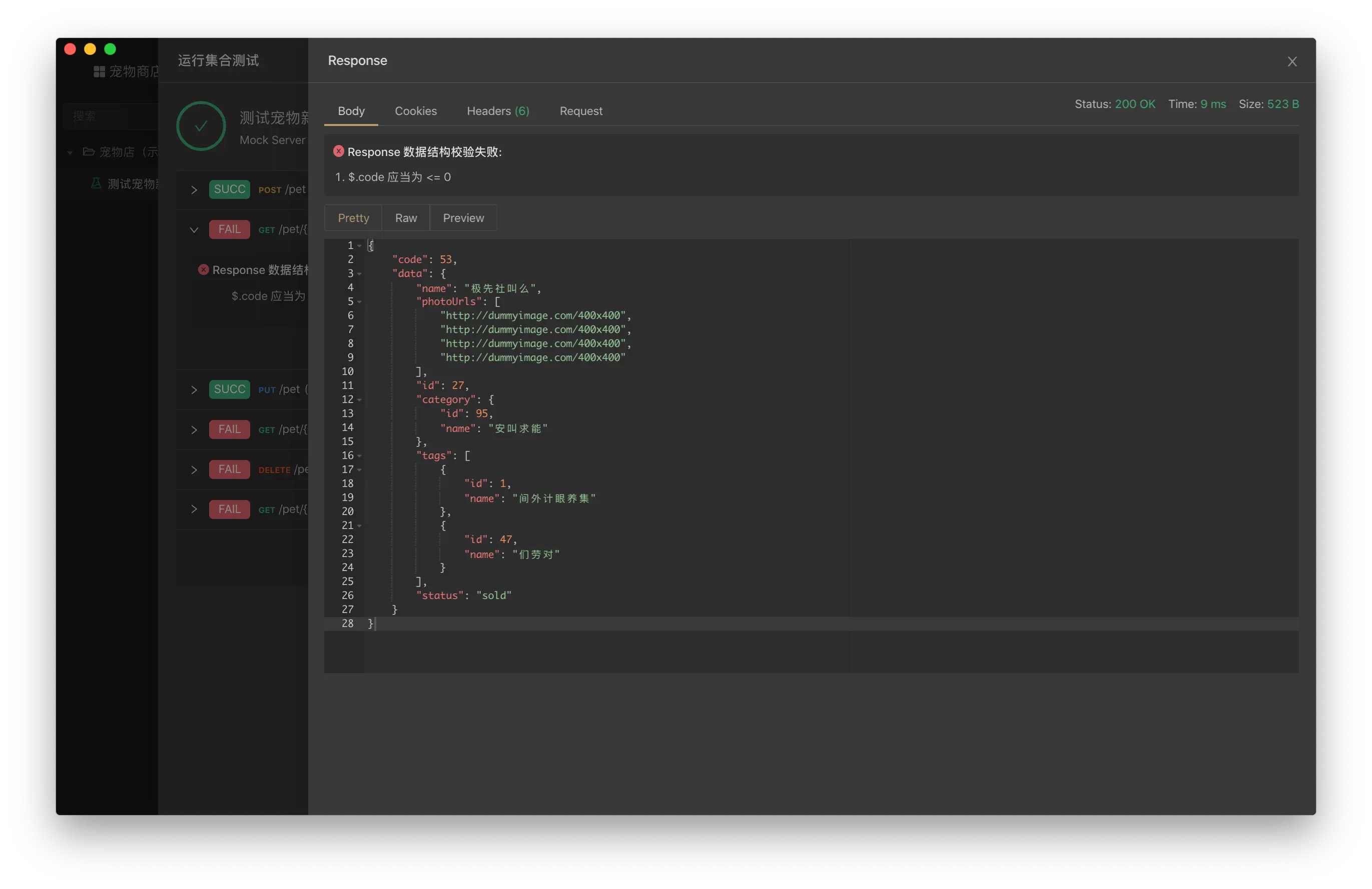
1、调试时“自动校验”数据结构

使用 Apifox 调试接口的时候,系统会根据接口文档里的定义,自动校验返回的数据结构是否正确,无需通过肉识别,也无需手动写断言脚本检测,非常高效!

Apifox 自动校验数据结构

2、接口支持“用例管理”

通常一个接口会有多种情况用例,比如 正确用例 参数错误用例 数据为空用例 不同数据状态用例。定义接口的时候定义好这些不同状态的用例,接口调试的时候直接运行,非常高效。

3、“数据模型”定义、引用

可以独立定义数据模型,接口定义时可以直接引用数据模型,数据模型之间也可以相互引用。同样的数据结构,只需要定义一次即可多处使用;修改的时候只需要修改一处,多处实时更新,避免不一致。

4、“零配置”Mock 出非常人性化的数据

先放一张图对比下 Apifox 和其他同类工具 零配置 mock 出来的数据效果:

Apifox Mock 数据结果对比同类工具

Apifox 零配置 Mock 出来的数据 ↑↑↑

Apifox Mock 数据结果对比同类工具

其他同类工具零配置 Mock 出来的数据 ↑↑↑

可以看出 Apifox 零配置 Mock 出来的数据和真实情况是非常接近的,前端开发可以直接使用,而无需再手动写mock规则。

Apifox 如何做到高效率、零配置生成非常人性化的 mock 数据:

  1. Apifox 根据接口定义里的数据结构、数据类型,自动生成 mock 规则。
  2. Apifox 内置智能 mock 规则库,根据字段名、字段数据类型,智能优化自动生成的 mock 规则。如:名称包含字符串imagestring类型字段,自动 mock 出一个图片地址 URL;包含字符串timestring类型字段,自动 mock 出一个时间字符串;包含字符串citystring类型字段,自动 mock 出一个城市名。
  3. Apifox 根据内置规则,可自动识别出图片、头像、用户名、手机号、网址、日期、时间、时间戳、邮箱、省份、城市、地址、IP等字段,从而 Mock 出非常人性化的数据。
  4. 除了内置 mock 规则,用户还可以自定义规则库,满足各种个性化需求。支持使用 正则表达式通配符 来匹配字段名自定义 mock 规则。

5、代码自动生成

根据接口模型定义,自动生成各种语言/框架(如 TypeScript、Java、Go、Swift、ObjectiveC、Kotlin、Dart、C++、C#、Rust 等)的业务代码(如 Model、Controller、单元测试代码等)和接口请求代码。目前 Apifox 支持 130 种语言及框架的代码自动生成。

更重要的是:你可以通过自定义代码模板来生成符合自己团队的架构规范的代码,满足各种个性化的需求。

6、导入、导出

  1. 支持导出 OpenApi (原Swagger)MarkdownHtml 等数据格式,因为可以导出OpenApi格式数据,所以你可以利用 OpenApi (Swagger) 丰富的生态工具完成各种接口相关的事情。
  2. 支持导入 OpenApi (原Swagger)PostmanHARRAMLRAP2YApiEolinkerDOCleverApiPostApizzaAPI BlueprintI/O DocsWADLGoogle Discovery等数据格式,方便旧项目迁移。

三、更多 Apifox 功能截图

接口调试

Apifox 多种主题色可选

四、Apifox 内测群

Apifox 多种主题色可选

加狐哥微信,拉你进微信群 ↑↑↑

Apifox 多种主题色可选

直接扫码加入 QQ 群 ↑↑↑

五、Apifox 官网地址

更多介绍请访问 Apifox 官网:www.apifox.cn/