10 个实验搞懂命令提示符

451 阅读6分钟

前言

相信,很多小伙伴儿都在命令提示符中执行过 ipconfig 查看 ip 信息。我们还可以执行 ping ipping 对应的 ip 地址,执行 notepad 启动记事本,执行 explorer 启动文件管理器……

但是,你好奇过背后的运作机制吗?为什么输入几个简单的几个字母就能启动外部程序,本文试图通过一系列实验来挖掘其背后的运作机制。

如果你对下面的问题有很明确的答案,本文不是为你准备的。如果有模糊,拿不准的地方,请耐心读完。如果觉得有用,请帮忙点个在看,拜谢。

Five Questions

1、在命令提示符里输入 notepad,是哪个位置的记事本被启动了?跟什么有关?

2、如果同一个目录下有两个名为 bcn 的文件,一个是 bcn.com, 一个是 bcn.exe。在命令提示符中输入 bcn 会执行哪个?受什么影响?

3、你知道怎么让自己的程序可以直接在命令提示符中被启动吗?像执行 ipconfig 那样。

4、如果 PATH 环境变量是空的,会有什么问题?

5、如果 PATHEXT 变量是空的,会有什么问题?

PATH 实验

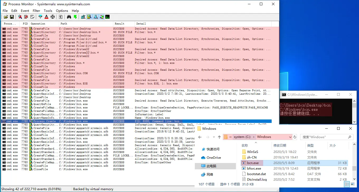
实验1:在命令提示符中输入一个不存在的命令(比如,bcn),使用 process monitor 观察整个过程。

如我们所料,找不到。结果如下图:

can-not-find-bcn

在观察 process monitor 捕获的日志之前,我们先查看当前命令提示符的当前路径( Current Directory)和 PATH 环境变量的值。

current directory的值

PATH环境变量的值

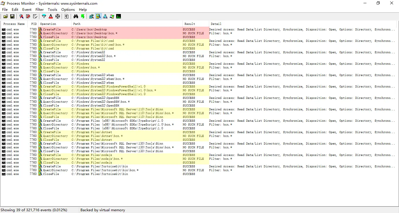
下图是使用 process monitor 捕获的事件,已过滤无关信息。

procmon-filter-event-bcn

红色高亮部分是当前路径相关的事件,黄白相间的部分是 PATH 环境变量相关的事件。

从此可以比较有信心的猜测:在命令提示符中输入命令会先在当前路径下查找,再到 PATH 环境变量指定的路径依次查找。

实验2: 添加一个不存在的路径到 PATH 环境变量中,再次观察整个过程。

1234
copy
:: 更新 PATH 环境变量set PATH=%PATH%d:\not_existed_folder:: 执行命令bcn

当前路径没变,而对应的 PATH 已经多了一条 d:\not_existed_folder,如下图:

path-with-invalid-folder

下图是使用 process monitor 捕获的相关事件(已过滤无关事件)。跟上面的实验对比,发现只多了黄色高亮部分。

procmon-filter-event-with-not_existed_folder

注意对比上图中黄色和红色部分。红色部分对应的路径是存在的,所以有三条记录。黄色部分对应的路径是不存在的,只有一条记录。可以双击某条记录,查看对应的调用栈。相信查看过调用栈后,你会和我一样,对 Operation 这一列有一个新的认识。

callstack

实验3:bcn.exe 放到当前路径( C:\Users\bcn\Desktop)下,执行 bcn

start-bcn-on-current-folder

从上图可知,启动的是 C:\Users\bcn\Desktop\bcn.exe,因为在当前路径下就找到了对应的程序,所以并没有到 PATH 环境变量指示的路径中查找。

实验4: 删除 C:\Users\bcn\Desktop\bcn.exe,把 bcn.exe 放到 PATH 环境变量中的 c:\windows\ 下,再次执行 bcn

start-bcn-on-current-folder

从上图可知,启动的是 C:\Windows\bcn.exe,在当前路径下没找到,然后依次到 PATH 环境变量指示的路径中查找,在c:\windows\ 下找到了对应的程序。

实验5: 清空 PATH 环境变量,在命令提示符中输入 ipconfig,看看是否能正常运行。

Snipaste_2020-05-05_12-49-10

结论:

通过以上几个实验,我们知道了在命令提示符中执行一个命令时的查找顺序是:当前路径,PATH 环境变量中指定的路径(按出现顺序进行查找)。

PATHEXT 实验

相信有细心的小伙伴儿发现了,在上面的 实验3实验4 中,会先查找 bcn.COM,没找到才继续查找的 bcn.exe。为什么是这种行为呢?跟什么有关呢?我们看下 PATHEXT环境变量的值,如下图:

pathext

我们发现 .COM 出现在 .EXE 之前,是不是这个原因呢?让我们做实验来验证。

实验6: 观察 PATHEXT 是否会影响查找结果。

调整 PATHEXT 的值为 .BAT;.CMD;.VBS;.VBE;.JS;.JSE;.WSF;.WSH;.MSC;.EXE;.COM,如果查找了前面的几个后缀,而没查找 .COM,说明 PATHEXT 会影响查找结果。

12
copy
set PATHEXT=.BAT;.CMD;.VBS;.VBE;.JS;.JSE;.WSF;.WSH;.MSC;.EXE;.COMbcn

process monitor 捕获的事件验证了我们的猜测。截图:

pathext-search-order

实验7: 观察 PATHEXT 时的行为。

清空 PATHEXT,再执行 bcn

12
copy
set PATHEXT=bcn

process monitor 捕获相关事件如下图:

excute-with-empty-pathext

有点意外,原本以为会执行失败。看来如果 PATHEXT 是空,会使用默认的 PATHEXT,默认的 PATHEXT 是什么呢?

实验8: 观察默认的PATHEXT

重命名 bcn.exebcn.xyz(很重要),然后执行下面的命令:

12
copy
set PATHEXT=bcn

process monitor 捕获相关事件如下图:

default-pathext

在我的系统(win10 1903)中,当 PATHEXT 为空时,默认搜索的扩展名是 .COM;.EXE;.BAT;.CMD;.VBS;.JS;.WS;.MSC;。其它系统可能有不同的行为,感兴趣的小伙伴儿请自行实验。

实验9: 当前目录下同时存在 bcn.combcn.exe 会执行哪个?(通过上面的实验,结论很明显了)

分别执行下面两组命令,观察对比结果:

12
copy
set PATHEXT=.COM;.EXEbcn
12
copy
set PATHEXT=.EXE;.COMbcn

procmon 捕获的两次查找过程对比图,黄色是设置 .COM 优先的结果,红色是设置 .EXE 优先的结果。

compare-load-order

从结果可以进一步确定,优先查找 PATHEXT 中先出现的后缀名。

实验10:观察直接执行 bcn.exe 观察查找过程。

run-with-extension

如果命令中带后缀,那么查找的时候不会依赖 PATHEXT ,会直接执行给定的命令。

实验代码

如果你也想自己动手实验。可以新建一个工程,并粘贴下面的代码,编译生成测试程序。

#include "stdafx.h"
#include <windows.h>
#include <stdio.h>
#include "stdlib.h"
int main(int argc, char* argv[])
{
  char exe_path[MAX_PATH] = { 0 };
  ::GetModuleFileNameA(NULL, exe_path, MAX_PATH);
  printf("%s\n", exe_path);
  system("pause");
  return 0;
}

总结

相信通过上面一系列的实验,我们对命令提示符如何执行一个外部命令有了深刻的认识。对 PATHPATHEXT 这两个环境变量的作用,简单总结如下:

  1. PATH 决定了外部命令所在位置的查找顺序,PATHEXT 决定了外部命令的扩展名查找顺序。
  2. 当我们在命令提示符中输入一个命令时,会先到当前路径(Current Directory)中查找,如果找不到,才会到环境变量 PATH 指示的路径中查找。
  3. 如果输入的命令不带后缀,那么会根据 PATHEXT 指示的后缀顺序依次拼接成完整名称再查找。
  4. 如果输入的命令带后缀,不会根据 PATHEXT 中的后缀查找。
  5. 如果我们想让自己的程序也能直接通过命令提示符启动,我们可以把程序所在路径添加到 PATH 环境变量中,位置越靠前,越有可能被执行。
  6. 如果 PATHEXT 为空,那么会使用默认的 PATHEXT,我机器上的值是 .COM;.EXE;.BAT;.CMD;.VBS;.JS;.WS;.MSC;