Acala 多签决策议员对于 Kusama 理事会意味着什么?

312 阅读5分钟



On-Chain Governance


4月20日, Acala 正式开启参与 Polkadot 先行网 Kusama 网络理事会(Council)议员的竞选,并且使用多签地址作为理事会身份参与 Kusama 网络治理的表决,在此鼓励社区能够为 Acala 积极投票,与我们一起探讨关于 Kusama 网络上的链上治理。本篇文章将会讲述成为 Kusama 集体议员席位的重要性,以及解释 Acala 多签地址席位意义,以及未来 Acala 链上治理的愿景,文章末尾也将会有相关投票教程。


为什么需要参与 Kusama 链上治理?



2019 年,来自宾夕法尼亚大学、休斯顿大学、MIT等高校的研究人员的一项研究荣登《Nature》封面。


研究表明,社交网络中的某些结构可能会影响到一方的投票结果,即使双方都有相同的规模且每个参与者都有相同的影响,这种现象他们称之为 “information gerrymandering”。这也就意味着社交网络工具 Twitter、FB 上的讨论等或许真能改变选举结果,未来社交空间也许真的会成为国家治理的网络工具。

虚拟网络空间规则不断渗透着我们的真实生活,如何能够实现合理、透明、高效的治理就成了关键。区块链网络作为全新的组织模式正在释放着人类全新的潜能,这类去中心化组织方式更像是一场持续的社会实验。在《蚂蚁与大象共舞?DeFi 如何选择更完美的链上治理》文章也有相关的分享,为了弥补市场的空白,Kusama 网络选择了全新的治理方式,进一步提高治理的效率、透明度、从而实现去中心化的目标。

Kusama 网络的治理核心在于:意见分歧时,谁拥有最大权利进行决策。Kusama 网络中,决策权属于 KSM 的全体持有人,但最终的决定则由民主投票产生,参与投票的 KSM 数量越多、锁定时间越长,权力就越大,也意味着更有话语权。

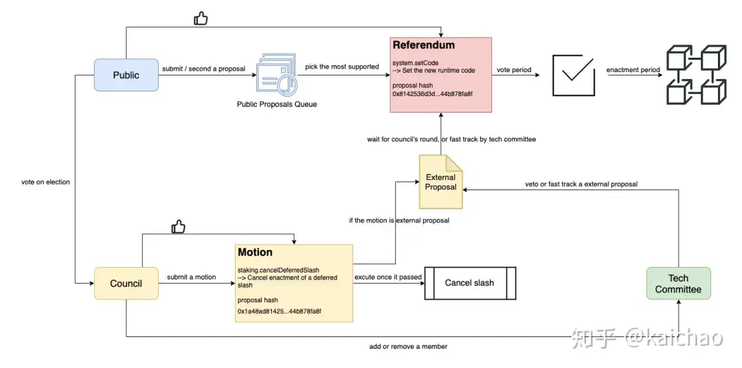
Kusama 网络的治理概览如下图:

*来源见水印


Kusama 网络采用了三院制(Tricameral)的治理结构,由公投议院(Referendum chamber)理事会(Council)、技术委员会(Technical Committee)共同组成,相互补充,相互制约,其中理事会是 Kusama 网络中一些日常事务的具体执行机构,其成员由 KSM 持有人投票产生。


Acala 利用多签地址参与理事会选举


*https://kusama.polkassembly.io/post/59

Acala 率先提出使用多签地址参与 Kusama 网络的理事会竞选并贴出了源码,在此,也非常感谢 @ Phala Network 的佟林帮助 Acala 完成身份认证,认证教程请戳:《在 Kusama 上如何给帐号加 V ?》,目前 Acala 官方地址为

HSNBs8VHxcZiqz9NfSQq2YaznTa8BzSvuEWVe4uTihcGiQN

通过 Const addresses 可以获取到此地址由三个 Kusama 地址控制,分别是:

EindYaUViAdardcU5gzFbQxh1jCcuQwhoKQK9vi1e2MkAPd

HEkh52pShreLjbiGuewsnbXTeXFiq5mxqF3TffeHRjsbuN5

HyBryanRsB1GGKa9ZfqvRc3XpTDipYyRvxNNyZYfWFcenhd


目前,Acala 多签地址参与治理此举已引起 Polkadot 海外社区的关注和参与,短时间内投票 Acala 该多签地址在备选地址中位列第一期待你的投票一同参与 Kusama 网络治理!

*来源:polkadot.js.org

时间:4月29日

在 Kusama 去中心化的治理中再次分权,让 Acala 在 Kusama 网络中的理事会席位成为 Acala 社区共有,由原先一人一席改为了多人一席, Acala 在理事会的席位上想要通过 Kusama 网络中的某一议案需要超过 2/3 的地址确认才可以进行确认,意味着选票经过了多方思考最终才被确认,每一个决策背后不再是单人,而是群策群力,也就间接淘汰了市场上潜在恶意提案风险。

Polkadot 作为构建 Web3.0 的先行者,生态中纳入了 Acala 作为开启全新开放式金融的 DeFi 服务, Acala 参与 Polkadot 先行网 Kusama 网络理事会(Council)议员意义就旨在帮助 Web3.0 搭建最初的经济框架。


如果把 Polkadot 先行网 Kusama 想象成一座城市,那么好的治理规则和新的民主实践方式就是城市最重要的电力、道路、水利等基础设施,基于 Substrate 模块化帮助乐高城市连接更快速,共享安全性和可拓展性保证了城市的安全稳定的高频运转和快速发展。而光有技术还不远远不够的,真正能够推动城市经济活起来的还是有意愿参与治理的社区,Acala 网络的先行网 Karura 将会以平行链的方式接入 Kusama 网络,成为该网络中 DeFi 的重要基础设施,同时希望那些有意愿想要为 Kusama 网络 DeFi 发展发声的小伙伴,可以为 Acala 竞选 Kusama 网络理事会成员进行投票,让我们用 Cyberspace 的精神一起探索 Kusama 网络中的 DeFi 新生态!

We will create a civilization of the Mind in Cyberspace. May it be more humane and fair than the world your governments have made before.(我们将在网络中创造一种心灵的文明。但愿她将比你们的政府此前所创造的世界更加人道和公正。)

—— Davos, Switzerland

February 8, 1996


投票教程


打开并登陆网页:

https://polkadot.js.org/apps/#/council

在 Council 页面的选择 Vote 按钮,下拉找到 Acala ,质押 KSM 即可完成投票。