第十九章 Caché 设计模式 命令模式

119 阅读2分钟

第十九章 Caché 设计模式 命令模式

定义

命令模式将每个请求封装成一个对象,从而让用户使用不同的请求把客户端参数化;将请求进行排队或者记录请求日志,以及支持可撤销操作。

优点

  • 行为请求和行为实现弱耦合,易扩展,修改,维护。
  • 把请求一个操作的对象与知道怎么执行一个操作的对象分割开。

缺点

设计模式通病,大量衍生类的创建。

作用

  • 它较容易地设计一个命令队列。
  • 在需要情况下,可以较容易地将命令计入日志。
  • 允许接收请求的一方决定是否要否决请求。
  • 可以容易地实现对请求的撤销和重做。
  • 由于加进新的具体命令类不影响其他的类,因此增加新的具体命令类很容易。

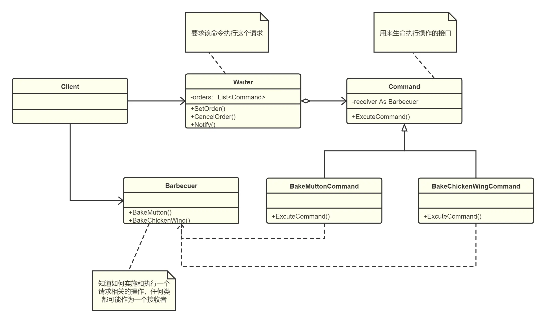
结构图

描述

去烧烤店吃烧烤,点烤鸡翅和羊肉串给厨房下命令。

完整示例

烧烤者

Class PHA.YX.Design.Command.Barbecuer Extends %RegisteredObject
{

Method BakeMutton()
{
	w "烤羊肉串!",!
}

Method BakeChickenWing()
{
	w "烤鸡翅!",!
}

}

抽象命令

Class PHA.YX.Design.Command.Command Extends %RegisteredObject
{

Property receiver As Barbecuer [ Private ];

Method %OnNew(receiver As Barbecuer) As %Status [ Private, ServerOnly = 1 ]
{
	s ..receiver = receiver
	Quit ?$OK
}

Method ExcuteCommand() [ Abstract ]
{
}

}

具体命令

Class PHA.YX.Design.Command.BakeMuttonCommand Extends Command
{

Method %OnNew(receiver As Barbecuer) As %Status [ Private, ServerOnly = 1 ]
{
	d ##super(receiver)
	Quit ?$OK
}

Method ExcuteCommand()
{
	d ..receiver.BakeMutton()
}

}

Class PHA.YX.Design.Command.BakeChickenWingCommand Extends Command
{

Method %OnNew(receiver As Barbecuer) As %Status [ Private, ServerOnly = 1 ]
{
	d ##super(receiver)
	Quit ?$OK
}

Method ExcuteCommand()
{
	d ..receiver.BakeChickenWing()
}

}

服务员

Class PHA.YX.Design.Command.Waiter Extends %RegisteredObject
{

Property orders As list Of Command [ Private ];

Method SetOrder(command As Command)
{
	d ..orders.Insert(command)
	w "增加订单" _ command.%ClassName() _ "时间" _ $zd($h,3) _ " " _ $zt($p($h, ",", "2"),1),!
}

Method CancelOrder(command As Command)
{
	d ..orders.RemoveAt(command)
	w "取消订单" _ command.%ClassName() _ "时间" _ $zd($h,3) _ " " _ $zt($p($h, ",", "2"),1),!
}

Method Notify()
{
	f i = 1 : 1 : ..orders.Count() d
	.d ..orders.GetAt(i).ExcuteCommand()
}

}

调用

/// d ##class(PHA.YX.Design.Program).Command() 
ClassMethod Command()
{
	#dim boy as PHA.YX.Design.Command.Barbecuer
	s boy = ##class(PHA.YX.Design.Command.Barbecuer).%New()
	s bakeMuttonCommand1 = ##class(PHA.YX.Design.Command.BakeMuttonCommand).%New(boy)
	s bakeMuttonCommand2 = ##class(PHA.YX.Design.Command.BakeMuttonCommand).%New(boy)
	s bakeChickenWingCommand1 = ##class(PHA.YX.Design.Command.BakeChickenWingCommand).%New(boy)
	
	#dim girl as PHA.YX.Design.Command.Waiter
	s girl = ##class(PHA.YX.Design.Command.Waiter).%New()
	d girl.SetOrder(bakeMuttonCommand1)
	d girl.SetOrder(bakeMuttonCommand1)
	d girl.CancelOrder(bakeMuttonCommand1)
	d girl.SetOrder(bakeChickenWingCommand1)
	
	d girl.Notify()
}
DHC-APP>d ##class(PHA.YX.Design.Program).Command()
增加订单BakeMuttonCommand时间2020-04-07 09:43:56
增加订单BakeMuttonCommand时间2020-04-07 09:43:56
取消订单BakeMuttonCommand时间2020-04-07 09:43:56
增加订单BakeChickenWingCommand时间2020-04-07 09:43:56
烤羊肉串!
烤羊肉串!
烤鸡翅!
 

思考

电视机有 声音增大,减小,节目增加,减少,四个命令。客户端调用这四个命令。感兴趣的同学写完可以发我。