SAP Commerce(原Hybris)的一些架构图,持续更新

466 阅读1分钟

版本号:v1.00 2020年4月13日

@TOC

模块图

layer chart

在这里插入图片描述

类型

在这里插入图片描述

类型继承

在这里插入图片描述

在这里插入图片描述

  1. At the bottom is the Service layer, which includes fine-grained(细粒的; 精准的) business methods, such as the ones responsible for adding promotions to a cart, or for calculating the total value of the cart. These services expose the data model, which persists in the database.
  2. On top of the Service layer, there are facades, which implement specific business use-cases, such as adding a product to a cart, placing an order, or searching for a product. The facades expose the Data Transfer Objects (DTOs), which are completely independent from the underlying storage technology. There may be a one-to-one mapping of the model (such as store products), but there may also be a subset of the model, or aggregated models. The DTOs are not always stored in the database. An example of this is the Solr objects, which are stored in the Solr index.

The converters delegate to populators to convert the DTOs back and forth to models. For example, a product that has basic attributes, such as name, title, and description, can also have classification attributes. Therefore, you might have two populators, one for the basic attributes, and one for the classification attributes.

The facade layer, including the DTOs, represents the SAP Commerce OmniCommerce Connect. This is a business API, and the foundation for the web services.

  1. On the top layer, the Controllers take the DTOs and expose them to the view. This is done using the Spring Model View Controller (MVC), which replaces all the facades, services, and controllers.

出自这里.

ServiceLayer Direct

Here is a comparison of write operations in ServiceLayer Direct and Jalo:

在这里插入图片描述


Here is a comparison of read operations in ServiceLayer Direct and Jalo:

在这里插入图片描述

core extension

在这里插入图片描述

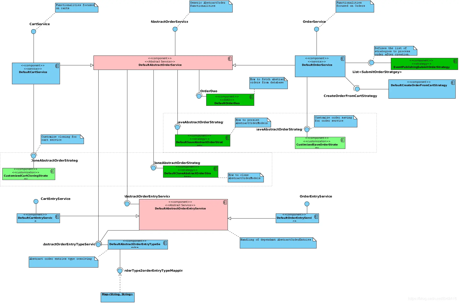
Order extensibility

在这里插入图片描述

Service Layer

在这里插入图片描述

Model runtime

在这里插入图片描述

Model interceptor

在这里插入图片描述

Application Context hierarchy

在这里插入图片描述

key service

在这里插入图片描述

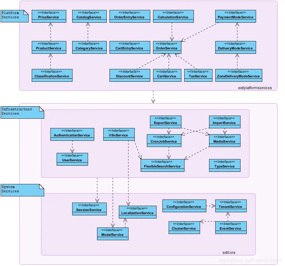
Accelerator架构

在这里插入图片描述

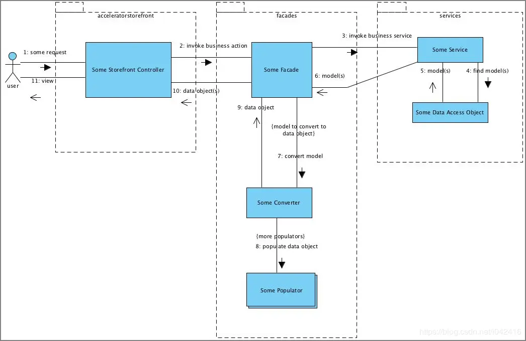
请求交互图

在这里插入图片描述

文件目录

文件或模块名 路径
chinesepspwechatpayservices ext-commerce
alipay ext-accelerator