线程的简介
-
什么是线程
线程是操作系统能够进行运算调度的最小单位。它被包含在进程之中,是进程中的实际运作单位。一条线程指的是进程中一个单一顺序的控制流,一个进程中可以并发多个线程,每条线程并行执行不同的任务。
-
为什么要使用多线程
目前的处理器核心越来越多,使用多线程能有更快的响应时间,并能有更好的编程模型。
-
线程优先级
现代操作系统基本采用时分的形式调度运行的线程,操作系统分出每一个时间片会根据线程的优先级来分配,优先级越高的最先获取执行资源。
在Java线程中,通过一个整型成员变量priority来控制优先级,优先级的范围从1~10,在线程构建的时候可以通过setPriority(int)方法来修改优先级,默认优先级是5,优先级高的线程分配时间片的数量要多于优先级低的线程。
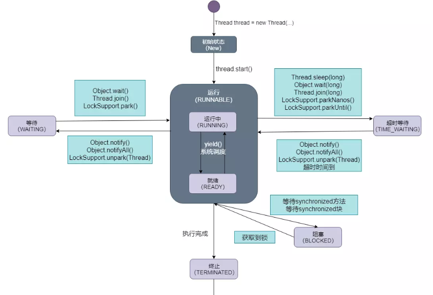
线程的状态
- NEW 初始状态
- RUNNABLE 运行状态
- BLOCKED 阻塞状态
- WAITING 等待状态
- TIME_WAITING 超时等待状态
- TERMINATED 终止状态

Thead类源码解读
Java所有多线程的实现,均通过封装Thread类实现,所以深入Thread类,对深入理解java多线程很有必要
继承关系


主要属性
/*
* 线程名字,通过构造参数来指定
*/
private volatile String name;
/*
* 表示线程的优先级,优先级越高,越优先被执行(最大值为10,最小值为1,默认值为5)
*/
private int priority;
/*
* 线程是否是守护线程:当所有非守护进程结束或死亡后,程序将停止
*/
private boolean daemon = false;
/*
* 将要执行的任务
*/
private Runnable target;
/*
* 线程组表示一个线程的集合。此外,线程组也可以包含其他线程组。线程组构成一棵树,在树中,除了初始线程组外,每个线程组都有一个父线程组。
*/
private ThreadGroup group;
/*
* Thread ID
*/
private long tid;
/*
* 用来生成Thread ID使用
*/
private static long threadSeqNumber;
/*
* 第几个线程,在init初始化线程的时候用来赋给thread.name
*/
private static int threadInitNumber
/*
* 线程从创建到最终的消亡,要经历若干个状态。
* 一般来说,线程包括以下这几个状态:创建(new)、就绪(runnable)、运行(running)、阻塞(blocked)、time waiting、waiting、消亡(dead)
*/
private volatile int threadStatus = 0;
复制代码构造函数
//传入Runnable接口实现
Thread(Runnable target)
//传入Runnable接口实现,传入线程名
Thread(Runnable target, String name)
//设置当前线程用户组
Thread(ThreadGroup group, Runnable target)
//设置用户组,传入线程名
Thread(ThreadGroup group, Runnable target, String name)
//设置用户组,传入线程名,设置当前线程栈大小
Thread(ThreadGroup group, Runnable target, String name, long stackSize)
复制代码这边提一下创建线程的几种方式,大体来说有4种吧,我这边代码就不上了,不然就写的太长了
- 第一种,便是继续Thread类 ,重写run方法,其实这个run方法也是重写Runnable的,
- 第二种,便是去实现Runnable,也是一样
- 第三种是 通过FutureTask 来创建一个线程,这个的原理是啥呢?其实一样这个类的父类继承Runnable,这个比较特殊的一点是线程执行完毕之后,可以有返回值返回。
- 第四个就是通过线程池来创建一个线程(生产环境都这么用)
线程默认名称生产规则:
// 当前缺省线程名:"Thread-" + nextThreadNum()
public Thread(Runnable target) {
init(null, target, "Thread-" + nextThreadNum(), 0);
}
---
// nextThreadNum 同步方法,线程安全,不会出现重复的threadInitNumber
private static int threadInitNumber;
private static synchronized int nextThreadNum() {
return threadInitNumber++;
}
复制代码线程私有化实现,好好讲讲这个初始化方法

/**
* Initializes a Thread.
*
* @param g the Thread group
* @param target the object whose run() method gets called
* @param name the name of the new Thread
* @param stackSize the desired stack size for the new thread, or
* zero to indicate that this parameter is to be ignored.
* @param acc the AccessControlContext to inherit, or
* AccessController.getContext() if null
*/
private void init(ThreadGroup g, Runnable target, String name,
long stackSize, AccessControlContext acc) {
//线程必须设置名称,否则抛出空指针异常
if (name == null) {
throw new NullPointerException("name cannot be null");
}
this.name = name.toCharArray();
//父线程
Thread parent = currentThread();
SecurityManager security = System.getSecurityManager();
//如果线程组为null
if (g == null) {
/* Determine if it's an applet or not */
//如果有安全管理器,从安全管理器获得线程组
/* If there is a security manager, ask the security manager
what to do. */
if (security != null) {
g = security.getThreadGroup();
}
//如果安全管理器也不知道线程组,那么从父线程获取线程组,也就是线程必须归属于某个线程组
/* If the security doesn't have a strong opinion of the matter
use the parent thread group. */
if (g == null) {
g = parent.getThreadGroup();
}
}
/* checkAccess regardless of whether or not threadgroup is
explicitly passed in. */
g.checkAccess();
/*
* Do we have the required permissions?
//校验是否有安全校验权利,如果重写了getContextClassLoader和setContextClassLoader
*/
if (security != null) {
if (isCCLOverridden(getClass())) {
security.checkPermission(SUBCLASS_IMPLEMENTATION_PERMISSION);
}
}
//线程组添加未启动线程
g.addUnstarted();
this.group = g;
/* 设置当前线程是否为守护线程,默认是和当前类的ThreadGroup设置相
* 同。如果是守护线程的话,当前线程结束会随着主线程的退出而退出。
*jvm退出的标识是,当前系统没有活跃的非守护线程。
*/
this.daemon = parent.isDaemon();
this.priority = parent.getPriority();
if (security == null || isCCLOverridden(parent.getClass()))
this.contextClassLoader = parent.getContextClassLoader();
else
this.contextClassLoader = parent.contextClassLoader;
this.inheritedAccessControlContext =
acc != null ? acc : AccessController.getContext();
this.target = target;
setPriority(priority);
if (parent.inheritableThreadLocals != null)
this.inheritableThreadLocals =
ThreadLocal.createInheritedMap(parent.inheritableThreadLocals);
/*设置指定的栈大小,如果未指定大小,将在jvm 初始化参数中声明:Xss参数进行指定*/
this.stackSize = stackSize;
/* Set thread ID */
tid = nextThreadID();
}
复制代码start方法

/* 导致此线程开始执行; Java Virtual Machine调用此线程的run方法。
结果是两个线程同时运行:当前线程(从调用返回到start方法)和另一个线程(执行其run方法)。
不止一次启动线程永远不合法。
特别是,一旦完成执行,线程可能无法重新启动。
@exception IllegalThreadStateException如果线程已经启动。
@see #run()
@see #stop()*/
public synchronized void start() {
/**
* This method is not invoked for the main method thread or "system"
* group threads created/set up by the VM. Any new functionality added
* to this method in the future may have to also be added to the VM.
*
* A zero status value corresponds to state "NEW".
*/
//此判断当前线程只能被启动一次,不能被重复启动
if (threadStatus != 0)
throw new IllegalThreadStateException();
/* Notify the group that this thread is about to be started
* so that it can be added to the group's list of threads
* and the group's unstarted count can be decremented. */
/*通知组该线程即将启动
*这样它就可以添加到组的线程列表中
*并且该组的未启动计数可以递减。*/
group.add(this);
boolean started = false;
try {
start0();
started = true;
} finally {
try {
// 如果线程启动失败,从线程组里面移除该线程
if (!started) {
group.threadStartFailed(this);
}
} catch (Throwable ignore) {
/* do nothing. If start0 threw a Throwable then
it will be passed up the call stack */
}
}
}
复制代码其实,这个源码也简单,就是启动线程 然后让那个组里面待启动的线程减1,如果失败,就把他加入到失败的数组里面。
join() 方法源码分析:
让父线程等待子线程结束之后才能继续运行。
/**
* Waits at most {@code millis} milliseconds for this thread to
* die. A timeout of {@code 0} means to wait forever.
*
* <p> This implementation uses a loop of {@code this.wait} calls
* conditioned on {@code this.isAlive}. As a thread terminates the
* {@code this.notifyAll} method is invoked. It is recommended that
* applications not use {@code wait}, {@code notify}, or
* {@code notifyAll} on {@code Thread} instances.
*
* @param millis
* the time to wait in milliseconds
*
* @throws IllegalArgumentException
* if the value of {@code millis} is negative
*
* @throws InterruptedException
* if any thread has interrupted the current thread. The
* <i>interrupted status</i> of the current thread is
* cleared when this exception is thrown.
*/
public final synchronized void join(long millis) throws InterruptedException {
long base = System.currentTimeMillis();
long now = 0;
if (millis < 0) {
throw new IllegalArgumentException("timeout value is negative");
}
if (millis == 0) {
// 如果millis == 0 线程将一直等待下去
while (isAlive()) {
wait(0);
}
} else {
// 指定了millis ,等待指定时间以后,会break当前线程
while (isAlive()) {
long delay = millis - now;
if (delay <= 0) {
break;
}
wait(delay);
now = System.currentTimeMillis() - base;
}
}
}
复制代码
注意点:
-
join方法是通过wait方法实现的,所以会释放对象锁。
-
调用方线程状态为WAITING。
-
join需要在start之后调用
interrupt方法
线程中断在之前的版本有stop方法,但是被设置过时了。现在已经没有强制线程终止的方法了!
由于stop方法可以让一个线程A终止掉另一个线程B
- 被终止的线程B会立即释放锁,这可能会让对象处于不一致的状态。
- 线程A也不知道线程B什么时候能够被终止掉,万一线程B还处理运行计算阶段,线程A调用stop方法将线程B终止,那就很无辜了~
总而言之,Stop方法太暴力了,不安全,所以被设置过时了。
我们一般使用的是interrupt来请求终止线程~
- 要注意的是:interrupt不会真正停止一个线程,它仅仅是给这个线程发了一个信号告诉它,它应该要结束了(明白这一点非常重要!)
- 也就是说:Java设计者实际上是想线程自己来终止,通过上面的信号,就可以判断处理什么业务了。
- 具体到底中断还是继续运行,应该由被通知的线程自己处理
Thread t1 = new Thread( new Runnable(){
public void run(){
// 若未发生中断,就正常执行任务
while(!Thread.currentThread.isInterrupted()){
// 正常任务代码……
}
// 中断的处理代码……
doSomething();
}
} ).start();
复制代码再次说明:调用interrupt()并不是要真正终止掉当前线程,仅仅是设置了一个中断标志。这个中断标志可以给我们用来判断什么时候该干什么活!什么时候中断由我们自己来决定,这样就可以安全地终止线程了!
//除非中断自己,checkAccess都将被调用
/**
* Interrupts this thread.
*
* <p> Unless the current thread is interrupting itself, which is
* always permitted, the {@link #checkAccess() checkAccess} method
* of this thread is invoked, which may cause a {@link
* SecurityException} to be thrown.
*
//如果一个线程阻塞在wat方法,或者线程的join方法,再或者sleep方法上,
//线程的中断状态被清空设置为false,并且被interrupt的线程将收到一个中断异常。
* <p> If this thread is blocked in an invocation of the {@link
* Object#wait() wait()}, {@link Object#wait(long) wait(long)}, or {@link
* Object#wait(long, int) wait(long, int)} methods of the {@link Object}
* class, or of the {@link #join()}, {@link #join(long)}, {@link
* #join(long, int)}, {@link #sleep(long)}, or {@link #sleep(long, int)},
* methods of this class, then its interrupt status will be cleared and it
* will receive an {@link InterruptedException}.
*
//如果线程阻塞在IO操作,channel将被关闭,并且线程的中断状态会被设置为true,
//并且被interrupt的线程将收到一个ClosedByInterruptException异常。
* <p> If this thread is blocked in an I/O operation upon an {@link
* java.nio.channels.InterruptibleChannel InterruptibleChannel}
* then the channel will be closed, the thread's interrupt
* status will be set, and the thread will receive a {@link
* java.nio.channels.ClosedByInterruptException}.
*
//如果线程阻塞在selector方法,中断线程的中断状态将设置为true,并且从select操作立即返回,
//只有selector的wakeup方法被调用可能返回一个非0值。
* <p> If this thread is blocked in a {@link java.nio.channels.Selector}
* then the thread's interrupt status will be set and it will return
* immediately from the selection operation, possibly with a non-zero
* value, just as if the selector's {@link
* java.nio.channels.Selector#wakeup wakeup} method were invoked.
*//如果不是上面说的几种情况,线程的中断状态将被设置。
* <p> If none of the previous conditions hold then this thread's interrupt
* status will be set. </p>
*
* <p> Interrupting a thread that is not alive need not have any effect.
*
* @throws SecurityException
* if the current thread cannot modify this thread
*
* @revised 6.0
* @spec JSR-51
*/
public void interrupt() {
if (this != Thread.currentThread())
checkAccess();
synchronized (blockerLock) {
Interruptible b = blocker;
if (b != null) {
interrupt0(); // Just to set the interrupt flag
b.interrupt(this);
return;
}
}
interrupt0();
}
复制代码interrupt线程中断还有另外两个方法(检查该线程是否被中断):
- 静态方法interrupted()-->会清除中断标志位
- 实例方法isInterrupted()-->不会清除中断标志位
sleep方法(long millis)
public static native void sleep(long millis) throws InterruptedException;
复制代码注意点:
-
sleep是指线程被调用时,占着CPU不工作,形象地说明为“占着CPU睡觉”,此时,系统的CPU部分资源被占用,其他线程无法进入。
-
sleep方法不会释放锁。
yield()方法
public static native void yield();
复制代码注意点:
- 调用yield方法会让当前线程交出CPU权限,让拥有相同优先级的线程有获取CPU执行时间的机会
- 调用yield方法并不会让线程进入BLOCKED状态,而是让线程重回RUNNABLE状态, 但不能保证迅速转换。(自己也可以再次竞争的)
- 不会释放锁
守护(Daemon)线程
Daemon线程是一种支持型线程,因为它主要被用作程序中后台调度以及支持性工作。这
意味着,当一个Java虚拟机中不存在非Daemon线程的时候,Java虚拟机将会退出。可以通过调
用Thread.setDaemon(true)将线程设置为Daemon线程
Java线程中有两种线程,一种是用户线程,一种是守护线程
守护线程时一种特殊的线程,它的特性有“陪伴”的含义,当进程中不存在非守护线程了,则守护线程自动销毁。典型的守护线程就是垃圾回收线程,当进程中没有非守护线程了,则垃圾回收线程也就没有存在的必要了,自动销毁。通俗的说"守护线程":任何一个守护线程都是整个JVM中所有非守护线程的“保姆”,只要当前JVM实例中存在任何一个非守护线程没有结束,守护线程就在工作,只有当最后一个非守护线程结束时,守护线程才随着JVM一同结束工作。Daemon的作用是为其他线程的运行提供便利服务,守护线程最典型的应用就是GC(垃圾回收器),它就是一个很称职的守护者。如下
public class MyThread extends Thread {
private int i = 0;
@Override
public void run() {
try {
while (true) {
i++;
System.out.println("i=" + (i));
Thread.sleep(1000);
}
} catch (InterruptedException e) {
// TODO Auto-generated catch block
e.printStackTrace();
}
}
}
public class Run {
public static void main(String[] args) {
try {
MyThread thread = new MyThread();
thread.setDaemon(true);
thread.start();
Thread.sleep(5000);
System.out.println("我离开thread对象也不再打印了,也就是停止了");
} catch (InterruptedException e) {
// TODO Auto-generated catch block
e.printStackTrace();
}
}
}
程序运行结果:
i=1
i=2
i=3
i=4
i=5
i=6
我离开thread对象也不再打印了,也就是停止了
结尾
第四章的第一小节讲完了,讲的是Thread,不是很深,跟着学还是可以的,好了,今天就到这里了