引言
ConcurrentHashMap是线程安全并且高效的HashMap,在并发编程中经常可见它的使用。
为什么引入ConcurrentHashMap?
HashMap线程不安全
它的线程不安全主要发生在put等对HashEntry有直接写操作的地方:

从put操作的源码不难看出,线程不安全主要可能发生在这两个地方:
-
key已经存在,需要修改HashEntry对应的value;
-
key不存在,在HashEntry中做插入。
首先HashMap是线程不安全的,其主要体现:
1.在jdk1.7中,使用头插法,在多线程环境下,扩容时会造成环形链或数据丢失。
2.在jdk1.8中,在多线程环境下,会发生数据覆盖的情况
在jdk1.8中对HashMap进行了优化,在发生hash碰撞,不再采用头插法方式,而是直接插入链表尾部,因此不会出现环形链表的情况,但是在多线程的情况下仍然不安全,会出现数据覆盖的情况;
Hashtable线程安全,但是效率低下

Hashtable是用synchronized关键字来保证线程安全的,由于synchronized的机制是在同一时刻只能有一个线程操作,其他的线程阻塞或者轮询等待,在线程竞争激烈的情况下,这种方式的效率会非常的低下。
注:Hashtable扩容的时候newSize = 2 * oldSize + 1
ConcurrentHashMap的为什么高效? Hashtable低效主要是因为所有访问Hashtable的线程都争夺一把锁。如果容器有很多把锁,每一把锁控制容器中的一部分数据,那么当多个线程访问容器里的不同部分的数据时,线程之前就不会存在锁的竞争,这样就可以有效的提高并发的访问效率。这也正是ConcurrentHashMap使用的分段锁技术。将ConcurrentHashMap容器的数据分段存储,每一段数据分配一个Segment(锁),当线程占用其中一个Segment时,其他线程可正常访问其他段数据。
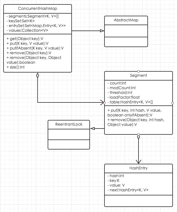
ConcurrentHashMap实现分析
在分析ConcurrentHashMap的源码之前先来看看它的结构:

Segment是可重入锁,它在ConcurrentHashMap中扮演分离锁的角色;
HashEntry主要存储键值对;
CurrentHashMap包含一个Segment数组,每个Segment包含一个HashEntry数组并且守护它,当修改HashEntry数组数据时,需要先获取它对应的Segment锁;而HashEntry数组采用开链法处理冲突,所以它的每个HashEntry元素又是链表结构的元素*。
由此可以得出ConcurrentHashMap的结构图如下:

初始化ConcurrentHashMap

ConcurrentHashMap初始化具体实现
整个初始化是通过参数initialCapacity,loadFactor和concurrencyLevel来初始化segmentShift(段偏移量)、segmentMask(段掩码)和segment数组。

- 计算segment数组长度 segment数组长度ssize是由concurrencyLevel计算得出,当ssize < concurrencyLevel时,ssize *= 2,至于为什么一定要保证ssize是2的N次方是为了可以通过按位与来定位segment;
注:concurrencyLevel的最大值是65535,那么,ssize的最大值就为65536,对应到二进制就是16位
-
初始化segmentShift、segmentMask segmentShift和segmentMask在定位segment使用,segmentShift = 32 - ssize向左移位的次数,segmentMask = ssize - 1。ssize的最大长度是65536,对应的 segmentShift最大值为16,segmentMask最大值是65535,对应的二进制16位全1;
-
初始化segment
初始化每个segment的HashEntry长度; 创建segment数组和segment[0]。 注:HashEntry长度cap同样也是2的N次方,默认情况,ssize = 16,initialCapacity = 16,loadFactor = 0.75f,那么cap = 1,threshold = (int) cap * loadFactor = 0。
Segment定位
Hash算法 ConcurrentHashMap使用分段锁segment来保护数据,也就是说,在插入和读取元素,需要先通过hash算法定位segment。ConcurrentHashMap使用了变种hash算法对元素的hashCode再散列。
Hash算法 注:为什么需要再散列? 再散列的目的是为了减少冲突,让元素可以近似均匀的分布在不同的Segment上,从而提升存储效率。如果hash算法不好,最差的情况是所有的元素都在一个Segment中,这时候hash表将退化成链表,查询插入的时间复杂度都会从理想的o(1)退化成o(n^2),同时,分段锁也会失去存在的意义。
Segment定位 ConcurrentHashMap将hashCode进行位运算来定位具体的segment:
Segment定位
默认情况下,segmentShift = 28, segmentMask = 15,hashCode最大是32位的二进制数,向右无符号移动28位,让高4位参与位运算(& segmentMask)。
ConcurrentHashMap相关操作实现分析 主要分析ConcurrentHashMap常用的三个操作:get/put/size的具体实现。
get操作 get实现 根据key,计算出hashCode; 根据步骤1计算出的hashCode定位segment,如果segment不为null && segment.table也不为null,跳转到步骤3,否则,返回null,该key所对应的value不存在; 根据hashCode定位table中对应的hashEntry,遍历hashEntry,如果key存在,返回key对应的value; 步骤3结束仍未找到key所对应的value,返回null,该key锁对应的value不存在。 比起Hashtable,ConcurrentHashMap的get操作高效之处在于整个get操作不需要加锁。如果不加锁,ConcurrentHashMap的get操作是如何做到线程安全的呢?原因是volatile,所有的value都定义成了volatile类型,volatile可以保证线程之间的可见性,这也是用volatile替换锁的经典应用场景。
HashEntry value定义 put操作 ConcurrentHashMap提供两个方法put和putIfAbsent来完成put操作,它们之间的区别在于put方法做插入时key存在会更新key所对应的value,而putIfAbsent不会更新。
put实现
put实现 参数校验,value不能为null,为null时抛出NPE; 计算key的hashCode; 定位segment,如果segment不存在,创建新的segment; 调用segment的put方法在对应的segment做插入操作。 putIfAbsent实现
putIfAbsent实现
putIfAbsent的执行过程与put方法是一致的,除了最后调用的segment的put方法参数onlyIfAbsent传参不一样。
segment的put方法实现 segment的put方法是整个put操作的核心,它实现了在segment的HashEntry数组中做插入(segment的HashEntry数组采用开链法来处理冲突)。 segment put实现
具体的执行流程如下: 获取锁,保证put操作的线程安全; 定位到HashEntry数组中具体的HashEntry; 遍历HashEntry链表,假若待插入key已存在: 需要更新key所对应value(!onlyIfAbsent),更新oldValue -> newValue,跳转到步骤5; 否则,直接跳转到步骤5; 遍历完HashEntry链表,key不存在,插入HashEntry节点,oldValue = null,跳转到步骤5; 释放锁,返回oldValue。 步骤4在做插入的时候实际上经历了两个步骤:
第一:HashEntry数组扩容; 是否需要扩容 在插入元素前会先判断Segment的HashEntry数组是否超过threshold,如果超过阀值,则需要对HashEntry数组扩容; 如何扩容 在扩容的时候,首先创建一个容量是原来容量两倍的数组,将原数组的元素再散列后插入到新的数组里。为了高效,ConcurrentHashMap只对某个Segment进行扩容,不会对整个容器扩容。 第二:定位添加元素对应的位置,然后将其放到HashEntry数组中。 size实现 如果需要统计整个ConcurrentHashMap的容量,需要统计所有Segment容量然后求和,Segment提供变量count用于存储当前Segment的容量。但是ConcurrentHashMap为了保证线程安全,并不是直接把所有的Segment的count相加来得到整个容器的大小,我们来看看ConcurrentHashMap是怎么来统计容量的。
size实现
由于在累加count的操作的过程中之前累加过的count发生变化的几率非常小,所以ConcurrentHashMap先尝试2次不锁住Segment的方式来统计每个Segment的大小,如果在统计的过程中Segment的count发生了变化,这时候再加锁统计Segment的count。
ConcurrentHashMap如何判断统计过程中Segment的cout发生了变化? Segment使用变量modCount来表示Segment大小是否发生变化,在put/remove/clean操作里都会将modCount加1,那么在统计size的前后只需要比较modCount是否发生了变化,如果发生变化,Segment的大小肯定发生了变化。