1、webpack css-loader和style-loader的区别和使用
webpack4怎么使用loader对样式资源打包

module: {
rules: [
{
test: /\.css$/,
use:[
{
loader: 'style-loader'
},
{
loader: 'css-loader'
}
]
}
]
}

css-loader: 加载.css文件
style-loader:使用<style>将css-loader内部样式注入到我们的HTML页面
2、jsonp

3、HTTP/2
blog.fundebug.com/2019/10/28/…
- 什么是HTTP/2?
HTTP/2是新一代的HTTP协议,于2015正式发布。
HTTP/2主要有以下几个特性:
1、HTTP/2为二进制协议
由上图可知,HTTP/1.1传输的是文本数据,而HTTP/2传输的是二进制数据,提高了数据传输效率。
2、HTTP/2支持TCP连接多路复用
由上图可知,HTTP 1.1需要为不同的HTTP请求建立单独的TCP连接,而HTTP/2的多个HTTP请求可以复用同一个TCP连接。
要知道,建立TCP连接时需要3次握手,再加上TLS的4次握手,加起来就是7次握手,如果可以复用TCP连接的话,则可以减少这些多余的开销。 3、HTTP/2会压缩请求Header

5、vue






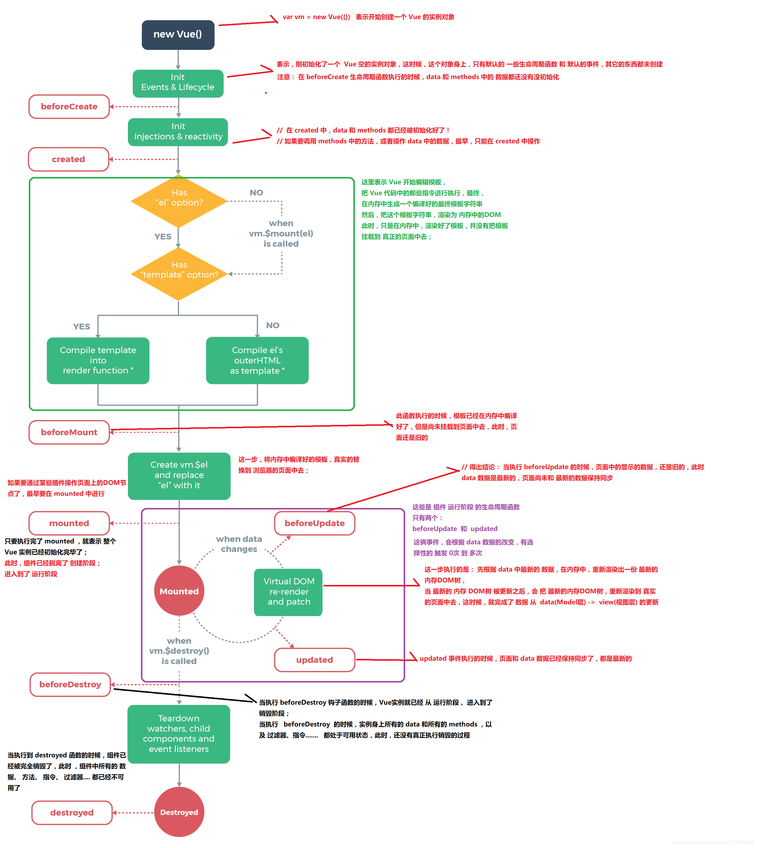
6、vue的生命周期

6、vue数据驱动
6、vue组件化
7、发布订阅者模式
