当前我看的源码是3/15最新的16.13.0的源码,参考文献的文章源码比较旧了(好像是16.10的),所以一些参考文章的代码跟我的不一样,比如firstWorkInProgressHook这个属性在最新版是没有了的直接废弃掉了。以及deps改变所打上的tag也是进行了修改,获取update阶段的链表逻辑也发生了改变。再次非常感谢holy大佬的源码解析,我是在阅读了他的文章基础上有印象了采取看最新的hook源码,图片跟holy的是挺像^_^,不过一些细节方面因为我阅读的源码是最新的所以会有一些出入。
react hooks源码剖析
- React是内部是怎么调用hooks的
- React是如何在每次重新渲染之后都能返回最新的状态
- 状态究竟存放在哪?为什么只能在函数顶层使用Hooks而不能在条件语句等里面使用Hooks
hooks的两种调用阶段mount和update
hooks的源码是放在https://github.com/facebook/react/blob/master/packages/react-reconciler/src/ReactFiberHooks.js这里
从源码可以看出,react把所有的hooks分成了两个阶段的hooks
- mount阶段对应第一次渲染初始化时候调用的hooks方法,分别对应了
mountState,mountEffect,mountReducer,mountLayoutEffect以及其他hooks。 - update阶段对应setXXX函数触发更新重新渲染的更新阶段,分别对应了
updateEffect,updateReducer,updateState,updateLayoutEffect以及其他hooks
// react-reconciler/src/ReactFiberHooks.js
// Mount 阶段Hooks的定义
const HooksDispatcherOnMount: Dispatcher = {
useEffect: mountEffect,
useReducer: mountReducer,
useState: mountState,
useLayoutEffect: mountLayoutEffect,
// 其他Hooks
};
// Update阶段Hooks的定义
const HooksDispatcherOnUpdate: Dispatcher = {
useEffect: updateEffect,
useReducer: updateReducer,
useState: updateState,
useLayoutEffect: updateLayoutEffect,
// 其他Hooks
};
hooks在mount阶段和update阶段所调用的逻辑是不一样的,接下来我们将首先截杀mount阶段时的hooks逻辑
第一次mount阶段
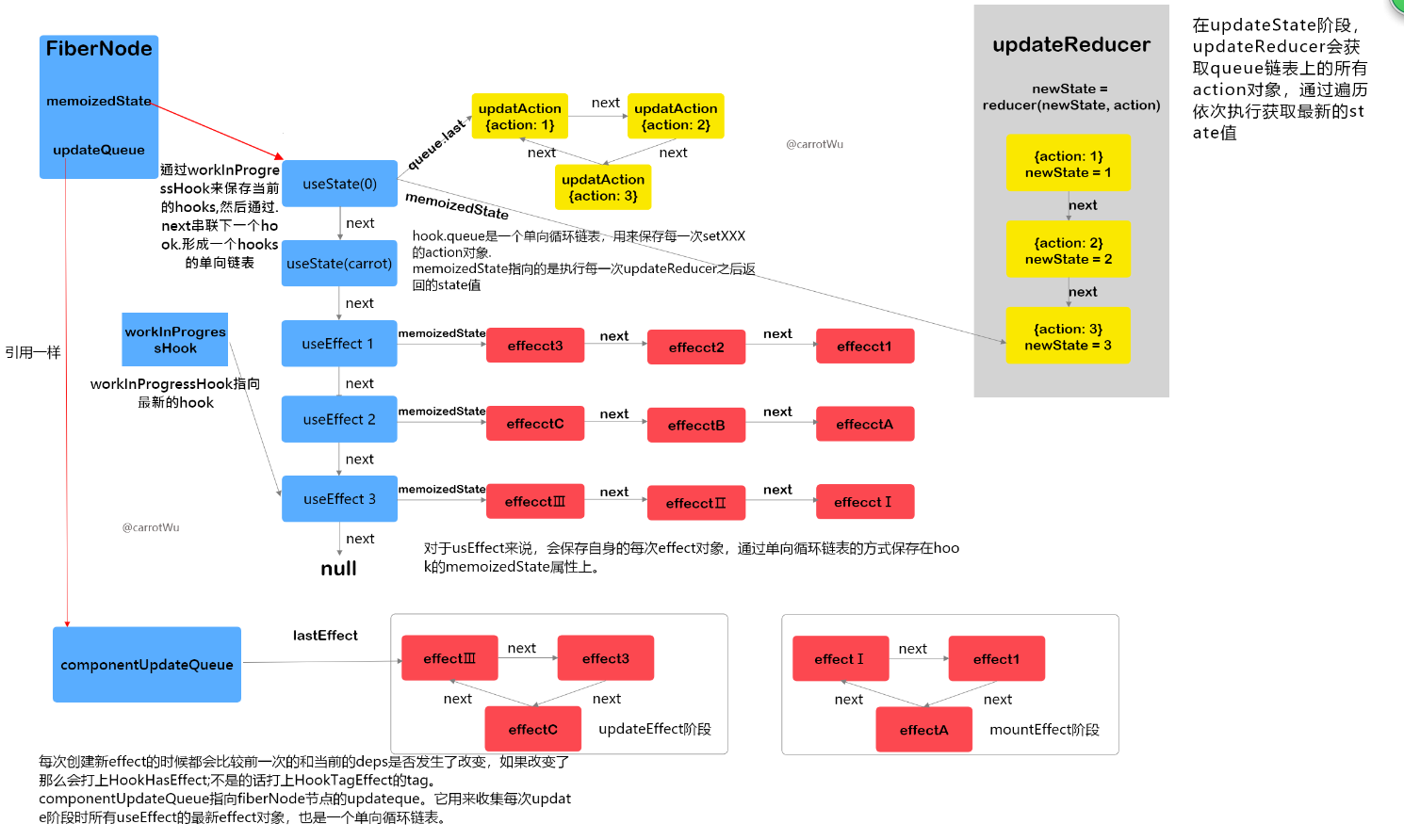
创建hook链表保存在fiberNode.memoizedState
- 在第一次mount阶段时,会调用
mountWorkInProgressHook方法生成一个新的hooks对象(具体的hook属性可以看下面的注释),如果当前没有hooks的话会把当前hooks作为第一个hooks,有的话之后把当前hooks通过链表串联在上一个hooks的后面。同时,全局有一个workInProgressHook的变量指向当前hook链表中最新的hook对象,并且把当前hooks返回出来。 currentlyRenderingFiber.memoizedState = workInProgressHook = hook;从这里可以看出hook链表是保存在fiberNode的memoizedState属性上的,并且第一个值作为链的表头。- 最后通过.next来进行链表的串联。其中
workInProgressHook指向的是当前创建的hook对象,最后会返回出去。
// [react-reconciler/src/ReactFiberHooks.js](https://github.com/facebook/react/blob/730389b9d3865cb6d5c85e94b9b66f96e391718e/packages/react-reconciler/src/ReactFiberHooks.js#L562)
function mountWorkInProgressHook(): Hook {
const hook: Hook = {
// hooks的当前值 对于useState来说就是最新的值
// 对于useEffect等副作用函数就是一个链表,保存的是一个个effect对象
memoizedState: null,
baseState: null,
baseQueue: null,
// 用于useState进行更新数据的queue单向新欢链表,里面保存的是每一次setXXX的updateAction对象
queue: null,
// 指向下一个hooks
next: null,
};
if (workInProgressHook === null) {
// This is the first hook in the list
// 从这里可以清晰看到 hook链表是保存在fiberNode的memoizedState属性上的
// 第一个hook当做表头
currentlyRenderingFiber.memoizedState = workInProgressHook = hook;
} else {
// Append to the end of the list
// 因为memoizedState保留的是workInProgressHook的引用 所以这里.next其实是设置memoizedState的链表
// 最后返回的workInProgressHook为当前创建的hook对象
workInProgressHook = workInProgressHook.next = hook;
}
return workInProgressHook;
}

hook内创建一个queue链表
- 同时呢会在当前hooks里通过initialState保存当前值在
memoizedState。并且会创建一个queue链表,这是一个单向循环链表(环)。因为mount阶段时是第一次渲染,没有action对象所以返回出去的是初始值,以及一个dispatchAction方法这个后面说。这个queue链表跟上面的hooks链表有点像,不过有两个不同点。 - queue的链表有个last属性永远指向最新的updateAction对象,这个属性是为了方便拿到最新
updateAction对象(因为多次setXXX都会需要一直拿到最新的updateAction对象,跟上面的hooks不太一样)。 - queue是一个单向循环链表(环),什么意思呢?就是queue的最后一个
updateAction对象.next指向的是第一个updateAction对象,形成一个环。所以呢他们可以通过queue.last获取最新的updateAction对象,queue.last.next获取第一个updateAction对象。
//首次render时执行mountState
function mountState(initialState) {
// 从当前Fiber生成一个新的hook对象,将此hook挂载到Fiber的hook链尾,并返回这个hook
var hook = mountWorkInProgressHook();
hook.memoizedState = hook.baseState = initialState;
var queue = hook.queue = {
last: null,
dispatch: null,
lastRenderedReducer: (state, action) => isFn(state) ? action(state) : action,
lastRenderedState: initialState
};
// currentlyRenderingFiber$1保存当前正在渲染的Fiber节点
// 将返回的dispatch和调用hook的节点建立起了连接,同时在dispatch里边可以访问queue对象
var dispatch = queue.dispatch = dispatchAction.bind(null, currentlyRenderingFiber$1, queue);
return [hook.memoizedState, dispatch];
}

简单说就是mount的时候通过workInProgressHook来保存当前的hooks,然后通过.next来保存hooks,形成一个hooks的单向链表。同时呢,在每一个hooks的内部会维护一个queue的单向循环链表。并且hooks的单向链表保存在相对应的fiberNode的memoizedState,这样子在update阶段的时候我们就可以直接通过fiberNode的memoizedState属性获取hook链表了
updateState阶段
updateState阶段指的是setXXX之后触发重新渲染的阶段
setXXX函数做的事情
- 执行setXXX函数的时候,其实就是执行上文的
dispatchAction函数
// currentlyRenderingFiber$1保存当前正在渲染的Fiber节点
// 将返回的dispatch和调用hook的节点建立起了连接,同时在dispatch里边可以访问queue对象
var dispatch = queue.dispatch = dispatchAction.bind(null, currentlyRenderingFiber$1, queue);
return [hook.memoizedState, dispatch];
dispatchAction其实就是生成一个新的updateAction对象,其中action就是传入的值。如果queue.last没有值说明queue链表为空,把当前updateAction对象当做表头。并且下一个.next指向自己,同时queue.last指向当前最新的updateAction对象。最后会调用react的scheduleWork更新调度。
//// 功能相当于setState!
function dispatchAction(fiber, queue, action) {
...
var update = {
action, // 接受普通值,也可以是函数
next: null,
};
var last = queue.last;
//如果last为空 说明该hook是第一次setXXX 直接把当前updateAction对象当成表头
if (last === null) {
update.next = update;
} else {
// 不是的话拼接在最新action的末尾
last.next = update;
}
// 略去计算update的state过程
queue.last = update;
...
// 触发React的更新调度,scheduleWork是schedule阶段的起点
scheduleWork(fiber, expirationTime);
}

update阶段(state改变、父组件re-render等都会引起组件状态更新)useState()更新状态:
- 在updateState的过程中会判断传入的action,如果是函数那么执行返回(setState也可以是一个函数)。
function updateState(initialState) {
return updateReducer(basicStateReducer, initialState);
}
function basicStateReducer(state, action){
return typeof action === 'function' ? action(state) : action;
}
- update的时候如何获取当前的hooks链表呢,因为我们知道hooks链表是保存在fiberNode上的
memoizedState属性上。如果是currentHook为null说明是第一次拿hook链表那么直接返回fiberNode的memoizedState即可,第二个hooks通过.next获取就可以了。最终会把解构一个新的newHook拼接在workInProgressHook链表上即可。这样子就能拿到更新时的hooks了。
// react-reconciler/src/ReactFiberHooks.js
function updateWorkInProgressHook() {
let nextCurrentHook: null | Hook;
// 当前hook链表为空 那么久直接拿fiberNode上的memoizedState属性
if (currentHook === null) {
// 获取fiberNode节点
let current = currentlyRenderingFiber.alternate;
if (current !== null) {
nextCurrentHook = current.memoizedState;
} else {
nextCurrentHook = null;
}
} else {
// 不为空 那么下一个hook就是 currentHook.next的下一个hook
nextCurrentHook = currentHook.next;
}
currentHook = nextCurrentHook;
// 创建一个新的hooks链表 结构
const newHook: Hook = {
memoizedState: currentHook.memoizedState,
baseState: currentHook.baseState,
baseQueue: currentHook.baseQueue,
queue: currentHook.queue,
next: null,
};
if (workInProgressHook === null) {
// This is the first hook in the list.
// 老的hooks对象直接抛弃 解构一个新的hooks对象返回给当前的memoizedState上 不复用之前的hooks对象了
currentlyRenderingFiber.memoizedState = workInProgressHook = newHook;
} else {
// Append to the end of the list.
workInProgressHook = workInProgressHook.next = newHook;
}
return workInProgressHook;
}
- 接下来呢通过
updateWorkInProgressHook获取当前的hooks,然后获取queue链表,其中queue.last为最新的action,queue.last.next为第一个action。这样子我们就可以获取setXXX函数传的所有updateAction对象了 - 从第一个action开始,循环到最新的action位置。调用reducer函数获取最新的state值,最后进行返回即可。
function updateReducer(reducer,initialArg,init) {
const hook = updateWorkInProgressHook();
const queue = hook.queue;
// 拿到更新列表的表头
const last = queue.last;
// 获取最早的那个update对象
first = last !== null ? last.next : null;
if (first !== null) {
let newState;
let update = first;
do {
// 执行每一次更新,去更新状态
const action = update.action;
newState = reducer(newState, action);
update = update.next;
} while (update !== null && update !== first);
hook.memoizedState = newState;
}
const dispatch = queue.dispatch;
// 返回最新的状态和修改状态的方法
return [hook.memoizedState, dispatch];
}

useEffect
useEffect其实前面跟useState类似,都是创建hooks,拼接hooks链表,不同的是effect的回调而已 useEffect其实跟useState一样,分成了
mountEffect和updateEffect
function mountEffect(
create: () => (() => void) | void,
deps: Array<mixed> | void | null,
): void {
return mountEffectImpl(
UpdateEffect | PassiveEffect,
HookPassive,
create,
deps,
);
}
function updateEffect(
create: () => (() => void) | void,
deps: Array<mixed> | void | null,
): void {
return updateEffectImpl(
UpdateEffect | PassiveEffect,
HookPassive,
create,
deps,
);
}
mountEffect
- 跟useState一样,通过
mountWorkInProgressHook创建一个新的hooks,拼接在fiberNode的memoizedState链表上 - 通过
pushEffect方法生成一个effect的单向链表保存在hooks.memoizedState属性上,这个是每一次的effect链表。hooks.memoizedStated的保存的是每一个useEffect自身的effect对象。 - 但是有时候一个组件中会有多个useEffect,所以需要一个
componentUpdateQueue单向循环链表来收集所有的useEffect的effect的对象。 componentUpdateQueue的引用指向的是fiberNode的updateQueue属性,后续对componentUpdateQueue的修改其实就是修改fiberNode的updateQueue属性componentUpdateQueue收集的是当前fiberNode所有的effect节点。- 因为mount阶段的useEffect都会执行,所以mount阶段的effect都会被打上
HookHasEffect的tag标记。 HookHasEffect指的是后续需要执行的effect,其中hookEffectTag标记的是不需要执行的effect(update阶段会解释)
function mountEffectImpl(fiberEffectTag, hookEffectTag, create, deps): void {
//创建新的hooks进行拼接
const hook = mountWorkInProgressHook();
const nextDeps = deps === undefined ? null : deps;
currentlyRenderingFiber.effectTag |= fiberEffectTag;
// 创建一个effect链表 跟useState的queue链表差不多。是一个单向链表,hook.memoizedState保存的都是自身useEffect的effect对象
//不过属性不一样具体effect可以看pushEffect
hook.memoizedState = pushEffect(
HookHasEffect | hookEffectTag,
create,
// mount阶段没有需要先执行的destory函数
undefined,
nextDeps,
);
}
function pushEffect(tag, create, destroy, deps) {
// effect会保存在
const effect: Effect = {
tag,
// 渲染后执行的回调 对应useEffect的回调函数
create,
// 下一次渲染前执行的回调 对应useEffect的return的函数
destroy,
// 依赖
deps,
// Circular
next: (null: any),
};
// 获取当前fiberNode的updateQueue链表 currentlyRenderingFiber.updateQueue
let componentUpdateQueue: null | FunctionComponentUpdateQueue = (currentlyRenderingFiber.updateQueue: any);
// 有时候**一个组件中会有多个useEffect**,所以componentUpdateQueue收集的是当前fiberNode所有的effect节点
// componentUpdateQueue为空 说明是第一个useEffect
if (componentUpdateQueue === null) {
// 收集第一个useEffect的第一个effect对象
componentUpdateQueue = createFunctionComponentUpdateQueue();
// 这里把componentUpdateQueue的引用指向updateQueue 下次就可以通过fiberNode的updateQueue属性拿到了
currentlyRenderingFiber.updateQueue = (componentUpdateQueue: any);
// lastEffect指向最新的effect 单向循环链表
componentUpdateQueue.lastEffect = effect.next = effect;
} else {
// 不是第一个useEffect了
const lastEffect = componentUpdateQueue.lastEffect;
if (lastEffect === null) {
componentUpdateQueue.lastEffect = effect.next = effect;
} else {
// 末尾设置最新的effect对象
const firstEffect = lastEffect.next;
// lastEffec为上一次最新的effect, 把当前最新的effect拼接到末尾
lastEffect.next = effect;
// 末尾最新的effect又指向到第一个effect形成环
effect.next = firstEffect;
componentUpdateQueue.lastEffect = effect;
}
}
return effect;
}
// 创建新的ComponentUpdateQueue单向循环链表
function createFunctionComponentUpdateQueue(): FunctionComponentUpdateQueue {
return {
lastEffect: null,
};
}

updateEffect
updateEffect最重要的就是会给那些deps没有发生改变的effect搭上hookEffectTag标记,后续的循环执行回调时会跳过执行。
- 通过
areHookInputsEqual函数判断deps是否有改变,没改变的话打上hookEffectTag的tag,后续的循环不会执行回调 - 如果deps改变那么就会打上
HookHasEffect的tag ,并且更新当前hooks的memoizedState属性为effect新的链表
function updateEffectImpl(fiberEffectTag, hookEffectTag, create, deps): void {
// 跟useState一样获取当前的hook对象
const hook = updateWorkInProgressHook();
const nextDeps = deps === undefined ? null : deps;
let destroy = undefined;
if (currentHook !== null) {
const prevEffect = currentHook.memoizedState;
// 获取上一次effect的destroy回调
destroy = prevEffect.destroy;
if (nextDeps !== null) {
// 获取上一次effect的deps
const prevDeps = prevEffect.deps;
// 如果deps相同 打上hookEffectTag标记 后续循环的时候不会执行
if (areHookInputsEqual(nextDeps, prevDeps)) {
pushEffect(hookEffectTag, create, destroy, nextDeps);
return;
}
}
}
currentlyRenderingFiber.effectTag |= fiberEffectTag;
// 如果deps不想同 打上HookHasEffect标记 下次会执行
// 同时 会更新当前hooks的memoizedState树形
hook.memoizedState = pushEffect(
HookHasEffect | hookEffectTag,
create,
destroy,
nextDeps,
);
}
// 浅比较dep的函数
function areHookInputsEqual(
nextDeps: Array<mixed>,
prevDeps: Array<mixed> | null,
) {
if (prevDeps === null) {
return false;
}
// 浅比较
for (let i = 0; i < prevDeps.length && i < nextDeps.length; i++) {
if (is(nextDeps[i], prevDeps[i])) {
continue;
}
return false;
}
return true;
}

给fiberNode.updateQueue添加完相对应的effect之后,最后我们就需要循环执行相应的effect副作用函数。
- 在
commitHookEffectListUnmount和commitHookEffectListMount中遍历执行相应的destory或者create副作用方法。 - 获取fiberNode节点上的
updateQueue,其实就是获取之前保存的componentUpdateQueue(同一个引用), - 可以发现只有当**if ((effect.tag & tag) === tag)**的时候才会执行相应的回调函数,发现tag是传进来的参数具体是什么值呢。
- 从上面可以知道的是:1 初次渲染传的tag是
HookHasEffect,deps发生改变传的也是HookHasEffect。deps没发生改变传的是HooktagEffect
// 组件卸载时执行的副作用函数
function commitHookEffectListUnmount(tag: number, finishedWork: Fiber) {
const updateQueue: FunctionComponentUpdateQueue | null = (finishedWork.updateQueue: any);
// 取fiberNode节点上的updateQueue
let lastEffect = updateQueue !== null ? updateQueue.lastEffect : null;
if (lastEffect !== null) {
// 记得上面说的循环链表吗
const firstEffect = lastEffect.next;
let effect = firstEffect;
// 从第一个effect开始执行直到最后一个effect
do {
// effect.tag就是我们赋值的tag 从上面可以知道的是
if ((effect.tag & tag) === tag) {
// Unmount
// 获取destory方法并且执行
const destroy = effect.destroy;
effect.destroy = undefined;
if (destroy !== undefined) {
destroy();
}
}
effect = effect.next;
} while (effect !== firstEffect);
}
}
//组件渲染是执行的副作用函数 其实就是执行create
function commitHookEffectListMount(tag: number, finishedWork: Fiber) {
const updateQueue: FunctionComponentUpdateQueue | null = (finishedWork.updateQueue: any);
let lastEffect = updateQueue !== null ? updateQueue.lastEffect : null;
if (lastEffect !== null) {
const firstEffect = lastEffect.next;
let effect = firstEffect;
do {
if ((effect.tag & tag) === tag) {
// Mount
const create = effect.create;
// create方法执行后return的函数就是卸载的方法
effect.destroy = create();
}
effect = effect.next;
} while (effect !== firstEffect);
}
}
commitWork中调用的commitHookEffectListUnmount方法
这段代码的出处https://github.com/facebook/react/blob/master/packages/react-reconciler/src/ReactFiberCommitWork.js#L1564
- 最终我们在commitWork中发现了传入的tag值
commitHookEffectListUnmount(HookLayout | HookHasEffect, finishedWork) - 以及
commitHookEffectListUnmount(HookLayout | HookHasEffect, finishedWork)这两个调用函数接收HookHasEffect以及HookLayout,对应我们上面deps发生改变时候的tag HookLayout值的是useLayoutEffect,HookHasEffect指的是useEffect的tag,这就解释了我们上面deps没改变传入的HookTagEffect并不会进行执行。
function commitWork(current: Fiber | null, finishedWork: Fiber): void {
if (!supportsMutation) {
switch (finishedWork.tag) {
case FunctionComponent:
case ForwardRef:
case MemoComponent:
case SimpleMemoComponent:
case Block: {
if (
enableProfilerTimer &&
enableProfilerCommitHooks &&
finishedWork.mode & ProfileMode
) {
try {
startLayoutEffectTimer();
commitHookEffectListUnmount(
HookLayout | HookHasEffect,
finishedWork,
);
} finally {
recordLayoutEffectDuration(finishedWork);
}
} else {
commitHookEffectListUnmount(HookLayout | HookHasEffect, finishedWork);
}
return;
}
}
commitContainer(finishedWork);
return;
}
switch (finishedWork.tag) {
case FunctionComponent:
case ForwardRef:
case MemoComponent:
case SimpleMemoComponent:
case Block: {
if (
enableProfilerTimer &&
enableProfilerCommitHooks &&
finishedWork.mode & ProfileMode
) {
try {
startLayoutEffectTimer();
commitHookEffectListUnmount(HookLayout | HookHasEffect, finishedWork);
} finally {
recordLayoutEffectDuration(finishedWork);
}
} else {
commitHookEffectListUnmount(HookLayout | HookHasEffect, finishedWork);
}
return;
}
}
useLayoutEffect
useLayoutEffect其实跟useEffect流程一样,不同的地方在于打上的tag标记。useLayoutEffect的是HookLayout,useEffect的tag标记是HookHasEffect。
完整流程图

参考
当前我看的源码是3/15最新的16.13.0的源码,参考文献的文章源码比较旧了(好像是16.10的),所以一些参考文章的代码跟我的不一样,比如firstWorkInProgressHook这个属性在最新版是没有了的直接废弃掉了。以及deps改变所打上的tag也是进行了修改,获取update阶段的链表逻辑也发生了改变。再次非常感谢holy大佬的源码解析,我是在阅读了他的文章基础上有印象了采取看最新的hook源码,图片跟holy的是挺像^_^,不过一些细节方面因为我阅读的源码是最新的所以会有一些出入。