级别: ★★☆☆☆
标签:「Flutter」「Platform」「Channel」
作者: snow
审校: QiShare团队
1. 为什么要有 PlatformChannel
1、如果 Flutter 要获取设备的电量信息怎么办?
2、如果 Flutter 要实时监控网络状态怎么办?
由于 Flutter 特点如下:
Flutter is Google’s UI toolkit for building beautiful, natively compiled applications for mobile, web, and desktop from a single codebase.
1、Flutter 是一个跨平台的 UI 库,专注于构建高效的 UI。
2、多平台的支持,下图是 Flutter 目前支持的平台,每个平台的都有自己的平台特性。
基于以上两点,目前 Flutter 如果要和平台相关的部分通信需要有一个通道即 PlatformChannel。
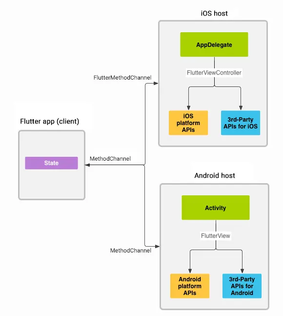
2. 架构图
3. PlatformChannel 类型
- BasicMessageChannel:用于数据传递。platform 和 dart 可互相传递数据(asynchronous message passing)
- MethodChannel:用于传递方法调用。platform 和 dart 可互相调用方法(asynchronous method calls)
- EventChannel:用于数据流通信。建立连接之后,platform 发送消息,dart 接收消息(event streams)
三种类型的 channel 都定义在 platform_channel.dart 中,从源码中可以看到三种 channel 都用到了以下三个属性。
name:String 类型,表示 channel 的名字,全局唯一(The logical channel on which communication happens)codec:MessageCodec 类型,消息的编码解码器(The message codec used by this channel)binaryMessenger:BinaryMessenger类型,用于发送数据(The messenger used by this channel to send platform messages)
3.1 channel name
channel 的名字,每个 Flutter 应用可能有多个 channel,但是每个 channel 必须有一个唯一的名字。
3.2 codec
codec 用来对数据编码解码,以便两端可以正确读取数据。

3.3 binaryMessenger
用于发送数据
4. PlatformChannel 使用
4.1 MethodChannel
- Dart 调用 Android 方法
method_channel_page.dart 主要代码
第一步
static const methodChannel = MethodChannel("method_channel_sample");
第二步
Future<dynamic> getUserInfo(String method, {String userName}) async {
return await methodChannel.invokeMethod(method, userName);
}
第三步
MaterialButton(
color: Colors.blue,
textColor: Colors.white,
child: new Text('获取 snow 用户信息'),
onPressed: () {
getUserInfo("getInfo", userName: "snow")
..then((result) {
setState(() {
messageFromNative = result;
});
});
},
),
MainActivity.java 主要代码
private void addMethodChannel() {
mMethodChannel = new MethodChannel(getFlutterView(), "method_channel_sample");
mMethodChannel.setMethodCallHandler((methodCall, result) -> {
String method = methodCall.method;
if ("getInfo".equals(method)) {
String userName = (String) methodCall.arguments;
if (userName.equals("rocx")) {
String user = "name:rocx, age:18";
result.success(user);
} else {
result.success("user not found");
invokeSayHelloMethod();
}
}
});
}
从以上代码可以看出
Dart 调用 Android 代码分三步。首先在 Dart 端定义 MethodChannel 名字为 method_channel_sample。然后定义getUserInfo方法,传入要调用的方法名和参数。最后点击按钮执行方法,获取用户信息。
在 Android 端定一个 MethodChannel 名字和 Dart 端保持一致。设置 MethodCallHandler。当调用的是getInfo方法时,根据参数返回信息。
- Android 调用 Dart 方法
MainActivity.java 主要代码
private void invokeSayHelloMethod() {
mMethodChannel.invokeMethod("sayHello", "", new MethodChannel.Result() {
@Override
public void success(Object o) {
Toast.makeText(MainActivity.this, o.toString(), Toast.LENGTH_LONG).show();
}
@Override
public void error(String s, String s1, Object o) {
}
@Override
public void notImplemented() {
}
});
}
method_channel_page.dart 主要代码
Future<dynamic> addHandler(MethodCall call) async {
switch (call.method) {
case "sayHello":
return "Hello from Flutter";
break;
}
}
@override
void initState() {
super.initState();
methodChannel.setMethodCallHandler(addHandler);
}
从代码可以看出,在 Dart 端设置 MethodCallHandler 然后在 Android 端调用即可。
4.2 BasicMessageChannel
- Dart 向 Android 发送消息
basic_message_channel_page.dart 主要代码
第一步
static const basicMessageChannel = BasicMessageChannel(
"basic_message_channel_sample", StandardMessageCodec());
第二步
Future<dynamic> sayHelloToNative(String message) async {
String reply = await basicMessageChannel.send(message);
setState(() {
msgReplyFromNative = reply;
});
return reply;
}
第三步
MaterialButton(
color: Colors.blue,
textColor: Colors.white,
child: new Text('say hello to native'),
onPressed: () {
sayHelloToNative("hello");
},
),
MainActivity.java 主要代码
private void addBasicMessageChannel() {
mBasicMessageChannel = new BasicMessageChannel<>(getFlutterView(), "basic_message_channel_sample", StandardMessageCodec.INSTANCE);
mBasicMessageChannel.setMessageHandler((object, reply) -> {
reply.reply("receive " + object.toString() + " from flutter");
mBasicMessageChannel.send("native say hello to flutter");
});
}
从以上代码可以看出
Dart 向 Android 发送消息依然分为三步。首先在 Dart 端定义 BasicMessageChannel 名字为 basic_message_channel_sample。然后定义发送消息的方法sayHelloToNative。最后点击按钮向 Android 端发送消息。
在 Android 端定一个 BasicMessageChannel 名字和 Dart 端保持一致。设置 MethodCallHandler。当收到消息时发一个回复。
- Android 向 Dart 发送消息
MainActivity.java 主要代码
mBasicMessageChannel.send("native say hello to flutter");
basic_message_channel_page.dart 主要代码
Future<dynamic> addHandler(Object result) async {
setState(() {
msgReceiveFromNative = result.toString();
});
}
void addMessageListener() {
basicMessageChannel.setMessageHandler(addHandler);
}
@override
void initState() {
super.initState();
addMessageListener();
}
从代码可以看出,在 Dart 端设置 MessageHandler 然后在 Android 端直接发送消息即可。
4.3 EventChannel
event_channel_page.dart 主要代码
第一步
static const eventChannel = EventChannel("event_channel_sample");
void _onEvent(Object event) {
setState(() {
if (_streamSubscription != null) {
eventMessage = event.toString();
}
});
}
void _onError(Object error) {
setState(() {
if (_streamSubscription != null) {
eventMessage = "error";
}
});
}
@override
void initState() {
super.initState();
eventMessage = "";
第二步
_streamSubscription = eventChannel
.receiveBroadcastStream()
.listen(_onEvent, onError: _onError);
}
MainActivity.java 主要代码
private void addEventChannel() {
mEventChannel = new EventChannel(getFlutterView(), "event_channel_sample");
mEventChannel.setStreamHandler(new EventChannel.StreamHandler() {
@Override
public void onListen(Object o, EventChannel.EventSink eventSink) {
task = new TimerTask() {
@Override
public void run() {
runOnUiThread(() -> eventSink.success("i miss you " + System.currentTimeMillis()));
}
};
timer = new Timer();
timer.schedule(task, 2000, 3000);
}
@Override
public void onCancel(Object o) {
task.cancel();
timer.cancel();
task = null;
timer = null;
}
});
}
Dart 接受 Android stream event。首先在 Dart 端定义 EventChannel 名字为 event_channel_sample。然后设置receiveBroadcastStream监听,当 Android 端有消息发过来会回调_onEvent方法。
在 Android 端启动一个定时器,每隔3s向 Dart 端发送一次消息。
4.4 总结
如下图,在 Dart 与 Platform 通信过程中,通过 channel name 找到对方,然后把消息通过 codec 进行编解码,最后通过 binaryMessenger 进行发送。

5. 源码分析-以 MethodChannel 为例
5.1 调用 MethodChannel 的 invokeMethod 方法,会调用到 binaryMessenger.send 方法。即 binaryMessenger.send 传入 channel name 和编码好的参数。
@optionalTypeArgs
Future<T> invokeMethod<T>(String method, [ dynamic arguments ]) async {
assert(method != null);
final ByteData result = await binaryMessenger.send(
name,
codec.encodeMethodCall(MethodCall(method, arguments)),
);
if (result == null) {
throw MissingPluginException('No implementation found for method $method on channel $name');
}
final T typedResult = codec.decodeEnvelope(result);
return typedResult;
}
5.2 binary_messenger.dart 的 send 方法会调用当前对象的 _sendPlatformMessage 方法,最终会调用 window.sendPlatformMessage 方法。
@override
Future<ByteData> send(String channel, ByteData message) {
final MessageHandler handler = _mockHandlers[channel];
if (handler != null)
return handler(message);
return _sendPlatformMessage(channel, message);
}
Future<ByteData> _sendPlatformMessage(String channel, ByteData message) {
final Completer<ByteData> completer = Completer<ByteData>();
// ui.window is accessed directly instead of using ServicesBinding.instance.window
// because this method might be invoked before any binding is initialized.
// This issue was reported in #27541. It is not ideal to statically access
// ui.window because the Window may be dependency injected elsewhere with
// a different instance. However, static access at this location seems to be
// the least bad option.
ui.window.sendPlatformMessage(channel, message, (ByteData reply) {
try {
completer.complete(reply);
} catch (exception, stack) {
FlutterError.reportError(FlutterErrorDetails(
exception: exception,
stack: stack,
library: 'services library',
context: ErrorDescription('during a platform message response callback'),
));
}
});
return completer.future;
}
5.3 在 window.dart 中又调用了 native 方法 _sendPlatformMessage。
void sendPlatformMessage(String name,
ByteData data,
PlatformMessageResponseCallback callback) {
final String error =
_sendPlatformMessage(name, _zonedPlatformMessageResponseCallback(callback), data);
if (error != null)
throw Exception(error);
}
String _sendPlatformMessage(String name,
PlatformMessageResponseCallback callback,
ByteData data) native 'Window_sendPlatformMessage';
5.4 接下来进入 engine 中的 window.cc,可以看到最终调用的是 dart_state->window()->client()->HandlePlatformMessage。
void Window::RegisterNatives(tonic::DartLibraryNatives* natives) {
natives->Register({
{"Window_defaultRouteName", DefaultRouteName, 1, true},
{"Window_scheduleFrame", ScheduleFrame, 1, true},
{"Window_sendPlatformMessage", _SendPlatformMessage, 4, true},
{"Window_respondToPlatformMessage", _RespondToPlatformMessage, 3, true},
{"Window_render", Render, 2, true},
{"Window_updateSemantics", UpdateSemantics, 2, true},
{"Window_setIsolateDebugName", SetIsolateDebugName, 2, true},
{"Window_reportUnhandledException", ReportUnhandledException, 2, true},
{"Window_setNeedsReportTimings", SetNeedsReportTimings, 2, true},
});
}
void _SendPlatformMessage(Dart_NativeArguments args) {
tonic::DartCallStatic(&SendPlatformMessage, args);
}
Dart_Handle SendPlatformMessage(Dart_Handle window,
const std::string& name,
Dart_Handle callback,
Dart_Handle data_handle) {
UIDartState* dart_state = UIDartState::Current();
if (!dart_state->window()) {
return tonic::ToDart(
"Platform messages can only be sent from the main isolate");
}
fml::RefPtr<PlatformMessageResponse> response;
if (!Dart_IsNull(callback)) {
response = fml::MakeRefCounted<PlatformMessageResponseDart>(
tonic::DartPersistentValue(dart_state, callback),
dart_state->GetTaskRunners().GetUITaskRunner());
}
if (Dart_IsNull(data_handle)) {
dart_state->window()->client()->HandlePlatformMessage(
fml::MakeRefCounted<PlatformMessage>(name, response));
} else {
tonic::DartByteData data(data_handle);
const uint8_t* buffer = static_cast<const uint8_t*>(data.data());
dart_state->window()->client()->HandlePlatformMessage(
fml::MakeRefCounted<PlatformMessage>(
name, std::vector<uint8_t>(buffer, buffer + data.length_in_bytes()),
response));
}
return Dart_Null();
}
5.5 我们进入 window.h 中找到 client 其实是 WindowClient。
WindowClient* client() const { return client_; }
5.6 在 runtime_controller.h 中可以看到 RuntimeController 是 WindowClient 的实际实现,调用的是 RuntimeController 的 HandlePlatformMessage 方法。
class RuntimeController final : public WindowClient {
...
// |WindowClient|
void HandlePlatformMessage(fml::RefPtr<PlatformMessage> message) override;
...
}
5.7 在 runtime_controller.cc 中,HandlePlatformMessage 调用了 client_ 的 HandlePlatformMessage 方法,client_ 实际是代理对象 RuntimeDelegate。
void RuntimeController::HandlePlatformMessage(
fml::RefPtr<PlatformMessage> message) {
client_.HandlePlatformMessage(std::move(message));
}
RuntimeDelegate& p_client
5.8 engine.h 是 RuntimeDelegate 的具体实现类。
class Engine final : public RuntimeDelegate {
...
// |RuntimeDelegate|
void HandlePlatformMessage(fml::RefPtr<PlatformMessage> message) override;
...
}
5.9 engine.cc 中调用了 delegate_ 的 OnEngineHandlePlatformMessage 方法。
void Engine::HandlePlatformMessage(fml::RefPtr<PlatformMessage> message) {
if (message->channel() == kAssetChannel) {
HandleAssetPlatformMessage(std::move(message));
} else {
delegate_.OnEngineHandlePlatformMessage(std::move(message));
}
}
5.10 shell.h 是 Engine 的代理。
// |Engine::Delegate|
void OnEngineHandlePlatformMessage(
fml::RefPtr<PlatformMessage> message) override;
5.11 调用流程又进入了 shell.cc 的 HandleEngineSkiaMessage 方法,把消费放到 TaskRunner 中。
// |Engine::Delegate|
void Shell::OnEngineHandlePlatformMessage(
fml::RefPtr<PlatformMessage> message) {
FML_DCHECK(is_setup_);
FML_DCHECK(task_runners_.GetUITaskRunner()->RunsTasksOnCurrentThread());
if (message->channel() == kSkiaChannel) {
HandleEngineSkiaMessage(std::move(message));
return;
}
task_runners_.GetPlatformTaskRunner()->PostTask(
[view = platform_view_->GetWeakPtr(), message = std::move(message)]() {
if (view) {
view->HandlePlatformMessage(std::move(message));
}
});
}
5.12 当 task 执行是会调用 platform_view_android.h 的 HandlePlatformMessage 方法。
class PlatformViewAndroid final : public PlatformView {
...
// |PlatformView|
void HandlePlatformMessage(
fml::RefPtr<flutter::PlatformMessage> message) override;
...
}
5.13 在 platform_view_android.cc 的 HandlePlatformMessage 中,开始通过 jni 调用 java 端的方法,java_channel 即要找的 channel。
// |PlatformView|
void PlatformViewAndroid::HandlePlatformMessage(
fml::RefPtr<flutter::PlatformMessage> message) {
JNIEnv* env = fml::jni::AttachCurrentThread();
fml::jni::ScopedJavaLocalRef<jobject> view = java_object_.get(env);
if (view.is_null())
return;
int response_id = 0;
if (auto response = message->response()) {
response_id = next_response_id_++;
pending_responses_[response_id] = response;
}
auto java_channel = fml::jni::StringToJavaString(env, message->channel());
if (message->hasData()) {
fml::jni::ScopedJavaLocalRef<jbyteArray> message_array(
env, env->NewByteArray(message->data().size()));
env->SetByteArrayRegion(
message_array.obj(), 0, message->data().size(),
reinterpret_cast<const jbyte*>(message->data().data()));
message = nullptr;
// This call can re-enter in InvokePlatformMessageXxxResponseCallback.
FlutterViewHandlePlatformMessage(env, view.obj(), java_channel.obj(),
message_array.obj(), response_id);
} else {
message = nullptr;
// This call can re-enter in InvokePlatformMessageXxxResponseCallback.
FlutterViewHandlePlatformMessage(env, view.obj(), java_channel.obj(),
nullptr, response_id);
}
}
5.14 在 platform_view_android_jni.cc 中可以看到 g_handle_platform_message_method 就是 FindClass("io/flutter/embedding/engine/FlutterJNI") 类的 handlePlatformMessage 方法。至此 engine 代码执行结束。
static jmethodID g_handle_platform_message_method = nullptr;
void FlutterViewHandlePlatformMessage(JNIEnv* env,
jobject obj,
jstring channel,
jobject message,
jint responseId) {
env->CallVoidMethod(obj, g_handle_platform_message_method, channel, message,
responseId);
FML_CHECK(CheckException(env));
}
g_handle_platform_message_method =
env->GetMethodID(g_flutter_jni_class->obj(), "handlePlatformMessage",
"(Ljava/lang/String;[BI)V");
g_flutter_jni_class = new fml::jni::ScopedJavaGlobalRef<jclass>(
env, env->FindClass("io/flutter/embedding/engine/FlutterJNI"));
if (g_flutter_jni_class->is_null()) {
FML_LOG(ERROR) << "Failed to find FlutterJNI Class.";
return false;
}
5.15 在 FlutterJNI 中调用了 this.platformMessageHandler.handleMessageFromDart 方法。也就是 DartMessenger 的 handleMessageFromDart 方法。
private void handlePlatformMessage(@NonNull String channel, byte[] message, int replyId) {
if (this.platformMessageHandler != null) {
this.platformMessageHandler.handleMessageFromDart(channel, message, replyId);
}
}
5.16 DartMessenger 中 messageHandlers 通过 channel 名找到对应的 handler 进行处理,这个 handler 就是我们在 java 代码里通过 channel 设置的,整个调用流程完成。
public void handleMessageFromDart(@NonNull String channel, @Nullable byte[] message, int replyId) {
Log.v("DartMessenger", "Received message from Dart over channel '" + channel + "'");
BinaryMessageHandler handler = (BinaryMessageHandler)this.messageHandlers.get(channel);
if (handler != null) {
try {
Log.v("DartMessenger", "Deferring to registered handler to process message.");
ByteBuffer buffer = message == null ? null : ByteBuffer.wrap(message);
handler.onMessage(buffer, new DartMessenger.Reply(this.flutterJNI, replyId));
} catch (Exception var6) {
Log.e("DartMessenger", "Uncaught exception in binary message listener", var6);
this.flutterJNI.invokePlatformMessageEmptyResponseCallback(replyId);
}
} else {
Log.v("DartMessenger", "No registered handler for message. Responding to Dart with empty reply message.");
this.flutterJNI.invokePlatformMessageEmptyResponseCallback(replyId);
}
}
Demo 地址
参考资源
Writing custom platform-specific code
platform channel 官方示例
深入理解Flutter Platform Channel
了解更多iOS及相关新技术,请关注我们的公众号:

可添加如下小编微信,并备注加入QiShare技术交流群,小编会邀请你加入《QiShare技术交流群》。

关注我们的途径有:
QiShare(简书)
QiShare(掘金)
QiShare(知乎)
QiShare(GitHub)
QiShare(CocoaChina)
QiShare(StackOverflow)
QiShare(微信公众号)
推荐文章:
开发没切图怎么办?矢量图标(iconFont)上手指南
DarkMode、WKWebView、苹果登录是否必须适配?
iOS 接入 Google、Facebook 登录(二)
iOS 接入 Google、Facebook 登录(一)
Nginx 入门实战 iOS中的3D变换(二)
iOS中的3D变换(一)
WebSocket 双端实践(iOS/ Golang)
今天我们来聊一聊WebSocket(iOS/Golang)
奇舞团安卓团队——aTaller
奇舞周刊