我要拿Offer之AQS条件队列及中断机制

390 阅读11分钟

微信公众号:房东的小黑黑
路途随遥远,将来更美好
学海无涯,大家一起加油!

Condition条件队列

当我们进行线程间的通信时,可以使用ReetrantLockCondition相结合,其中的await()signal()方法进行线程间的阻塞与唤醒。我将详细的解释其中的机制。

ConditionObject

ConditionObject是实现条件队列的关键,每个ConditionObject对象都维护一个单独的条件等待对列。一个AQS中可以有多个条件队列,但是只有一个同步队列。
该博客的描述挺好的,有的部分是引用里面的。AQS解析与实战
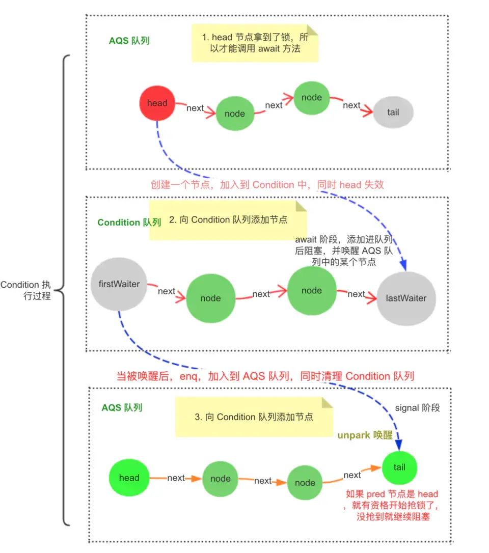
条件队列与同步队列的联系


1) 调用了await()方法的线程,会被加入到ConditionObject等待队列中,并且唤醒同步队列中head节点的下一个节点
2) 线程在某个ConditionObject对象上调用signal()方法后,等待队列中的firstWaiter会被加入到同步队列中,等待被唤醒。
3)当线程调用unLock()方法解锁后,同步队列中的head节点的下一个节点会被唤醒。

public class ConditionObject implements Conditionjava.io.Serializable {
        private transient Node firstWaiter;
        private transient Node lastWaiter;

每个ConditionObject对应一个条件队列,它记录该队列的头节点和尾节点。
条件队列是单向的,而同步队列是双向的,会有前驱指针。

await()方法

public final void await() throws InterruptedException {
            if (Thread.interrupted())
                throw new InterruptedException();
            Node node = addConditionWaiter();
            int savedState = fullyRelease(node);
            int interruptMode = 0;
            while (!isOnSyncQueue(node)) {
                LockSupport.park(this);
                if ((interruptMode = checkInterruptWhileWaiting(node)) != 0)
                    break;
            }
            if (acquireQueued(node, savedState) && interruptMode != THROW_IE)
                interruptMode = REINTERRUPT;
            if (node.nextWaiter != null// clean up if cancelled
                unlinkCancelledWaiters();
            if (interruptMode != 0)
                reportInterruptAfterWait(interruptMode);
        }
private Node addConditionWaiter() {
            Node t = lastWaiter;
            // If lastWaiter is cancelled, clean out.
            if (t != null && t.waitStatus != Node.CONDITION) {
                unlinkCancelledWaiters();
                t = lastWaiter;
            }
            Node node = new Node(Thread.currentThread(), Node.CONDITION);
            if (t == null)
                firstWaiter = node;
            else
                t.nextWaiter = node;
            lastWaiter = node;
            return node;
        }

整体的流程如下:

  • 执行await()时,会新创建一个节点并放入到该条件队列尾部。
  • 然后释放锁,并唤醒同步队列中的Head节点的后一个节点。
  • 然后while循环,将该节点阻塞,直达该节点被放入到同步节点或者被中断了,才退出循环。
  • 退出循环后,开始调用acquireQueued()不断尝试拿锁。
  • 拿到锁后,会清空条件队列中被取消的节点。
public final void signal() {
           //如果当前线程不是持有该锁的线程,抛出异常
            if (!isHeldExclusively())
                throw new IllegalMonitorStateException();
            Node first = firstWaiter;
            if (first != null)
                doSignal(first);
        }
private void doSignal(Node first) {
            do {
                if ( (firstWaiter = first.nextWaiter) == null)
                    lastWaiter = null;
                first.nextWaiter = null;
            } while (!transferForSignal(first) &&
                     (first = firstWaiter) != null);
        }
final boolean transferForSignal(Node node) {
        if (!compareAndSetWaitStatus(node, Node.CONDITION, 0))
            return false;
        Node p = enq(node);
        int ws = p.waitStatus;
        if (ws > 0 || !compareAndSetWaitStatus(p, ws, Node.SIGNAL))
            LockSupport.unpark(node.thread);
        return true;
    }
private Node enq(final Node node) {
        for (;;) {
            Node t = tail;
            if (t == null) { // Must initialize
                if (compareAndSetHead(new Node()))
                    tail = head;
            } else {
                node.prev = t;
                if (compareAndSetTail(t, node)) {
                    t.next = node;
                    return t;
                }
            }
        }
    }

主要过程:
将条件队列中的头节点放入到同步队列尾部,并获取它在同步队列中的前驱节点
如果他前驱节点的状态是取消状态或者设置设置前驱节点为Signal失败,则唤醒当前节点,
唤醒后会执行在await()方法阻塞后的代码,会进行不断尝试获取锁。

线程的中断

当我们想执行线程中断时,一般会调用interrupt方法,对于初学者可能以为线程会立即中断执行,但是如果线程处于运行状态,不会受影响,会继续执行下去。为什么会出现这种情况呢?

java的线程中断机制,主要是依靠中断标志位实现的,当调用interrupt方法时,会将中断标志位设置为ture,然后针对线程此时的不同线程状态,会有不同的处理。具体的处理情况可以阅读这篇文章: java中断详细介绍及其对各种线程状态的影响分析

执行中断后,当线程处于waiting状态会抛出中断异常并将清空中断标志位。
前面写了一篇AQS的文章,介绍了acqure()方法,最后一步调用了selfInterrupt(),这是当前线程进行中断。一般我们加锁会调动lock()方法,但是实际上还有一个方法lockInterruptibly()。我将通过ReetrantLock类介绍它俩的区别。

final void lock() {
            if (compareAndSetState(01))
                setExclusiveOwnerThread(Thread.currentThread());
            else
                acquire(1);
}
public final void acquire(int arg) {
        if (!tryAcquire(arg) &&
            acquireQueued(addWaiter(Node.EXCLUSIVE), arg))
            selfInterrupt();
    }
static void selfInterrupt() {
        Thread.currentThread().interrupt();
    }
private final boolean parkAndCheckInterrupt() {
        LockSupport.park(this);
        return Thread.interrupted();
    }

首先分析下lock()方法,首先如果state为0,那么通过CAS机制将state设置为1,然后将当前线程设置为锁的拥有者;其他情况则调用acquire(1)尝试加锁,具体的尝试加锁机制就不介绍了,在之前文章写过,它是一个自旋操作,如果获取失败,会将线程park挂起,进入阻塞状态,当其他线程执行完,会唤醒该线程,执行向下执行,这时会执行Thread.interrupted(),会判断当前线程是否被中断,如果该线程拿到锁,会执行selfInterrupt()方法,将当前线程进行中断,但是之后自己设计的逻辑中没有如果没有处理中断的代码,那么它会一直执行下去,或者将当前线程设置为waitiing状态,就会抛出中断异常,并消除中断标志。

public void lockInterruptibly() throws InterruptedException {
        sync.acquireInterruptibly(1);
    }

public final void acquireInterruptibly(int arg)
            throws InterruptedException 
{
        if (Thread.interrupted())
            throw new InterruptedException();
        if (!tryAcquire(arg))
            doAcquireInterruptibly(arg);
    }

private void doAcquireInterruptibly(int arg)
        throws InterruptedException 
{
        final Node node = addWaiter(Node.EXCLUSIVE);
        boolean failed = true;
        try {
            for (;;) {
                final Node p = node.predecessor();
                if (p == head && tryAcquire(arg)) {
                    setHead(node);
                    p.next = null// help GC
                    failed = false;
                    return;
                }
                if (shouldParkAfterFailedAcquire(p, node) &&
                    parkAndCheckInterrupt())
                    throw new InterruptedException();
            }
        } finally {
            if (failed)
                cancelAcquire(node);
        }
    }

现在再介绍一下lockInterruptibly的机制。
首先它会判断当前线程是否中断,如果有,就马上抛出异常;没有中断,则开始尝试获得锁,获取失败,将该节点放入到同步队列中,并执行自旋操作:
1)如果该节点的前驱节点头节点,并且该节点获取到了锁,则设置当前节点是头节点,并返回
2)其他情况,就需要将它的前置节点设置为Siginal,并将当前节点所属的线程挂起,当重新唤醒后,如果发生中断,会直接抛出异常,并将该节点从同步队列中删除