摘要: 原创出处 http://www.iocoder.cn/Elastic-Job/reg-center-zookeeper-listener/ 「芋道源码」欢迎转载,保留摘要,谢谢!
本文基于 Elastic-Job V2.1.5 版本分享
- 1. 概述
- 2. ListenerManager
- 3. AbstractListenerManager
- 4. AbstractJobListener
- 5. RegistryCenterConnectionStateListener
- 666. 彩蛋
1. 概述
本文主要分享 Elastic-Job-Lite 注册中心监听器。
建议前置阅读:
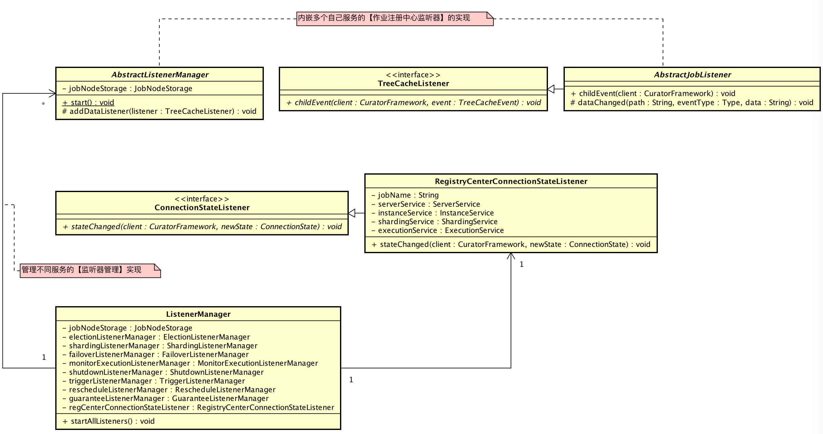
涉及到主要类的类图如下( 打开大图 ):

你行好事会因为得到赞赏而愉悦
同理,开源项目贡献者会因为 Star 而更加有动力
为 Elastic-Job 点赞!传送门
2. ListenerManager
ListenerManager,作业注册中心的监听器管理者。管理者两类组件:
- 监听管理器
- 注册中心连接状态监听器
其中监听管理器管理着自己的作业注册中心监听器。
一起从代码层面看看:
public final class ListenerManager {
private final JobNodeStorage jobNodeStorage;
private final ElectionListenerManager electionListenerManager;
private final ShardingListenerManager shardingListenerManager;
private final FailoverListenerManager failoverListenerManager;
private final MonitorExecutionListenerManager monitorExecutionListenerManager;
private final ShutdownListenerManager shutdownListenerManager;
private final TriggerListenerManager triggerListenerManager;
private final RescheduleListenerManager rescheduleListenerManager;
private final GuaranteeListenerManager guaranteeListenerManager;
private final RegistryCenterConnectionStateListener regCenterConnectionStateListener;
}
-
第一类:
electionListenerManager/shardingListenerManager/failoverListenerManager/MonitorExecutionListenerManager/shutdownListenerManager/triggerListenerManager/rescheduleListenerManager/guaranteeListenerManager是不同服务的监听管理器,都继承作业注册中心的监听器管理者的抽象类( AbstractListenerManager )。我们以下一篇文章会涉及到的分片监听管理器( ShardingListenerManager ) 来瞅瞅内部整体实现:public final class ShardingListenerManager extends AbstractListenerManager { @Override public void start() { addDataListener(new ShardingTotalCountChangedJobListener()); addDataListener(new ListenServersChangedJobListener()); } class ShardingTotalCountChangedJobListener extends AbstractJobListener { // .... 省略方法 } class ListenServersChangedJobListener extends AbstractJobListener { // .... 省略方法 } }- ShardingListenerManager 内部管理了 ShardingTotalCountChangedJobListener / ListenServersChangedJobListener 两个作业注册中心监听器。具体作业注册中心监听器是什么,有什么用途,下文会详细解析。
-
第二类:
regCenterConnectionStateListener是注册中心连接状态监听器。下文也会详细解析。
在《Elastic-Job-Lite 源码分析 —— 作业初始化》「3.2.4」注册作业启动信息,我们看到作业初始化时,会开启所有注册中心监听器:
// SchedulerFacade.java
/**
* 注册作业启动信息.
*
* @param enabled 作业是否启用
*/
public void registerStartUpInfo(final boolean enabled) {
// 开启 所有监听器
listenerManager.startAllListeners();
// .... 省略方法
}
// ListenerManager.java
/**
* 开启所有监听器.
*/
public void startAllListeners() {
// 开启 不同服务监听管理器
electionListenerManager.start();
shardingListenerManager.start();
failoverListenerManager.start();
monitorExecutionListenerManager.start();
shutdownListenerManager.start();
triggerListenerManager.start();
rescheduleListenerManager.start();
guaranteeListenerManager.start();
// 开启 注册中心连接状态监听器
jobNodeStorage.addConnectionStateListener(regCenterConnectionStateListener);
}
3. AbstractListenerManager
AbstractListenerManager,作业注册中心的监听器管理者的抽象类。
public abstract class AbstractListenerManager {
private final JobNodeStorage jobNodeStorage;
protected AbstractListenerManager(final CoordinatorRegistryCenter regCenter, final String jobName) {
jobNodeStorage = new JobNodeStorage(regCenter, jobName);
}
/**
* 开启监听器.
*/
public abstract void start();
/**
* 添加注册中心监听器
*
* @param listener 注册中心监听器
*/
protected void addDataListener(final TreeCacheListener listener) {
jobNodeStorage.addDataListener(listener);
}
}
-
#addDataListener(),将作业注册中心的监听器添加到注册中心 TreeCache 的监听者里。JobNodeStorage#addDataListener(...)在《Elastic-Job-Lite 源码分析 —— 作业初始化》「2.2」缓存已经详细解析。 -
子类实现
#start()方法实现监听器初始化。目前所有子类的实现都是将自己管理的注册中心监听器调用#addDataListener(...),还是以 ShardingListenerManager 举例子:public final class ShardingListenerManager extends AbstractListenerManager { @Override public void start() { addDataListener(new ShardingTotalCountChangedJobListener()); addDataListener(new ListenServersChangedJobListener()); } }
4. AbstractJobListener
AbstractJobListener,作业注册中心的监听器抽象类。
public abstract class AbstractJobListener implements TreeCacheListener {
@Override
public final void childEvent(final CuratorFramework client, final TreeCacheEvent event) throws Exception {
ChildData childData = event.getData();
// 忽略掉非数据变化的事件,例如 event.type 为 CONNECTION_SUSPENDED、CONNECTION_RECONNECTED、CONNECTION_LOST、INITIALIZED 事件
if (null == childData) {
return;
}
String path = childData.getPath();
if (path.isEmpty()) {
return;
}
dataChanged(path, event.getType(), null == childData.getData() ? "" : new String(childData.getData(), Charsets.UTF_8));
}
/**
* 节点数据变化
*
* @param path 节点路径
* @param eventType 事件类型
* @param data 数据
*/
protected abstract void dataChanged(final String path, final Type eventType, final String data);
}
- 作业注册中心的监听器实现类实现
#dataChanged(...),对节点数据变化进行处理。 #childEvent(...)屏蔽掉非节点数据变化事件,例如:CONNECTION_SUSPENDED、CONNECTION_RECONNECTED、CONNECTION_LOST、INITIALIZED 事件,只处理 NODE_ADDED、NODE_UPDATED、NODE_REMOVED 事件。
我们再拿 ShardingListenerManager 举例子:
public final class ShardingListenerManager extends AbstractListenerManager {
class ShardingTotalCountChangedJobListener extends AbstractJobListener {
@Override
protected void dataChanged(final String path, final Type eventType, final String data) {
if (configNode.isConfigPath(path) && 0 != JobRegistry.getInstance().getCurrentShardingTotalCount(jobName)) {
int newShardingTotalCount = LiteJobConfigurationGsonFactory.fromJson(data).getTypeConfig().getCoreConfig().getShardingTotalCount();
if (newShardingTotalCount != JobRegistry.getInstance().getCurrentShardingTotalCount(jobName)) {
shardingService.setReshardingFlag();
JobRegistry.getInstance().setCurrentShardingTotalCount(jobName, newShardingTotalCount);
}
}
}
}
class ListenServersChangedJobListener extends AbstractJobListener {
@Override
protected void dataChanged(final String path, final Type eventType, final String data) {
if (!JobRegistry.getInstance().isShutdown(jobName) && (isInstanceChange(eventType, path) || isServerChange(path))) {
shardingService.setReshardingFlag();
}
}
private boolean isInstanceChange(final Type eventType, final String path) {
return instanceNode.isInstancePath(path) && Type.NODE_UPDATED != eventType;
}
private boolean isServerChange(final String path) {
return serverNode.isServerPath(path);
}
}
}
5. RegistryCenterConnectionStateListener
RegistryCenterConnectionStateListener,实现 Curator ConnectionStateListener 接口,注册中心连接状态监听器。
public final class RegistryCenterConnectionStateListener implements ConnectionStateListener {
@Override
public void stateChanged(final CuratorFramework client, final ConnectionState newState) {
if (JobRegistry.getInstance().isShutdown(jobName)) {
return;
}
JobScheduleController jobScheduleController = JobRegistry.getInstance().getJobScheduleController(jobName);
if (ConnectionState.SUSPENDED == newState || ConnectionState.LOST == newState) { // Zookeeper 连接终端 或 连接丢失
// 暂停作业调度
jobScheduleController.pauseJob();
} else if (ConnectionState.RECONNECTED == newState) { // Zookeeper 重新连上
// 持久化作业服务器上线信息
serverService.persistOnline(serverService.isEnableServer(JobRegistry.getInstance().getJobInstance(jobName).getIp()));
// 持久化作业运行实例上线相关信息
instanceService.persistOnline();
// 清除本地分配的作业分片项运行中的标记
executionService.clearRunningInfo(shardingService.getLocalShardingItems());
// 恢复作业调度
jobScheduleController.resumeJob();
}
}
}
-
当注册中心连接 SUSPENDED 或 LOST 时,暂停本地作业调度:
// JobScheduleController.java public synchronized void pauseJob() { try { if (!scheduler.isShutdown()) { scheduler.pauseAll(); } } catch (final SchedulerException ex) { throw new JobSystemException(ex); } } -
当注册中心重新连接成功( RECONNECTED ),恢复本地作业调度:
/** * 恢复作业. */ public synchronized void resumeJob() { try { if (!scheduler.isShutdown()) { scheduler.resumeAll(); } } catch (final SchedulerException ex) { throw new JobSystemException(ex); } }
666. 彩蛋

旁白君:芋道君,你又水更了!
芋道君:是是是,是是是!
道友,赶紧上车,分享一波朋友圈!