Android 强弱引用

1,534 阅读16分钟

软件:Source Insight 4.0、starUml

代码目录:

system/core/include/utils/RefBase.h
system/core/include/utils/StrongPointer.h
system/core/libutils/RefBase.cpp

一、简介

从media服务的main函数入口中,可以发现

sp<ProcessState> proc(ProcessState::self());

sp其实就是强指针或强引用(strong pointer),与 sp 对应的是 wp,也就是弱指针或弱引用(weak pointer),Android Native 层(C++)中大量使用了sp/wp,了解sp/wp的源码及使用对理解Android Native层是很有帮助的。

智能指针最大的作用就是自动销毁对象。有这么一个场景,对象 A 和 对象 B 互相引用,系统无法回收这两个对象,任意回收其中一个对象,都会发现被另外一个对象引用,导致“死锁”无法回收,针对这种情况,可以使用强弱指针,对A对象使用强指针计数,对B对象使用弱指针计数,只要强指针计数为0,不管弱引用计数是否为0,都可以回收这个对象。一个对象只有弱指针引用时,必须升级为强指针,才能使用这个对象。

二、sp 源码分析

sp 强指针就是一个模板类,有点类似于Java的泛型,先看下 sp 的头文件 StrongPointer.h

template<typename T>
class sp {
public:
    inline sp() : m_ptr(0) { }

    sp(T* other);  // 方式1
    sp(const sp<T>& other); // 方式2
    sp(sp<T>&& other); // 方式3
    template<typename U> sp(U* other);  // NOLINT(implicit)
    template<typename U> sp(const sp<U>& other);  // NOLINT(implicit)
    template<typename U> sp(sp<U>&& other);  // NOLINT(implicit)

    ~sp();

    // Assignment

    sp& operator = (T* other); // 方式4
    sp& operator = (const sp<T>& other); // 方式5
    sp& operator = (sp<T>&& other); // 方式6

    template<typename U> sp& operator = (const sp<U>& other);
    template<typename U> sp& operator = (sp<U>&& other);
    template<typename U> sp& operator = (U* other);
    //! Special optimization for use by ProcessState (and nobody else).
    void force_set(T* other);
    // Reset
    void clear();
    // Accessors
    inline T&       operator* () const     { return *m_ptr; }
    inline T*       operator-> () const    { return m_ptr;  }
    inline T*       get() const            { return m_ptr; }
    inline explicit operator bool () const { return m_ptr != nullptr; }
    // Operators
    COMPARE(==)
    COMPARE(!=)
    COMPARE(>)
    COMPARE(<)
    COMPARE(<=)
    COMPARE(>=)
private:    
    template<typename Y> friend class sp;
    template<typename Y> friend class wp;
    void set_pointer(T* ptr);
    T* m_ptr;
};

2.1 sp 构造函数

【StrongPointer.h】

sp 初始化的方式有6种:

 sp(T* other);  // 方式1
 sp(const sp<T>& other); // 方式2
 sp(sp<T>&& other); // 方式3
 sp& operator = (T* other); // 方式4
 sp& operator = (const sp<T>& other); // 方式5
 sp& operator = (sp<T>&& other); // 方式6

具体方法如下:

方法1

template<typename T>
sp<T>::sp(T* other)
        : m_ptr(other) {
    if (other)
        other->incStrong(this);
}

方法2

template<typename T>
sp<T>::sp(const sp<T>& other)
        : m_ptr(other.m_ptr) {
    if (m_ptr)
        m_ptr->incStrong(this);
}

方法3

template<typename T>
sp<T>::sp(sp<T>&& other)
        : m_ptr(other.m_ptr) {
    other.m_ptr = nullptr;
}

方法4

template<typename T>
sp<T>& sp<T>::operator =(T* other) {
    T* oldPtr(*const_cast<T* volatile*>(&m_ptr));
    if (other) other->incStrong(this);
    if (oldPtr) oldPtr->decStrong(this);
    if (oldPtr != *const_cast<T* volatile*>(&m_ptr)) sp_report_race();
    m_ptr = other;
    return *this;
}

方法5

template<typename T>
sp<T>& sp<T>::operator =(const sp<T>& other) {
    // Force m_ptr to be read twice, to heuristically check for data races.
    T* oldPtr(*const_cast<T* volatile*>(&m_ptr));
    T* otherPtr(other.m_ptr);
    if (otherPtr) otherPtr->incStrong(this);
    if (oldPtr) oldPtr->decStrong(this);
    if (oldPtr != *const_cast<T* volatile*>(&m_ptr)) sp_report_race();
    m_ptr = otherPtr;
    return *this;
}

方法6

template<typename T>
sp<T>& sp<T>::operator =(sp<T>&& other) {
    T* oldPtr(*const_cast<T* volatile*>(&m_ptr));
    if (oldPtr) oldPtr->decStrong(this);
    if (oldPtr != *const_cast<T* volatile*>(&m_ptr)) sp_report_race();
    m_ptr = other.m_ptr;
    other.m_ptr = nullptr;
    return *this;
}

简单总结下上面六种方法:

  • 方法1、2、3都是采用括号的形式直接定义 sp 对象,再调用目标对象的 incStrong() 方法。
  • 方法4、5、6都是采用等号赋值的形式定义 sp 对象,先调用目标对象的 incStrong() 方法,再调用原来对象的 decStrong() 方法。

2.2 sp 实例分析

Android Native层有很多使用了 sp 对象,比如开头提到的 ProcessState 对象和后面会分析开机动画的 BootAnimation 对象。

sp<ProcessState> proc(ProcessState::self());    // 方法2
sp<BootAnimation> boot = new BootAnimation(new AudioAnimationCallbacks());    // 方法4
  • ProcessState::self() 返回的是sp<ProcessState> gProcess 对象,因此它使用的是方法2
  • new BootAnimation() 明显返回的是 BootAnimation 指针,因此它使用的是方法4

接下来继续分析 ProcessState 的创建过程,ProcessState.h中可以看出 ProcessState 继承的是类 RefBase

class ProcessState : public virtual RefBase

new ProcessState() 会先初始化 RefBase 类。

2.3 RefBase 类

2.3.1 RefBase 构造函数

【RefBase.cpp】

RefBase::RefBase()
    : mRefs(new weakref_impl(this))
{
}

RefBase 初始化的时候,会创建一个成员变量 mRefs,即创建了一个weakref_impl对象,其中 this 指向 ProcessState 。

2.3.2 weakref_impl 类

【RefBase.cpp :: weakref_impl】

class RefBase::weakref_impl : public RefBase::weakref_type
{
public:
    std::atomic<int32_t>    mStrong;
    std::atomic<int32_t>    mWeak;
    RefBase* const          mBase;
    std::atomic<int32_t>    mFlags;

//  DEBUG_REFS=0 默认是release版本,非DEBUG版本
#if !DEBUG_REFS   
    explicit weakref_impl(RefBase* base)
        : mStrong(INITIAL_STRONG_VALUE)   // 强引用计数,默认是2>>28 = 0x1000 0000
        , mWeak(0)    // 弱引用计数,默认是 0
        , mBase(base)    // 这里是ProcessState 指针
        , mFlags(0)   // 默认是OBJECT_LIFETIME_STRONG=0x0000
    {
    }
    // release版本以下方法都为空,直接忽略
    void addStrongRef(const void* /*id*/) { }
    void removeStrongRef(const void* /*id*/) { }
    void renameStrongRefId(const void* /*old_id*/, const void* /*new_id*/) { }
    void addWeakRef(const void* /*id*/) { }
    void removeWeakRef(const void* /*id*/) { }
    void renameWeakRefId(const void* /*old_id*/, const void* /*new_id*/) { }
    void printRefs() const { }
    void trackMe(bool, bool) { }
#else

weakref_impl 继承的是 weakref_type 类,可以调用 weakref_type 类中的方法。mBase 是前面 ProcessState 的指针

2.3.3 weakref_type 类

【RefBase.h :: weakref_type】

class weakref_type
    {
    public:
        RefBase*            refBase() const;
        void                incWeak(const void* id);
        void                decWeak(const void* id);
        bool                attemptIncStrong(const void* id);
        bool                attemptIncWeak(const void* id);
        int32_t             getWeakCount() const;
        void                printRefs() const;
        void                trackMe(bool enable, bool retain);
    };

主要调用到的是 incWeak 和 decWeak 方法,后面再详细介绍这两个方法。

sp 初始化过程中类的继承关系理清之后,再来看前面提到的 sp 初始化的几种方式,不管是哪种方式,最后都会调用到 incStrong

2.3.4 incStrong 方法

【RefBase.cpp :: incStrong】

void RefBase::incStrong(const void* id) const
{
    weakref_impl* const refs = mRefs;
    refs->incWeak(id);    // 调用的是weakref_type的incWeak方法
    refs->addStrongRef(id);  // release版本忽略
    // 强引用计数+1,返回旧值c
    const int32_t c = refs->mStrong.fetch_add(1, std::memory_order_relaxed);
   // 如果不是第一次引用则直接返回
    if (c != INITIAL_STRONG_VALUE)  { // 强引用初始值 0x1000 0000
        return;
    }
    // mStrong = 1
    int32_t old __unused = refs->mStrong.fetch_sub(INITIAL_STRONG_VALUE, std::memory_order_relaxed);
    // 第一次引用的时候调用 onFirstRef
    refs->mBase->onFirstRef();
}
  • refs->incWeak(id) 调用的是前面提到的 weakref_type 的 incWeak 方法
void RefBase::weakref_type::incWeak(const void* id)
{
    weakref_impl* const impl = static_cast<weakref_impl*>(this);
    impl->addWeakRef(id); // release 版本忽略
    // 弱引用+1
    const int32_t c __unused = impl->mWeak.fetch_add(1,
            std::memory_order_relaxed);
}

  • mWeak初始值是 0 ,调用完后弱引用 mWeak 计数 +1,mWeak = 1
  • c = refs->mStrong.fetch_add(1, std::memory_order_relaxed) 表示 mStrong + 1,fetch_add 的返回值是旧值,也就是原来的 mStrong,mStrong 初始值 = 0x1000 0000,调用该行后,mStrong = 0x1000 0000 + 1 = 0x1000 0001
    c = 0x1000 0000。下面的判断如果 c != 0x1000 0000,说明该对象不是第一次被强引用,则不会调用下面的onFirstRef()初始化方法,而直接返回
  • refs->mStrong.fetch_sub(INITIAL_STRONG_VALUE, std::memory_order_relaxed)
    上一步得出mStrong = 0x1000 0001,fetch_sub() 后 mStrong = 0x1000 0001 - 0x1000 0000 = 1,所以
    mStrong = 1
  • refs->mBase->onFirstRef() 如果是第一次引用,派生类可以重载该方法,做一些初始化的设置

incStrong() 方法的主要作用

  • weakref_impl 的强引用计数mStrong + 1,弱引用计数 mWeak + 1。
  • 第一次调用incStrong,会调用目标对象如 ProcessState 的 onFirstRef() 方法。

2.4 sp析构函数

【StrongPointer.h :: ~sp】

template<typename T>
sp<T>::~sp() {
    if (m_ptr)
        m_ptr->decStrong(this);
}

2.4.1 decStrong 方法

【RefBase.cpp :: decStrong】

void RefBase::decStrong(const void* id) const
{
    weakref_impl* const refs = mRefs;
    refs->removeStrongRef(id);  // release版本直接忽略
    // 强引用计数 mStrong - 1
    // 调用前 mStrong = 1,调用后 mStrong = 0, c=1
    const int32_t c = refs->mStrong.fetch_sub(1, std::memory_order_release);
    if (c == 1) {
        std::atomic_thread_fence(std::memory_order_acquire);
        refs->mBase->onLastStrongRef(id);
        int32_t flags = refs->mFlags.load(std::memory_order_relaxed);
        if ((flags&OBJECT_LIFETIME_MASK) == OBJECT_LIFETIME_STRONG) {
            delete this;   // flags = OBJECT_LIFETIME_STRONG时,回收掉目标对象
        }
    }
    refs->decWeak(id);
}
  • c = refs->mStrong.fetch_sub(1, std::memory_order_release)
    前面知道mStrong = 1,该行执行后,强引用计数 -1mStrong = 0c = 1
  • c == 1表明强引用计数为0,对象可能要被delete了,回调目标对象ProcessState的onLastStrongRef()方法

2.4.2 mFlags 取值

【RefBase.h】
    enum {
        OBJECT_LIFETIME_STRONG  = 0x0000,
        OBJECT_LIFETIME_WEAK    = 0x0001,
        OBJECT_LIFETIME_MASK    = 0x0001
    };
 【RefBase.cpp】
  void RefBase::extendObjectLifetime(int32_t mode)
{
    mRefs->mFlags.fetch_or(mode, std::memory_order_relaxed);
}
  • 先讨论下 mFlags 的取值,mFlags 是由 extendObjectLifetime() 确定的,取值范围在枚举中,默认值是 0 即OBJECT_LIFETIME_STRONG
  • 上面的decStrong()中,当 flag 是默认值 OBJECT_LIFETIME_STRONG时,会调用delete this回收掉目标对象,此时 RefBase 析构函数也会被调用

2.4.3 RefBase 析构函数

RefBase::~RefBase()
{
    int32_t flags = mRefs->mFlags.load(std::memory_order_relaxed);
    if ((flags & OBJECT_LIFETIME_MASK) == OBJECT_LIFETIME_WEAK) { 
        if (mRefs->mWeak.load(std::memory_order_relaxed) == 0) { 
            // 当 flags = OBJECT_LIFETIME_WEAK,弱引用控制生命周期,且弱引用计数 mWeak=0,则删除 weakref_impl对象
            delete mRefs;
        }
    } else if (mRefs->mStrong.load(std::memory_order_relaxed)
            == INITIAL_STRONG_VALUE) { // mStrong = 0x1000 0000 会删除mRefs
        delete mRefs;
    }
    const_cast<weakref_impl*&>(mRefs) = NULL;
}

delete mRefs 的条件:

  • 当生命周期被弱引用掌握时(flags = OBJECT_LIFETIME_WEAK = 0x0001) 且 弱引用计数 = 0,则删除weakref_impl对象。
  • 当生命周期被强引用掌握时,且没被强引用引用过,也会删除weakref_impl对象。

此时 flags = OBJECT_LIFETIME_STRONG,且被强引用引用过,因此不会删除 mRefs。

2.4.4 decWeak 方法

继续看 decStrong() 中的  refs->decWeak(id);

【RefBase.cpp :: weakref_type :: decWeak】

void RefBase::weakref_type::decWeak(const void* id)
{
    weakref_impl* const impl = static_cast<weakref_impl*>(this);
    impl->removeWeakRef(id);
    // 弱引用计数 mWeak - 1。
    // 调用前 mWeak = 1, mStrong=0,调用后 c=1,mWeak=0, mStrong=0,
    const int32_t c = impl->mWeak.fetch_sub(1, std::memory_order_release);
    if (c != 1) return;
    atomic_thread_fence(std::memory_order_acquire);

    // mWeak = 0, mStrong=0, mFlags=0
    int32_t flags = impl->mFlags.load(std::memory_order_relaxed);
    if ((flags&OBJECT_LIFETIME_MASK) == OBJECT_LIFETIME_STRONG) {
        if (impl->mStrong.load(std::memory_order_relaxed)
                == INITIAL_STRONG_VALUE) {
            // 当 flags = OBJECT_LIFETIME_STRONG(强引用控制生命周期),且没有被强指针引用过,则什么都不做。
        } else {
           // 当 flags = OBJECT_LIFETIME_STRONG(强引用控制生命周期),且被强指针引用过,则删除 weakref_impl对象
            delete impl;
        }
    } else {
        // 当 flags = OBJECT_LIFETIME_WEAK,弱引用控制生命周期,则删除实际对象。
        impl->mBase->onLastWeakRef(id);
        delete impl->mBase;
    }
}

decWeak() 的主要作用:

  • 弱引用计数 mWeak - 1,此时 mStrong=0,mWeak=0
  • 当 flags = OBJECT_LIFETIME_STRONG,强引用控制生命周期,且没有被强指针引用过,则什么都不做。
    当 flags = OBJECT_LIFETIME_STRONG,强引用控制生命周期,且被强指针引用过,则delete weakref_impl对象
    当 flags = OBJECT_LIFETIME_WEAK,弱引用控制生命周期,则delete实际对象ProcessState。前面分析过,删除实际对象会调用 RefBase 的析构函数,此时弱引用计数=0,weakref_impl也会被delete。

2.5 sp 小结

sp 构造完成后:

  • 创建了一个 weakref_impl的指针 mRefs,管理强弱引用计数。
  • incStrong() 中强引用计数 +1 ,incWeak() 中弱引用计数 +1

sp 析构完成后:

  • decStrong() 中强引用计数 -1,decWeak() 中弱引用计数 -1
  • flags 控制生命周期

三、wp 源码分析

【RefBase.h】

template <typename T>
class wp
{
public:
    typedef typename RefBase::weakref_type weakref_type;
    inline wp() : m_ptr(0) { }
    
    wp(T* other);  // NOLINT(implicit)
    wp(const wp<T>& other);
    explicit wp(const sp<T>& other);
    template<typename U> wp(U* other);  // NOLINT(implicit)
    template<typename U> wp(const sp<U>& other);  // NOLINT(implicit)
    template<typename U> wp(const wp<U>& other);  // NOLINT(implicit)

    ~wp();
    wp& operator = (T* other);
    wp& operator = (const wp<T>& other);
    wp& operator = (const sp<T>& other);
    template<typename U> wp& operator = (U* other);
    template<typename U> wp& operator = (const wp<U>& other);
    template<typename U> wp& operator = (const sp<U>& other);
    void set_object_and_refs(T* other, weakref_type* refs);
    sp<T> promote() const;

    void clear();
    inline  weakref_type* get_refs() const { return m_refs; }

    inline  T* unsafe_get() const { return m_ptr; }

    COMPARE_WEAK(==)
    COMPARE_WEAK(!=)
    COMPARE_WEAK(>)
    COMPARE_WEAK(<)
    COMPARE_WEAK(<=)
    COMPARE_WEAK(>=)
    inline bool operator == (const wp<T>& o) const {
        return (m_ptr == o.m_ptr) && (m_refs == o.m_refs);
    }
    template<typename U>
    inline bool operator == (const wp<U>& o) const {
        return m_ptr == o.m_ptr;
    }
    inline bool operator > (const wp<T>& o) const {
        return (m_ptr == o.m_ptr) ? (m_refs > o.m_refs) : (m_ptr > o.m_ptr);
    }
    template<typename U>
    inline bool operator > (const wp<U>& o) const {
        return (m_ptr == o.m_ptr) ? (m_refs > o.m_refs) : (m_ptr > o.m_ptr);
    }

    inline bool operator < (const wp<T>& o) const {
        return (m_ptr == o.m_ptr) ? (m_refs < o.m_refs) : (m_ptr < o.m_ptr);
    }
    template<typename U>
    inline bool operator < (const wp<U>& o) const {
        return (m_ptr == o.m_ptr) ? (m_refs < o.m_refs) : (m_ptr < o.m_ptr);
    }
                         inline bool operator != (const wp<T>& o) const { return m_refs != o.m_refs; }
    template<typename U> inline bool operator != (const wp<U>& o) const { return !operator == (o); }
                         inline bool operator <= (const wp<T>& o) const { return !operator > (o); }
    template<typename U> inline bool operator <= (const wp<U>& o) const { return !operator > (o); }
                         inline bool operator >= (const wp<T>& o) const { return !operator < (o); }
    template<typename U> inline bool operator >= (const wp<U>& o) const { return !operator < (o); }

private:
    template<typename Y> friend class sp;
    template<typename Y> friend class wp;

    T*              m_ptr;
    weakref_type*   m_refs;
};

wp 跟 sp 类差不多,wp 多定义了一个 weakref_type类型的指针 m_refs,接下来看最简单的构造函数。

3.1 wp 构造函数

template<typename T>
wp<T>::wp(T* other)
    : m_ptr(other)
{
    if (other) m_refs = other->createWeak(this);
}

这里调用的是RefBase类的createWeak方法,RefBase类的构造前面介绍过,直接来看 createWeak 方法。

3.2.1 createWeak 方法

【RefBase.cpp :: createWeak】

RefBase::weakref_type* RefBase::createWeak(const void* id) const
{
    mRefs->incWeak(id);
    return mRefs;
}

createWeak 方法主要作用是 调用了 incWeak 方法。

3.2.2 incWeak 方法

【RefBase.cpp :: weakref_type :: incWeak】

void RefBase::weakref_type::incWeak(const void* id)
{
    weakref_impl* const impl = static_cast<weakref_impl*>(this);
    impl->addWeakRef(id);   // release 版本忽略
    // 弱引用计数 mWeak + 1
    const int32_t c __unused = impl->mWeak.fetch_add(1,
            std::memory_order_relaxed);
}

incWeak 方法主要作用是 弱引用计数 mWeak + 1,默认mWeak = 0,调用后 mWeak = 1

3.2 wp 析构函数

【RefBase.h】

template<typename T>
wp<T>::~wp()
{
    if (m_ptr) m_refs->decWeak(this);
}

前面介绍过 decWeak 方法,最终 弱引用计数 mWeak - 1,是否要删除对象根据 flag 来决定。

3.3 wp 升级为 sp

弱指针 wp 最大的特点就是不能直接操作目标对象,这是因为 wp 没有重载 . 和->操作符号,而 sp 重载了这两个操作符号。wp 要操作目标对象,必须要通过 promote() 方法升级为强指针。

3.3.1 promote 方法

【RefBase.h :: promote】

template<typename T>
sp<T> wp<T>::promote() const
{
    sp<T> result;
    if (m_ptr && m_refs->attemptIncStrong(&result)) {
        result.set_pointer(m_ptr);
    }
    return result;
}

升级的关键就是 attemptIncStrong 方法的返回值了。

3.3.2 attemptIncStrong 方法

【RefBase.cpp :: weakref_type :: attemptIncStrong 】

bool RefBase::weakref_type::attemptIncStrong(const void* id)
{
    // 弱引用计数 + 1
    incWeak(id);
    weakref_impl* const impl = static_cast<weakref_impl*>(this);
    int32_t curCount = impl->mStrong.load(std::memory_order_relaxed);
    // 尝试让强引用计数 +1
    // 强引用计数 > 0 且 不等于 INITIAL_STRONG_VALUE,强引用计数+1,升级强指针成功
    while (curCount > 0 && curCount != INITIAL_STRONG_VALUE) {
        if (impl->mStrong.compare_exchange_weak(curCount, curCount+1,
                std::memory_order_relaxed)) {
            break;
        }
    }
    // 强引用计数 <= 0或者等于INITIAL_STRONG_VALUE
    if (curCount <= 0 || curCount == INITIAL_STRONG_VALUE) {
        int32_t flags = impl->mFlags.load(std::memory_order_relaxed);
        // 强引用控制生命周期
        if ((flags&OBJECT_LIFETIME_MASK) == OBJECT_LIFETIME_STRONG) {
            if (curCount <= 0) { 
                // 强引用计数<=0,即对象被释放掉了,已经不存在,弱引用计数 -1,升级失败
                decWeak(id);
                return false;
            }
            // 强引用计数=INITIAL_STRONG_VALUE,未被强指针引用过
            while (curCount > 0) {
                // 强引用计数 +1
                if (impl->mStrong.compare_exchange_weak(curCount, curCount+1,
                        std::memory_order_relaxed)) {
                    break;
                }
            }
	// 再次处理升级失败的情况
            if (curCount <= 0) {
                decWeak(id);
                return false;
            }
        } else { // 弱引用控制生命周期
            // onIncStrongAttempted=(flags&FIRST_INC_STRONG) ? true : false;
            // 下面flags赋值是FIRST_INC_STRONG,所以返回值是true,!true即false,条件不成立
            if (!impl->mBase->onIncStrongAttempted(FIRST_INC_STRONG, id)) {
                decWeak(id);
                return false;
            }
            // 强引用计数 +1
            curCount = impl->mStrong.fetch_add(1, std::memory_order_relaxed);
            if (curCount != 0 && curCount != INITIAL_STRONG_VALUE) {
                impl->mBase->onLastStrongRef(id);
            }
        }
    }
    impl->addStrongRef(id);  // release 版本忽略
    if (curCount == INITIAL_STRONG_VALUE) {
        impl->mStrong.fetch_sub(INITIAL_STRONG_VALUE,
                std::memory_order_relaxed);
    }
    return true;
}
  • incWeak() 弱引用计数 +1
  • 尝试让强引用计数+1,分两种情况:一种是目标对象正在被强指针引用,强引用计数 > 0 且不等于INITIAL_STRONG_VALUE;另外一种是目标对象没有被任何强指针引用,强引用计数 <= 0 或者等于INITIAL_STRONG_VALUE。
  • 第一种情况很简单,说明目标对象肯定存在,弱指针可以成功升级为强指针,弱引用计数 +1,强引用计数 +1
  • 第二种情况比较复杂,目标对象可能存在,可能不存在。强引用计数 <= 0或者等于INITIAL_STRONG_VALUE,
    • 当强引用控制生命周期,如果强引用计数 <= 0,说明目标对象被释放,已经不存在了,弱引用计数 -1,升级失败;如果强引用计数等于INITIAL_STRONG_VALUE,未被强指针引用过,则强引用计数+1,升级成功
    • 当弱引用控制生命周期,先判断能否升级强指针,如果可以强引用计数+1,升级成功;如果不能弱引用计数-1,升级失败。

3.4 wp 小结

  • wp 构造后,incWeak() 中弱引用计数 +1
  • wp 析构后,decWeak() 中弱引用计数 -1

四、总结

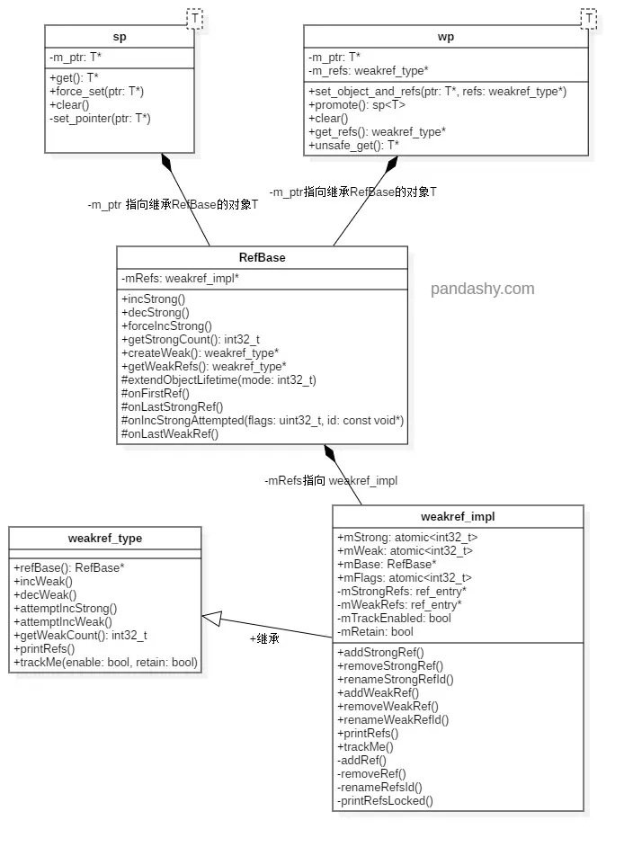
4.1 类图

  • sp/wp 是模板类
  • RefBase 类是 sp/wp 模板类中对象的父类
  • weakref_type 是 weakref_impl的父类,weakref_impl指针mRefs,管理引用计数

4.2 sp/wp

引用类型 强引用计数 弱引用计数
sp 构造 +1 +1
wp 构造 +1
sp 析构 -1 -1
wp 析构 -1
  • flags 默认值是 OBJECT_LIFETIME_STRONG
    • sp 初始化时,不仅会构造一个实际对象(如ProcessState),还会创建一个 weakref_impl 对象,管理强弱引用计数。同时强引用计数 +1,弱引用计数 +1。
    • 强引用计数 = 0时,decStrong() 中 delete 实际对象
    • 弱引用计数 = 0时,decWeak() 中 delete weakref_impl 对象。
  • 第一次调用 incStrong() 方法,会调用实际对象的 onFirstRef() 做一些初始化设置。 最后一次调用decStrong(),则会调用实际对象的 onLastStrongRef() 做一些收尾的工作。
  • 弱指针 wp 最大的特点就是不能直接操作目标对象,这是因为 wp 没有重载 . 和->操作符号,而 sp 重载了这两个操作符号。wp 要操作目标对象,必须要通过 promote() 方法升级为强指针
    • promote升级成功,则强引用计数+1,弱引用计数+1。
    • 目标对象可能被释放掉或其他原因都会导致升级失败。

4.3 flags 与生命周期

  • 强引用控制生命周期:flags = OBJECT_LIFETIME_STRONG。
    • 强引用控制实际对象的生命周期,弱引用控制 weakref_impl对象的生命周期。
    • 强引用计数 = 0时,decStrong() 中 delete 实际对象。此时要使用 wp 指针调用对象,必须要升级为 sp。
    • 弱引用计数 = 0时,decWeak() 中 delete weakref_impl 对象。
  • 弱引用控制生命周期:flags = OBJECT_LIFETIME_WEAK。
    • 强引用计数 = 0时,弱引用计数 ≠ 0 ,实际对象不会被 delete。
    • 弱引用计数 = 0时,实际对象weakref_impl 对象会被同时 delete。其中 decWeak() 中 delete 实际对象, delete 实际对象会调用 RefBase 的析构函数,此时弱引用计数=0,weakref_impl也会被delete。

4.4 sp/wp 优缺点

sp/wp 的优点:

  • C++层操作完对象后,不需要再手动delete对象,系统会自动回收对象。

sp/wp 的缺点:

  • 增加了引用计数的管理对象 weakref_impl,执行效率会比普通的指针低。

五、参考文献

赞赏

如果您觉得这篇文章对您有很大帮助,您可以扫描下面的二维码,让我喝一杯奶茶。非常感谢您的支持。谢谢!

rBAoMF5knliAaFCpAALbBOSvg3I466.jpg

About me

非常感谢您阅读我的文章,如果您觉得对您有帮助的话,欢迎点赞和分享,如果您有任何疑问,可以给我评论留言,欢迎关注我的公众号【小猫侠】,这里我会分享职场、技术、生活的文章,希望我们能够成为朋友,一起进步成长。