分布式作业系统 Elastic-Job-Lite 源码分析 —— 作业执行

1,686 阅读16分钟
原文链接: www.iocoder.cn
《Dubbo 实现原理与源码解析 —— 精品合集》 《Netty 实现原理与源码解析 —— 精品合集》
《Spring 实现原理与源码解析 —— 精品合集》 《MyBatis 实现原理与源码解析 —— 精品合集》
《Spring MVC 实现原理与源码解析 —— 精品合集》 《数据库实体设计合集》
《Spring Boot 实现原理与源码解析 —— 精品合集》 《Java 面试题 + Java 学习指南》

摘要: 原创出处 http://www.iocoder.cn/Elastic-Job/job-execute/ 「芋道源码」欢迎转载,保留摘要,谢谢!

本文基于 Elastic-Job V2.1.5 版本分享



1. 概述

本文主要分享 Elastic-Job-Lite 作业执行

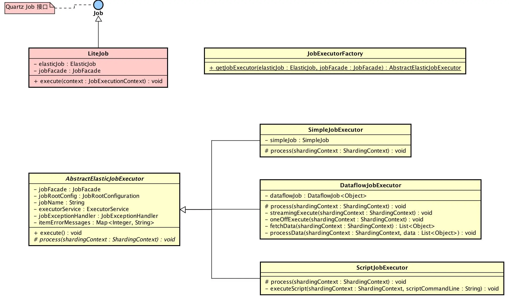
涉及到主要类的类图如下( 打开大图 ):

  • 黄色的类在 elastic-job-common-core 项目里,为 Elastic-Job-Lite、Elastic-Job-Cloud 公用作业执行类。

你行好事会因为得到赞赏而愉悦
同理,开源项目贡献者会因为 Star 而更加有动力
为 Elastic-Job 点赞!传送门

2. Lite调度作业

Lite调度作业( LiteJob ),作业被调度后,调用 #execute() 执行作业。

为什么是 LiteJob 作为入口呢?

《Elastic-Job-Lite 源码分析 —— 作业初始化》的「3.2.3」创建作业调度控制器里,我们可以看到 Quartz 的 JobDetail 创建代码如下:

JobDetail result = JobBuilder.newJob(LiteJob.class).withIdentity(liteJobConfig.getJobName()).build();

#newJob() 里的参数是 LiteJob,因此,每次 Quartz 到达调度时间时,会创建该对象进行作业执行。


public final class LiteJob implements Job {
    
    @Setter
    private ElasticJob elasticJob;
    
    @Setter
    private JobFacade jobFacade;
    
    @Override
    public void execute(final JobExecutionContext context) throws JobExecutionException {
        JobExecutorFactory.getJobExecutor(elasticJob, jobFacade).execute();
    }
}

  • LiteJob 通过 JobExecutorFactory 获得到作业执行器( AbstractElasticJobExecutor ),并进行执行:

    public final class JobExecutorFactory {
        
        /**
         * 获取作业执行器.
         *
         * @param elasticJob 分布式弹性作业
         * @param jobFacade 作业内部服务门面服务
         * @return 作业执行器
         */
        @SuppressWarnings("unchecked")
        public static AbstractElasticJobExecutor getJobExecutor(final ElasticJob elasticJob, final JobFacade jobFacade) {
            // ScriptJob
            if (null == elasticJob) {
                return new ScriptJobExecutor(jobFacade);
            }
            // SimpleJob
            if (elasticJob instanceof SimpleJob) {
                return new SimpleJobExecutor((SimpleJob) elasticJob, jobFacade);
            }
            // DataflowJob
            if (elasticJob instanceof DataflowJob) {
                return new DataflowJobExecutor((DataflowJob) elasticJob, jobFacade);
            }
            throw new JobConfigurationException("Cannot support job type '%s'", elasticJob.getClass().getCanonicalName());
        }
    }
    

    • JobExecutorFactory,作业执行器工厂,根据不同的作业类型,返回对应的作业执行器
作业 作业接口 执行器
简单作业 SimpleJob SimpleJobExecutor
数据流作业 DataflowJob DataflowJobExecutor
脚本作业 ScriptJob ScriptJobExecutor

3. 执行器创建

AbstractElasticJobExecutor,作业执行器抽象类。不同作业执行器都继承该类,创建的过程是一致的。

// AbstractElasticJobExecutor.java
public abstract class AbstractElasticJobExecutor {

    /**
     * 作业门面对象
     */
    @Getter(AccessLevel.PROTECTED)
    private final JobFacade jobFacade;
    /**
     * 作业配置
     */
    @Getter(AccessLevel.PROTECTED)
    private final JobRootConfiguration jobRootConfig;
    /**
     * 作业名称
     */
    private final String jobName;
    /**
     * 作业执行线程池
     */
    private final ExecutorService executorService;
    /**
     * 作业异常处理器
     */
    private final JobExceptionHandler jobExceptionHandler;
    /**
     * 分片错误信息集合
     * key:分片序号
     */
    private final Map<Integer, String> itemErrorMessages;
    
    protected AbstractElasticJobExecutor(final JobFacade jobFacade) {
        this.jobFacade = jobFacade;
        // 加载 作业配置
        jobRootConfig = jobFacade.loadJobRootConfiguration(true);
        jobName = jobRootConfig.getTypeConfig().getCoreConfig().getJobName();
        // 获取 作业执行线程池
        executorService = ExecutorServiceHandlerRegistry.getExecutorServiceHandler(jobName, (ExecutorServiceHandler) getHandler(JobProperties.JobPropertiesEnum.EXECUTOR_SERVICE_HANDLER));
        // 获取 作业异常处理器
        jobExceptionHandler = (JobExceptionHandler) getHandler(JobProperties.JobPropertiesEnum.JOB_EXCEPTION_HANDLER);
        // 设置 分片错误信息集合
        itemErrorMessages = new ConcurrentHashMap<>(jobRootConfig.getTypeConfig().getCoreConfig().getShardingTotalCount(), 1);
    }
}

// SimpleJobExecutor.java
public final class SimpleJobExecutor extends AbstractElasticJobExecutor {

    /**
     * 简单作业实现
     */
    private final SimpleJob simpleJob;
    
    public SimpleJobExecutor(final SimpleJob simpleJob, final JobFacade jobFacade) {
        super(jobFacade);
        this.simpleJob = simpleJob;
    }
}

// DataflowJobExecutor.java
public final class DataflowJobExecutor extends AbstractElasticJobExecutor {

    /**
     * 数据流作业对象
     */
    private final DataflowJob<Object> dataflowJob;
    
    public DataflowJobExecutor(final DataflowJob<Object> dataflowJob, final JobFacade jobFacade) {
        super(jobFacade);
        this.dataflowJob = dataflowJob;
    }
}

// ScriptJobExecutor.java
public final class ScriptJobExecutor extends AbstractElasticJobExecutor {
    
    public ScriptJobExecutor(final JobFacade jobFacade) {
        super(jobFacade);
    }
}

3.1 加载作业配置

缓存中读取作业配置。在《Elastic-Job-Lite 源码分析 —— 作业配置》的「3.1」读取作业配置 已经解析。

3.2 获取作业执行线程池

作业每次执行时,可能分配到多个分片项,需要使用线程池实现并行执行。考虑到不同作业之间的隔离性,通过一个作业一个线程池实现。线程池服务处理器注册表( ExecutorServiceHandlerRegistry ) 获取作业线程池( #getExecutorServiceHandler(....) )代码如下:

public final class ExecutorServiceHandlerRegistry {
    
    /**
     * 线程池集合
     * key:作业名字
     */
    private static final Map<String, ExecutorService> REGISTRY = new HashMap<>();
    
    /**
     * 获取线程池服务.
     * 
     * @param jobName 作业名称
     * @param executorServiceHandler 线程池服务处理器
     * @return 线程池服务
     */
    public static synchronized ExecutorService getExecutorServiceHandler(final String jobName, final ExecutorServiceHandler executorServiceHandler) {
        if (!REGISTRY.containsKey(jobName)) {
            REGISTRY.put(jobName, executorServiceHandler.createExecutorService(jobName));
        }
        return REGISTRY.get(jobName);
    }
}

ExecutorServiceHandlerRegistry 使用 ExecutorServiceHandler 创建线程池。ExecutorServiceHandler 本身是个接口,默认使用 DefaultExecutorServiceHandler 实现:

// ExecutorServiceHandler.java
public interface ExecutorServiceHandler {
    
    /**
     * 创建线程池服务对象.
     * 
     * @param jobName 作业名
     * 
     * @return 线程池服务对象
     */
    ExecutorService createExecutorService(final String jobName);
}

// DefaultExecutorServiceHandler.java
public final class DefaultExecutorServiceHandler implements ExecutorServiceHandler {
    
    @Override
    public ExecutorService createExecutorService(final String jobName) {
        return new ExecutorServiceObject("inner-job-" + jobName, Runtime.getRuntime().availableProcessors() * 2).createExecutorService();
    }
}

  • 调用 ExecutorServiceObject 的 #createExecutorService(....) 方法创建线程池:

    public final class ExecutorServiceObject {
    
        private final ThreadPoolExecutor threadPoolExecutor;
        private final BlockingQueue<Runnable> workQueue;
        
        public ExecutorServiceObject(final String namingPattern, final int threadSize) {
            workQueue = new LinkedBlockingQueue<>();
            threadPoolExecutor = new ThreadPoolExecutor(threadSize, threadSize, 5L, TimeUnit.MINUTES, workQueue, 
                    new BasicThreadFactory.Builder().namingPattern(Joiner.on("-").join(namingPattern, "%s")).build());
            threadPoolExecutor.allowCoreThreadTimeOut(true);
        }
        
        /**
         * 创建线程池服务对象.
         *
         * @return 线程池服务对象
         */
        public ExecutorService createExecutorService() {
            return MoreExecutors.listeningDecorator(MoreExecutors.getExitingExecutorService(threadPoolExecutor));
        }
    }
    

    • MoreExecutors#listeningDecorator(...)《Sharding-JDBC 源码分析 —— SQL 执行》 已经解析。
    • MoreExecutors#getExitingExecutorService(...) 方法逻辑:将 ThreadPoolExecutor 转换成 ExecutorService,并增加 JVM 关闭钩子,实现 120s 等待任务完成:

    service.shutdown();
    service.awaitTermination(terminationTimeout, timeUnit);
    

如何实现自定义 ExecutorServiceHandler ?

先看下 AbstractElasticJobExecutor 是如何获得每个作业的 ExecutorServiceHandler :

// AbstractElasticJobExecutor.java
/**
* 获得【自定义】处理器
*
* @param jobPropertiesEnum 作业属性枚举
* @return 处理器
*/
private Object getHandler(final JobProperties.JobPropertiesEnum jobPropertiesEnum) {
   String handlerClassName = jobRootConfig.getTypeConfig().getCoreConfig().getJobProperties().get(jobPropertiesEnum);
   try {
       Class<?> handlerClass = Class.forName(handlerClassName);
       if (jobPropertiesEnum.getClassType().isAssignableFrom(handlerClass)) { // 必须是接口实现,才使用【自定义】
           return handlerClass.newInstance();
       }
       return getDefaultHandler(jobPropertiesEnum, handlerClassName);
   } catch (final ReflectiveOperationException ex) {
       return getDefaultHandler(jobPropertiesEnum, handlerClassName);
   }
}

/**
* 获得【默认】处理器
*
* @param jobPropertiesEnum 作业属性枚举
* @param handlerClassName 处理器类名
* @return 处理器
*/
private Object getDefaultHandler(final JobProperties.JobPropertiesEnum jobPropertiesEnum, final String handlerClassName) {
   log.warn("Cannot instantiation class '{}', use default '{}' class.", handlerClassName, jobPropertiesEnum.getKey());
   try {
       return Class.forName(jobPropertiesEnum.getDefaultValue()).newInstance();
   } catch (final ClassNotFoundException | InstantiationException | IllegalAccessException e) {
       throw new JobSystemException(e);
   }
}

3.3 获取作业异常执行器

获取作业异常执行器( JobExceptionHandler )和 ExecutorServiceHandler( ExecutorServiceHandler )相同

// ExecutorServiceHandler.java
public interface JobExceptionHandler {
    
    /**
     * 处理作业异常.
     * 
     * @param jobName 作业名称
     * @param cause 异常原因
     */
    void handleException(String jobName, Throwable cause);
}

// DefaultJobExceptionHandler.java
public final class DefaultJobExceptionHandler implements JobExceptionHandler {
    
    @Override
    public void handleException(final String jobName, final Throwable cause) {
        log.error(String.format("Job '%s' exception occur in job processing", jobName), cause);
    }
}

  • 默认实现 DefaultJobExceptionHandler 打印异常日志,不会抛出异常

4. 执行器执行

执行逻辑主流程如下图( 打开大图 ):

// AbstractElasticJobExecutor.java
public final void execute() {
   // 检查 作业执行环境
   try {
       jobFacade.checkJobExecutionEnvironment();
   } catch (final JobExecutionEnvironmentException cause) {
       jobExceptionHandler.handleException(jobName, cause);
   }
   // 获取 当前作业服务器的分片上下文
   ShardingContexts shardingContexts = jobFacade.getShardingContexts();
   // 发布作业状态追踪事件(State.TASK_STAGING)
   if (shardingContexts.isAllowSendJobEvent()) {
       jobFacade.postJobStatusTraceEvent(shardingContexts.getTaskId(), State.TASK_STAGING, String.format("Job '%s' execute begin.", jobName));
   }
   // 跳过 存在运行中的被错过作业
   if (jobFacade.misfireIfRunning(shardingContexts.getShardingItemParameters().keySet())) {
       // 发布作业状态追踪事件(State.TASK_FINISHED)
       if (shardingContexts.isAllowSendJobEvent()) {
           jobFacade.postJobStatusTraceEvent(shardingContexts.getTaskId(), State.TASK_FINISHED, String.format(
                   "Previous job '%s' - shardingItems '%s' is still running, misfired job will start after previous job completed.", jobName, 
                   shardingContexts.getShardingItemParameters().keySet()));
       }
       return;
   }
   // 执行 作业执行前的方法
   try {
       jobFacade.beforeJobExecuted(shardingContexts);
       //CHECKSTYLE:OFF
   } catch (final Throwable cause) {
       //CHECKSTYLE:ON
       jobExceptionHandler.handleException(jobName, cause);
   }
   // 执行 普通触发的作业
   execute(shardingContexts, JobExecutionEvent.ExecutionSource.NORMAL_TRIGGER);
   // 执行 被跳过触发的作业
   while (jobFacade.isExecuteMisfired(shardingContexts.getShardingItemParameters().keySet())) {
       jobFacade.clearMisfire(shardingContexts.getShardingItemParameters().keySet());
       execute(shardingContexts, JobExecutionEvent.ExecutionSource.MISFIRE);
   }
   // 执行 作业失效转移
   jobFacade.failoverIfNecessary();
   // 执行 作业执行后的方法
   try {
       jobFacade.afterJobExecuted(shardingContexts);
       //CHECKSTYLE:OFF
   } catch (final Throwable cause) {
       //CHECKSTYLE:ON
       jobExceptionHandler.handleException(jobName, cause);
   }
}

代码步骤比较多,我们一步一步往下看。

4.1 检查作业执行环境

// LiteJobFacade.java
@Override
public void checkJobExecutionEnvironment() throws JobExecutionEnvironmentException {
   configService.checkMaxTimeDiffSecondsTolerable();
}

  • 调用 ConfigService#checkMaxTimeDiffSecondsTolerable() 方法校验本机时间是否合法,在《Elastic-Job-Lite 源码分析 —— 作业配置》的「3.3」校验本机时间是否合法 已经解析。
  • 当校验本机时间不合法时,抛出异常。若使用 DefaultJobExceptionHandler 作为异常处理,只打印日志,不会终止作业执行。如果你的作业对时间精准度有比较高的要求,期望作业终止执行,可以自定义 JobExceptionHandler 实现对异常的处理。

4.2 获取当前作业服务器的分片上下文

调用 LiteJobFacade#getShardingContexts() 方法获取当前作业服务器的分片上下文。通过这个方法,作业获得其所分配执行的分片项,在《Elastic-Job-Lite 源码解析 —— 作业分片》详细分享。

4.3 发布作业状态追踪事件

调用 LiteJobFacade#postJobStatusTraceEvent() 方法发布作业状态追踪事件,在《Elastic-Job-Lite 源码解析 —— 作业事件追踪》详细分享。

4.4 跳过正在运行中的被错过执行的作业

该逻辑和**「4.7」执行被错过执行的作业**,一起解析,可以整体性的理解 Elastic-Job-Lite 对被错过执行( misfired )的作业处理。

4.5 执行作业执行前的方法

// LiteJobFacade.java
@Override
public void beforeJobExecuted(final ShardingContexts shardingContexts) {
   for (ElasticJobListener each : elasticJobListeners) {
       each.beforeJobExecuted(shardingContexts);
   }
}

4.6 执行普通触发的作业

这个小节的标题不太准确,其他作业来源( ExecutionSource )也是执行这样的逻辑。本小节执行作业会经历 4 个方法,方法顺序往下调用,我们逐个来看。

// AbstractElasticJobExecutor.java
/**
* 执行多个作业的分片
*
* @param shardingContexts 分片上下文集合
* @param executionSource 执行来源
*/
private void execute(final ShardingContexts shardingContexts, final JobExecutionEvent.ExecutionSource executionSource) {
}

/**
* 执行多个作业的分片
*
* @param shardingContexts 分片上下文集合
* @param executionSource 执行来源
*/
private void process(final ShardingContexts shardingContexts, final JobExecutionEvent.ExecutionSource executionSource) {
}

/**
* 执行单个作业的分片
*
* @param shardingContexts 分片上下文集合
* @param item 分片序号
* @param startEvent 执行事件(开始)
*/
private void process(final ShardingContexts shardingContexts, final int item, final JobExecutionEvent startEvent) {
}

/**
* 执行单个作业的分片【子类实现】
*
* @param shardingContext 分片上下文集合
*/
protected abstract void process(ShardingContext shardingContext);

ps:作业事件相关逻辑,先统一跳过,在《Elastic-Job-Lite 源码解析 —— 作业事件追踪》详细分享。


private void execute(shardingContexts, executionSource)

// AbstractElasticJobExecutor.java
private void execute(final ShardingContexts shardingContexts, final JobExecutionEvent.ExecutionSource executionSource) {
   // 无可执行的分片,发布作业状态追踪事件(State.TASK_FINISHED)
   if (shardingContexts.getShardingItemParameters().isEmpty()) {
       if (shardingContexts.isAllowSendJobEvent()) {
           jobFacade.postJobStatusTraceEvent(shardingContexts.getTaskId(), State.TASK_FINISHED, String.format("Sharding item for job '%s' is empty.", jobName));
       }
       return;
   }
   // 注册作业启动信息
   jobFacade.registerJobBegin(shardingContexts);
   // 发布作业状态追踪事件(State.TASK_RUNNING)
   String taskId = shardingContexts.getTaskId();
   if (shardingContexts.isAllowSendJobEvent()) {
       jobFacade.postJobStatusTraceEvent(taskId, State.TASK_RUNNING, "");
   }
   //
   try {
       process(shardingContexts, executionSource);
   } finally {
       // TODO 考虑增加作业失败的状态,并且考虑如何处理作业失败的整体回路
       // 注册作业完成信息
       jobFacade.registerJobCompleted(shardingContexts);
       // 根据是否有异常,发布作业状态追踪事件(State.TASK_FINISHED / State.TASK_ERROR)
       if (itemErrorMessages.isEmpty()) {
           if (shardingContexts.isAllowSendJobEvent()) {
               jobFacade.postJobStatusTraceEvent(taskId, State.TASK_FINISHED, "");
           }
       } else {
           if (shardingContexts.isAllowSendJobEvent()) {
               jobFacade.postJobStatusTraceEvent(taskId, State.TASK_ERROR, itemErrorMessages.toString());
           }
       }
   }
}

  • 方法参数 executionSource 代表执行来源( ExecutionSource ),一共有三种:

    public enum ExecutionSource {
       /**
        * 普通触发执行
        */
       NORMAL_TRIGGER,
       /**
        * 被错过执行
        */
       MISFIRE,
       /**
        * 失效转移执行
        */
       FAILOVER
    }
    

  • 调用 LiteJobFacade#registerJobBegin(...) 方法注册作业启动信息:

    // LiteJobFacade.java
    @Override
    public void registerJobBegin(final ShardingContexts shardingContexts) {
       executionService.registerJobBegin(shardingContexts);
    }
    
    // ExecutionService.java
    public void registerJobBegin(final ShardingContexts shardingContexts) {
       JobRegistry.getInstance().setJobRunning(jobName, true);
       if (!configService.load(true).isMonitorExecution()) {
           return;
       }
       for (int each : shardingContexts.getShardingItemParameters().keySet()) {
           jobNodeStorage.fillEphemeralJobNode(ShardingNode.getRunningNode(each), "");
       }
    }
    

    • 仅当作业配置设置监控作业运行时状态( LiteJobConfiguration.monitorExecution = true )时,记录作业运行状态。
    • 调用 JobNodeStorage#fillEphemeralJobNode(...) 方法记录分配的作业分片项正在运行中。如何记录的,在《Elastic-Job-Lite 源码解析 —— 作业数据存储》详细分享。
  • 调用 LiteJobFacade#registerJobCompleted(...) 方法注册作业完成信息:

    // LiteJobFacade.java
    @Override
    public void registerJobCompleted(final ShardingContexts shardingContexts) {
       executionService.registerJobCompleted(shardingContexts);
       if (configService.load(true).isFailover()) {
           failoverService.updateFailoverComplete(shardingContexts.getShardingItemParameters().keySet());
       }
    }
    
    // ExecutionService.java
    /**
    * 注册作业完成信息.
    * 
    * @param shardingContexts 分片上下文
    */
    public void registerJobCompleted(final ShardingContexts shardingContexts) {
       JobRegistry.getInstance().setJobRunning(jobName, false);
       if (!configService.load(true).isMonitorExecution()) {
           return;
       }
       for (int each : shardingContexts.getShardingItemParameters().keySet()) {
           jobNodeStorage.removeJobNodeIfExisted(ShardingNode.getRunningNode(each));
       }
    }
    

    • 仅当作业配置设置监控作业运行时状态( LiteJobConfiguration.monitorExecution = true ),移除作业运行状态。
    • 调用 JobNodeStorage#removeJobNodeIfExisted(...) 方法移除分配的作业分片项正在运行中的标记,表示作业分片项不在运行中状态。
    • 调用 FailoverService#updateFailoverComplete(...) 方法更新执行完毕失效转移的分片项状态,在《Elastic-Job-Lite 源码解析 —— 作业失效转移》详细分享。

private void process(shardingContexts, executionSource)

// AbstractElasticJobExecutor.java
private void process(final ShardingContexts shardingContexts, final JobExecutionEvent.ExecutionSource executionSource) {
   Collection<Integer> items = shardingContexts.getShardingItemParameters().keySet();
   // 单分片,直接执行
   if (1 == items.size()) {
       int item = shardingContexts.getShardingItemParameters().keySet().iterator().next();
       JobExecutionEvent jobExecutionEvent =  new JobExecutionEvent(shardingContexts.getTaskId(), jobName, executionSource, item);
       // 执行一个作业
       process(shardingContexts, item, jobExecutionEvent);
       return;
   }
   // 多分片,并行执行
   final CountDownLatch latch = new CountDownLatch(items.size());
   for (final int each : items) {
       final JobExecutionEvent jobExecutionEvent = new JobExecutionEvent(shardingContexts.getTaskId(), jobName, executionSource, each);
       if (executorService.isShutdown()) {
           return;
       }
       executorService.submit(new Runnable() {
           
           @Override
           public void run() {
               try {
                   // 执行一个作业
                   process(shardingContexts, each, jobExecutionEvent);
               } finally {
                   latch.countDown();
               }
           }
       });
   }
   // 等待多分片全部完成
   try {
       latch.await();
   } catch (final InterruptedException ex) {
       Thread.currentThread().interrupt();
   }
}

  • 分配分片项时,直接执行,无需使用线程池,性能更优。
  • 分配分片项时,使用线程池并发执行,通过 CountDownLatch 实现等待分片项全部执行完成。

private void process(shardingContexts, item, startEvent)
protected abstract void process(shardingContext)

// AbstractElasticJobExecutor.java
private void process(final ShardingContexts shardingContexts, final int item, final JobExecutionEvent startEvent) {
   // 发布执行事件(开始)
   if (shardingContexts.isAllowSendJobEvent()) {
       jobFacade.postJobExecutionEvent(startEvent);
   }
   log.trace("Job '{}' executing, item is: '{}'.", jobName, item);
   JobExecutionEvent completeEvent;
   try {
       // 执行单个作业
       process(new ShardingContext(shardingContexts, item));
       // 发布执行事件(成功)
       completeEvent = startEvent.executionSuccess();
       log.trace("Job '{}' executed, item is: '{}'.", jobName, item);
       if (shardingContexts.isAllowSendJobEvent()) {
           jobFacade.postJobExecutionEvent(completeEvent);
       }
       // CHECKSTYLE:OFF
   } catch (final Throwable cause) {
       // CHECKSTYLE:ON
       // 发布执行事件(失败)
       completeEvent = startEvent.executionFailure(cause);
       jobFacade.postJobExecutionEvent(completeEvent);
       // 设置该分片执行异常信息
       itemErrorMessages.put(item, ExceptionUtil.transform(cause));
       //
       jobExceptionHandler.handleException(jobName, cause);
   }
}

protected abstract void process(ShardingContext shardingContext);

  • 不同作业执行器实现类通过实现 #process(shardingContext) 抽象方法,实现对单个分片项作业的处理。
  • 不同作业执行器实现类通过实现 #process(shardingContext) 抽象方法,实现对单个分片项作业的处理。
  • 不同作业执行器实现类通过实现 #process(shardingContext) 抽象方法,实现对单个分片项作业的处理。

4.6.1 简单作业执行器

SimpleJobExecutor,简单作业执行器

public final class SimpleJobExecutor extends AbstractElasticJobExecutor {

    /**
     * 简单作业实现
     */
    private final SimpleJob simpleJob;
    
    @Override
    protected void process(final ShardingContext shardingContext) {
        simpleJob.execute(shardingContext);
    }
}

  • 调用 SimpleJob#execute() 方法对单个分片项作业进行处理。

4.6.2 数据流作业执行器

DataflowJobExecutor,数据流作业执行器。

public final class DataflowJobExecutor extends AbstractElasticJobExecutor {

    /**
     * 数据流作业对象
     */
    private final DataflowJob<Object> dataflowJob;
    
    @Override
    protected void process(final ShardingContext shardingContext) {
        DataflowJobConfiguration dataflowConfig = (DataflowJobConfiguration) getJobRootConfig().getTypeConfig();
        if (dataflowConfig.isStreamingProcess()) { // 流式处理数据
            streamingExecute(shardingContext);
        } else {
            oneOffExecute(shardingContext);
        }
    }

    /**
     * 流式处理
     *
     * @param shardingContext 分片上下文
     */
    private void streamingExecute(final ShardingContext shardingContext) {
        List<Object> data = fetchData(shardingContext);
        while (null != data && !data.isEmpty()) {
            processData(shardingContext, data);
            if (!getJobFacade().isEligibleForJobRunning()) {
                break;
            }
            data = fetchData(shardingContext);
        }
    }

    /**
     * 一次处理
     *
     * @param shardingContext 分片上下文
     */
    private void oneOffExecute(final ShardingContext shardingContext) {
        List<Object> data = fetchData(shardingContext);
        if (null != data && !data.isEmpty()) {
            processData(shardingContext, data);
        }
    }

}

  • 当作业配置设置流式处理数据( DataflowJobConfiguration.streamingProcess = true ) 时,调用 #streamingExecute() 不断加载数据,不断处理数据,直到数据为空 或者 作业不适合继续运行

    // LiteJobFacade.java
    @Override
    public boolean isEligibleForJobRunning() {
       LiteJobConfiguration liteJobConfig = configService.load(true);
       if (liteJobConfig.getTypeConfig() instanceof DataflowJobConfiguration) {
           return !shardingService.isNeedSharding() // 作业不需要重新分片
                   && ((DataflowJobConfiguration) liteJobConfig.getTypeConfig()).isStreamingProcess();
       }
       return !shardingService.isNeedSharding(); // 作业不需要重新分片
    }
    

    • 作业需要重新分片,所以不适合继续流式数据处理。

    如果采用流式作业处理方式,建议processData处理数据后更新其状态,避免fetchData再次抓取到,从而使得作业永不停止。 流式数据处理参照TbSchedule设计,适用于不间歇的数据处理。

  • 当作业配置设置流式处理数据( DataflowJobConfiguration.streamingProcess = false ) 时,调用 #oneOffExecute() 一次加载数据,一次处理数据。

  • 调用 #fetchData() 方法加载数据;调用 #processData(...) 方法处理数据:

    // DataflowJobExecutor.java
    /**
    * 加载数据
    *
    * @param shardingContext 分片上下文
    * @return 数据
    */
    private List<Object> fetchData(final ShardingContext shardingContext) {
       return dataflowJob.fetchData(shardingContext);
    }
    
    /**
    * 处理数据
    *
    * @param shardingContext 分片上下文
    * @param data 数据
    */
    private void processData(final ShardingContext shardingContext, final List<Object> data) {
       dataflowJob.processData(shardingContext, data);
    }
    

4.6.3 脚本作业执行器

ScriptJobExecutor,脚本作业执行器。

public final class ScriptJobExecutor extends AbstractElasticJobExecutor {
    
    @Override
    protected void process(final ShardingContext shardingContext) {
        final String scriptCommandLine = ((ScriptJobConfiguration) getJobRootConfig().getTypeConfig()).getScriptCommandLine();
        if (Strings.isNullOrEmpty(scriptCommandLine)) {
            throw new JobConfigurationException("Cannot find script command line for job '%s', job is not executed.", shardingContext.getJobName());
        }
        executeScript(shardingContext, scriptCommandLine);
    }

    /**
     * 执行脚本
     *
     * @param shardingContext 分片上下文
     * @param scriptCommandLine 执行脚本路径
     */
    private void executeScript(final ShardingContext shardingContext, final String scriptCommandLine) {
        CommandLine commandLine = CommandLine.parse(scriptCommandLine);
        // JSON 格式传递参数
        commandLine.addArgument(GsonFactory.getGson().toJson(shardingContext), false);
        try {
            new DefaultExecutor().execute(commandLine);
        } catch (final IOException ex) {
            throw new JobConfigurationException("Execute script failure.", ex);
        }
    }
}

  • scriptCommandLine 传递的是脚本路径。使用 Apache Commons Exec 工具包实现脚本调用:

    Script类型作业意为脚本类型作业,支持shell,python,perl等所有类型脚本。只需通过控制台或代码配置scriptCommandLine即可,无需编码。执行脚本路径可包含参数,参数传递完毕后,作业框架会自动追加最后一个参数为作业运行时信息。

  • 脚本参数传递使用 JSON 格式。

4.7 执行被错过触发的作业

当作业执行过久,导致到达下次执行时间未进行下一次作业执行,Elastic-Job-Lite 会设置该作业分片项为被错过执行( misfired )。下一次作业执行时,会补充执行被错过执行的作业分片项。

标记作业被错过执行

// JobScheduler.java
private Scheduler createScheduler() {
   Scheduler result;
   // 省略部分代码
   result.getListenerManager().addTriggerListener(schedulerFacade.newJobTriggerListener());
   return result;
}

private Properties getBaseQuartzProperties() {
   // 省略部分代码
   result.put("org.quartz.jobStore.misfireThreshold", "1");
   return result;
}

// JobScheduleController.class
private CronTrigger createTrigger(final String cron) {
   return TriggerBuilder.newTrigger()
           .withIdentity(triggerIdentity)
           .withSchedule(CronScheduleBuilder.cronSchedule(cron)
           .withMisfireHandlingInstructionDoNothing())
           .build();
}

  • org.quartz.jobStore.misfireThreshold 设置最大允许超过 1 毫秒,作业分片项即被视为错过执行。

  • #withMisfireHandlingInstructionDoNothing() 设置 Quartz 系统不会立刻再执行任务,而是等到距离目前时间最近的预计时间执行。重新执行被错过执行的作业交给 Elastic-Job-Lite 处理

  • 使用 TriggerListener 监听被错过执行的作业分片项:

    // JobTriggerListener.java
    public final class JobTriggerListener extends TriggerListenerSupport {
        
        @Override
        public void triggerMisfired(final Trigger trigger) {
            if (null != trigger.getPreviousFireTime()) {
                executionService.setMisfire(shardingService.getLocalShardingItems());
            }
        }
    }
    
    // ExecutionService.java
    public void setMisfire(final Collection<Integer> items) {
       for (int each : items) {
           jobNodeStorage.createJobNodeIfNeeded(ShardingNode.getMisfireNode(each));
       }
    }
    

    • 调用 #setMisfire(...) 设置作业分片项被错过执行。

跳过正在运行中的被错过执行的作业

// LiteJobFacade.java
@Override
public boolean misfireIfRunning(final Collection<Integer> shardingItems) {
   return executionService.misfireIfHasRunningItems(shardingItems);
}

// ExecutionService.java
public boolean misfireIfHasRunningItems(final Collection<Integer> items) {
   if (!hasRunningItems(items)) {
       return false;
   }
   setMisfire(items);
   return true;
}

public boolean hasRunningItems(final Collection<Integer> items) {
   LiteJobConfiguration jobConfig = configService.load(true);
   if (null == jobConfig || !jobConfig.isMonitorExecution()) {
       return false;
   }
   for (int each : items) {
       if (jobNodeStorage.isJobNodeExisted(ShardingNode.getRunningNode(each))) {
           return true;
       }
   }
   return false;
}

  • 当分配的作业分片项里存在任意一个分片正在运行中,设置分片项被错过执行( misfired ),并不执行这些作业分片。如果不进行跳过,则可能导致同时运行某个作业分片。
  • 该功能依赖作业配置监控作业运行时状态( LiteJobConfiguration.monitorExecution = true )时生效。

执行被错过执行的作业分片项

// AbstractElasticJobExecutor.java
public final void execute() {
   // .... 省略部分代码
   // 执行 被跳过触发的作业
   while (jobFacade.isExecuteMisfired(shardingContexts.getShardingItemParameters().keySet())) {
       jobFacade.clearMisfire(shardingContexts.getShardingItemParameters().keySet());
       execute(shardingContexts, JobExecutionEvent.ExecutionSource.MISFIRE);
   }
   // .... 省略部分代码
}

// LiteJobFacade.java
@Override
public boolean isExecuteMisfired(final Collection<Integer> shardingItems) {
   return isEligibleForJobRunning() // 合适继续运行
           && configService.load(true).getTypeConfig().getCoreConfig().isMisfire() // 作业配置开启作业被错过触发
           && !executionService.getMisfiredJobItems(shardingItems).isEmpty(); // 所执行的作业分片存在被错过( misfired )
}

@Override
public void clearMisfire(final Collection<Integer> shardingItems) {
   executionService.clearMisfire(shardingItems);
}

  • 清除分配的作业分片项被错过执行的标识,并执行作业分片项。
  • 为什么此处使用 while(...)防御性编程#isExecuteMisfired(...) 判断使用内存缓存的数据,而该数据的更新依赖 Zookeeper 通知进行异步更新,可能因为各种情况,例如网络,数据可能未及时更新导致数据不一致。使用 while(...) 进行防御编程,保证内存缓存的数据已经更新。

4.8 执行作业失效转移

// LiteJobFacade.java
@Override
public void failoverIfNecessary() {
   if (configService.load(true).isFailover()) {
       failoverService.failoverIfNecessary();
   }
}

4.9 执行作业执行后的方法

// LiteJobFacade.java
@Override
public void afterJobExecuted(final ShardingContexts shardingContexts) {
   for (ElasticJobListener each : elasticJobListeners) {
       each.afterJobExecuted(shardingContexts);
   }
}

666. 彩蛋

知识星球

呼!略长略长略长!

下面会更新如下两篇文章,为后续的主节点选举、失效转移、作业分片策略等文章做铺垫:

道友,赶紧上车,分享一波朋友圈!

啊啊啊,我好想马上拜读 Elastic-Job-Cloud。为了你们,我忍住了心碎。

旁白君:煞笔笔者已经偷偷在读了。
芋道君:旁白君,你大爷!