摘要: 原创出处 http://www.iocoder.cn/MyCAT/connect-mongodb/ 「芋道源码」欢迎转载,保留摘要,谢谢!
本文主要基于 MyCAT 1.6.5 正式版
1. 概述
可能你在看到这个标题会小小的吃惊,MyCAT 能使用 MongoDB 做数据节点。是的,没错,确实可以。
吼吼吼,让我们开启这段神奇的“旅途”。
本文主要分成四部分:
- 总体流程,让你有个整体的认识
- 查询操作
- 插入操作
- 彩蛋,😈彩蛋,🙂彩蛋
建议你看过这两篇文章(非必须):
2. 主流程

MyCAT Server接收MySQL Client基于 MySQL协议 的请求,翻译 SQL 成 MongoDB操作 发送给MongoDB Server。MyCAT Server接收MongoDB Server返回的 MongoDB数据,翻译成MySQL数据结果返回给MySQL Client。
这样一看,MyCAT 连接 MongoDB 是不是少神奇一点列。
Java数据库连接,(Java Database Connectivity,简称JDBC)是Java语言中用来规范客户端程序如何来访问数据库的应用程序接口,提供了诸如查询和更新数据库中数据的方法。JDBC也是Sun Microsystems的商标。JDBC是面向关系型数据库的。
MyCAT 使用 JDBC 规范,抽象了对 MongoDB 的访问。通过这样的方式,MyCAT 也抽象了 SequoiaDB 的访问。可能这样说法有些抽象,看个类图压压惊。

是不是熟悉的味道。不得不说 JDBC 规范的精妙。
3. 查询操作
SELECT id, name FROM user WHERE name > '' ORDER BY _id DESC;

看顺序图已经很方便的理解整体逻辑,我就不多废话啦。我们来看几个核心的代码逻辑。
1、查询 MongoDB
// MongoSQLParser.java
public MongoData query() throws MongoSQLException {
if (!(statement instanceof SQLSelectStatement)) {
//return null;
throw new IllegalArgumentException("not a query sql statement");
}
MongoData mongo = new MongoData();
DBCursor c = null;
SQLSelectStatement selectStmt = (SQLSelectStatement) statement;
SQLSelectQuery sqlSelectQuery = selectStmt.getSelect().getQuery();
int icount = 0;
if (sqlSelectQuery instanceof MySqlSelectQueryBlock) {
MySqlSelectQueryBlock mysqlSelectQuery = (MySqlSelectQueryBlock) selectStmt.getSelect().getQuery();
BasicDBObject fields = new BasicDBObject();
// 显示(返回)的字段
for (SQLSelectItem item : mysqlSelectQuery.getSelectList()) {
//System.out.println(item.toString());
if (!(item.getExpr() instanceof SQLAllColumnExpr)) {
if (item.getExpr() instanceof SQLAggregateExpr) {
SQLAggregateExpr expr = (SQLAggregateExpr) item.getExpr();
if (expr.getMethodName().equals("COUNT")) { // TODO 待读:count(*)
icount = 1;
mongo.setField(getExprFieldName(expr), Types.BIGINT);
}
fields.put(getExprFieldName(expr), 1);
} else {
fields.put(getFieldName(item), 1);
}
}
}
// 表名
SQLTableSource table = mysqlSelectQuery.getFrom();
DBCollection coll = this._db.getCollection(table.toString());
mongo.setTable(table.toString());
// WHERE
SQLExpr expr = mysqlSelectQuery.getWhere();
DBObject query = parserWhere(expr);
// GROUP BY
SQLSelectGroupByClause groupby = mysqlSelectQuery.getGroupBy();
BasicDBObject gbkey = new BasicDBObject();
if (groupby != null) {
for (SQLExpr gbexpr : groupby.getItems()) {
if (gbexpr instanceof SQLIdentifierExpr) {
String name = ((SQLIdentifierExpr) gbexpr).getName();
gbkey.put(name, Integer.valueOf(1));
}
}
icount = 2;
}
// SKIP / LIMIT
int limitoff = 0;
int limitnum = 0;
if (mysqlSelectQuery.getLimit() != null) {
limitoff = getSQLExprToInt(mysqlSelectQuery.getLimit().getOffset());
limitnum = getSQLExprToInt(mysqlSelectQuery.getLimit().getRowCount());
}
if (icount == 1) { // COUNT(*)
mongo.setCount(coll.count(query));
} else if (icount == 2) { // MapReduce
BasicDBObject initial = new BasicDBObject();
initial.put("num", 0);
String reduce = "function (obj, prev) { " + " prev.num++}";
mongo.setGrouyBy(coll.group(gbkey, query, initial, reduce));
} else {
if ((limitoff > 0) || (limitnum > 0)) {
c = coll.find(query, fields).skip(limitoff).limit(limitnum);
} else {
c = coll.find(query, fields);
}
// order by
SQLOrderBy orderby = mysqlSelectQuery.getOrderBy();
if (orderby != null) {
BasicDBObject order = new BasicDBObject();
for (int i = 0; i < orderby.getItems().size(); i++) {
SQLSelectOrderByItem orderitem = orderby.getItems().get(i);
order.put(orderitem.getExpr().toString(), getSQLExprToAsc(orderitem.getType()));
}
c.sort(order);
// System.out.println(order);
}
}
mongo.setCursor(c);
}
return mongo;
}
2、查询条件
// MongoSQLParser.java
private void parserWhere(SQLExpr aexpr, BasicDBObject o) {
if (aexpr instanceof SQLBinaryOpExpr) {
SQLBinaryOpExpr expr = (SQLBinaryOpExpr) aexpr;
SQLExpr exprL = expr.getLeft();
if (!(exprL instanceof SQLBinaryOpExpr)) {
if (expr.getOperator().getName().equals("=")) {
o.put(exprL.toString(), getExpValue(expr.getRight()));
} else {
String op = "";
if (expr.getOperator().getName().equals("<")) {
op = "$lt";
} else if (expr.getOperator().getName().equals("<=")) {
op = "$lte";
} else if (expr.getOperator().getName().equals(">")) {
op = "$gt";
} else if (expr.getOperator().getName().equals(">=")) {
op = "$gte";
} else if (expr.getOperator().getName().equals("!=")) {
op = "$ne";
} else if (expr.getOperator().getName().equals("<>")) {
op = "$ne";
}
parserDBObject(o, exprL.toString(), op, getExpValue(expr.getRight()));
}
} else {
if (expr.getOperator().getName().equals("AND")) {
parserWhere(exprL, o);
parserWhere(expr.getRight(), o);
} else if (expr.getOperator().getName().equals("OR")) {
orWhere(exprL, expr.getRight(), o);
} else {
throw new RuntimeException("Can't identify the operation of of where");
}
}
}
}
private void orWhere(SQLExpr exprL, SQLExpr exprR, BasicDBObject ob) {
BasicDBObject xo = new BasicDBObject();
BasicDBObject yo = new BasicDBObject();
parserWhere(exprL, xo);
parserWhere(exprR, yo);
ob.put("$or", new Object[]{xo, yo});
}
3、解析 MongoDB 数据
// MongoResultSet.java
public MongoResultSet(MongoData mongo, String schema) throws SQLException {
this._cursor = mongo.getCursor();
this._schema = schema;
this._table = mongo.getTable();
this.isSum = mongo.getCount() > 0;
this._sum = mongo.getCount();
this.isGroupBy = mongo.getType();
if (this.isGroupBy) {
dblist = mongo.getGrouyBys();
this.isSum = true;
}
if (this._cursor != null) {
select = _cursor.getKeysWanted().keySet().toArray(new String[0]);
// 解析 fields
if (this._cursor.hasNext()) {
_cur = _cursor.next();
if (_cur != null) {
if (select.length == 0) {
SetFields(_cur.keySet());
}
_row = 1;
}
}
// 设置 fields 类型
if (select.length == 0) {
select = new String[]{"_id"};
SetFieldType(true);
} else {
SetFieldType(false);
}
} else {
SetFields(mongo.getFields().keySet());//new String[]{"COUNT(*)"};
SetFieldType(mongo.getFields());
}
}
- 当使用
SELECT *查询字段时,fields 使用第一条数据返回的 fields。即使,后面的数据有其他 fields,也不返回。
4、返回数据给 MySQL Client
// JDBCConnection.java
private void ouputResultSet(ServerConnection sc, String sql)
throws SQLException {
ResultSet rs = null;
Statement stmt = null;
try {
stmt = con.createStatement();
rs = stmt.executeQuery(sql);
// header
List<FieldPacket> fieldPks = new LinkedList<>();
ResultSetUtil.resultSetToFieldPacket(sc.getCharset(), fieldPks, rs, this.isSpark);
int colunmCount = fieldPks.size();
ByteBuffer byteBuf = sc.allocate();
ResultSetHeaderPacket headerPkg = new ResultSetHeaderPacket();
headerPkg.fieldCount = fieldPks.size();
headerPkg.packetId = ++packetId;
byteBuf = headerPkg.write(byteBuf, sc, true);
byteBuf.flip();
byte[] header = new byte[byteBuf.limit()];
byteBuf.get(header);
byteBuf.clear();
List<byte[]> fields = new ArrayList<byte[]>(fieldPks.size());
for (FieldPacket curField : fieldPks) {
curField.packetId = ++packetId;
byteBuf = curField.write(byteBuf, sc, false);
byteBuf.flip();
byte[] field = new byte[byteBuf.limit()];
byteBuf.get(field);
byteBuf.clear();
fields.add(field);
}
// header eof
EOFPacket eofPckg = new EOFPacket();
eofPckg.packetId = ++packetId;
byteBuf = eofPckg.write(byteBuf, sc, false);
byteBuf.flip();
byte[] eof = new byte[byteBuf.limit()];
byteBuf.get(eof);
byteBuf.clear();
this.respHandler.fieldEofResponse(header, fields, eof, this);
// row
while (rs.next()) {
RowDataPacket curRow = new RowDataPacket(colunmCount);
for (int i = 0; i < colunmCount; i++) {
int j = i + 1;
if (MysqlDefs.isBianry((byte) fieldPks.get(i).type)) {
curRow.add(rs.getBytes(j));
} else if (fieldPks.get(i).type == MysqlDefs.FIELD_TYPE_DECIMAL ||
fieldPks.get(i).type == (MysqlDefs.FIELD_TYPE_NEW_DECIMAL - 256)) { // field type is unsigned byte
// ensure that do not use scientific notation format
BigDecimal val = rs.getBigDecimal(j);
curRow.add(StringUtil.encode(val != null ? val.toPlainString() : null, sc.getCharset()));
} else {
curRow.add(StringUtil.encode(rs.getString(j), sc.getCharset()));
}
}
curRow.packetId = ++packetId;
byteBuf = curRow.write(byteBuf, sc, false);
byteBuf.flip();
byte[] row = new byte[byteBuf.limit()];
byteBuf.get(row);
byteBuf.clear();
this.respHandler.rowResponse(row, this);
}
fieldPks.clear();
// row eof
eofPckg = new EOFPacket();
eofPckg.packetId = ++packetId;
byteBuf = eofPckg.write(byteBuf, sc, false);
byteBuf.flip();
eof = new byte[byteBuf.limit()];
byteBuf.get(eof);
sc.recycle(byteBuf);
this.respHandler.rowEofResponse(eof, this);
} finally {
if (rs != null) {
try {
rs.close();
} catch (SQLException e) {
}
}
if (stmt != null) {
try {
stmt.close();
} catch (SQLException e) {
}
}
}
}
// MongoResultSet.java
@Override
public String getString(String columnLabel) throws SQLException {
Object x = getObject(columnLabel);
if (x == null) {
return null;
}
return x.toString();
}
- 当返回字段值是 Object 时,返回该对象.toString()。例如:
mysql> select * from user order by _id asc;
+--------------------------+------+-------------------------------+
| _id | name | profile |
+--------------------------+------+-------------------------------+
| 1 | 123 | { "age" : 1 , "height" : 100} |
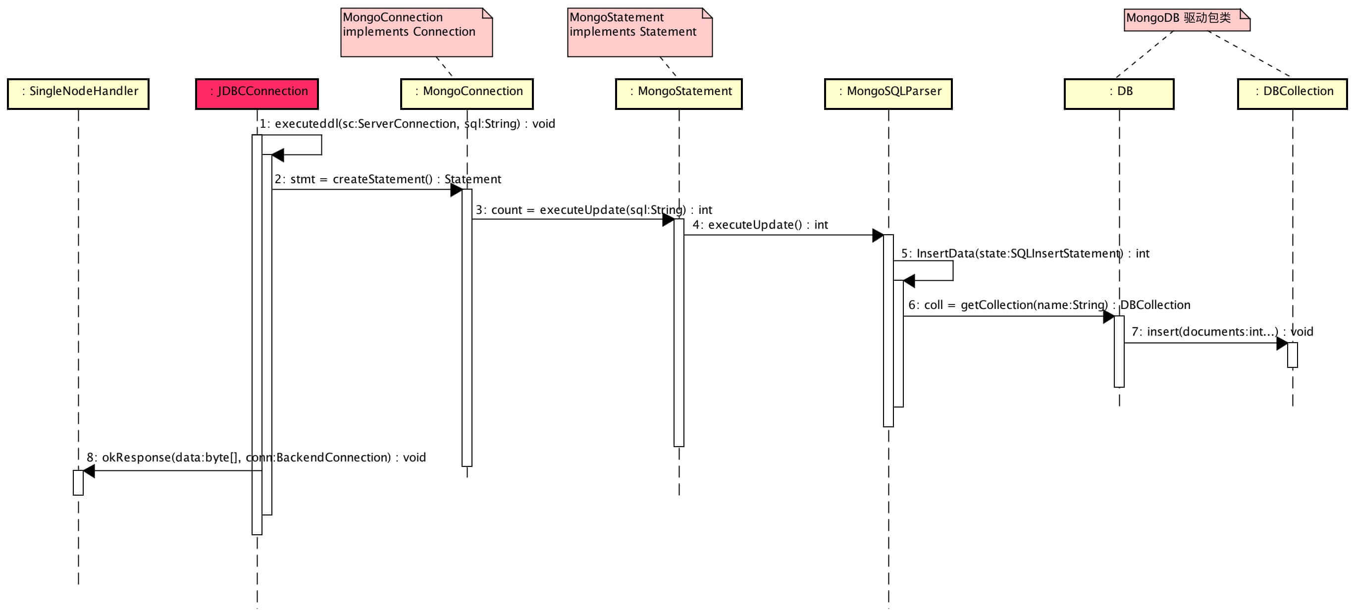
4. 插入操作

// MongoSQLParser.java
public int executeUpdate() throws MongoSQLException {
if (statement instanceof SQLInsertStatement) {
return InsertData((SQLInsertStatement) statement);
}
if (statement instanceof SQLUpdateStatement) {
return UpData((SQLUpdateStatement) statement);
}
if (statement instanceof SQLDropTableStatement) {
return dropTable((SQLDropTableStatement) statement);
}
if (statement instanceof SQLDeleteStatement) {
return DeleteDate((SQLDeleteStatement) statement);
}
if (statement instanceof SQLCreateTableStatement) {
return 1;
}
return 1;
}
private int InsertData(SQLInsertStatement state) {
if (state.getValues().getValues().size() == 0) {
throw new RuntimeException("number of columns error");
}
if (state.getValues().getValues().size() != state.getColumns().size()) {
throw new RuntimeException("number of values and columns have to match");
}
SQLTableSource table = state.getTableSource();
BasicDBObject o = new BasicDBObject();
int i = 0;
for (SQLExpr col : state.getColumns()) {
o.put(getFieldName2(col), getExpValue(state.getValues().getValues().get(i)));
i++;
}
DBCollection coll = this._db.getCollection(table.toString());
coll.insert(o);
return 1;
}
5. 彩蛋

老铁,看到这里,来一波微信公众号关注吧?!
1、支持多 MongoDB ,并使用 MyCAT 进行分片。
MyCAT 配置:multi_mongodb
2、支持 MongoDB + MySQL 作为同一个 MyCAT Table 的数据节点。查询时,可以合并数据结果。
查询时,返回 MySQL 数据记录字段要比 MongoDB 数据记录字段全,否则,合并结果时会报错。
MyCAT 配置:single_mongodb_mysql
3、MongoDB 作为数据节点时,可以使用 MyCAT 提供的数据库主键字段功能。
MyCAT 配置:single_mongodb