一文看懂JUC之AQS机制

5,823 阅读11分钟

为了解决原子性的问题,Java加入了锁机制,同时保证了可见性和顺序性。JDK1.5的并发包中新增了Lock接口以及相关实现类来实现锁功能,比synchronized更加灵活,开发者可根据实际的场景选择相应的实现类。本文注重讲解其不同衍生类的使用场景以及其内部AQS的原理。并发问题引入以及synchronized相关的知识请看上一篇文章一文看懂Java锁机制

Lock特性

可重入

像synchronized和ReentrantLock都是可重入锁,可重入性表明了锁的分配机制是基于线程的分配,而不是基于方法调用的分配。

举个简单的例子,当一个线程已经获取到锁,当后续再获取同一个锁,直接获取成功。但获取锁和释放锁必须要成对出现。

可响应中断

当线程因为获取锁而进入阻塞状态,外部是可以中断该线程的,调用方通过捕获InterruptedException可以捕获中断

可设置超时时间

获取锁时,可以指定超时时间,可以通过返回值来判断是否成功获取锁

公平性

提供公平性锁和非公平锁(默认)两种选择。

  • 公平锁,线程将按照他们发出请求的顺序来获取锁,不允许插队;
  • 非公平锁,则允许插队:当一个线程发生获取锁的请求的时刻,如果这个锁是可用的,那这个线程将跳过所在队列里等待线程并获得锁。

考虑这么一种情况:A线程持有锁,B线程请求这个锁,因此B线程被挂起;A线程释放这个锁时,B线程将被唤醒,因此再次尝试获取锁;与此同时,C线程也请求获取这个锁,那么C线程很可能在B线程被完全唤醒之前获得、使用以及释放这个锁。这是种双赢的局面,B获取锁的时刻(B被唤醒后才能获取锁)并没有推迟,C更早地获取了锁,并且吞吐量也获得了提高。在大多数情况下,非公平锁的性能要高于公平锁的性能。

另外,这个公平性是针对线程而言的,不能依赖此来实现业务上的公平性,应该由开发者自己控制,比如通过FIFO队列来保证公布。

读写锁

允许读锁和写锁分离,读锁与写锁互斥,但是多个读锁可以共存,适用于读频次远大于写频次的场景

丰富的API

提供了多个方法来获取锁相关的信息,可以帮助开发者监控和排查问题

isFair() //判断锁是否是公平锁 isLocked() //判断锁是否被任何线程获取了 isHeldByCurrentThread() //判断锁是否被当前线程获取了 hasQueuedThreads() //判断是否有线程在等待该锁 getHoldCount() //查询当前线程占有lock锁的次数 getQueueLength() // 获取正在等待此锁的线程数

锁的使用

ReentrantLock

独占锁的实现,拥有上面列举的除读写锁之外的所有特性,使用比较简单

class X {
   // 创建独占锁实例
   private final ReentrantLock lock = new ReentrantLock();
   // ...

   public void m() {
     lock.lock();  // block until condition holds
     try {
       // ... method body
     } finally {
       // 必须要释放锁,unlock与lock成对出现
       lock.unlock()
     }
   }
 }

ReentrantReadWriteLock

读写锁的实现,拥有上面列举的所有特性。并且写锁可降级为读锁,反之不行。

class CachedData {
   Object data;
   volatile boolean cacheValid;
   final ReentrantReadWriteLock rwl = new ReentrantReadWriteLock();

   void processCachedData() {
     rwl.readLock().lock();
     if (!cacheValid) {
       // Must release read lock before acquiring write lock
       rwl.readLock().unlock();
       rwl.writeLock().lock();
       try {
         // Recheck state because another thread might have
         // acquired write lock and changed state before we did.
         if (!cacheValid) {
           data = ...
           cacheValid = true;
         }
         // Downgrade by acquiring read lock before releasing write lock
         rwl.readLock().lock();
       } finally {
         rwl.writeLock().unlock(); // Unlock write, still hold read
       }
     }

     try {
       use(data);
     } finally {
       rwl.readLock().unlock();
     }
   }
 }

StampedLock

StampedLock也是一种读写锁,提供两种读模式:乐观读和悲观读。乐观读允许读的过程中也可以获取写锁后写入!这样一来,我们读的数据就可能不一致,所以,需要一点额外的代码来判断读的过程中是否有写入。

乐观锁的意思就是乐观地估计读的过程中大概率不会有写入,因此被称为乐观锁。反过来,悲观锁则是读的过程中拒绝有写入,也就是写入必须等待。显然乐观锁的并发效率更高,但一旦有小概率的写入导致读取的数据不一致,需要能检测出来,再读一遍就行。

public class Point {
    private final StampedLock stampedLock = new StampedLock();

    private double x;
    private double y;

    public void move(double deltaX, double deltaY) {
        long stamp = stampedLock.writeLock(); // 获取写锁
        try {
            x += deltaX;
            y += deltaY;
        } finally {
            stampedLock.unlockWrite(stamp); // 释放写锁
        }
    }

    public double distanceFromOrigin() {
        long stamp = stampedLock.tryOptimisticRead(); // 获得一个乐观读锁
        // 注意下面两行代码不是原子操作
        // 假设x,y = (100,200)
        double currentX = x;
        // 此处已读取到x=100,但x,y可能被写线程修改为(300,400)
        double currentY = y;
        // 此处已读取到y,如果没有写入,读取是正确的(100,200)
        // 如果有写入,读取是错误的(100,400)
        if (!stampedLock.validate(stamp)) { // 检查乐观读锁后是否有其他写锁发生
            stamp = stampedLock.readLock(); // 获取一个悲观读锁
            try {
                currentX = x;
                currentY = y;
            } finally {
                stampedLock.unlockRead(stamp); // 释放悲观读锁
            }
        }
        return Math.sqrt(currentX * currentX + currentY * currentY);
    }
}

Condition

Condition成为条件队列或条件变量,为一个线程挂起执行(等待)提供了一种方法,直到另一线程通知某些状态条件现在可能为真为止。 由于对该共享状态信息的访问发生在不同的线程中,因此必须由互斥锁对其其进行保护。

await方法:必须在获取锁之后的调用,表示释放当前锁,阻塞当前线程;等待其他线程调用锁的signal或signalAll方法,线程唤醒重新获取锁。

Lock配合Condition,可以实现synchronized 与 对象(wait,notify)同样的效果,来进行线程间基于共享变量的通信。但优势在于同一个锁可以由多个条件队列,当某个条件满足时,只需要唤醒对应的条件队列即可,避免无效的竞争。

// 此类实现类似阻塞队列(ArrayBlockingQueue)
class BoundedBuffer {
 final Lock lock = new ReentrantLock();
 final Condition notFull  = lock.newCondition(); 
 final Condition notEmpty = lock.newCondition(); 

 final Object[] items = new Object[100];
 int putptr, takeptr, count;

 public void put(Object x) throws InterruptedException {
   lock.lock();
   try {
     while (count == items.length)
       notFull.await();
     items[putptr] = x;
     if (++putptr == items.length) putptr = 0;
     ++count;
     notEmpty.signal();
   } finally {
     lock.unlock();
   }
 }

 public Object take() throws InterruptedException {
   lock.lock();
   try {
     while (count == 0)
       notEmpty.await();
     Object x = items[takeptr];
     if (++takeptr == items.length) takeptr = 0;
     --count;
     notFull.signal();
     return x;
   } finally {
     lock.unlock();
   }
 }
}

BlockingQueue

BlockingQueue阻塞队列实际上是一个生产者/消费者模型,当队列长度大于指定的最大值,生产线程就会被阻塞;反之当队列元素为空时,消费线程就会被阻塞;同时当消费成功时,就会唤醒阻塞的生产者线程;生产成功就会唤醒消费者线程;

内部使用就是ReentrantLock + Condition来实现的,可以参照上面的示例。

CountDownLatch

称之为倒计时器锁,初始化指定数值,调用countDown可以对数值减一,当数值减为0时,就会唤醒所有因为调用await方法而阻塞的线程。

可以达到一组线程等待另外一组线程都完成任务的效果。

class Driver { // ...
   void main() throws InterruptedException {
     CountDownLatch startSignal = new CountDownLatch(1);
     CountDownLatch doneSignal = new CountDownLatch(N);

     for (int i = 0; i < N; ++i) // create and start threads
       new Thread(new Worker(startSignal, doneSignal)).start();

     doSomethingElse();            // don't let run yet
     startSignal.countDown();      // let all threads proceed
     doSomethingElse();
     doneSignal.await();           // wait for all to finish
   }
}

class Worker implements Runnable {
   private final CountDownLatch startSignal;
   private final CountDownLatch doneSignal;
   Worker(CountDownLatch startSignal, CountDownLatch doneSignal) {
     this.startSignal = startSignal;
     this.doneSignal = doneSignal;
   }
   public void run() {
     try {
       startSignal.await();
       doWork();
       doneSignal.countDown();
     } catch (InterruptedException ex) {} // return;
   }

   void doWork() { ... }
}

CyclicBarrier

称之为同步屏障,它使得一组线程互相等待,直到到达某个公共屏障点。

初始化指定数值,调用await方法会使得线程阻塞,直到指定数量的线程都调用await方法时,所有被阻塞的线程会被唤醒,继续执行。

与CountDownLatch的区别是,CountDownLatch是一组线程等待另外一组线程,而CyclicBarrier是一组线程之间相互等待。

Semaphore

称之为信号量,与互斥锁ReentrantLock用法类似,区别就是Semaphore共享的资源是多个,允许多个线程同时竞争成功。

AQS原理

AQS 是 AbstractQueuedSynchronizer的缩写,中文 抽象队列同步器,是构建各类锁和同步器的基础实现。内部维护了共享变量state (int类型) 和 双向队列 (包含头指针和尾指针)

并发问题解决

原子性

Unsafe.compareAndSwapXXX 实现CAS更改 state 和 队列指针 内部依赖CPU提供的原子指令

可见性与有序性

volatile 修饰 state 与 队列指针 (prev/next/head/tail)

线程阻塞与唤醒

Unsafe.park Unsafe.parkNanos Unsafe.unpark

Unsafe类是在sun.misc包下,不属于Java标准。提供了内存管理、对象实例化、数组操作、CAS操作、线程挂起与恢复等功能,Unsafe类提升了Java运行效率,增强了Java语言底层的操作能力。很多Java的基础类库,包括一些被广泛使用的高性能开发库都是基于Unsafe类开发的,比如Netty、Cassandra、Hadoop、Kafka等

AQS内部有两种模式:独占模式和共享模式

AQS 的设计是基于模板方法的,使用者需要继承 AQS 并重写指定的方法。不同的自定义同步器争用共享资源的方式不同,比如可重入、公平性等都是子类来实现。

自定义同步器在实现时只需要实现共享资源state的获取与释放方式即可,至于具体线程等待队列的维护(如获取资源失败入队/唤醒出队等),由AQS内部处理。

独占模式

  • 只有一个线程都能够获取到锁
  • 锁释放后需要唤醒后继节点

AQS提供的独占模式相关的方法

// 获取独占锁(线程阻塞直至获取成功)
public final void acquire(int)
// 获取独占锁,可被中断
public final void acquireInterruptibly(int) 
// 获取独占锁,可被中断 和 指定超时时间
public final boolean tryAcquireNanos(int, long) 
// 释放独占锁(释放锁后,将等待队列中第一个等待节点唤醒 )
public final boolean release(int) 

AQS子类需要实现的独占模式相关的方法

// 尝试获取独占锁
protected boolean tryAcquire(int)
// 尝试释放独占锁
protected boolean tryRelease(int)

获取独占锁的流程

  • 调用子类tryAcquire尝试获取锁,获取成功,直接返回
  • 通过自旋CAS将当前线程封装成节点加入队列末尾
  • 循环等待或尝试tryAcquire获取锁
    • 判断前置节点如果为head,则尝试获取锁
    • 根据队列中节点状态,决定是否需要阻塞当前线程
    • tryAcquire获取锁成功后,将当前节点设置为head 并 返回
  • 如果当前线程中断或超时,则执行cancelAcquire
    • 将当前节点状态置为CANCELED,并从队列删除
    • 如果前置节点为Head,则将后置节点唤醒

释放独占锁的流程

共享模式

  • 多个线程都能够获取到锁
  • 锁释放后需要唤醒后继节点
  • 锁获取后如果还有资源需要唤醒后继共享节点

AQS提供的共享模式相关的方法

// 获取共享锁(线程阻塞直至获取成功)
public final void acquireShared(int) 
// 获取共享锁,可被中断
public final acquireSharedInterruptibly(int) 
// 获取共享锁,可被中断 和 指定超时时间
public final tryAcquireSharedNanos(int, long)  
// 获取共享锁
public final boolean releaseShared(int) 

AQS子类需要实现的共享模式相关的方法

// 尝试获取共享锁
protected int tryAcquireShared(int)
// 尝试释放共享锁
protected boolean tryReleaseShared(int) 

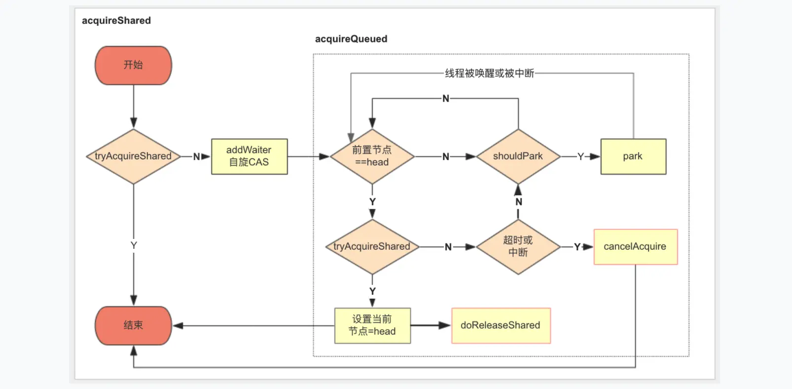
获取共享锁的流程

  • 调用子类tryAcquireShared尝试获取锁,获取成功,直接返回
  • 通过自旋CAS将当前线程封装成节点加入队列末尾
  • 循环等待或尝试tryAcquireShared获取锁
    • 判断前置节点如果为head,则尝试获取锁
    • 根据队列中节点状态,决定是否需要阻塞当前线程
    • tryAcquireShared获取锁成功后,将当前节点设置为head
      • 如果资源有剩余或者原先的head节点状态为SIGNAL/PROPAGATE,则调用doReleaseShared
      • 如果当前head节点状态为SIGNAL,唤醒后继节点
      • 如果当前head节点状态为ZERO,将head节点状态置为PROPAGATE
  • 如果当前线程中断或超时,则执行cancelAcquire
    • 将当前节点状态置为CANCELED,并从队列删除
    • 如果前置节点为Head,则将后置节点唤醒

释放共享锁的流程

等待队列中节点的状态变化

ReentrantLock示例

tryAcquire逻辑

tryRelease逻辑