创建型
1. Factory Method(工厂方法)

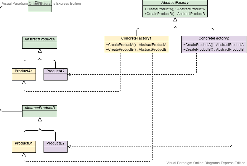
2. Abstract Factory(抽象工厂)

3. Builder(建造者)

4. Prototype(原型)

5. Singleton(单例)

结构型
6. Adapter Class/Object(适配器)

7. Bridge(桥接)

8. Composite(组合)

9. Decorator(装饰)

10. Facade(外观)

11. Flyweight(享元)

12. Proxy(代理)

行为型
13. Interpreter(解释器)

14. Template Method(模板方法)

15. Chain of Responsibility(责任链)

16. Command(命令)

17. Iterator(迭代器)

18. Mediator(中介者)

19. Memento(备忘录)

20. Observer(观察者)

21. State(状态)

22. Strategy(策略)

23. Visitor(访问者)
