MyBatis

260 阅读4分钟

笔记

第一天:mybatis入门

mybatis的概述
mybatis的环境搭建
mybatis入门案例
自定义mybatis框架(主要的目的是为了让大家了解mybatis中执行细节)

第二天:mybatis基本使用

mybatis的单表crud操作
mybatis的参数和返回值
mybatis的dao编写
mybatis配置的细节
    几个标签的使用

第三天:mybatis的深入和多表

mybatis的连接池
mybatis的事务控制及设计的方法
mybatis的多表查询
    一对多(多对一)
    多对多

第四天:mybatis的缓存和注解开发

mybatis中的加载时机(查询的时机)
mybatis中的一级缓存和二级缓存
mybatis的注解开发
    单表CRUD
    多表查询

1、什么是框架?

它是我们软件开发中的一套解决方案,不同的框架解决的是不同的问题。
使用框架的好处:
    框架封装了很多的细节,使开发者可以使用极简的方式实现功能。大大提高开发效率。

2、三层架构

表现层:
    是用于展示数据的
业务层:
    是处理业务需求
持久层:
    是和数据库交互的

3、持久层技术解决方案

JDBC技术:
    Connection
    PreparedStatement
    ResultSet
Spring的JdbcTemplate:
    Spring中对jdbc的简单封装
Apache的DBUtils:
    它和Spring的JdbcTemplate很像,也是对Jdbc的简单封装

以上这些都不是框架
    JDBC是规范
    Spring的JdbcTemplate和Apache的DBUtils都只是工具类

4、mybatis的概述

mybatis是一个持久层框架,用java编写的。
它封装了jdbc操作的很多细节,使开发者只需要关注sql语句本身,而无需关注注册驱动,创建连接等繁杂过程
它使用了ORM思想实现了结果集的封装。

ORM:
    Object Relational Mappging 对象关系映射
    简单的说:
        就是把数据库表和实体类及实体类的属性对应起来
        让我们可以操作实体类就实现操作数据库表。

        user            User
        id            userId
        user_name        userName
今天我们需要做到
    实体类中的属性和数据库表的字段名称保持一致。
        user            User
        id            id
        user_name        user_name

5、mybatis的入门

mybatis的环境搭建
    第一步:创建maven工程并导入坐标
    第二步:创建实体类和dao的接口
    第三步:创建Mybatis的主配置文件
            SqlMapConifg.xml
    第四步:创建映射配置文件
            IUserDao.xml
环境搭建的注意事项:
    第一个:创建IUserDao.xml 和 IUserDao.java时名称是为了和我们之前的知识保持一致。
        在Mybatis中它把持久层的操作接口名称和映射文件也叫做:Mapper
        所以:IUserDao 和 IUserMapper是一样的
    第二个:在idea中创建目录的时候,它和包是不一样的
        包在创建时:com.itheima.dao它是三级结构
        目录在创建时:com.itheima.dao是一级目录
    第三个:mybatis的映射配置文件位置必须和dao接口的包结构相同
    第四个:映射配置文件的mapper标签namespace属性的取值必须是dao接口的全限定类名
    第五个:映射配置文件的操作配置(select),id属性的取值必须是dao接口的方法名

    当我们遵从了第三,四,五点之后,我们在开发中就无须再写dao的实现类。
mybatis的入门案例
    第一步:读取配置文件
    第二步:创建SqlSessionFactory工厂
    第三步:创建SqlSession
    第四步:创建Dao接口的代理对象
    第五步:执行dao中的方法
    第六步:释放资源

    注意事项:
        不要忘记在映射配置中告知mybatis要封装到哪个实体类中
        配置的方式:指定实体类的全限定类名
    
    mybatis基于注解的入门案例:
        把IUserDao.xml移除,在dao接口的方法上使用@Select注解,并且指定SQL语句
        同时需要在SqlMapConfig.xml中的mapper配置时,使用class属性指定dao接口的全限定类名。
明确:
    我们在实际开发中,都是越简便越好,所以都是采用不写dao实现类的方式。
    不管使用XML还是注解配置。
    但是Mybatis它是支持写dao实现类的。

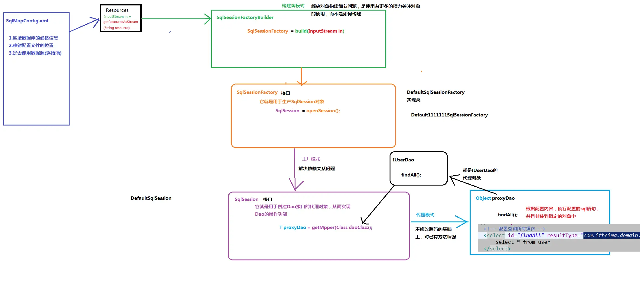
6、自定义Mybatis的分析:

mybatis在使用代理dao的方式实现增删改查时做什么事呢?
    只有两件事:
        第一:创建代理对象
        第二:在代理对象中调用selectList
    
自定义mybatis能通过入门案例看到类
    class Resources
    class SqlSessionFactoryBuilder
    interface SqlSessionFactory
    interface SqlSession

图片