Docker部署Jenkins
Jenkins简介
Jenkins是开源CI&CD软件领导者,提供超过1000个插件来支持构建、部署、自动化,满足任何项目的需要。我们可以用Jenkins来构建和部署我们的项目,比如说从我们的代码仓库获取代码,然后将我们的代码打包成可执行的文件,之后通过远程的ssh工具执行脚本来运行我们的项目。
Jenkins的安装及配置
Docker环境下的安装
- 下载Jenkins的Docker镜像:
docker pull jenkins/jenkins:lts
- 在Docker容器中运行Jenkins:
docker run -p 8080:8080 -p 50000:50000 --name jenkins \
-u root \
-v /etc/localtime:/etc/localtime \
-v /data/jenkins_home:/var/jenkins_home \
-e JAVA_OPTS=-Duser.timezone=Asia/Shanghai \
-d jenkins/jenkins:lts
- echo 'Asia/Shanghai' >/etc/timezone
Jenkins的配置
- 运行成功后访问该地址登录Jenkins,第一次登录需要输入管理员密码:http://localhost:8080/

- 使用管理员密码进行登录,可以使用以下命令从容器启动日志中获取管理密码:
docker logs jenkins

- 选择安装插件方式,这里我们直接安装推荐的插件:

- 进入插件安装界面,联网等待插件安装:

- 安装完成后,创建管理员账号:

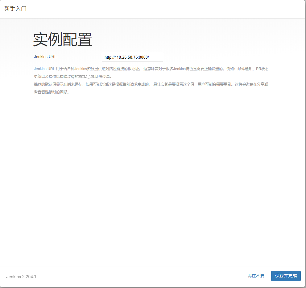
- 进行实例配置,配置Jenkins的URL:

- 点击系统管理->插件管理,进行一些自定义的插件安装:

-
确保以下插件被正确安装:
- 根据角色管理权限的插件:Role-based Authorization Strategy
- 远程使用ssh的插件:SSH plugin
-
通过系统管理->全局工具配置来进行全局工具的配置,比如maven的配置:

- 新增maven的安装配置:

- 在系统管理->系统配置中添加全局ssh的配置,这样Jenkins使用ssh就可以执行远程的linux脚本了:

角色权限管理
我们可以使用Jenkins的角色管理插件来管理Jenkins的用户,比如我们可以给管理员赋予所有权限,运维人员赋予执行任务的相关权限,其他人员只赋予查看权限。
- 在系统管理->全局安全配置中启用基于角色的权限管理:

- 进入系统管理->Manage and Assign Roles界面:

- 添加角色与权限的关系:

- 给用户分配角色:
