github地址:github.com/luoxiong94/…
1、通过数据驱动UI (让开发者只需管理数据源)
2、高复用、简洁、高效
基于Databinding打造的高复用、简洁、高效的列表适配器.. 让开发者专注于业务, 减少写重复 rv.setAdapter(), adapter.notify()等代码, 除了Databinding 和 RecyclerView 外无引用任何第3方库
ps :基本上每个项目都会有列表,使用该库写1个列表,只需要你定义布局,定义点击事件,定义数据源List,5分钟搞定,剩下的全部交给该库来实现.极大的提高效率效
包含以下几种解决方案.
-
普通列表
-
加载更多
-
分组列表
普通列表支持以下类型
-
单一item类型
-
带头部和脚部类型
-
多种item类型
分组列表支持以下类型
-
带组头组尾
-
不带组头或不带组尾
-
头、子项、尾支持多种类型
-
子项支持多种类型
-
子项为Grid
集成方式
在项目的根目录下的 build.gradle添加
allprojects {
repositories {
...
maven { url 'https://jitpack.io' }
}
}
implementation 'com.github.luoxiong94:adapter-databinding:1.0'
效果展示



.jpg?raw=true)
1、普通列表使用方式
单一类型
在model中定义
val adapter = BindingRecyclerViewAdapter<SingleItemVo>()
val simpleItemBinding = itemBindingOf<SingleItemVo>(R.layout.item_single)
val singleItems = ObservableArrayList<SingleItemVo>().apply {
for (i in 0 until 3) {
add(SingleItemVo(i))
}
}
在xml中引用
<androidx.recyclerview.widget.RecyclerView
app:rv_adapter="@{viewModel.adapter}"
app:rv_itemBinding="@{viewModel.simpleItemBinding}"
app:rv_items="@{viewModel.singleItems}"
app:layoutManager="androidx.recyclerview.widget.LinearLayoutManager" />
在Fragment中设置
class FragmentSingleRecyclerView : Fragment() {
override fun onCreateView( ): View? {
return FragmentSingleRecyclerviewBinding.inflate(inflater, container, false).apply {
setViewModel(viewModel)
}.root
}
}
带头部和脚部类型
在model中定义
val multiAdapter = BindingRecyclerViewAdapter<Any>()
// 定义布局的方式1
val headerFooterItemBinding = itemBindingOf<Any>(object : OnItemBind<Any> {
override fun onItemBind(itemBinding: XmlItemBinding<*>, position: Int, item: Any) {
when (item::class) {
HeaderVo::class -> itemBinding.set(R.layout.item_header)
SingleItemVo::class -> itemBinding.set(R.layout.item_single, itemClickEvent)
FooterVo::class -> itemBinding.set(R.layout.item_footer)
}
}
})
// 定义布局的方式2
val headerFooterItemBinding = OnItemBindClass<Any>().apply {
map<HeaderVo>(R.layout.item_header, itemClickEvent)
map<SingleItemVo>(R.layout.item_single)
map<FooterVo>(R.layout.item_footer)
}
val headerFooterItems = MergeObservableList<Any>()
.insertItem(HeaderVo("Header"))
.insertList(singleItems)
.insertItem(FooterVo("Footer11"))
.insertItem(FooterVo("Footer22"))
在xml中引用
<androidx.recyclerview.widget.RecyclerView
app:rv_adapter="@{viewModel.multiAdapter}"
app:rv_itemBinding="@{viewModel.headerFooterItemBinding}"
app:rv_items="@{viewModel.headerFooterItems}"
app:layoutManager="androidx.recyclerview.widget.LinearLayoutManager" />
多种item类型
在model中定义
val multiAdapter = BindingRecyclerViewAdapter<Any>()
val multiItemBinding = OnItemBindClass<Any>().apply {
map<SingleItemVo>(R.layout.item_single, itemClickEvent)
map<Type1Vo>(R.layout.item_type_1)
map<Type2Vo>(R.layout.item_type_2, BR.item)
}
val multiItems = MergeObservableList<Any>()
.insertItem(Type1Vo("type1-0"))
.insertItem(Type2Vo("type2-0"))
.insertList(singleItems)
.insertItem(Type1Vo("type1-1"))
.insertItem(Type2Vo("type2-1"))
在xml中引用
<androidx.recyclerview.widget.RecyclerView
app:rv_adapter="@{viewModel.multiAdapter}"
app:rv_itemBinding="@{viewModel.multiItemBinding}"
app:rv_items="@{viewModel.multiItems}"
app:layoutManager="androidx.recyclerview.widget.LinearLayoutManager" />
注意: 数据源items 属于ObservableList, 所以更新items的时候, 列表会自动刷新UI, 你想要自己手动调用adapter.notify()刷新, items对象使用ArrayList即可
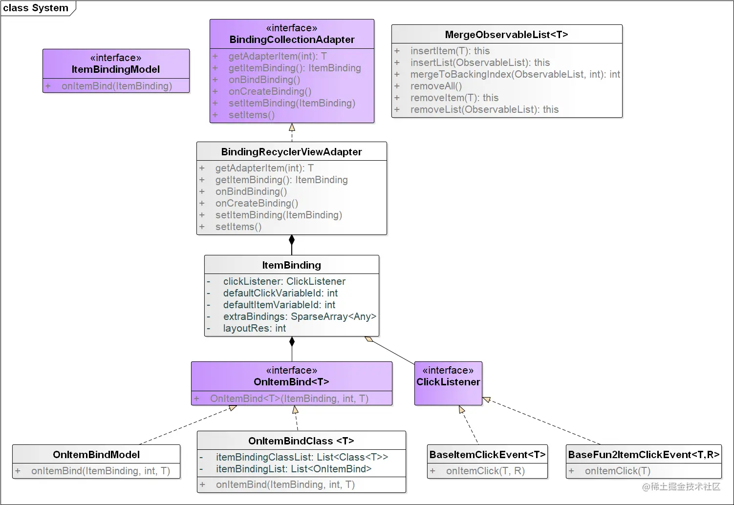
UML类图
XmlItemBinding (单个xml布局对象)
- 每个item对应的布局id
- 每个item的数据对应的BR变量id, 默认是BR.item
- 每个item布局对应1个XmlItemBinding对象
OnItemBind (接口)
- Adapter执行getItemViewType()方法, 会回调该onItemBind() 函数,用来设置每个Item的布局id和变量id.
- 每个item布局对应1个OnItemBind对象
OnItemBindClass (管理多类型item的对象)
- itemBindingClassList: 每种item对应数据对象的class文件
- itemBindingList: 每种item对应的 OnItemBind 对象
BindingRecyclerViewAdapter 核心适配器
- 根据每种item的布局来实现多类型列表, 简单方便
- 监听items数据源的变化,自动调用notifyDataChanged, 让开发者只专注于业务
原理讲解
写适配器的时候,通常需要实现adapter和viewholder,首先我们要明白adapter里面各个方法的调用顺序。下面方法都是由RecyclerView自动去调用的。
1. 首先调用getItemCount(),让Rv知道1个列表该展示多少个item
2. 调用getItemViewType(int position),Rv要知道每个位置的item对应的类型是什么.默认是0 , 即只有一种类型
3. 调用 onCreateViewHolder(ViewGroup parent, int viewType) 根据每种类型获取不同的item布局
4. 调用 onBindViewHolder(BaseViewHolder holder, int position) 我们滑动下列表,Rv就会调用该方法
如果要实现多类型item, 大部分第3方库通过map或item的某个参数来管理每种类型,,比如:
override fun getItemCount(): Int {
return listSize + headSize + footSize
}
override fun getItemViewType(position: Int): Int {
if (xxx) {
return type_1
}else if(xxx){
return type_2
}else{
return type_3
}
}
该库的实现方案是:
数据源大小和列表Iitem数量一一对应,,统一管理数据,,Item的每种布局对应一种类型, 不用手动管理ViewType
override fun getItemCount(): Int {
return items.size
}
override fun getItemViewType(position: Int): Int {
return xmlItemBinding.getLayoutRes()
}
2、加载更多使用方式
在model中定义
val adapter = BindingRecyclerViewAdapter<SingleItemVo>()
val simpleItemBinding = itemBindingOf<SingleItemVo>(R.layout.item_single)
val singleItems = ObservableArrayList<SingleItemVo>().apply {
for (i in 0 until 3) {
add(SingleItemVo(i))
}
}
var isNoMoreData = ObservableBoolean() // 加载更多后,没有更多数据的标识
var isLoadMoreFailOb = ObservableBoolean() // 加载更多是否请求失败的标识
val loadMoreListener = object : LoadMoreAdapter.LoadMoreListener { // 加载更多监听
override fun onLoadingMore() {
// 模拟数据
Handler().postDelayed({
for (i in 0 until 3) {
singleItems.add(SingleItemVo(i))
}
}, 500)
}
// 根据此标识决定是否显示没有更多数据
override fun isShowNoMoreDataOb(): ObservableBoolean {
return isNoMoreData
}
// 根据此标识决定是否显示加载失败的布局,点击失败布局,默认触发loadingMore回调
override fun isShowLoadMoreFailOb(): ObservableBoolean {
return isLoadMoreFailOb
}
}
在xml中引用
<androidx.recyclerview.widget.RecyclerView
app:rv_adapter="@{viewModel.adapter}"
app:rv_itemBinding="@{viewModel.simpleItemBinding}"
app:rv_items="@{viewModel.singleItems}"
app:rv_loadmore_listener="@{viewModel.loadMoreListener}"
app:layoutManager="androidx.recyclerview.widget.LinearLayoutManager" />
支持自定义底部加载布局,使用方式
LoadMoreAdapter.DEFAULT_FOOTER_PATH="me.lx.CustomLoadMoreFooter"
class CustomLoadMoreFooter : AbstractLoadMoreFooter() {
private lateinit var mTvText: TextView
override fun getLayoutRes(): Int {
return R.layout.load_more_custom_layout
}
override fun onCreate(footerView: View) {
mTvText = footerView.findViewById(R.id.tvText)
}
override fun loading() {
mTvText.text = "正在加载中…"
}
override fun noMoreData() {
mTvText.text = "没有更多数据了"
}
override fun loadFailed() {
mTvText.text = "加载失败,点击重试"
}
}
3、分组列表
在xml中引用
<androidx.recyclerview.widget.RecyclerView
app:rv_group_adapter="@{viewModel.groupAdapter}"
app:rv_group_items="@{viewModel.groupList}"
app:rv_group_chick_child_listener="@{viewModel.clickChildEvent}"
app:rv_group_chick_header_listener="@{viewModel.clickHeaderEvent}"
app:rv_group_chick_footer_listener="@{viewModel.clickFooterEvent}"
app:layoutManager="androidx.recyclerview.widget.LinearLayoutManager" />
在model中定义
val groupAdapter = GroupedListAdapter()
val groupList = ObservableArrayList<YourBean>()
val clickChildEvent = object : BaseFun1ClickGroupListener<ChildEntity>() {
override fun clickGroupItem(item: ChildEntity) {
Toast.makeText(MyApp.sContext, item.child, Toast.LENGTH_LONG).show()
}
}
这样就可以实现1个分组的列表了, , 注意: 数据源使用ObservableArrayList ,全程不需要你手动刷新adapter , 你更改数据源, 列表会自动刷新.