分布式作业系统 Elastic-Job-Lite 源码分析 —— 作业监听器

1,688 阅读4分钟
原文链接: www.iocoder.cn
《Dubbo 实现原理与源码解析 —— 精品合集》 《Netty 实现原理与源码解析 —— 精品合集》
《Spring 实现原理与源码解析 —— 精品合集》 《MyBatis 实现原理与源码解析 —— 精品合集》
《Spring MVC 实现原理与源码解析 —— 精品合集》 《数据库实体设计合集》
《Spring Boot 实现原理与源码解析 —— 精品合集》 《Java 面试题 + Java 学习指南》

摘要: 原创出处 www.iocoder.cn/Elastic-Job… 「芋道源码」欢迎转载,保留摘要,谢谢!

本文基于 Elastic-Job V2.1.5 版本分享



1. 概述

本文主要分享 Elastic-Job-Lite 作业监听器

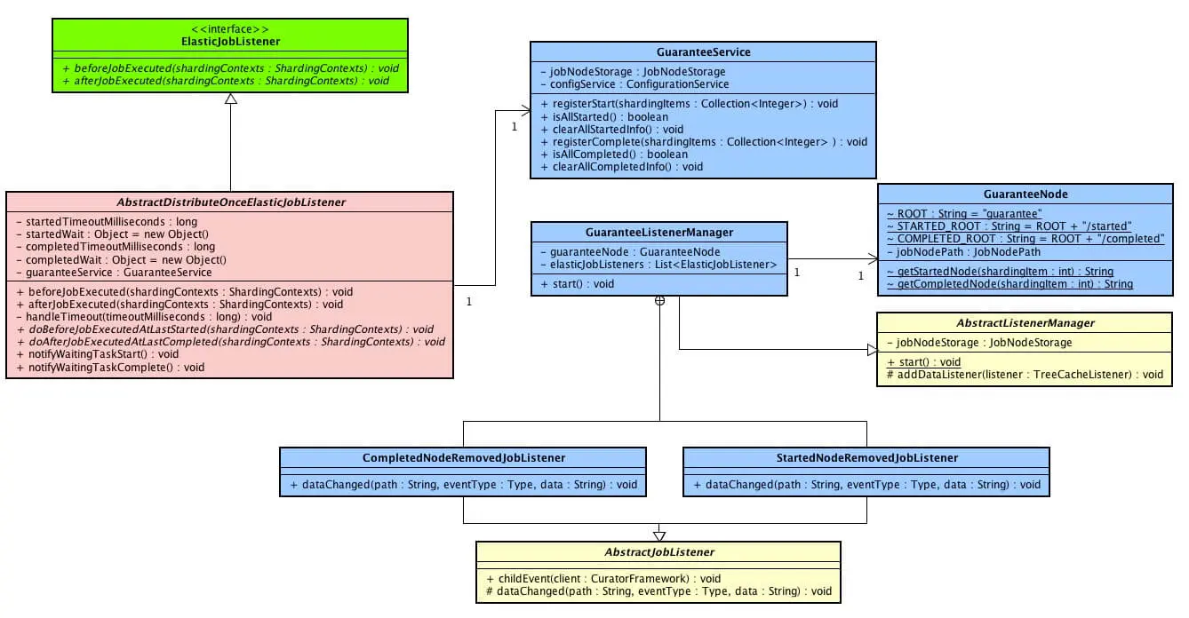
涉及到主要类的类图如下( 打开大图 ):

  • 绿色监听器接口 ElasticJobListener,每台作业节点均执行。
  • 粉色监听器接口 AbstractDistributeOnceElasticJobListener,分布式场景中仅单一节点执行。
  • 蓝色类在 com.dangdang.ddframe.job.lite.internal.guarantee 里,保证分布式任务全部开始和结束状态。 AbstractDistributeOnceElasticJobListener 通过 guarantee 功能,实现分布式场景中仅单一节点执行。

你行好事会因为得到赞赏而愉悦
同理,开源项目贡献者会因为 Star 而更加有动力
为 Elastic-Job 点赞!传送门

2. ElasticJobListener

若作业处理作业服务器的文件,处理完成后删除文件,可考虑使用每个节点均执行清理任务。此类型任务实现简单,且无需考虑全局分布式任务是否完成,请尽量使用此类型监听器。

接口代码如下:

public interface ElasticJobListener {
    
    /**
     * 作业执行前的执行的方法.
     * 
     * @param shardingContexts 分片上下文
     */
    void beforeJobExecuted(final ShardingContexts shardingContexts);
    
    /**
     * 作业执行后的执行的方法.
     *
     * @param shardingContexts 分片上下文
     */
    void afterJobExecuted(final ShardingContexts shardingContexts);
}

调用执行如下:

// AbstractElasticJobExecutor.java
public final void execute() {
   // ...省略无关代码
   
   // 执行 作业执行前的方法
   try {
       jobFacade.beforeJobExecuted(shardingContexts);
   } catch (final Throwable cause) {
       jobExceptionHandler.handleException(jobName, cause);
   }
   // ...省略无关代码(执行 普通触发的作业)
   // ...省略无关代码(执行 被跳过触发的作业)
   // ...省略无关代码(执行 作业失效转移)
   
   // ...执行 作业执行后的方法
   try {
       jobFacade.afterJobExecuted(shardingContexts);
   } catch (final Throwable cause) {
       jobExceptionHandler.handleException(jobName, cause);
   }
}
  • JobFacade 对作业监听器简单封装进行调用。

    // LiteJobFacade.java
    @Override
    public void beforeJobExecuted(final ShardingContexts shardingContexts) {
       for (ElasticJobListener each : elasticJobListeners) {
           each.beforeJobExecuted(shardingContexts);
       }
    }
        
    @Override
    public void afterJobExecuted(final ShardingContexts shardingContexts) {
       for (ElasticJobListener each : elasticJobListeners) {
           each.afterJobExecuted(shardingContexts);
       }
    }
    
  • 下文提到的 AbstractDistributeOnceElasticJobListener,也是这么调用。

3. AbstractDistributeOnceElasticJobListener

若作业处理数据库数据,处理完成后只需一个节点完成数据清理任务即可。此类型任务处理复杂,需同步分布式环境下作业的状态同步,提供了超时设置来避免作业不同步导致的死锁,请谨慎使用。

创建 AbstractDistributeOnceElasticJobListener 代码如下:

public abstract class AbstractDistributeOnceElasticJobListener implements ElasticJobListener {

    /**
     * 开始超时时间
     */
    private final long startedTimeoutMilliseconds;
    /**
     * 开始等待对象
     */
    private final Object startedWait = new Object();
    /**
     * 完成超时时间
     */
    private final long completedTimeoutMilliseconds;
    /**
     * 完成等待对象
     */
    private final Object completedWait = new Object();
    /**
     * 保证分布式任务全部开始和结束状态的服务
     */
    @Setter
    private GuaranteeService guaranteeService;
    
    private TimeService timeService = new TimeService();
    
    public AbstractDistributeOnceElasticJobListener(final long startedTimeoutMilliseconds, final long completedTimeoutMilliseconds) {
        if (startedTimeoutMilliseconds <= 0L) {
            this.startedTimeoutMilliseconds = Long.MAX_VALUE;
        } else {
            this.startedTimeoutMilliseconds = startedTimeoutMilliseconds;
        }
        if (completedTimeoutMilliseconds <= 0L) {
            this.completedTimeoutMilliseconds = Long.MAX_VALUE; 
        } else {
            this.completedTimeoutMilliseconds = completedTimeoutMilliseconds;
        }
    }
}
  • 超时参数 startedTimeoutMillisecondscompletedTimeoutMilliseconds 务必传递,避免作业不同步导致的死锁。

👇下面,我们来看本文的重点:AbstractDistributeOnceElasticJobListener,在分布式作业中只执行一次:

@Override
public final void beforeJobExecuted(final ShardingContexts shardingContexts) {
   // 注册作业分片项开始运行
   guaranteeService.registerStart(shardingContexts.getShardingItemParameters().keySet());
   // 判断是否所有的分片项开始运行
   if (guaranteeService.isAllStarted()) {
       // 执行
       doBeforeJobExecutedAtLastStarted(shardingContexts);
       // 清理启动信息
       guaranteeService.clearAllStartedInfo();
       return;
   }
   // 等待
   long before = timeService.getCurrentMillis();
   try {
       synchronized (startedWait) {
           startedWait.wait(startedTimeoutMilliseconds);
       }
   } catch (final InterruptedException ex) {
       Thread.interrupted();
   }
   // 等待超时
   if (timeService.getCurrentMillis() - before >= startedTimeoutMilliseconds) {
       // 清理启动信息
       guaranteeService.clearAllStartedInfo();
       handleTimeout(startedTimeoutMilliseconds);
   }
}
  • 调用 GuaranteeService#registerStart(...) 方法,注册作业分片项开始运行。

    // GuaranteeService.java
    public void registerStart(final Collection<Integer> shardingItems) {
       for (int each : shardingItems) {
           jobNodeStorage.createJobNodeIfNeeded(GuaranteeNode.getStartedNode(each));
       }
    }
    
    // GuaranteeNode.java
    public final class GuaranteeNode {
        static final String ROOT = "guarantee";
        static final String STARTED_ROOT = ROOT + "/started";
    }
    
    static String getStartedNode(final int shardingItem) {
       return Joiner.on("/").join(STARTED_ROOT, shardingItem);
    }
    
    • Zookeeper 数据节点 /${JOB_NAME}/guarantee/started/${ITEM_INDEX}永久节点,存储空串( "" )。为什么是永久节点呢?在 GuaranteeService#isAllStarted() 见分晓。
  • 调用 GuaranteeService#isAllStarted() 方法,判断是否所有的分片项开始运行。

    /**
    * 判断是否所有的任务均启动完毕.
    *
    * @return 是否所有的任务均启动完毕
    */
    public boolean isAllStarted() {
       return jobNodeStorage.isJobNodeExisted(GuaranteeNode.STARTED_ROOT)
               && configService.load(false).getTypeConfig().getCoreConfig().getShardingTotalCount() == jobNodeStorage.getJobNodeChildrenKeys(GuaranteeNode.STARTED_ROOT).size();
    }
    
    • /${JOB_NAME}/guarantee/started/ 目录下,所有作业分片项都开始运行,即运行总数等于作业分片总数( JobCoreConfiguration.ShardingTotalCount ),代表所有的任务均启动完毕
    • 等待所有任务启动过程中,不排除有作业节点会挂掉,如果 /${JOB_NAME}/guarantee/started/${ITEM_INDEX} 存储临时节点,会导致不能满足所有的分片项开始运行的条件。
    • 等待过程中,如果调整作业分片总数( JobCoreConfiguration.ShardingTotalCount ),会导致异常。
  • 当不满足所有的分片项开始运行时,作业节点调用 Object#wait(...) 方法进行等待。该等待怎么结束等待?当满足所有的分片项开始运行的作业节点调用 GuaranteeService#clearAllStartedInfo() 时,StartedNodeRemovedJobListener 会监听到 /${JOB_NAME}/guarantee/started/ 被删除,调用 Object#notifyAll(...) 方法进行唤醒全部。

    // GuaranteeService.java
    /**
    * 清理所有任务启动信息.
    */
    public void clearAllStartedInfo() {
       jobNodeStorage.removeJobNodeIfExisted(GuaranteeNode.STARTED_ROOT);
    }
    
    // StartedNodeRemovedJobListener.java
    class StartedNodeRemovedJobListener extends AbstractJobListener {
       
       @Override
       protected void dataChanged(final String path, final Type eventType, final String data) {
           if (Type.NODE_REMOVED == eventType && guaranteeNode.isStartedRootNode(path)) {
               for (ElasticJobListener each : elasticJobListeners) {
                   if (each instanceof AbstractDistributeOnceElasticJobListener) {
                       ((AbstractDistributeOnceElasticJobListener) each).notifyWaitingTaskStart();
                   }
               }
           }
       }
    }
    
  • 调用 #doBeforeJobExecutedAtLastStarted(...) 方法,执行最后一个作业执行前的执行的方法,实现该抽象方法,完成自定义逻辑。#doAfterJobExecutedAtLastCompleted(...) 实现的方式一样,就不重复解析了。

    // AbstractDistributeOnceElasticJobListener.java
    /**
    * 分布式环境中最后一个作业执行前的执行的方法.
    *
    * @param shardingContexts 分片上下文
    */
    public abstract void doBeforeJobExecutedAtLastStarted(ShardingContexts shardingContexts);
        
    /**
    * 分布式环境中最后一个作业执行后的执行的方法.
    *
    * @param shardingContexts 分片上下文
    */
    public abstract void doAfterJobExecutedAtLastCompleted(ShardingContexts shardingContexts);
    
  • 整体流程如下图:

666. 彩蛋

知识星球

旁白君:哎哟喂,AbstractDistributeOnceElasticJobListener 还不错哟。
芋道君:那必须必的。

道友,赶紧上车,分享一波朋友圈!