使用ABAP操作Excel的几种方法

118 阅读7分钟

这篇文章本来不在我计划之内,因为最近一个朋友微信上问到我这个问题,但我平时在SAP研究院工作中从没遇到过需要用ABAP操作Excel的需求,因此也没有太多技术实现细节可以分享给大家,只能泛泛写一些。

用ABAP操作Excel这个需求算是比较常见,所以Jerry希望这篇文章能起到抛砖引玉的效果,在这个话题上有多年工作经验的朋友们,欢迎留言,指出Jerry文章中不足或者错误之处。

在SAPGUI里根据关键字OLE搜索,能找到通过ABAP操作Excel的一种办法:

这段文档说的比较清楚,微软的Word和Excel这种Office应用,提供了一种所谓automation的接口,暴露的公有类的方法和属性可以被其他应用消费。

作为ABAP应用开发人员,我们通过调用OLE对象的方法CALL METHOD, GET PROPERTY,SET PROPERTY等来访问微软Word和Excel的automation接口,代码看起来像这样:

上面这个函数RH_START_EXCEL_DATA_OLE调用微软Excel的automation接口,新建一个Excel workbook,然后准备把ABAP内表里的数据写到Excel里。

你也许会问,我咋知道Excel里有哪些公有的类和方法可以被ABAP调用呢?

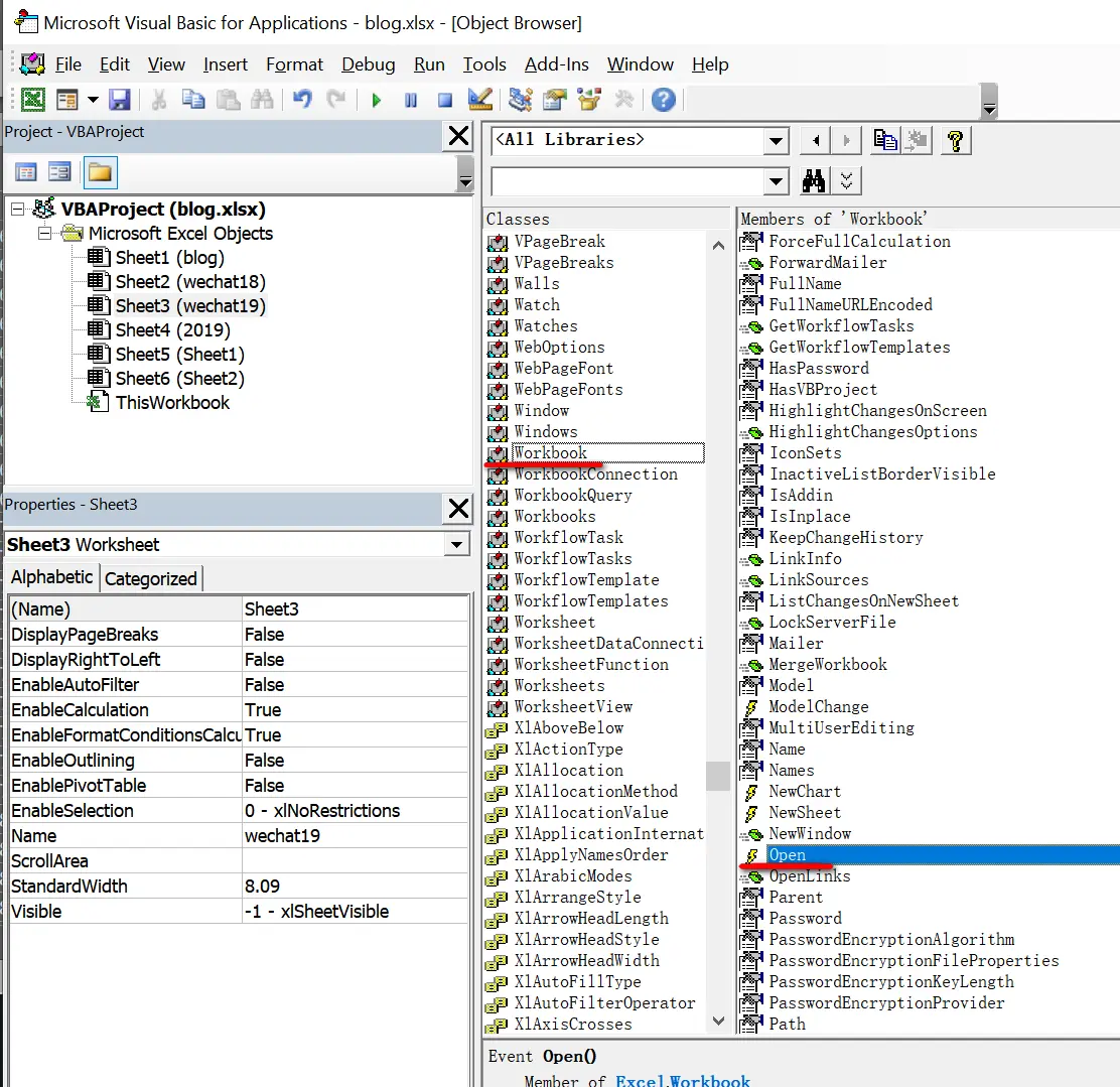
在Excel里点击右键,选择View Code:

打开Microsoft Visual Basic Object Brower,所有可用的类和方法都列在这里了,上面ABAP代码第218行调用的workbook的open方法在列表里也能找到。

这个解决方案只在windows平台有效,并且需要运行SAPGUI的Presentation Server上安装有微软的Excel应用。

我们采用OLE的方式操作Excel时,打开Windows操作系统的任务管理器,会发现一个以/automation -Embedding参数启动的Excel进程。

这里的-Embedding参数,来自OLE的全称:Object Linking and Embedding里的一部分。OLE是微软的一项非常古老的技术了。

微软和SAP两位大佬,Bill Gates和Hasso Plattner 1993年的照片:

关于OLE,Jerry知道的就这么点了,在SAP研究院里如今我们还是会和微软的技术打交道,比如微软的Azure.

如果Jerry没记错的话, 微软Office从2007版本开始, 采用新的支持Office Open XML标准的格式来管理Excel和Word等文件。Jerry 2014年在SAP成都研究院CRM开发团队负责CRM Document Builder这个模块,当时编写过使用ABAP操作Word文档的代码。

以Word为例,下图是我创建了一个最简单的Word文档,包含了一个Header区域,一个由三行彩色文字组成的段落,还有一张图片。

我们把这个Word文档的扩展名从.docx改成.zip, 然后双击,就可以用解压软件比如winrar打开。

于是发现这一个最简单的按照Office Open XML协议实现的Word文档,实际上由如此多的xml和文件夹构成。

使用SAP标准的类CL_DOCX_DOCUMENT读取Word文件内容:

上述代码的简要说明:

(1) 将word文档的二进制内容传入方法cl_docx_document=>load_document,得到一个文档对象引用,然后就可以借助该对象引用调用各种方法了。

(2) word文档的创建者,创建时间,最后修改时间等信息都存储在所谓的“Core property part”内,可以通过方法lo_document->get_corepropertiespart获得"Core property part"的引用,再使用该引用调用方法get_data获得实际内容。

下图是get_data返回的内容的一个例子,可以看出是xml格式。

(3) 现在我们准备读取Word文档的正文了。使用方法lo_document->get_maindocumentpart得到Word文档正文,文字的字体类型,颜色也包含在内。如下图所示:

(4) Word文档里插入的图片的二进制内容当然也是可以读取出来的。使用方法:lo_image_parts->get_part返回。

Excel的例子我没有动手做过,不过原理类似,大家可以用开发包S_OOXML_CORE里的CL_XLSX_DOCUMENT来操作格式为xlsx的Excel文档。

除此之外,还有一个著名的开源项目,abap2xlsx, Jerry没有试过,感兴趣的朋友可以试试。

最后,大家在SE24里使用关键字XSLX以及SE38里搜索_OLE,

可以从搜索列表里选一些点进去,参考SAP标准程序是如何操作Excel文档的。

希望这些内容对大家有用,感谢阅读。

更多阅读

要获取更多Jerry的原创文章,请关注公众号"汪子熙":