首页
沸点
课程
数据标注
HOT
AI Coding
更多
直播
活动
APP
插件
直播
活动
APP
插件
搜索历史
清空
创作者中心
写文章
发沸点
写笔记
写代码
草稿箱
创作灵感
查看更多
登录
注册
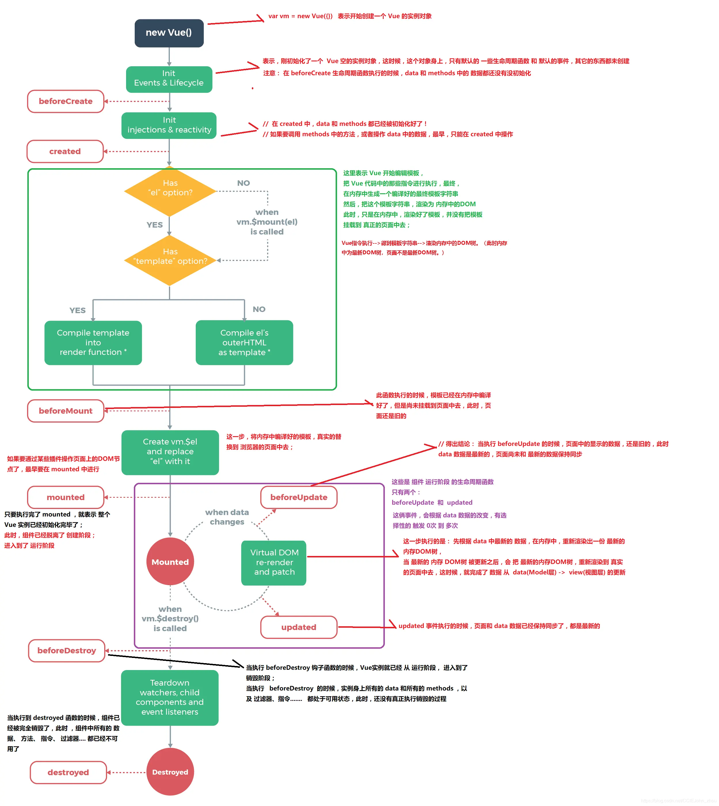
vue生命周期图解
一个渣渣的前端之路
2019-12-02
229
阅读1分钟
资料来源:
blog.csdn.net/CCIEJohn_zh…
一个渣渣的前端之路
6
文章
2.9k
阅读
0
粉丝
目录
收起