在Android开发中,系统对Activity、Fragment的生命周期有着非常明显且较于区分的定义,但是在flutter中,由于flutter的生命周期依附在activity或fragment,它的生命周期就不同以往了,下面就展示以下flutter生命周期的理解。
flutter 生命周期相关函数的调用过程
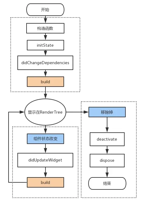
首先,先上一张图,这张图很简单明了的阐释了一个页面启动所要执行的widget方法流程:

下面解释一下各个方法的作用:
initState
在生命周期中只调用一次,此时无法获取widget对象,可以做一些初始化操作。
didChangeDependencies
当State对象的依赖发生变化时会被调用;例如:在之前build() 中包含了一个InheritedWidget,然后在之后的build() 中InheritedWidget发生了变化,那么此时InheritedWidget的子widget的didChangeDependencies()回调都会被调用。InheritedWidget这个widget可以由父控件向子控件共享数据,案例可以参考 scoped_model开源库。
didUpdateWidget
widget状态改变的时候调用
deactivate
类似于Activity的onResume和onStop,两种状态都会调用
dispose
类似于Android的onDestroy
上面的介绍都比较简单,下面则介绍以下,如何去获取app的生命周期
flutter app的生命周期
flutter提供了一个枚举类来代表了app各个生命周期的状态:
enum AppLifecycleState {
/// The application is visible and responding to user input.
resumed,
/// The application is in an inactive state and is not receiving user input.
///
/// On iOS, this state corresponds to an app or the Flutter host view running
/// in the foreground inactive state. Apps transition to this state when in
/// a phone call, responding to a TouchID request, when entering the app
/// switcher or the control center, or when the UIViewController hosting the
/// Flutter app is transitioning.
///
/// On Android, this corresponds to an app or the Flutter host view running
/// in the foreground inactive state. Apps transition to this state when
/// another activity is focused, such as a split-screen app, a phone call,
/// a picture-in-picture app, a system dialog, or another window.
///
/// Apps in this state should assume that they may be [paused] at any time.
inactive,
/// The application is not currently visible to the user, not responding to
/// user input, and running in the background.
///
/// When the application is in this state, the engine will not call the
/// [Window.onBeginFrame] and [Window.onDrawFrame] callbacks.
///
/// Android apps in this state should assume that they may enter the
/// [suspending] state at any time.
paused,
/// The application will be suspended momentarily.
///
/// When the application is in this state, the engine will not call the
/// [Window.onBeginFrame] and [Window.onDrawFrame] callbacks.
///
/// On iOS, this state is currently unused.
suspending,
}
resumed
应用程序对用户可见的时候输出
inactive
界面处于不可点击状态,但是可见时候的回调,类似于Android的onpause
paused
app处于不可见的时候,类似于Android的onStop
suspending
ios中这个属性无效,android中代表处于后台
获取方法
class _MyHomePageState extends State<MyHomePage> with WidgetsBindingObserver {
AppLifecycleState _lastLifecycleState;
void dispose() {
super.dispose();
WidgetsBinding.instance.removeObserver(this);
}
@override
void initState() {
super.initState();
WidgetsBinding.instance.addObserver(this);
}
@override
void didChangeAppLifecycleState(AppLifecycleState state) {
print(state);
}
...
}
注意:第一次进入的时候并不会执行didChangeAppLifecycleState方法。
获取app的生命周期方法很简单,但是注意这并不是当前widget的生命周期,那我们如果获取当前页面的生命周期呢。
获取flutter页面的生命周期
当flutter页面跳转切入后台,flutter并没有清楚的给我们展示flutter页面的各个生命周期状态。如果我们想要获取某个widget页面的状态,比如可见不可见那该如何操作呢?
flutter页面的onDestroy
这个比较简单,重写State的dispose,这个方法即可理解为页面的onDestroy操作。
flutter页面的onStop、onResume
上面介绍了deactivate类似于activity的onResume、onStop那么我们可以利用这个函数来自己标志一下生命周期。
因为deactivate这个方法第一次是不执行的,因此我们可以定义一个默认值isVisible为true来代表是否可见。
class MyState extends State<StatefulWidget>{
bool isVisible = true;
@override
void deactivate() {
isVisible = !isVisible;
if(isVisible){
//onResume
}else {
//onStop
}
super.deactivate();
}
@override
Widget build(BuildContext context) {
// TODO: implement build
return null;
}
}
这时候我们就可以通过isVisible来判断当前页面是否可见了,以此来做一些操作。