
一、前言
前篇我们跟读了代码,了解调度中心和执行器之间的注册心跳是如何实现的,接下来两篇我们来看看这个框架中非常重要的逻辑——任务的调度和分发是如何实现的。
二、调度中心初始化
在application.properties配置正确的数据库连接信息后,直接启动XxlJobAdminApplication即可。
配置类XxlJobAdminConfig,里面维护了一些调度中心端的配置数据。
XxlJobScheduler这个组件实现了InitializingBean接口,所以spring容器在初始化的时候会调用afterPropertiesSet方法,此方法如下:
@Override
public void afterPropertiesSet() throws Exception {
// 国际化相关
initI18n();
// 执行器在线状态监听
JobRegistryMonitorHelper.getInstance().start();
// 失败任务重试
JobFailMonitorHelper.getInstance().start();
// 暴露调度中心服务
initRpcProvider();
// 任务调度,点进去
JobScheduleHelper.getInstance().start();
logger.info(">>>>>>>>> init xxl-job admin success.");
}
第一步国际化相关。
第二步执行器注册状态监控线程。
第三步调度任务失败重试线程。
第四步我们上一篇已经分析过了,启动调度中心服务,接收注册请求等。
第五步JobScheduleHelper调度器,我们跟进去。
三、调度线程
public void start(){
// schedule thread
scheduleThread = new Thread(new Runnable() {...});
scheduleThread.setDaemon(true);
scheduleThread.setName("xxl-job, admin JobScheduleHelper#scheduleThread");
scheduleThread.start();
// ring thread
ringThread = new Thread(new Runnable() {...});
ringThread.setDaemon(true);
ringThread.setName("xxl-job, admin JobScheduleHelper#ringThread");
ringThread.start();
}
启动了两个守护线程,先来看scheduleThread。
while (!scheduleThreadToStop) {
// 扫描任务
long start = System.currentTimeMillis();
PreparedStatement preparedStatement = null;
try {
if (conn==null || conn.isClosed()) {
conn = XxlJobAdminConfig.getAdminConfig().getDataSource().getConnection();
}
conn.setAutoCommit(false);
preparedStatement = conn.prepareStatement( "select * from xxl_job_lock where lock_name = 'schedule_lock' for update" );
preparedStatement.execute();
// tx start
// 1、预读5s内调度任务
long nowTime = System.currentTimeMillis();
List<XxlJobInfo> scheduleList = XxlJobAdminConfig.getAdminConfig().getXxlJobInfoDao().scheduleJobQuery(nowTime + PRE_READ_MS);
if (scheduleList!=null && scheduleList.size()>0) {
// 2、推送时间轮,有三个分支处理逻辑,稍后讲解
for (XxlJobInfo jobInfo: scheduleList) {...}
// 3、更新trigger信息
for (XxlJobInfo jobInfo: scheduleList) {...}
}
// tx stop
} catch (Exception e) {
if (!scheduleThreadToStop) {
logger.error(">>>>>>>>>>> xxl-job, JobScheduleHelper#scheduleThread error:{}", e);
}
} finally {
// commit
try {
conn.commit();
} catch (SQLException e) {
if (!scheduleThreadToStop) {
logger.error(e.getMessage(), e);
}
}
// close PreparedStatement
if (null != preparedStatement) {
try {
preparedStatement.close();
} catch (SQLException ignore) {
if (!scheduleThreadToStop) {
logger.error(ignore.getMessage(), ignore);
}
}
}
}
long cost = System.currentTimeMillis()-start;
// next second, align second
try {
if (cost < 1000) {
TimeUnit.MILLISECONDS.sleep(1000 - System.currentTimeMillis()%1000);
}
} catch (InterruptedException e) {
if (!scheduleThreadToStop) {
logger.error(e.getMessage(), e);
}
}
}
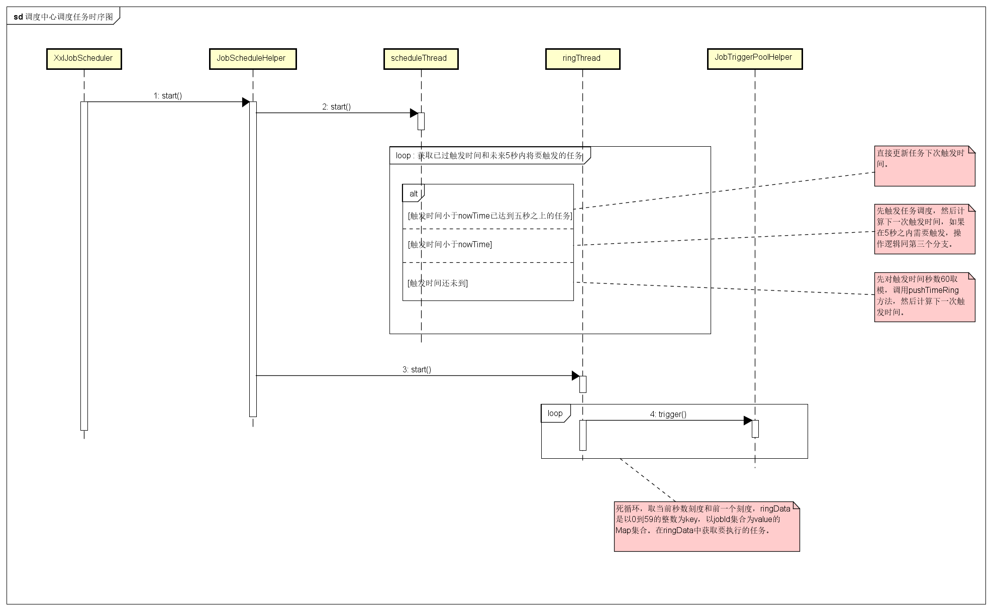
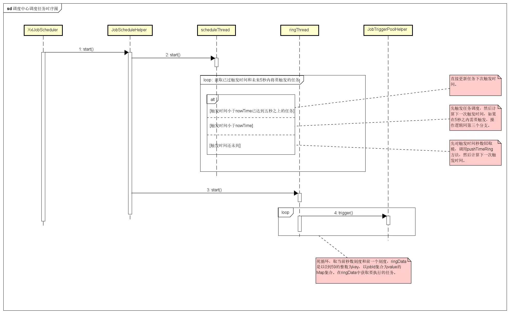
这个类就是死循环从xxl_job_info表中取出未来5秒内要执行的任务,进行调度分发。死循环内的代码如上图,首先利用for update语句进行获取任务的资格锁定,再去获取未来5秒内即将要执行的任务。
public static final long PRE_READ_MS = 5000; // pre read
展开遍历任务的逻辑代码,有三个分支,我们先来看第一个分支。
if (nowTime > jobInfo.getTriggerNextTime() + PRE_READ_MS) {
// 过期超5s:直接忽略,当前时间开始计算下次触发时间
jobInfo.setTriggerLastTime(jobInfo.getTriggerNextTime());
jobInfo.setTriggerNextTime(
new CronExpression(jobInfo.getJobCron())
.getNextValidTimeAfter(new Date())
.getTime()
);
}
当前任务的触发时间已经超时5秒以上了,不在执行,直接计算下一次触发时间,之后更新。
第二个分支代码如下:
// 过期5s内 :立即触发一次,当前时间开始计算下次触发时间;
CronExpression cronExpression = new CronExpression(jobInfo.getJobCron());
long nextTime = cronExpression.getNextValidTimeAfter(new Date()).getTime();
// 1、trigger
JobTriggerPoolHelper.trigger(jobInfo.getId(), TriggerTypeEnum.CRON, -1, null, null);
logger.debug(">>>>>>>>>>> xxl-job, shecule push trigger : jobId = " + jobInfo.getId() );
// 2、fresh next
jobInfo.setTriggerLastTime(jobInfo.getTriggerNextTime());
jobInfo.setTriggerNextTime(nextTime);
// 下次5s内:预读一次;
if (jobInfo.getTriggerNextTime() - nowTime < PRE_READ_MS) {...}
任务的触发时间已满足,利用JobTriggerPoolHelper这个类进行任务调度,之后判断下一次执行时间如果在5秒内,进行此任务数据的缓存,处理逻辑与第三个分支一样,我们看过去。
// 未过期:正常触发,递增计算下次触发时间
// 1、make ring second
int ringSecond = (int)((jobInfo.getTriggerNextTime()/1000)%60);
// 2、push time ring
pushTimeRing(ringSecond, jobInfo.getId());
// 3、fresh next
jobInfo.setTriggerLastTime(jobInfo.getTriggerNextTime());
jobInfo.setTriggerNextTime(
new CronExpression(jobInfo.getJobCron())
.getNextValidTimeAfter(new Date(jobInfo.getTriggerNextTime()))
.getTime()
);
对触发时间秒数进行60取模,跟进pushTimeRing方法
private void pushTimeRing(int ringSecond, int jobId){
// push async ring
List<Integer> ringItemData = ringData.get(ringSecond);
if (ringItemData == null) {
ringItemData = new ArrayList<Integer>();
ringData.put(ringSecond, ringItemData);
}
ringItemData.add(jobId);
}
ringData是以0到59的整数为key,以jobId集合为value的Map集合。这个集合数据的处理逻辑,就在我们第二个守护线程ringThread中。
四、时间轮算法处理任务
第二个线程采用了个简易的时间轮算法的实现,时间轮的思想应用范围非常广泛,各种操作系统的定时任务调度、延迟消息&队列的实现。什么是时间轮算法呢,我画了一张图,简单来说,我只需要把任务放到它需要被执行的时刻,然后等着时针转到这个时刻时,取出该时刻放置的任务,执行就可以了,这就是时间轮算法最核心的思想。

我们来看实现代码,也就是我们第二个守护线程ringThread。
while (!ringThreadToStop) {
try {
// second data
List<Integer> ringItemData = new ArrayList<>();
int nowSecond = Calendar.getInstance().get(Calendar.SECOND);
// 避免处理耗时太长,跨过刻度,向前校验一个刻度;
for (int i = 0; i < 2; i++) {
List<Integer> tmpData = ringData.remove( (nowSecond+60-i)%60 );
if (tmpData != null) {
ringItemData.addAll(tmpData);
}
}
// ring trigger
logger.debug(">>>>>>>>>>> xxl-job, time-ring beat : " + nowSecond + " = " + Arrays.asList(ringItemData) );
if (ringItemData!=null && ringItemData.size()>0) {
// do trigger
for (int jobId: ringItemData) {
// 任务分发
JobTriggerPoolHelper.trigger(jobId, TriggerTypeEnum.CRON, -1, null, null);
}
// clear
ringItemData.clear();
}
} catch (Exception e) {
if (!ringThreadToStop) {
logger.error(">>>>>>>>>>> xxl-job, JobScheduleHelper#ringThread error:{}", e);
}
}
// next second, align second
try {
TimeUnit.MILLISECONDS.sleep(1000 - System.currentTimeMillis()%1000);
} catch (InterruptedException e) {
if (!ringThreadToStop) {
logger.error(e.getMessage(), e);
}
}
}
根据当前秒数刻度和前一个刻度进行时间轮的任务获取,之后和上文一样,然后调用JobTriggerPoolHelper的trigger方法进行任务的分发。任务调度的整体时序图如下:

五、任务路由分发
如前文所述,不管是scheduleThread还是ringThread,最后完成任务调度的都是JobTriggerPoolHelper.trigger方法,这个类的调度线程池进行了隔离,拆分为"Fast"和"Slow"两个线程池,1分钟窗口期内任务耗时达500ms超过10次,该窗口期内判定为慢任务,慢任务自动降级进入"Slow"线程池,避免耗尽调度线程,提高系统稳定性。
看代码:
public static void trigger(int jobId, TriggerTypeEnum triggerType, int failRetryCount, String executorShardingParam, String executorParam) {
helper.addTrigger(jobId, triggerType, failRetryCount, executorShardingParam, executorParam);
}
helper静态变量指向自己本身,提供外部静态方法调用。
public void addTrigger(final int jobId, final TriggerTypeEnum triggerType, final int failRetryCount, final String executorShardingParam, final String executorParam) {
// choose thread pool
ThreadPoolExecutor triggerPool_ = fastTriggerPool;
AtomicInteger jobTimeoutCount = jobTimeoutCountMap.get(jobId);
//timeoutCount的慢调用次数大于10次,那就采用slow线程池
if (jobTimeoutCount!=null && jobTimeoutCount.get() > 10) {
triggerPool_ = slowTriggerPool;
}
// 向线程池中提交任务
triggerPool_.execute(new Runnable() {
@Override
public void run() {
long start = System.currentTimeMillis();
try {
// 重要方法
XxlJobTrigger.trigger(jobId, triggerType, failRetryCount, executorShardingParam, executorParam);
} catch (Exception e) {
logger.error(e.getMessage(), e);
} finally {
// check timeout-count-map
long minTim_now = System.currentTimeMillis()/60000;
if (minTim != minTim_now) {
minTim = minTim_now;
jobTimeoutCountMap.clear();
}
// incr timeout-count-map
long cost = System.currentTimeMillis()-start;
if (cost > 500) {
//任务执行时间大于500毫秒,timeoutCount自增一
AtomicInteger timeoutCount = jobTimeoutCountMap.putIfAbsent(jobId, new AtomicInteger(1));
if (timeoutCount != null) {
timeoutCount.incrementAndGet();
}
}
}
}
});
}
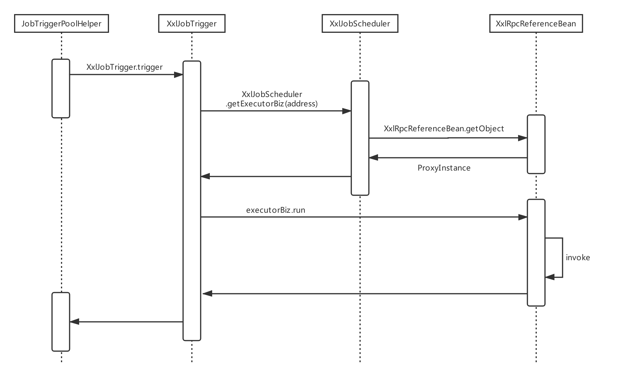
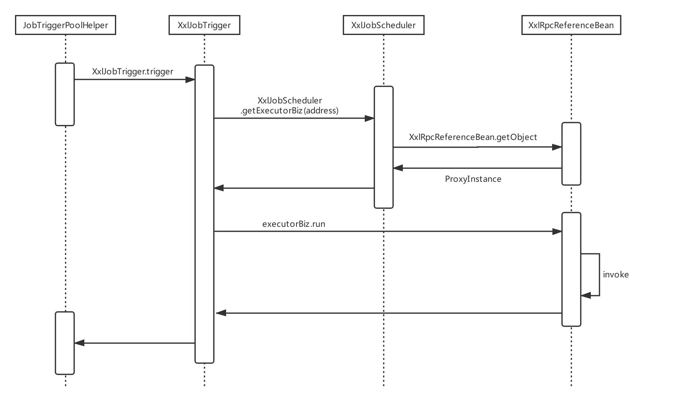
代码段中我注释的重要方法,即向两种线程池其中之一提交调度任务,进行调度,引出XxlJobTrigger这个类,跟进去。
public static void trigger(int jobId, TriggerTypeEnum triggerType, int failRetryCount, String executorShardingParam, String executorParam) {
XxlJobInfo jobInfo = XxlJobAdminConfig.getAdminConfig().getXxlJobInfoDao().loadById(jobId);
if (jobInfo == null) {
logger.warn(">>>>>>>>>>>> trigger fail, jobId invalid,jobId={}", jobId);
return;
}
if (executorParam != null) {
jobInfo.setExecutorParam(executorParam);
}
int finalFailRetryCount = failRetryCount>=0?failRetryCount:jobInfo.getExecutorFailRetryCount();
XxlJobGroup group = XxlJobAdminConfig.getAdminConfig().getXxlJobGroupDao().load(jobInfo.getJobGroup());
// 分片任务参数
int[] shardingParam = null;
if (executorShardingParam!=null){
String[] shardingArr = executorShardingParam.split("/");
if (shardingArr.length==2 && isNumeric(shardingArr[0]) && isNumeric(shardingArr[1])) {
shardingParam = new int[2];
shardingParam[0] = Integer.valueOf(shardingArr[0]);
shardingParam[1] = Integer.valueOf(shardingArr[1]);
}
}
if (ExecutorRouteStrategyEnum.SHARDING_BROADCAST==ExecutorRouteStrategyEnum.match(jobInfo.getExecutorRouteStrategy(), null)
&& group.getRegistryList()!=null && !group.getRegistryList().isEmpty()
&& shardingParam==null) {
//如果是分片任务,进行循环分发
for (int i = 0; i < group.getRegistryList().size(); i++) {
processTrigger(group, jobInfo, finalFailRetryCount, triggerType, i, group.getRegistryList().size());
}
} else {
if (shardingParam == null) {
shardingParam = new int[]{0, 1};
}
//执行任务触发
processTrigger(group, jobInfo, finalFailRetryCount, triggerType, shardingParam[0], shardingParam[1]);
}
}
processTrigger方法的代码很长,但是逻辑并不复杂,代码块的注释一读便懂。
private static void processTrigger(XxlJobGroup group, XxlJobInfo jobInfo, int finalFailRetryCount, TriggerTypeEnum triggerType, int index, int total){
// 查询调度参数
ExecutorBlockStrategyEnum blockStrategy = ExecutorBlockStrategyEnum.match(jobInfo.getExecutorBlockStrategy(), ExecutorBlockStrategyEnum.SERIAL_EXECUTION); // block strategy
ExecutorRouteStrategyEnum executorRouteStrategyEnum = ExecutorRouteStrategyEnum.match(jobInfo.getExecutorRouteStrategy(), null); // route strategy
String shardingParam = (ExecutorRouteStrategyEnum.SHARDING_BROADCAST==executorRouteStrategyEnum)?String.valueOf(index).concat("/").concat(String.valueOf(total)):null;
// 1、保存任务调用日志
XxlJobLog jobLog = new XxlJobLog();
jobLog.setJobGroup(jobInfo.getJobGroup());
jobLog.setJobId(jobInfo.getId());
jobLog.setTriggerTime(new Date());
XxlJobAdminConfig.getAdminConfig().getXxlJobLogDao().save(jobLog);
logger.debug(">>>>>>>>>>> xxl-job trigger start, jobId:{}", jobLog.getId());
// 2、初始化调度参数,此triggerParam将通过RPC发给执行器
TriggerParam triggerParam = new TriggerParam();
triggerParam.setJobId(jobInfo.getId());
triggerParam.setExecutorHandler(jobInfo.getExecutorHandler());
triggerParam.setExecutorParams(jobInfo.getExecutorParam());
triggerParam.setExecutorBlockStrategy(jobInfo.getExecutorBlockStrategy());
triggerParam.setExecutorTimeout(jobInfo.getExecutorTimeout());
triggerParam.setLogId(jobLog.getId());
triggerParam.setLogDateTim(jobLog.getTriggerTime().getTime());
triggerParam.setGlueType(jobInfo.getGlueType());
triggerParam.setGlueSource(jobInfo.getGlueSource());
triggerParam.setGlueUpdatetime(jobInfo.getGlueUpdatetime().getTime());
triggerParam.setBroadcastIndex(index);
triggerParam.setBroadcastTotal(total);
// 3、策略模式,根据任务配置的路由算法,拿到执行器地址
String address = null;
ReturnT<String> routeAddressResult = null;
if (group.getRegistryList()!=null && !group.getRegistryList().isEmpty()) {
if (ExecutorRouteStrategyEnum.SHARDING_BROADCAST == executorRouteStrategyEnum) {
if (index < group.getRegistryList().size()) {
address = group.getRegistryList().get(index);
} else {
address = group.getRegistryList().get(0);
}
} else {
routeAddressResult = executorRouteStrategyEnum.getRouter().route(triggerParam, group.getRegistryList());
if (routeAddressResult.getCode() == ReturnT.SUCCESS_CODE) {
address = routeAddressResult.getContent();
}
}
} else {
routeAddressResult = new ReturnT<String>(ReturnT.FAIL_CODE, I18nUtil.getString("jobconf_trigger_address_empty"));
}
// 4、触发远程调用,发送任务
ReturnT<String> triggerResult = null;
if (address != null) {
//关键方法,执行任务
triggerResult = runExecutor(triggerParam, address);
} else {
triggerResult = new ReturnT<String>(ReturnT.FAIL_CODE, null);
}
// 5、收集调用返回值
StringBuffer triggerMsgSb = new StringBuffer();
triggerMsgSb.append(I18nUtil.getString("jobconf_trigger_type")).append(":").append(triggerType.getTitle());
triggerMsgSb.append("<br>").append(I18nUtil.getString("jobconf_trigger_admin_adress")).append(":").append(IpUtil.getIp());
triggerMsgSb.append("<br>").append(I18nUtil.getString("jobconf_trigger_exe_regtype")).append(":")
.append( (group.getAddressType() == 0)?I18nUtil.getString("jobgroup_field_addressType_0"):I18nUtil.getString("jobgroup_field_addressType_1") );
triggerMsgSb.append("<br>").append(I18nUtil.getString("jobconf_trigger_exe_regaddress")).append(":").append(group.getRegistryList());
triggerMsgSb.append("<br>").append(I18nUtil.getString("jobinfo_field_executorRouteStrategy")).append(":").append(executorRouteStrategyEnum.getTitle());
if (shardingParam != null) {
triggerMsgSb.append("("+shardingParam+")");
}
triggerMsgSb.append("<br>").append(I18nUtil.getString("jobinfo_field_executorBlockStrategy")).append(":").append(blockStrategy.getTitle());
triggerMsgSb.append("<br>").append(I18nUtil.getString("jobinfo_field_timeout")).append(":").append(jobInfo.getExecutorTimeout());
triggerMsgSb.append("<br>").append(I18nUtil.getString("jobinfo_field_executorFailRetryCount")).append(":").append(finalFailRetryCount);
triggerMsgSb.append("<br><br><span style=\"color:#00c0ef;\" > >>>>>>>>>>>"+ I18nUtil.getString("jobconf_trigger_run") +"<<<<<<<<<<< </span><br>")
.append((routeAddressResult!=null&&routeAddressResult.getMsg()!=null)?routeAddressResult.getMsg()+"<br><br>":"").append(triggerResult.getMsg()!=null?triggerResult.getMsg():"");
// 6、更新调用日志
jobLog.setExecutorAddress(address);
jobLog.setExecutorHandler(jobInfo.getExecutorHandler());
jobLog.setExecutorParam(jobInfo.getExecutorParam());
jobLog.setExecutorShardingParam(shardingParam);
jobLog.setExecutorFailRetryCount(finalFailRetryCount);
jobLog.setTriggerCode(triggerResult.getCode());
jobLog.setTriggerMsg(triggerMsgSb.toString());
XxlJobAdminConfig.getAdminConfig().getXxlJobLogDao().updateTriggerInfo(jobLog);
logger.debug(">>>>>>>>>>> xxl-job trigger end, jobId:{}", jobLog.getId());
}
话不多说,直奔runExecutor方法。
public static ReturnT<String> runExecutor(TriggerParam triggerParam, String address){
ReturnT<String> runResult = null;
try {
//此处拿到的executorBiz是XxlRpcReferenceBean.getObject()获取到的代理类,上一篇已经分析过这个XxlRpcReferenceBean类了,这里就不细说了。
ExecutorBiz executorBiz = XxlJobScheduler.getExecutorBiz(address);
//此处执行的就是XxlRpcReferenceBean的invoke方法,其发起远程调用,完成了任务的发送
runResult = executorBiz.run(triggerParam);
} catch (Exception e) {
logger.error(">>>>>>>>>>> xxl-job trigger error, please check if the executor[{}] is running.", address, e);
runResult = new ReturnT<String>(ReturnT.FAIL_CODE, ThrowableUtil.toString(e));
}
StringBuffer runResultSB = new StringBuffer(I18nUtil.getString("jobconf_trigger_run") + ":");
runResultSB.append("<br>address:").append(address);
runResultSB.append("<br>code:").append(runResult.getCode());
runResultSB.append("<br>msg:").append(runResult.getMsg());
runResult.setMsg(runResultSB.toString());
return runResult;
}
至此,完成任务的路由分发,这个步骤的时序图如下:

六、最后
本篇我们分析了调度中心是如何进行任务调度和路由分发的,下一篇我们就去执行器看看,它是如何完成任务的接收、执行和结果上报的。
喜欢的可以关注我的公众号「江飞杰」第一时间阅读(会更新的比较快),里面也有自己的一些和技术无关的读书笔记与生活随感,欢迎大家来关注。
