ReactNative源码解析——通信机制详解(1/2)

2,899 阅读12分钟

本文通过分析源码,逐步解析 ReactNative 中 JS to Native 的通信机制。

本文同时发表于我的个人博客

Overview


本文详细分析了 JS to Native 的调用过程,包括:ReactNative 的初始化、native module 注册、JS 获取 native module 信息、JS 调用 native module。

本文分析的源码基于 ReactNative 0.47,为了叙述方便后文将 ReactNative 简称为 RN。 另外,为了精减篇幅聚焦重点,文中所列源码均做过简化,删除非关键代码。 由于本文具体分析的是 iOS 侧的实现,故后文所有内容都是针对 iOS 平台(其中有一大部分是共用的)。

准备工作


阅读源码大概有两类目的,一是想通过源码了解某个实现细节;二是想了解其实现的整体结构、原理。对于第一种情形可以直接深入源码,快速抓住关注点;而后者如果也一股脑扎入源码,很容易陷入各种实现细节而迷失方向(尤其是大型源码)。此时,应先了解代码整体结构,抓住关键路径,必要时辅以类图。

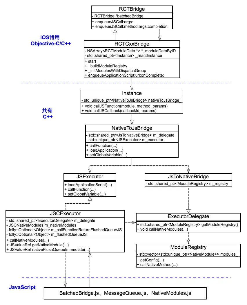
本文讨论的 RN 通信机制是整个 RN 的核心,贯穿始末,涉及Objective-C/JavaC++JavaScript间的交互。因此,在深入分析前有必要先了解一下 RN 整体结构以及关键类的类图。

RN 最大的优势在于跨平台、热更新。因此,RN 库本身也需要在多个平台(iOS、Android)上运行,从上图可知,在 RN 中 C++JS部分的实现为多平台共用,在此基础上再分化为各平台实现。其中,iOS 平台特有的实现(Objective-CC++)主要集中在 React 下,以C++语言实现的共有部分在 ReactCommon 下:
JS侧与本文关系紧密的内容主要集中在:
下的BatchedBridge.jsMessageQueue.js以及NativeModules.js中。

我们先大概了解几个关键类及其间的关系,对整体结构有个大致印象:

如上图:

  • RCTBridgeRCTCxxBridge属于 iOS 平台特有,前者是 RN 对业务层接口(图中其他类都属于内部类,业务层无感知),具体工作在其子类RCTCxxBridge中完成;
  • 整个 RN 的核心在跨平台的 C++层,其中很多类的功能从其名称即可略知一二,后文也会有详细的描述;
  • 在 RN 中肯定少不了 JS 的支持,从上图可知,JS 与 Native 的通信发生在 JavaScriptC++间,这也是本文分析的重点。

说到通信,无外乎 JS to Native、Native to JS,本篇我们重点分析JS to Native。

JavaScript—>Native


通过 Apple 推出的 JavaScriptCore,要实现 JS to Native 的通信并非难事,主要有两条途径:

  • block——在 RN 这样复杂的应用场景中block显得有些力不从心;
  • JSExport协议——通过实现该协议可以向 JS 曝露 Native 接口(但不具备跨平台能力)。

因此,RN 并没有使用 JavaScriptCore提供的这两种方式,而是自己实现了一套通信机制。 我们先从一个简单的例子入手:CalendarManager封装了 iOS 平台的日历控件,供 JS 调用。

// CalendarManager.h
#import <React/RCTBridgeModule.h>

@interface CalendarManager : NSObject <RCTBridgeModule>
@end
// CalendarManager.m
@implementation CalendarManager

// To export a module named CalendarManager
RCT_EXPORT_MODULE();

RCT_EXPORT_METHOD(addEvent:(NSString *)name location:(NSString *)location) {
    RCTLogInfo(@"Pretending to create an event %@ at %@", name, location);
}
@end

我们知道,要将 Native module(类、接口)曝露给 JS,module需要实现RCTBridgeModule协议,并且在实现中要插入RCT_EXPORT_MODULE宏。具体曝露的方法也需要通过RCT_EXPORT_METHOD宏定义。

// JS
import { NativeModules } from 'react-native';
var CalendarManager = NativeModules.CalendarManager;
CalendarManager.addEvent('Birthday Party', '4 Privet Drive, Surrey');

此时,在 JS 中就可以通过NativeModules.CalendarManager.addEvent(...)方式调用 Native 接口了。 下面将对这一过程逐一分析,先来了解上面提到的两个关键的宏:

RCT_EXPORT_MODULE

#define RCT_EXPORT_MODULE(js_name) \
RCT_EXTERN void RCTRegisterModule(Class); \
+ (NSString *)moduleName { return @#js_name; } \
+ (void)load { RCTRegisterModule(self); }

可以看到,添加RCT_EXPORT_MODULE宏,相当定义了loadmoduleName方法。正是在load方法中调用了RCTRegisterModule方法注册 Module(会影响 App 启动速度^_^)。

void RCTRegisterModule(Class moduleClass) {
    static dispatch_once_t onceToken;
    dispatch_once(&onceToken, ^{
        RCTModuleClasses = [NSMutableArray new];
    });
    // Register module
    [RCTModuleClasses addObject:moduleClass];
}

RCTRegisterModule只是简单收集所有需要曝露给 JS 的类。

RCT_EXPORT_METHOD

曝露给 JS 的接口需要通过RCT_EXPORT_METHOD宏来定义,上文中:

RCT_EXPORT_METHOD(addEvent:(NSString *)name location:(NSString *)location) {
    RCTLogInfo(@"Pretending to create an event %@ at %@", name, location);
}

最终展开后的样子(由于篇幅关系具体的展开过程不作描述):

+ (NSArray *)__rct_export__531 {
    return @[@"", @"addEvent:(NSString *)name location:(NSString *)location", @NO];
}
- (void)addEvent:(NSString *)name location:(NSString *)location {
    RCTLogInfo(@"Pretending to create an event %@ at %@", name, location);
}

可以看到通过宏添加了一个新方法,其命名规则:__rct_export__+__LINE__+__COUNTER__。同时注意到,所有曝露给 JS 的方法返回值都是 void,要返回结果时,需通过 callback 方式实现。

优雅、巧妙地使用宏充满技巧。

上面介绍的RCT_EXPORT_MODULE以及RCT_EXPORT_METHOD宏属于编译阶段的处理,下面我们从执行角度一步一步进行分析。

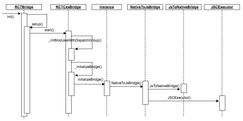
上图是RN 初始化过程的时序图,我们将沿着图中的步骤逐步分析。

注册NativeModule

通过上述坐标,最终定位到RCTCxxBridge._initModulesWithDispatchGroup

- (void)_initModulesWithDispatchGroup:(dispatch_group_t)dispatchGroup
{
    NSMutableArray<Class> *moduleClassesByID = [NSMutableArray new];
    NSMutableArray<RCTModuleData *> *moduleDataByID = [NSMutableArray new];
    NSMutableDictionary<NSString *, RCTModuleData *> *moduleDataByName = [NSMutableDictionary new];

    // Set up moduleData for automatically-exported modules
    for (Class moduleClass in RCTGetModuleClasses()) {
        NSString *moduleName = RCTBridgeModuleNameForClass(moduleClass);
        moduleData = [[RCTModuleData alloc] initWithModuleClass:moduleClass bridge:self];
       
        moduleDataByName[moduleName] = moduleData;
        [moduleClassesByID addObject:moduleClass];
        [moduleDataByID addObject:moduleData];       
    }

    // Store modules
    _moduleDataByID = [moduleDataByID copy];
    _moduleDataByName = [moduleDataByName copy];
    _moduleClassesByID = [moduleClassesByID copy];
}
  • 上述代码第8RCTGetModuleClasses()即是获取通过RCTRegisterModule注册的 module 类(即所有曝露给 JS 的类);
  • 通过RCTRegisterModule注册的 module 默认使用init方法进行初始化,若某个 module 的初始化需要参数,可通过RCTBridgeDelegate->extraModulesForBridgemoduleProvider提供已初始化的 module 实例。

至此,所有需要曝露给 JS 的 module 都已注册完成,并以RCTModuleData格式存储在RCTCxxBridge中。

大部分 module 都是懒加载,只有那些需要在主线程完成初始化以及有常量需要导出的 module才会在注册时实例化。

Instance

坐标定位到RCTCxxBridge._initializeBridge方法中:

- (void)_initializeBridge:(std::shared_ptr<JSExecutorFactory>)executorFactory
{
    if (_reactInstance) {
        _reactInstance->initializeBridge(
          std::unique_ptr<RCTInstanceCallback>(new RCTInstanceCallback(self)),
          executorFactory,
          _jsMessageThread,
          [self _buildModuleRegistry]);
    }
}

_initializeBridge方法做的最重要的事情就是初始化Instance实例_reactInstance,此过程将所有曝露给 JS 的 module 由RCTModuleData格式转化为ModuleRegistry格式传入Instance

- (std::shared_ptr<ModuleRegistry>)_buildModuleRegistry
{
    auto registry = std::make_shared<ModuleRegistry>(createNativeModules(_moduleDataByID, self, _reactInstance));
    return registry;
}

此时,有必要介绍与 NativeModule 有关的几个类:

  • JSCNativeModules——C++类,在JSCExecutor中使用;
  • ModuleRegistry——C++类,是NativeModule的集合;
  • NativeModule——C++抽象类,定义了与 NativeModule 有关的接口;
  • RCTNativeModule——实现了NativeModule中定义的接口;
  • RCTModuleData——OC类,是存储曝露的moudle 的数据结构;
  • RCTBridgeMethod——OC类,是存储曝露给 JS 接口(方法)的数据结构。

Instance是一个中转类,没有做太多的事情,我们继续向前。

NativeToJsBridge

此时,来到Instance::initializeBridge->NativeToJsBridge::NativeToJsBridge,很明显NativeToJsBridge是 Native to JS 的桥接。 所有从 Native 到 JS 的调用都是从NativeToJsBridge中的接口发出去的。 在其构造函数中会初始化两个成员变量:

  • m_executorJSExecutor类型的指针,从上文可知JSExecutor是个 C++抽象类,m_executor实际指向JSCExecutor的实例,作为 JS 的引擎,无论是 Native to JS 还是 JS to Native 最终都需要该类来处理,后面我们会逐一分析;
  • m_delegateJsToNativeBridge类型的指针,顾名思义,JS to Native 的桥接,该成员变量仅用于初始化JSCExecutor实例。

JSCExecutor

坐标定位到NativeToJsBridge::NativeToJsBridge->JSCExecutor::JSCExecutor

JSCExecutor::JSCExecutor(std::shared_ptr<ExecutorDelegate> delegate,
                         std::shared_ptr<MessageQueueThread> messageQueueThread,
                         const folly::dynamic& jscConfig) throw(JSException) :
                         m_delegate(delegate),
                         m_messageQueueThread(messageQueueThread),
                         m_nativeModules(delegate ? delegate->getModuleRegistry() : nullptr),
                         m_jscConfig(jscConfig) {
    initOnJSVMThread();
    installGlobalProxy(m_context, "nativeModuleProxy",
                       exceptionWrapMethod<&JSCExecutor::getNativeModule>());
}

JSCExecutor的构造函数做了一条非常重要的事情:在 JS Context 中设置了一个全局代理nativeModuleProxy,其最终指向JSCExecutor类的getNativeModule方法。 至于说nativeModuleProxy为什么非常重要,留个悬念,后文再解,我们先看看installGlobalProxy

void installGlobalProxy(
    JSGlobalContextRef ctx,
    const char* name,
    JSObjectGetPropertyCallback callback) {
  JSClassDefinition proxyClassDefintion = kJSClassDefinitionEmpty;
  proxyClassDefintion.attributes |= kJSClassAttributeNoAutomaticPrototype;
  proxyClassDefintion.getProperty = callback;

  const bool isCustomJSC = isCustomJSCPtr(ctx);
  JSClassRef proxyClass = JSC_JSClassCreate(isCustomJSC, &proxyClassDefintion);
  JSObjectRef proxyObj = JSC_JSObjectMake(ctx, proxyClass, nullptr);
  JSC_JSClassRelease(isCustomJSC, proxyClass);

  Object::getGlobalObject(ctx).setProperty(name, Value(ctx, proxyObj));
}

结合上面两段代码总结一下:

  • nativeModuleProxy在JS Context 中是一个具有JSObjectGetPropertyCallback属性的对象(object);
  • JSObjectGetPropertyCallback非常神奇,其特点是在 JS 中访问对象属性(object.propertyName)时会触发 callback;
  • nativeModuleProxy对应的 callback 最终会调用JSCExecutor::getNativeModule

JSCExecutor构造函数中还调用了initOnJSVMThread方法:

void JSCExecutor::initOnJSVMThread()  {
    installNativeHook<&JSCExecutor::nativeFlushQueueImmediate>("nativeFlushQueueImmediate");
}

initOnJSVMThread方法中有个值得关注的点:在 JS Context 中 hook 了JSCExecutor::nativeFlushQueueImmediate。 简单讲,hook 后,在 JS 中调用global.nativeFlushQueueImmediate(...),实际调用 Native 的JSCExecutor::nativeFlushQueueImmediate方法。 另外,在构造函数中也将native module 注册信息转换为JSCNativeModules格式存储了下来。

JsToNativeBridge

坐标定位到NativeToJsBridge::NativeToJsBridge->JsToNativeBridge::JsToNativeBridge

  JsToNativeBridge(std::shared_ptr<ModuleRegistry> registry,
                   std::shared_ptr<InstanceCallback> callback)
    : m_registry(registry)
    , m_callback(callback) {}

沿着调用链一路下来,最终 module 注册信息传入JsToNativeBridge,随后 JS to Native 的调用将用到这份信息。 至此,RN 初始化过程中与本文讨论的通信机制相关的内容基本结束。总结下来大概有几点:

  • 收集了所有曝露给 JS 的 module(也可称之为生成了一份 native module 注册表);
  • 在 JS Context 中设置了nativeModuleProxy以及nativeFlushQueueImmediate
  • 初始化了相关的类,如:NativeToJsBridgeJsToNativeBridge以及JSCExecutor等。

现在可以说是『万事具备,只欠东风』——由 JS 发起对 Native 的调用了。 下面我们沿着调用路径继续往下分析。

JS NativeModules

这小节我们在 JS 中^-^

// JS
import { NativeModules } from 'react-native';
var CalendarManager = NativeModules.CalendarManager;
CalendarManager.addEvent('Birthday Party', '4 Privet Drive, Surrey');

回到之前那个例子,其调用的是CalendarManagermodule 的addEvent:location:方法。 展开上面的调用,最终的形式是:

NativeModules.CalendarManager.addEvent('Birthday Party', '4 Privet Drive, Surrey')

NativeModules定义在node_modules->react-native->Libraries->BatchedBridge->NativeModules.js。

let NativeModules : {[moduleName: string]: Object} = {};
if (global.nativeModuleProxy) {
  NativeModules = global.nativeModuleProxy;
} 

nativeModuleProxy正是上文提到的,由 Native 注入 JS 的具有JSObjectGetPropertyCallback属性的 object。 因此,JS 中的NativeModules.CalendarManager(取属性值)等价于调用:

JSCExecutor::getNativeModule(NativeModules, `CalendarManager`)

格式化: JS中NativeModules.moduleName 等价于 Native 的:

JSCExecutor::getNativeModule(NativeModules, `moduleName`)

也这是为什么说nativeModuleProxy非常重要的原因,所有从 JS to Native 的调用都需要其作为中间代理。 此时,又要切入 Native 环境了。

ModuleRegistry::getConfig

由于接下来马上要用到 nativemodule 的信息,在此先提前准备好。 定位到ModuleRegistry::getConfig,通过上文可知在ModuleRegistry中存储了 nativemodule 的信息,

folly::Optional<ModuleConfig> ModuleRegistry::getConfig(const std::string& name) {
    auto it = modulesByName_.find(name);
    NativeModule* module = modules_[it->second].get();

    // string name, object constants, array methodNames (methodId is index), [array promiseMethodIds], [array syncMethodIds]
    folly::dynamic config = folly::dynamic::array(name);
    std::vector<MethodDescriptor> methods = module->getMethods();
    for (auto& descriptor : methods) {
        methodNames.push_back(std::move(descriptor.name));
    }

    if (!methodNames.empty()) {
        config.push_back(std::move(methodNames));
    }
    return ModuleConfig({it->second, config});
}

getConfig方法最终将 native module 信息组装成一个数组,其格式: [modulename, module 导出的 constants, [methodNames], [promiseMethodIds], [syncMethodIds]] 下面是RCTWebSocketModule导出的信息:

在这过程中RCTModuleData.methods起到关键作用: ModuleRegistry::getConfig->RCTNativeModule::getMethods->RCTModuleData.methods

// RCTModuleData.m
- (NSArray<id<RCTBridgeMethod>> *)methods
{
    if (!_methods) {
        NSMutableArray<id<RCTBridgeMethod>> *moduleMethods = [NSMutableArray new];
        unsigned int methodCount;
        Class cls = _moduleClass;
        while (cls && cls != [NSObject class] && cls != [NSProxy class]) {
            Method *methods = class_copyMethodList(object_getClass(cls), &methodCount);

            for (unsigned int i = 0; i < methodCount; i++) {
                Method method = methods[i];
                SEL selector = method_getName(method);
                if ([NSStringFromSelector(selector) hasPrefix:@"__rct_export__"]) {
                    IMP imp = method_getImplementation(method);
                    NSArray *entries = ((NSArray *(*)(id, SEL))imp)(_moduleClass, selector);
                    id<RCTBridgeMethod> moduleMethod =
                    [[RCTModuleMethod alloc] initWithMethodSignature:entries[1]
                                                JSMethodName:entries[0]
                                                      isSync:((NSNumber *)entries[2]).boolValue
                                                 moduleClass:_moduleClass];

                    [moduleMethods addObject:moduleMethod];
                }
            }
        }
    }
    return _methods;
}

__rct_export__是不是很熟悉,RCTModuleData.methods会遍历所有以__rct_export__为前缀的方法并执行以导出曝露给 JS 的接口。

JSCNativeModules::createModule

书接前文,JS to Native NativeModules.moduleName(JS)->JSCExecutor::getNativeModule->JSCNativeModules::getModule->JSCNativeModules::createModule 沿调用链来到JSCNativeModules::createModule:

folly::Optional<Object> JSCNativeModules::createModule(const std::string& name, JSContextRef context) {
  if (!m_genNativeModuleJS) {
    auto global = Object::getGlobalObject(context);
    m_genNativeModuleJS = global.getProperty("__fbGenNativeModule").asObject();
    m_genNativeModuleJS->makeProtected();
  }

  auto result = m_moduleRegistry->getConfig(name);
  Value moduleInfo = m_genNativeModuleJS->callAsFunction({
    Value::fromDynamic(context, result->config),
    Value::makeNumber(context, result->index)
  });

  folly::Optional<Object> module(moduleInfo.asObject().getProperty("module").asObject());

  return module;
}

createModule方法中,通过ModuleRegistry::getConfig(第8行)拿到了要调用的 native module 的信息(包括导出的常量、曝露的接口等)。 同时获取了 JS Context 中名为__fbGenNativeModule的属性(第4行),从名称可知其作用是生成 JS 端的 Native Module 信息。 __fbGenNativeModule定义在NativeModules.js

// export this method as a global so we can call it from native
global.__fbGenNativeModule = genModule;

NativeModules.genModule

NativeModules.moduleName(JS)->JSCExecutor::getNativeModule->JSCNativeModules::getModule->JSCNativeModules::createModule->NativeModules. genModule(JS)

function genModule(config: ?ModuleConfig, moduleID: number): ?{name: string, module?: Object} {
    const [moduleName, constants, methods, promiseMethods, syncMethods] = config;

    const module = {};
    methods && methods.forEach((methodName, methodID) => {
        const methodType = isPromise ? 'promise' : isSync ? 'sync' : 'async';
        module[methodName] = genMethod(moduleID, methodID, methodType);
    });
    Object.assign(module, constants);
    return { name: moduleName, module };
}

genModule会遍历传入的methods数组,分别调用genMethod生成 JS 侧的方法:

function genMethod(moduleID: number, methodID: number, type: MethodType) {
    let fn = null;
    fn = function(...args: Array<any>) {
        args = args.slice(0, args.length - callbackCount);
        BatchedBridge.enqueueNativeCall(moduleID, methodID, args, onFail, onSuccess);
    };
    fn.type = type;
    return fn;
}

genMethod生成的函数非常简单,只是将对 native 的调用信息入队。 至此,由NativeModules.moduleName发起的调用链终于结束,最终返回结果:以 methodName 为 key,genMethod 生成的 function 为 value 的 JS object。即NativeModules.moduleName等价于{methodName: fn}

JS 中的 moduleID、methodID 对应 native moudle注册表中的数组下标。

当然,事情并没有结束,继续扩展NativeModules.moduleName.methodName(args)。 通过上述分析,可知: NativeModules.moduleName.methodName(args)等价于: BatchedBridge.enqueueNativeCall(moduleID, methodID, args, onFail, onSuccess)

MessageQueue.enqueueNativeCall

NativeModules.moduleName.methodName->BatchedBridge.enqueueNativeCall

const MessageQueue = require('MessageQueue');
const BatchedBridge = new MessageQueue();

可以看到BatchedBridge就是MessageQueue

  enqueueNativeCall(moduleID: number, methodID: number, params: Array<any>, onFail: ?Function, onSucc: ?Function) {
    this._queue[MODULE_IDS].push(moduleID);
    this._queue[METHOD_IDS].push(methodID);
    this._queue[PARAMS].push(params);

    const now = new Date().getTime();
    if (global.nativeFlushQueueImmediate &&
        (now - this._lastFlush >= MIN_TIME_BETWEEN_FLUSHES_MS ||
         this._inCall === 0)) {
        var queue = this._queue;
        this._queue = [[], [], [], this._callID];
        this._lastFlush = now;
        global.nativeFlushQueueImmediate(queue);
    }
}

enqueueNativeCall方法中将调用信息(moduleID、methodID、params等入队),若离上一次 flush queue 的时间超过5ms(MIN_TIME_BETWEEN_FLUSHES_MS)则立即 flush queue(出于性能考虑)。 对nativeFlushQueueImmediate是否还有影像?(在JSCExecutor构造函数中讲过了^_^) global.nativeFlushQueueImmediate(queue)等价于JSCExecutor::nativeFlushQueueImmediate(queue)

JsToNativeBridge::callNativeModules

JSCExecutor::nativeFlushQueueImmediate->JSCExecutor::flushQueueImmediate->JsToNativeBridge::callNativeModules 沿着调用链,定位到JsToNativeBridge::callNativeModules

void callNativeModules(
    JSExecutor& executor, folly::dynamic&& calls, bool isEndOfBatch) override {

    for (auto& call : parseMethodCalls(std::move(calls))) {
        m_registry->callNativeMethod(call.moduleId, call.methodId, std::move(call.arguments), call.callId);
    }
}
`callNativeModules`会逐个解析从 JS 传过来的 call queue 中的每个调用。
```cpp
void ModuleRegistry::callNativeMethod(unsigned int moduleId, unsigned int methodId, folly::dynamic&& params, int callId) {
    modules_[moduleId]->invoke(methodId, std::move(params), callId);
}

沿着调用链后面还有一些细节问题,由于篇幅关系,不再展开,主要如下:

最终在RCTModuleMethod.invokeWithBridge中执行了调用[_invocation invokeWithTarget:module]; 至此,从 JS to Native 的调用结束!

小结

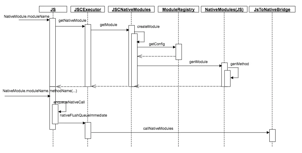
JS to Native 的调用时序图:

整个过程大概分为两个阶段:

  • NativeModules.moduleName — 该过程主要是获取 native module 的信息(moduleID、methodID),最终封装为 JS object ({methodName: fn});
  • NativeModules.moduleName.methodName(params) — 执行调用。

今天就到这了,下篇我们将分析 Native to JS