上一篇 介绍了 nsqd 的代码逻辑与流程图,本篇来解析 nsq 中另一大模块 nsqlookupd,其负责维护 nsqd 节点的拓扑结构信息,实现了去中心化的服务注册与发现。
1. nsqlookupd 执行入口
在 nsq/apps/nsqlookupd/main.go 可以找到执行入口文件,如下:

2. nsqlookupd 执行主逻辑
主要流程与上一篇讲的 nsqd 执行逻辑相似,区别是运行的具体任务不同。
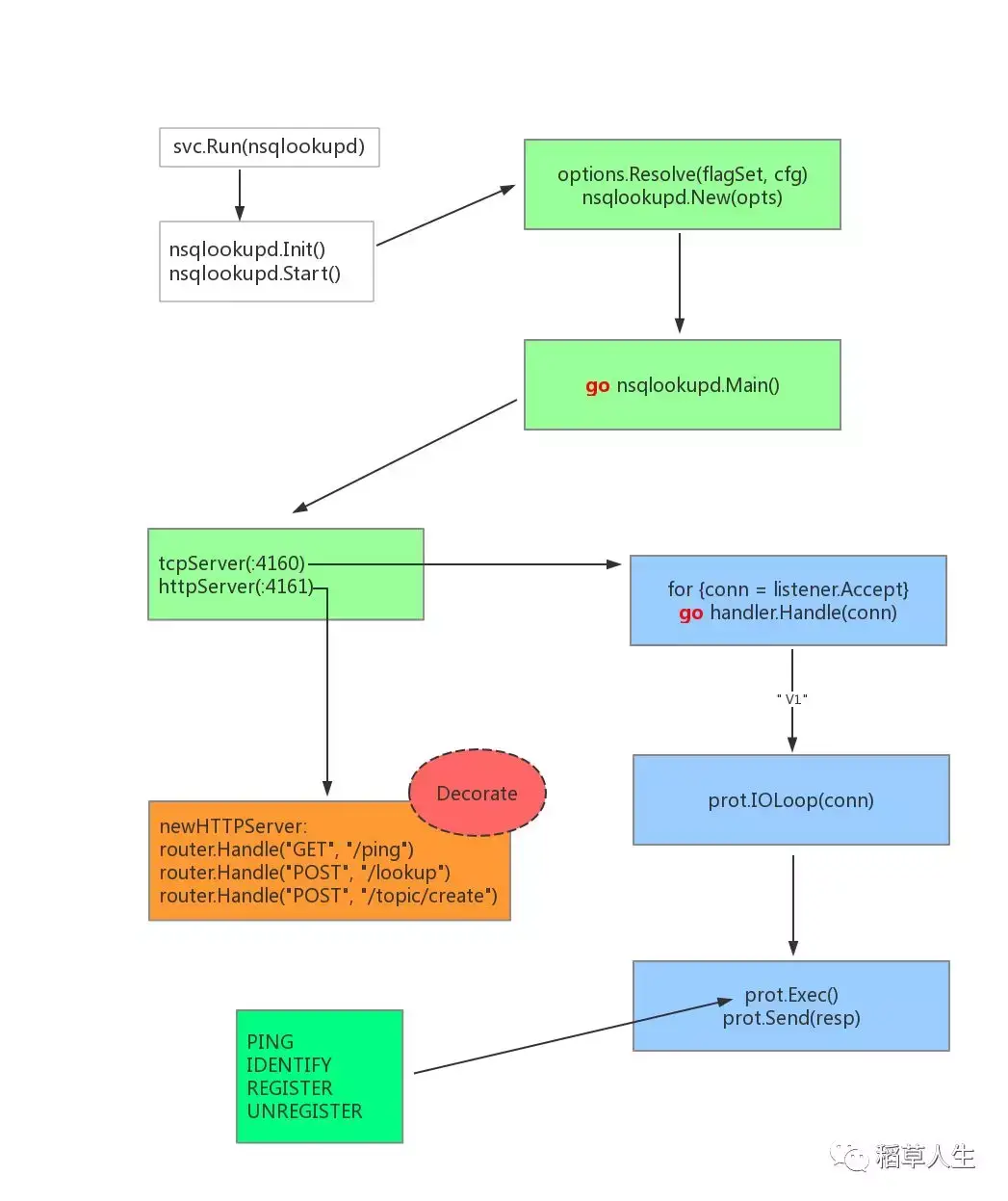
2.1 通过第三方 svc 包进行优雅的后台进程管理,svc.Run() -> svc.Init() -> svc.Start(),启动 nsqlookupd 实例;
func main() {
prg := &program{}
if err := svc.Run(prg, syscall.SIGINT, syscall.SIGTERM); err != nil {
logFatal("%s", err)
}
}
func (p *program) Init(env svc.Environment) error {
if env.IsWindowsService() {
dir := filepath.Dir(os.Args[0])
return os.Chdir(dir)
}
return nil
}
func (p *program) Start() error {
opts := nsqlookupd.NewOptions()
flagSet := nsqlookupdFlagSet(opts)
...
}
2.2 初始化配置参数(优先级:flagSet-命令行参数 > cfg-配置文件 > opts-默认值),开启协程,进入 nsqlookupd.Main() 主函数;
options.Resolve(opts, flagSet, cfg)
nsqlookupd, err := nsqlookupd.New(opts)
if err != nil {
logFatal("failed to instantiate nsqlookupd", err)
}
p.nsqlookupd = nsqlookupd
go func() {
err := p.nsqlookupd.Main()
if err != nil {
p.Stop()
os.Exit(1)
}
}()
2.3 开启 goroutine 执行 tcpServer, httpServer,分别监听 nsqd, nsqadmin 的客户端请求;
func (l *NSQLookupd) Main() error {
ctx := &Context{l}
exitCh := make(chan error)
var once sync.Once
exitFunc := func(err error) {
once.Do(func() {
if err != nil {
l.logf(LOG_FATAL, "%s", err)
}
exitCh <- err
})
}
tcpServer := &tcpServer{ctx: ctx}
l.waitGroup.Wrap(func() {
exitFunc(protocol.TCPServer(l.tcpListener, tcpServer, l.logf))
})
httpServer := newHTTPServer(ctx)
l.waitGroup.Wrap(func() {
exitFunc(http_api.Serve(l.httpListener, httpServer, "HTTP", l.logf))
})
err := <-exitCh
return err
}
2.4 TCPServer 循环监听客户端请求,建立长连接进行通信,并开启 handler 处理每一个客户端 conn;
func TCPServer(listener net.Listener, handler TCPHandler, logf lg.AppLogFunc) error {
logf(lg.INFO, "TCP: listening on %s", listener.Addr())
for {
clientConn, err := listener.Accept()
if err != nil {
if nerr, ok := err.(net.Error); ok && nerr.Temporary() {
logf(lg.WARN, "temporary Accept() failure - %s", err)
runtime.Gosched()
continue
}
// theres no direct way to detect this error because it is not exposed
if !strings.Contains(err.Error(), "use of closed network connection") {
return fmt.Errorf("listener.Accept() error - %s", err)
}
break
}
go handler.Handle(clientConn)
}
logf(lg.INFO, "TCP: closing %s", listener.Addr())
return nil
}
2.5 httpServer 通过 http_api.Decorate 装饰器实现对各 http 路由进行 handler 装饰,如加 log 日志、V1 协议版本号的统一格式输出等;
func newHTTPServer(ctx *Context) *httpServer {
log := http_api.Log(ctx.nsqlookupd.logf)
router := httprouter.New()
router.HandleMethodNotAllowed = true
router.PanicHandler = http_api.LogPanicHandler(ctx.nsqlookupd.logf)
router.NotFound = http_api.LogNotFoundHandler(ctx.nsqlookupd.logf)
router.MethodNotAllowed = http_api.LogMethodNotAllowedHandler(ctx.nsqlookupd.logf)
s := &httpServer{
ctx: ctx,
router: router,
}
router.Handle("GET", "/ping", http_api.Decorate(s.pingHandler, log, http_api.PlainText))
router.Handle("GET", "/info", http_api.Decorate(s.doInfo, log, http_api.V1))
// v1 negotiate
router.Handle("GET", "/debug", http_api.Decorate(s.doDebug, log, http_api.V1))
router.Handle("GET", "/lookup", http_api.Decorate(s.doLookup, log, http_api.V1))
router.Handle("GET", "/topics", http_api.Decorate(s.doTopics, log, http_api.V1))
router.Handle("GET", "/channels", http_api.Decorate(s.doChannels, log, http_api.V1))
}
2.6 tcp 解析 V1 协议,走内部协议封装的 prot.IOLoop(conn) 进行循环处理客户端命令,直到客户端命令全部解析处理完毕才关闭连接;
var prot protocol.Protocol
switch protocolMagic {
case " V1":
prot = &LookupProtocolV1{ctx: p.ctx}
default:
protocol.SendResponse(clientConn, []byte("E_BAD_PROTOCOL"))
clientConn.Close()
p.ctx.nsqlookupd.logf(LOG_ERROR, "client(%s) bad protocol magic '%s'",
clientConn.RemoteAddr(), protocolMagic)
return
}
err = prot.IOLoop(clientConn)
2.7 通过内部协议进行 p.Exec(执行命令)、p.SendResponse(返回结果),保证每个 nsqd 节点都能正确的进行服务注册(register)与注销(unregister),并进行心跳检测(ping)节点的可用性,确保客户端取到的 nsqd 节点列表都是最新可用的。
for {
line, err = reader.ReadString('\n')
if err != nil {
break
}
line = strings.TrimSpace(line)
params := strings.Split(line, " ")
var response []byte
response, err = p.Exec(client, reader, params)
if err != nil {
ctx := ""
if parentErr := err.(protocol.ChildErr).Parent(); parentErr != nil {
ctx = " - " + parentErr.Error()
}
_, sendErr := protocol.SendResponse(client, []byte(err.Error()))
if sendErr != nil {
p.ctx.nsqlookupd.logf(LOG_ERROR, "[%s] - %s%s", client, sendErr, ctx)
break
}
continue
}
if response != nil {
_, err = protocol.SendResponse(client, response)
if err != nil {
break
}
}
}
conn.Close()
3. nsqlookupd 流程图小结
上述流程小结示意图如下:

【小结】通过源码阅读与解析,可以看出 nsqlookupd 的作用就是管理 nsqd 节点的认证、注册、注销、心跳检测,动态维护分布式集群中最新可用的 nsqd 节点列表供客户端取用;
源码中使用了很多 RWMutex 读写锁、interface 协议公共接口、goroutine/channel 协程间并发通信,从而保证了高可用、高吞吐量的应用能力。