Spring框架学习总结(上)

4,229 阅读15分钟

@[toc]

1、Spring的概述

在学习SSM框架中,我建议初学者最好先学Spring框架,其次mybatis接着springMVC,先学mybatis当然也是可以的,今天我们就以绝对优雅的姿态闯进Spring世界,系好安全带,准备好了吗,出发了哦!!!咳咳....平时开发接触最多的估计就是IOC容器,它可以装载bean(所谓的bean也就是我们java中的类,当然也包括servicedao里面),有了这个机制,我们就不用在每次使用这个类的时候为它初始化,很少看到键字new。另外spring的aop,事务管理等等都是我们经常用到的,可见Spring的尤为重要的作用Spring的核心是控制反转(IoC)和面向切面(AOP)

1.1什么是Spring

在这里插入图片描述

肯定有熊dei会问SE/EE开发的一站式框架所谓的一站式是什么意思,(哼,人类,我早就猜到你会问了) 所谓一站式框架指的是有EE开发的每一层解决方案。

WEB层 :SpringMVC

Service层 :Spring的Bean管理,Spring声明式事务

DAO层 :Spring的Jdbc模板,Spring的ORM模块

1.2为什么学习Spring

俗话说,人狠话不多(兄嘚看图)

在这里插入图片描述

1.3Spring的版本

Spring3.x、Spring4.x和Spring5.x

1.4Spring的体系结构

正所谓,人狠话不多(兄嘚看图)

在这里插入图片描述

2、Spring的入门(IOC)

2.1什么IOC

一说起IOC我就想起了武哥对IOC的理解的几个例子,可谓通俗易懂,非常适合刚入门Spring的兄嘚!有兴趣的可以去了解了解武哥,武哥博客:blog.csdn.net/eson_15

IOC(Inverse of Control):控制反转,也可以称为依赖倒置。 控制反转:将对象的创建权反转给(交给)Spring。

所谓依赖,从程序的角度看,就是比如A要调用B的方法,那么A就依赖于B,反正A要用到B,则A依

赖于B。所谓倒置,你必须理解如果不倒置,会怎么着,因为A必须要有B,才可以调用B,如果不倒

置,意思就是A主动获取B的实例:B b = new B(),这就是最简单的获取B实例的方法(当然还有各种

设计模式可以帮助你去获得B的实例,比如工厂、Locator等等),然后你就可以调用b对象了。所

以,不倒置,意味着A要主动获取B,才能使用B;到了这里,就应该明白了倒置的意思了。倒置就是

A要调用B的话,A并不需要主动获取B,而是由其它人自动将B送上门来。

2.2通俗理解IOC

形象的举例就是: 通常情况下,假如你有一天在家里口渴了,要喝水,那么你可以到你小区的小卖部去,告诉他们,你需要一瓶水,然后小卖部给你一瓶水!这本来没有太大问题,关键是如果小卖部很远,那么你必须知道:从你家如何到小卖部;小卖部里是否有你需要的水;你还要考虑是否开着车去;等等等等,也许有太多的问题要考虑了。也就是说,为了一瓶水,你还可能需要依赖于车等等这些交通工具或别的工具,问题是不是变得复杂了?那么如何解决这个问题呢? 解决这个问题的方法很简单:小卖部提供送货上门服务,凡是小卖部的会员,你只要告知小卖部你需要什么,小卖部将主动把货物给你送上门来!这样一来,你只需要做两件事情,你就可以活得更加轻松自在: 第一:向小卖部注册为会员。 第二:告诉小卖部你需要什么。

这和Spring的做法很类似!Spring就是小卖部,你就是A对象,水就是B对象 第一:在Spring中声明一个类:A 第二:告诉Spring,A需要B

假设A是UserAction类,而B是UserService类

<bean id="userService" class="org.leadfar.service.UserService"/>
<bean id="documentService" class="org.leadfar.service.DocumentService"/>
<bean id="orgService" class="org.leadfar.service.OrgService"/>
 
<bean id="userAction" class="org.leadfar.web.UserAction">
     <property name="userService" ref="userService"/>
</bean>

在Spring这个商店(工厂)中,有很多对象/服务:userService,documentService,orgService,也有很多会员:userAction等等,声明userAction需要userService即可,Spring将通过你给它提供的通道主动把userService送上门来,因此UserAction的代码示例类似如下所示:

package org.leadfar.web;
public class UserAction{
     private UserService userService;
     public String login(){
          userService.valifyUser(xxx);
     }
     public void setUserService(UserService userService){
          this.userService = userService;
     }
}

在这段代码里面,你无需自己创建UserService对象(Spring作为背后无形的手,把UserService对象通过你定义的setUserService()方法把它主动送给了你,这就叫依赖注入!),当然咯,我们也可以使用注解来注入。Spring依赖注入的实现技术是:动态代理

2.3下载Spring的开发包以及解压说明

官网下载:spring.io/ 什么?不会下载?what??? 好吧,已打包好了QAQ:pan.baidu.com/s/18wyE-5SR… 什么?没有网盘?what??? 有事请烧香谢谢...

解压之后,文件说明: docs :Spring的开发规范和API libs :Spring的开发的jar和源码 schema :Spring的配置文件的约束

2.4创建web项目,引入jar包

在这里插入图片描述

2.5创建普通接口和实现类

创建普通接口,定义一个eat方法

package com.gx.sping;

public interface IUserDao {

    public void eat();
}

创建普通实现类

package com.gx.sping;

public class UserDaoimpl implements IUserDao {
  @Override
    public void eat() {
        // TODO Auto-generated method stub
        System.out.println(用户eat了");
    }
}

2.6Spring的IOC底层实现原理

创建普通接口和类出现的问题: 如果底层的实现切换了,需要修改源代码,能不能不修改程序源代码对程序进行扩展? 重点来了,要想不改变源码,Spring的IOC就能实现!如下图:Spring的IOC底层实现

在这里插入图片描述

2.7将实现类交给Spring管理

1、在classpath下(也就是src)创建一个XML文件

2、文件名最好统一叫applicationContext.xml

3、其xml文件的内容头为schema约束

4、约束文件位置在spring的解压路径下lspring-framework-4.2.4.RELEASE\docs\spring-framework-reference\html\xsd-configuration.htm

5、不要求xml文件的内容头能够背出来,但要了解的是你要知道它是怎么来的

6、xml文件的内容头添加后,将实现类交给Spring管理

在这里插入图片描述
在这里插入图片描述
applicationContext.xml配置文件如下

<?xml version="1.0" encoding="UTF-8"?>
<beans 
	xmlns="http://www.springframework.org/schema/beans"
    xmlns:xsi="http://www.w3.org/2001/XMLSchema-instance"
    xsi:schemaLocation="
        http://www.springframework.org/schema/beans 
        http://www.springframework.org/schema/beans/spring-beans.xsd">

 <!-- 实现类UserDaoimpl交给Spring管理 -->
     <bean id="IuserDao" class="com.gx.Ioc.UserDaoimpl" ></bean>
</beans>

在这里插入图片描述

2.8编写测试类

package com.gx.Ioc;

import org.junit.Test;
import org.springframework.context.ApplicationContext;
import org.springframework.context.support.ClassPathXmlApplicationContext;

public class SpingDemo1 {
    @Test
    public void demo11() {
        // 面向接口传统方式
        UserDaoimpl userdao = new UserDaoimpl();
        userdao.eat();
    }
       //Spring的bean管理方式
    @Test
    public void demo22() {
        ApplicationContext applicationContext = new ClassPathXmlApplicationContext("applicationContext.xml");
        IUserDao userdao = (IUserDao) applicationContext.getBean("IuserDao");
        userdao.eat();

    }

}

兄嘚,如果测试不成功最好看看二者是否对应!!!

在这里插入图片描述
兄dei,到这里,Spring的入门(IOC)算是入门了,是不是觉得很有成就感啊?

拉倒吧! 我都不好意思说了.(兄dei,我错了,是我飘了,呀呀呀,兄dei别打脸鸭QAQ)

但是我依旧是阻止不了你骄傲的心.

那就顶我,让我感受感受你的骄傲!哈哈哈QAQ

2.9 IOC和DI

IOC不是什么技术,而是一种设计思想,IOC能指导我们如何设计出松耦合、更优良的程序。传统应用程序都是由我们在类内部主动创建依赖对象,从而导致类与类之间高耦合,难于测试;有了IoC容器后,把创建和查找依赖对象的控制权交给了Spring容器,由容器进行注入组合对象,所以对象与对象之间是松散耦合,这样利于功能复用,更重要的是使得程序的整个体系结构变得非常灵活。 IOC:控制反转,将对象的创建权反转给了Spring。 DI:依赖注入,前提必须有IOC的环境,Spring管理这个类的时候将类的依赖的属性注入(设置)进来。比如说下面讲到的Spring的属性注入其实就是典型的DI

所谓继承:is a

Class A{

}
Class B extends A{

}

所谓依赖:

Class A{

}
Class B{
	public void xxx(A a){

}
}

所谓聚合:has a

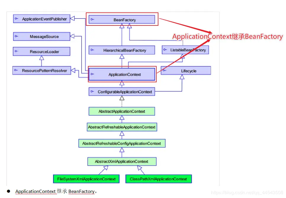
3、Spring的工厂类

3.1Spring工厂类的结构

在这里插入图片描述

3.2老版本的工厂类:BeanFactory

BeanFactory:调用getBean的时候,才会生成类的实例。

3.3新版本的工厂类:ApplicationContext

ApplicationContext:加载配置文件的时候,就会将Spring管理的类都实例化。 ApplicationContext有两个实现类 1、ClassPathXmlApplicationContext :加载类路径下的配置文件 2、FileSystemXmlApplicationContext :加载文件系统下的配置文件

4、Spring的配置

4.1XML的提示配置(Schema的配置)

在XML文件中要使用各种标签来给spring进行配置,博主我这佩奇脑袋怎么可能记住spring中所有的标签呢,不怕不怕,博主我会配置XML的提示配置QAQ,会了这一招就算兄dei你是乔治脑袋也不用担心(再说了我看兄dei各各英俊潇洒,玉树临风,聪明绝顶...咳咳,暴露了暴露了)

在这里插入图片描述
在这里插入图片描述
在这里插入图片描述
在这里插入图片描述

4.2Bean的相关的配置(< bean >标签的id和name的配置)

id :使用了约束中的唯一约束。里面不能出现特殊字符的。上面提及到了要与getbean参数值对应

name :没有使用约束中的唯一约束(理论上可以出现重复的,但是实际开发不能出现的)。里面可以出现特殊字符。

4.3Bean的生命周期的配置(了解)

init-method :Bean被初始化的时候执行的方法 destroy-method :Bean被销毁的时候执行的方法(Bean是单例创建,工厂关闭)

在这里插入图片描述

4.4Bean的作用范围的配置(重点)

scope属性Bean的作用范围

scope属性值如下(主要用的是前二者) singletonscope属性的默认值,Spring会采用单例模式创建这个对象。 prototype多例模式。(Struts2和Spring整合一定会用到) request :应用在web项目中,Spring创建这个类以后,将这个类存入到request范围中。 session :应用在web项目中,Spring创建这个类以后,将这个类存入到session范围中。 globalsession :应用在web项目中,必须在porlet环境下使用。但是如果没有这种环境,相对于session。

在这里插入图片描述
在这里插入图片描述
在这里插入图片描述

5、Spring的属性注入

首先,创建几个普通类

com.gx.spring.demo.Car
public class Car {
	private String name;
	private Double price;
	
	public Car(String name, Double price) {
		super();
		this.name = name;
		this.price = price;
	}
	@Override
	public String toString() {
		return "Car [name=" + name + ", price=" + price + "]";
	}
}
com.gx.spring.demo.Car2
/**
 * 用作set方法的属性注入类
 */
public class Car2 {
	private String name;
	private Double price;
	public void setName(String name) {
		this.name = name;
	}
	public void setPrice(Double price) {
		this.price = price;
	}
	@Override
	public String toString() {
		return "Car2 [name=" + name + ", price=" + price + "]";
	}
	
}

com.gx.spring.demo.Person 
/**
 * 用作set方法的对象属性注入类
 */
public class Person {
	private String name;
	private Car2 car2;
	public void setName(String name) {
		this.name = name;
	}
	public void setCar2(Car2 car2) {
		this.car2 = car2;
	}
	@Override
	public String toString() {
		return "Employee [name=" + name + ", car2=" + car2 + "]";
	}
}

5.1构造方法的方式的属性注入

构造方法的属性注入 constructor-arg 标签用于配置构造方法的属性注入 name :参数的名称 value:设置普通数据 ref:引用数据,一般是另一个bean id值

当然了,构造方法的方式的属性注入也支持对象属性的注入,标签中对应属性也是ref 如果只有一个有参数的构造方法并且参数类型与注入的bean类型匹配,那就会注入到该构造方法中

applicationContext.xml中配置:

<!-- 构造方法的方式 -->
	<bean id="car" class="com.gx.spring.demo.Car">
		<constructor-arg name="name" value="玛莎拉蒂"/>
		<constructor-arg name="price" value="800000"/>
	</bean>

测试方法:

	/**
	 * 构造方法方式的普通属性注入方法
	 */
	public void demo1(){
		ApplicationContext applicationContext = new ClassPathXmlApplicationContext("applicationContext.xml");
		Car car = (Car) applicationContext.getBean("car");
		System.out.println(car);
	}

5.2Set方法的方式的属性注入【开发常用】

Set方法的普通属性注入 property 标签用于配置Set方法的属性注入 name :参数的名称 value:设置普通数据 ref:引用数据,一般是另一个bean id值

applicationContext.xml中配置:

<!-- set方法的方式 -->
<bean id="car2" class="com.gx.spring.demo.Car2">
		<property name="name" value="法拉利黄金跑车"/>
		<property name="price" value="10000000"/>
</bean> 

测试方法:

@Test
	/**
	 * set方法方式的属性注入
	 */
	public void demo2(){
		ApplicationContext applicationContext = new ClassPathXmlApplicationContext("applicationContext.xml");
		Car2 car2 = (Car2) applicationContext.getBean("car2");
		System.out.println(car2);
	}

Set方法设置对象类型的属性 applicationContext.xml中配置:

<!-- set方法注入对象类型的属性 -->
<bean id="Person" class="com.gx.spring.demo.Person">
			<!-- value:设置普通类型的值,ref:设置其他的类的id或name-->
		<property name="name" value="涛哥"/>
		<property name="car2" ref="car2"/>
	</bean> 

测试方法:

@Test
	/**
	 * set方法注入对象类型
	 */
	public void demo3(){
		ApplicationContext applicationContext = new ClassPathXmlApplicationContext("applicationContext.xml");
		Person person= (Person) applicationContext.getBean("Person");
		System.out.println(person);
	}

5.3注解的方式属性注入【开发常用】

@Component (作用在类上通用:组件) @Component(“userService”)相当于< bean id=”userService” class=”...”>

衍生: @Controller Web层 @Service 业务层 @Repository 持久层 这三个注解是为了让标注类本身的用途清晰

属性注入的注解 ( 可以没有set方法) 普通类型属性:@Value

对象类型属性:@Resource对应bean中的id)= @Autowired(类型)+ @Qualifier(名称)

在这里插入图片描述

5.3.1注解的理解

额,初学框架,注解二字可能对于大部分熊dei来说,太过于陌生,注解其实就是在一个类、方法、属性上,使用@注解名称,就比如是我们最熟悉的接实现口中的方法默认会有一个 @Override (熊dei,这样理解能接受?)

在这里插入图片描述

5.3.2注解的jar包导入

Spring3.x注解的jar包 在Spring3.x的版本中,使用注解开发,只需要 spring核心基础四包外 + log4j包 + 1个依赖包 即可

在这里插入图片描述
Spring4.x注解的jar包 然而在Spring4.x版本之后则需在 再添加一个要引入 spring-aop 的 jar 包,因为,spring4.x版本中一些注解的依赖方法封装在spring-aop 的 jar 包中
在这里插入图片描述

5.3.3引入注解的context约束

所谓约束就是就是就是约束啦(搽汗),其中bean约束是最基本的约束!(下图也可以看出)

在这里插入图片描述
引入约束:(引入 context 的约束):

<beans xmlns="http://www.springframework.org/schema/beans"
xmlns:xsi="http://www.w3.org/2001/XMLSchema-instance"
xmlns:context="http://www.springframework.org/schema/context"
xsi:schemaLocation="
http://www.springframework.org/schema/beans 
http://www.springframework.org/schema/beans/spring-beans.xsd
http://www.springframework.org/schema/context 
http://www.springframework.org/schema/context/spring-context.xsd">
</beans>
5.3.4编写相关的类
public interface UserDao {
public void sayHello();
}
public class UserDaoImpl implements UserDao {
@Override
public void sayHello() {
System.out.println("Hello Spring...");
} }
5.3.5配置注解扫描

Spring的注解开发:组件扫描(不使用类上注解的时候可以不用组件扫描) 使用注解方式,需要开启组件扫描< context:component-scan base-package=直接包名或者包名.类名/>,当然开发中一般都是base-package=包名,毕竟这样可以扫描整个包,方便开发 Spring 的注解开发:组件扫描(类上注解: 可以直接使用属性注入的注解)

<!-- Spring 的注解开发:组件扫描(类上注解: 可以直接使用属性注入的注解) -->
<context:component-scan base-package="com.gx.spring.demo1"/>
5.3.6 在相关的类上添加注解

1、使用类上注解方式@Component(value=“userDao”),相当于< bean id="userDao class="com.gx.类名">< /bean> 当然value属性名可以省去直接@Component("userDao"),当然@Component(“value值任意写建议取的要有意义”) 2、注解方式可以没有set方法

在这里插入图片描述

@Component(value="userDao")  //相当于配置了<bean id="userDao" class="com.gx.UserDaoImpl "></bean>
public class UserDaoImpl implements UserDao {
@Override
public void sayHello() {
System.out.println("Hello Spring Annotation...");
} }
5.3.7 编写测试类
@Test
public void demo3() {
ApplicationContext applicationContext = new ClassPathXmlApplicationContext("applicationContext.xml");
UserDao userDao = (UserDao) applicationContext.getBean("userDao");
userDao.sayHello();
}

5.4P名称空间的属性注入(Spring2.5以后)

通过引入p名称空间完成属性的注入: 写法: 普通属性 p:属性名=”值” 对象属性 p:属性名-ref=”值”

P名称空间的约束引入

在这里插入图片描述
使用p名称空间
在这里插入图片描述

5.5 SpEL的属性注入(Spring3.0以后)

SpEL:Spring Expression Language,Spring的表达式语言。 语法: #{SpEL}

在这里插入图片描述

5.6集合类型属性注入(了解)

集合类型属性配置: 集合的注入都是在< property>标签中添加子标签 数组:< array > List:< list > Set:< set > Map:< map > ,map存放k/v 键值对,使用描述 Properties:< props> < prop key="">< /prop>
普通数据:< value > 引用数据:< ref >

	<!-- Spring的集合属性的注入============================ -->
	<!-- 注入数组类型 -->
	<bean id="collectionBean" class="com.gx.spring.demo.CollectionBean">
		<!-- 数组类型 -->
		<property name="arrs">
			<list>
				<value>天才</value>
				<value>王二</value>
				<value>冠希</value>
			</list>
		</property>
		
		<!-- 注入list集合 -->
		<property name="list">
			<list>
				<value>李兵</value>
				<value>赵如何</value>
				<value>邓凤</value>
			</list>
		</property>
		
		<!-- 注入set集合 -->
		<property name="set">
			<set>
				<value>aaa</value>
				<value>bbb</value>
				<value>ccc</value>
			</set>
		</property>
		
		<!-- 注入Map集合 -->
		<property name="map">
			<map>
				<entry key="aaa" value="111"/>
				<entry key="bbb" value="222"/>
				<entry key="ccc" value="333"/>
			</map>
		</property>
	</bean>

6、Spring的分模块开发的配置

分模块配置: 在加载配置文件的时候,加载多个,没错,这就是传说中的骚操作,堪称开挂级别的操作(当然,这是可以的不是开挂)

在这里插入图片描述
在一个配置文件中引入多个配置文件,简直优秀!!!
在这里插入图片描述
到这里,恭喜恭喜,各位熊dei以优雅的仪式感闯进Spring世界,对Spring的IOC以及DI有了一定了解了,是不是也很期待Spring的Aop呐,毕竟Spring的核心是控制反转(IOC)和面向切面(AOP)。

【Spring框架学习二】Spring的AOP通俗理解以及AOP的入门开发(哎哎,别打..别打..别打脸....)

如果本文对你有一点点帮助,就请点个赞呗,手留余香,谢谢!

最后,欢迎各位关注我的公众号,一起探讨技术,向往技术,追求技术...

在这里插入图片描述