分布式任务调度框架XXL-JOB解析(二)注册心跳

3,073 阅读15分钟

正如第一篇文章所看到的,在我们启动一个执行器之后,我们会在一个延迟时间之后在调度中心看到这个注册上来的执行器,那在XXL-JOB框架中是如何实现的呢?我们先来看执行器这边。

一、执行器

我们在执行器端配置了个Bean,如下。

@Bean(initMethod = "start", destroyMethod = "destroy")
public XxlJobSpringExecutor xxlJobExecutor() {
    logger.info(">>>>>>>>>>> xxl-job config init.");
    XxlJobSpringExecutor xxlJobSpringExecutor = new XxlJobSpringExecutor();
    xxlJobSpringExecutor.setAdminAddresses(adminAddresses);
    xxlJobSpringExecutor.setAppName(appName);
    xxlJobSpringExecutor.setIp(ip);
    xxlJobSpringExecutor.setPort(port);
    xxlJobSpringExecutor.setAccessToken(accessToken);
    xxlJobSpringExecutor.setLogPath(logPath);
    xxlJobSpringExecutor.setLogRetentionDays(logRetentionDays);

    return xxlJobSpringExecutor;
}

显而易见,我们直奔XxlJobSpringExecutor类的start方法。

1.执行器初始化

@Override
public void start() throws Exception {

    // init JobHandler Repository
    initJobHandlerRepository(applicationContext);

    // refresh GlueFactory
    GlueFactory.refreshInstance(1);

    // super start
    super.start();
}

第一步初始化JobHandler的数据,代码非常简单,从spring的上下文中取出JobHandler接口的全部实现类,然后调用registJobHandler方法,传入JobHandler注解配置的value值和bean实例。

private void initJobHandlerRepository(ApplicationContext applicationContext){
    if (applicationContext == null) {
        return;
    }

    // init job handler action
    Map<String, Object> serviceBeanMap = applicationContext.getBeansWithAnnotation(JobHandler.class);

    if (serviceBeanMap!=null && serviceBeanMap.size()>0) {
        for (Object serviceBean : serviceBeanMap.values()) {
            if (serviceBean instanceof IJobHandler){
                String name = serviceBean.getClass().getAnnotation(JobHandler.class).value();
                IJobHandler handler = (IJobHandler) serviceBean;
                if (loadJobHandler(name) != null) {
                    throw new RuntimeException("xxl-job jobhandler naming conflicts.");
                }
                registJobHandler(name, handler);
            }
        }
    }
}

registJobHandler方法为XxlJobSpringExecutor的父类XxlJobExecutor实现,代码如下

// ---------------------- job handler repository ----------------------
private static ConcurrentMap<String, IJobHandler> jobHandlerRepository = new ConcurrentHashMap<String, IJobHandler>();
public static IJobHandler registJobHandler(String name, IJobHandler jobHandler){
    return jobHandlerRepository.put(name, jobHandler);
}
public static IJobHandler loadJobHandler(String name){
    return jobHandlerRepository.get(name);
}

嗯,所谓的初始化JobHandler就是以JobHandler注解配置的value值为key,bean实例为value放入XxlJobExecutor的静态集合类jobHandlerRepository中。

第二步就是初始化执行glue脚本的工厂类,不细说。

第三步是才重点,我们来看父类的start方法到底干了什么。

2.创建代理

public void start() throws Exception {
    // 日志相关
    XxlJobFileAppender.initLogPath(logPath);

    // 创建调度中心接口代理类
    initAdminBizList(adminAddresses, accessToken);

    // 日志相关
    JobLogFileCleanThread.getInstance().start(logRetentionDays);

    // 结果回调
    TriggerCallbackThread.getInstance().start();

    // 启动执行器服务
    port = port>0?port: NetUtil.findAvailablePort(9999);
    ip = (ip!=null&&ip.trim().length()>0)?ip: IpUtil.getIp();
    initRpcProvider(ip, port, appName, accessToken);
}

我们来看创建调度中心接口代理类和启动执行器服务的代码实现。

// ---------------------- admin-client (rpc invoker) ----------------------
private static List<AdminBiz> adminBizList;
private static Serializer serializer;
private void initAdminBizList(String adminAddresses, String accessToken) throws Exception{
    serializer = Serializer.SerializeEnum.HESSIAN.getSerializer();
    if (adminAddresses!=null && adminAddresses.trim().length()>0) {
        for (String address: adminAddresses.trim().split(",")) {
            if (address!=null && address.trim().length()>0) {
                    //AdminBiz.MAPPING等于"/api"
                    String addressUrl = address.concat(AdminBiz.MAPPING);
                    AdminBiz adminBiz = (AdminBiz) new XxlRpcReferenceBean(
                            NetEnum.NETTY_HTTP,
                            serializer,
                            CallType.SYNC,
                            LoadBalance.ROUND,
                            AdminBiz.class,
                            null,
                            3000,
                            addressUrl,
                            accessToken,
                            null,
                            null
                    ).getObject();
                    if (adminBizList == null) {
                        adminBizList = new ArrayList<AdminBiz>();
                    }
                    adminBizList.add(adminBiz);
            }
        }
    }
}

利用XxlRpcReferenceBean创建了AdminBiz接口的多个代理类(调度中心支持集群部署,多地址),放入静态集合adminBizList中,XxlRpcReferenceBean这个类是他兄弟XXL-RPC框架的,熟悉RPC知识的同学应该明白,这里返回的是他的动态代理类,然后对方法调用进行拦截处理,组装参数发起远程调用。来看AdminBiz接口提供了哪些方法。

/**
 * @author xuxueli 2017-07-27 21:52:49
 */

public interface AdminBiz {

    public static final String MAPPING = "/api";

    /**
     * 任务执行结果回调
     *
     * @param callbackParamList
     * @return
     */

    public ReturnT<String> callback(List<HandleCallbackParam> callbackParamList);

    /**
     * 注册
     *
     * @param registryParam
     * @return
     */

    public ReturnT<String> registry(RegistryParam registryParam);

    /**
     * 注销
     *
     * @param registryParam
     * @return
     */

    public ReturnT<String> registryRemove(RegistryParam registryParam);

}

好,现在我们利用XxlJobExecutor中的adminBizList,就可以完成执行器的任务结果回调,注册和注销操作了,那我们是在哪里调用的呢?我们去启动执行器服务这一步一探究竟。

3.发起注册or注销

private void initRpcProvider(String ip, int port, String appName, String accessToken){
    // init, provider factory
    String address = IpUtil.getIpPort(ip, port);
    Map<String, String> serviceRegistryParam = new HashMap<String, String>();
    serviceRegistryParam.put("appName", appName);
    serviceRegistryParam.put("address", address);

    xxlRpcProviderFactory = new XxlRpcProviderFactory();
    xxlRpcProviderFactory.initConfig(NetEnum.NETTY_HTTP, Serializer.SerializeEnum.HESSIAN.getSerializer(), ip, port, accessToken, ExecutorServiceRegistry.class, serviceRegistryParam);

    // add services
    // 向Provider新增一个服务
    xxlRpcProviderFactory.addService(ExecutorBiz.class.getName(), nullnew ExecutorBizImpl());

    // start
    // Provider 启动
    xxlRpcProviderFactory.start();

}

如果我们把任务调度这个动作看成RPC来说,那执行器相当于服务的提供端(完成任务的执行),调度中心相当于服务的消费端(负责任务的调用),所以我们这里创建了一个RpcProviderFactory,然后直接看他启动时干了什么。

public void start() throws Exception {
    // start server
    serviceAddress = IpUtil.getIpPort(this.ip, port);
    server = netType.serverClass.newInstance();
    server.setStartedCallback(new BaseCallback() {        // serviceRegistry started
        @Override
        public void run() throws Exception {
            // 注册
            if (serviceRegistryClass != null) {
                serviceRegistry = serviceRegistryClass.newInstance();
                serviceRegistry.start(serviceRegistryParam);
                if (serviceData.size() > 0) {
                    serviceRegistry.registry(serviceData.keySet(), serviceAddress);
                }
            }
        }
    });
    server.setStopedCallback(new BaseCallback() {        // serviceRegistry stoped
        @Override
        public void run() {
            // 注销
            if (serviceRegistry != null) {
                if (serviceData.size() > 0) {
                    serviceRegistry.remove(serviceData.keySet(), serviceAddress);
                }
                serviceRegistry.stop();
                serviceRegistry = null;
            }
        }
    });
    server.start(this);
}

调用serviceRegistry的start方法完成注册,他的实现类是谁?回到上一步看initConfig方法的传参,是ExecutorServiceRegistry,它的start方法如下。

public void start(Map<String, String> param) {
    //利用线程池完成注册操作
    ExecutorRegistryThread.getInstance().start(param.get("appName"),param.get("address"));
}

跟进去发现向线程池registryThread提交了个任务,操作如下

public void run() {
    while (!toStop) {
        try {
            RegistryParam registryParam = new RegistryParam(RegistryConfig.RegistType.EXECUTOR.name(), appName, address);
            for (AdminBiz adminBiz: XxlJobExecutor.getAdminBizList()) {
                try {
                    ReturnT<String> registryResult = adminBiz.registry(registryParam);
                    if (registryResult!=null && ReturnT.SUCCESS_CODE == registryResult.getCode()) {
                        registryResult = ReturnT.SUCCESS;
                        //相关日志打印;
                        break;
                    } else {
                        //相关日志打印;
                    }
                } catch (Exception e) {
                    //相关日志打印;
                }
            }
        } catch (Exception e) {
            if (!toStop) {
                //相关日志打印;
            }
        }

        try {
            if (!toStop) {
                TimeUnit.SECONDS.sleep(RegistryConfig.BEAT_TIMEOUT);
            }
        } catch (InterruptedException e) {
            if (!toStop) {
                //相关日志打印;
            }
        }
    }

    // registry remove
    try {
        RegistryParam registryParam = new RegistryParam(RegistryConfig.RegistType.EXECUTOR.name(), appName, address);
        for (AdminBiz adminBiz: XxlJobExecutor.getAdminBizList()) {
            try {
                ReturnT<String> registryResult = adminBiz.registryRemove(registryParam);
                if (registryResult!=null && ReturnT.SUCCESS_CODE == registryResult.getCode()) {
                    registryResult = ReturnT.SUCCESS;
                    //相关日志打印;
                    break;
                } else {
                    //相关日志打印;
                }
            } catch (Exception e) {
                if (!toStop) {
                    //相关日志打印;
                }
            }
        }
    } catch (Exception e) {
        if (!toStop) {
            logger.error(e.getMessage(), e);
        }
    }
    //相关日志打印;
}

其中toStop为volatile修饰的变量,可保证多线程执行下的可见性,此处起到跳转注销操作的作用。

接下来我们进入循环,遍历XxlJobExecutor的adminBizList,取出每一个AdminBiz代理类调用registry方法进行多调度中心的注册,时序图如下:

整体时序图如下:

二、调度中心

经过我们上文的分析,调度中心接受注册信息的关键在于两个,第一, AdminBiz 实现类,第二,服务暴露。

1.服务实现

实现类AdminBizImpl在com.xxl.job.admin.service.impl包下,注册和注销代码如下:

@Override
public ReturnT<String> registry(RegistryParam registryParam) {
    int ret = xxlJobRegistryDao.registryUpdate(registryParam.getRegistGroup(), registryParam.getRegistryKey(), registryParam.getRegistryValue());
    if (ret < 1) {
        xxlJobRegistryDao.registrySave(registryParam.getRegistGroup(), registryParam.getRegistryKey(), registryParam.getRegistryValue());
    }
    return ReturnT.SUCCESS;
}

@Override
public ReturnT<String> registryRemove(RegistryParam registryParam) {
    xxlJobRegistryDao.registryDelete(registryParam.getRegistGroup(), registryParam.getRegistryKey(), registryParam.getRegistryValue());
    return ReturnT.SUCCESS;
}

代码非常简单,我们现在重点去看他是怎么暴露出去的。

2.服务暴露

和执行器的思路一样,我们直接看调度中心的conf包下有啥玩意。

  • XxlJobAdminConfig:将一些配置值、dao、service利用InitializingBean的机制转存给静态变量中,之后的操作非常方便,值得学习。

  • XxlJobScheduler:重点,调度中心业务逻辑启动的入口。

    @Override
    public void afterPropertiesSet() throws Exception {
      // 国际化相关
      initI18n();

      // 执行器在线状态监听
      JobRegistryMonitorHelper.getInstance().start();

      // 失败任务重试
      JobFailMonitorHelper.getInstance().start();

      // 暴露调度中心服务,点进去
      initRpcProvider();

      // 任务调度
      JobScheduleHelper.getInstance().start();

      logger.info(">>>>>>>>> init xxl-job admin success.");
    }
    private void initRpcProvider(){

      XxlRpcProviderFactory xxlRpcProviderFactory = new XxlRpcProviderFactory();
      xxlRpcProviderFactory.initConfig(
              NetEnum.NETTY_HTTP,
              Serializer.SerializeEnum.HESSIAN.getSerializer(),
              null,
              0,
              XxlJobAdminConfig.getAdminConfig().getAccessToken(),
              null,
              null);

      // 将AdminBizImpl添加至xxlRpcProviderFactory中
      xxlRpcProviderFactory.addService(AdminBiz.class.getName(), null, XxlJobAdminConfig.getAdminConfig().getAdminBiz());

      // servlet handler
      servletServerHandler = new ServletServerHandler(xxlRpcProviderFactory);
    }

    private void stopRpcProvider() throws Exception {
      XxlRpcInvokerFactory.getInstance().stop();
    }

    public static void invokeAdminService(HttpServletRequest request, HttpServletResponse response) throws IOException, ServletException {
      servletServerHandler.handle(null, request, response);
    }

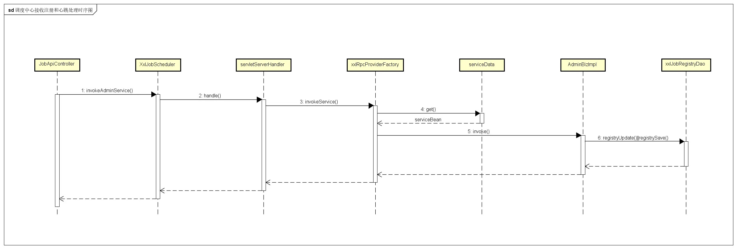
    initRpcProvider方法的代码很熟悉,和执行器端的服务暴露一样,但是调度中心AdminBiz并没有用 xxlRpcProviderFactory.start()暴露,而是直接创建了一个ServletServerHandler,那他是怎么被调用的?看invokeAdminService是啥时候被调用的不就行了!利用IDEA的快捷键,找到如下代码:

    @Controller
    public class JobApiController implements InitializingBean {


      @Override
      public void afterPropertiesSet() throws Exception {

      }


      //AdminBiz.MAPPING等于"/api"
      @RequestMapping(AdminBiz.MAPPING)
      @PermissionLimit(limit=false)
      public void api(HttpServletRequest request, HttpServletResponse response) throws IOException, ServletException {
          XxlJobScheduler.invokeAdminService(request, response);
      }

    }

    至此,调度中心的接收注册和注销的代码实现以及分析完了,时序图如下:

三、预告

本篇分析了调度中心和执行器之间的注册心跳是如何实现的,之后的两篇是这个调度框架比较重要的业务逻辑,我们来看看任务的调度和分发是如何实现的。

喜欢的可以关注我的公众号「江飞杰」第一时间阅读(会更新的比较快),里面也有自己的一些和技术无关的读书笔记与生活随感,欢迎大家来关注。