1、配置JPA项目
JPA是类似于Hibernate的持久性规范,已成为Java EE 5规范的一部分。JPA使用Java 5注释来控制将普通Java类(POJO)映射到数据库表。
您可以通过创建任意受支持的基础项目类型(例如Java或Web项目)来创建启用JPA的项目,然后从MyEclipse菜单中将JPA构面添加到该项目中。右键单击该项目即可添加JPA构面,然后从菜单中选择MyEclipse > Project Facets > Install JPA Facet。同时,还可以通过打开项目的“Project Facets”属性,同时向项目添加多个构面。

提供持久性
MyEclipse为OpenJPA、Hibernate和EclipseLink JPA提供程序提供支持。

数据库配置
将项目与数据库和架构相关联,为设计时工具提供支持。如下图所示,项目与本地MyEclipse Derby数据库的数据库驱动程序关联。

除了可以依赖MyEclipse附带的库,还可以单击下载图标
添加要包含在项目中的用户库。

同时,您还可以右键单击该项目从菜单中选择“Properties”,展开MyEclipse > Project Facets,然后选择Java Persistence,打开Java Persistence properties页面随时更改JPA项目的数据库驱动程序关联。

2、从数据库反向工程实体和DAO
右键单击一个JPA项目,然后从菜单中选择“Generate Entities & DAOs”。您可以选择使用MyEclipse逆向工程工具或DALI实体生成器进行选择,将启动相应的JPA逆向工程向导。

右键单击DB Browser视图中的表生成实体。

逆向工程过程是完全可定制的。使用JPA逆向工程向导,可以选择要生成的工件以及该工件所基于的数据库表。

MyEclipse还可以生成具有结果分页支持的DAO findBy<property>查询。生成的结果分页API为DAO客户端提供了细粒度的程序控制,可定位到结果集的特定行号并获取n个实体。
以下是逆向工程处理器生成的代码的几个样本片段:

3、高级实体编辑工具
MyEclipse Java持久性透视图
MyEclipse Java Persistence透视图为面向jpa的任务提供了最佳的编辑器和视图布局。

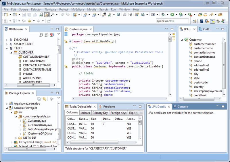
JPA Details视图
通过“JPA Details”视图,可以轻松编辑实体注释。

JPA Diagram编辑器
JPA Diagram编辑器使您可以轻松创建新实体或在现有JPA项目中编辑实体。

JPA Annotation Table和Column Content Assist


JPA Entity Validation
可检测到映射中的错误并在编辑器和“Problems”视图中显示。


可以在项目级别启用或禁用JPA Entity Validator。

4、高级Spring-JPA集成
Spring 2支持
将JPA构面添加到已经具有Spring构面的项目时,您可以选择高级Spring-JPA支持(反之亦然)。这种级别的支持使JPA工具可以与项目的Spring工件一起使用。下图显示了Spring-JPA项目配置向导。

选择Spring-JPA支持,主要bean配置文件,并自定义bean id和事务支持。

逆向工程实体和数据库中的Spring DAO
对于配置为支持高级Spring-JPA功能的项目,除了从数据库架构生成实体类之外,还可以生成与Spring兼容的DAO。在逆向工程过程中,将使用每个DOA类的生成的bean条目更新Spring应用程序上下文文件。
生成Spring DAO:

生成的Spring应用程序上下文文件:

生成的Spring DAO扩展自Spring的JpaDaoSupport:
