mybatis框架概述
一、mybatis入门
mybatis的概述
mybatis的环境搭建
mybatis入门案例
自定义mybatis框架(主要的目的是为了让大家了解mybatis中执行细节)
二、mybatis基本使用
mybatis的单表crud操作
mybatis的参数和返回值
mybatis的dao编写
mybatis配置的细节
几个标签的使用
1、什么是框架?
它是我们软件开发中的一套解决方案,不同的框架解决的是不同的问题。
使用框架的好处:
框架封装了很多的细节,使开发者可以使用极简的方式实现功能。大大提高开发效率。
2、三层架构
表现层:
是用于展示数据的
业务层:
是处理业务需求
持久层:
是和数据库交互的

3、持久层技术解决方案
JDBC技术:
Connection
PreparedStatement
ResultSet
Spring的JdbcTemplate:
Spring中对jdbc的简单封装
Apache的DBUtils:
它和Spring的JdbcTemplate很像,也是对Jdbc的简单封装
以上这些都不是框架
JDBC是规范
Spring的JdbcTemplate和Apache的DBUtils都只是工具类

4、mybatis的简介
mybatis是一个持久层框架,用java编写的。
它封装了jdbc操作的很多细节,使开发者只需要关注sql语句本身,而无需关注注册驱动,创建连接等繁杂过程
它使用了ORM思想实现了结果集的封装。
ORM:
Object Relational Mappging 对象关系映射
简单的说:
就是把数据库表和实体类及实体类的属性对应起来
让我们可以操作实体类就实现操作数据库表。
user User
id userId
user_name userName
5、mybatis的入门
mybatis的环境搭建
第一步:创建maven工程并导入坐标
第二步:创建实体类和dao的接口
第三步:创建Mybatis的主配置文件
SqlMapConifg.xml
第四步:创建映射配置文件
IUserDao.xml
环境搭建的注意事项:
第一个:创建IUserDao.xml 和 IUserDao.java时名称是为了和我们之前的知识保持一致。
在Mybatis中它把持久层的操作接口名称和映射文件也叫做:Mapper
所以:IUserDao 和 IUserMapper是一样的
第二个:在idea中创建目录的时候,它和包是不一样的
包在创建时:com.itheima.dao它是三级结构
目录在创建时:com.itheima.dao是一级目录
第三个:mybatis的映射配置文件位置必须和dao接口的包结构相同
第四个:映射配置文件的mapper标签namespace属性的取值必须是dao接口的全限定类名
第五个:映射配置文件的操作配置(select),id属性的取值必须是dao接口的方法名
当我们遵从了第三,四,五点之后,我们在开发中就无须再写dao的实现类。

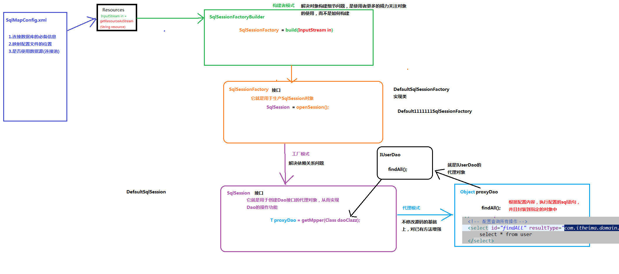
1、建造者模式
2、工厂模式
3、代理模式

实际上底层通过代理对象(sqlSession)调用selectList方法实现的,对JDBC底层一些细节做了封装。




注意事项:
不要忘记在映射配置中告知mybatis要封装到哪个实体类中
配置的方式:指定实体类的全限定类名
mybatis基于注解的入门案例:
把IUserDao.xml移除,在dao接口的方法上使用@Select注解,并且指定SQL语句
同时需要在SqlMapConfig.xml中的mapper配置时,使用class属性指定dao接口的全限定类名。
明确:
我们在实际开发中,都是越简便越好,所以都是采用不写dao实现类的方式。
不管使用XML还是注解配置。
但是Mybatis它是支持写dao实现类的。

6、自定义Mybatis的分析:
mybatis在使用代理dao的方式实现增删改查时做什么事呢?
只有两件事:
第一:创建代理对象
第二:在代理对象中调用selectList
自定义mybatis能通过入门案例看到类
class Resources
class SqlSessionFactoryBuilder
interface SqlSessionFactory
interface SqlSession


写在最后
推荐自己的Github地址: github.com/Lmobject
欢迎点赞与留言哦!您的点赞是对作者做大的鼓励与支持。谢谢!!!