本系列文章将整理到我在GitHub上的《Java面试指南》仓库,更多精彩内容请到我的仓库里查看
https://github.com/h2pl/Java-Tutorial
喜欢的话麻烦点下Star哈
文章首发于我的个人博客:
www.how2playlife.com
本文是微信公众号【Java技术江湖】的《走进JavaWeb技术世界》其中一篇,本文部分内容来源于网络,为了把本文主题讲得清晰透彻,也整合了很多我认为不错的技术博客内容,引用其中了一些比较好的博客文章,如有侵权,请联系作者。
该系列博文会告诉你如何从入门到进阶,从servlet到框架,从ssm再到SpringBoot,一步步地学习JavaWeb基础知识,并上手进行实战,接着了解JavaWeb项目中经常要使用的技术和组件,包括日志组件、Maven、Junit,等等内容,以便让你更完整地了解整个Java Web技术体系,形成自己的知识框架。
为了更好地总结和检验你的学习成果,本系列文章也会提供每个知识点对应的面试题以及参考答案。
如果对本系列文章有什么建议,或者是有什么疑问的话,也可以关注公众号【Java技术江湖】联系作者,欢迎你参与本系列博文的创作和修订。
文末赠送8000G的Java架构师学习资料,需要的朋友可以到文末了解领取方式,资料包括Java基础、进阶、项目和架构师等免费学习资料,更有数据库、分布式、微服务等热门技术学习视频,内容丰富,兼顾原理和实践,另外也将赠送作者原创的Java学习指南、Java程序员面试指南等干货资源)
很多东西在时序图中体现的已经非常清楚了,没有必要再一步一步的作介绍,所以本文以图为主,然后对部分内容加以简单解释。
绘制图形使用的工具是 PlantUML + Visual Studio Code + PlantUML Extension
本文对 Tomcat 的介绍以 Tomcat-9.0.0.M22 为标准。
Tomcat-9.0.0.M22 是 Tomcat 目前最新的版本,但尚未发布,它实现了 Servlet4.0 及 JSP2.3 并提供了很多新特性,需要 1.8 及以上的 JDK 支持等等,详情请查阅 Tomcat-9.0-doc。
https://tomcat.apache.org/tomcat-9.0-doc/index.html
Overview

Connector 启动以后会启动一组线程用于不同阶段的请求处理过程。
- Acceptor 线程组。用于接受新连接,并将新连接封装一下,选择一个 Poller 将新连接添加到 Poller 的事件队列中。
- Poller 线程组。用于监听 Socket 事件,当 Socket 可读或可写等等时,将 Socket 封装一下添加到 worker 线程池的任务队列中。
- worker 线程组。用于对请求进行处理,包括分析请求报文并创建 Request 对象,调用容器的 pipeline 进行处理。
Acceptor、Poller、worker 所在的 ThreadPoolExecutor 都维护在 NioEndpoint 中。
Connector Init and Start

- initServerSocket(),通过 ServerSocketChannel.open() 打开一个 ServerSocket,默认绑定到 8080 端口,默认的连接等待队列长度是 100, 当超过 100 个时会拒绝服务。我们可以通过配置 conf/server.xml 中 Connector 的 acceptCount 属性对其进行定制。
- createExecutor() 用于创建 Worker 线程池。默认会启动 10 个 Worker 线程,Tomcat 处理请求过程中,Woker 最多不超过 200 个。我们可以通过配置 conf/server.xml 中 Connector 的 minSpareThreads 和 maxThreads 对这两个属性进行定制。
- Pollor 用于检测已就绪的 Socket。默认最多不超过 2 个,Math.min(2,Runtime.getRuntime().availableProcessors());。我们可以通过配置 pollerThreadCount 来定制。
- Acceptor 用于接受新连接。默认是 1 个。我们可以通过配置 acceptorThreadCount 对其进行定制。
Request Process
Acceptor

- Acceptor 在启动后会阻塞在 ServerSocketChannel.accept(); 方法处,当有新连接到达时,该方法返回一个 SocketChannel。
- 配置完 Socket 以后将 Socket 封装到 NioChannel 中,并注册到 Poller,值的一提的是,我们一开始就启动了多个 Poller 线程,注册的时候,连接是公平的分配到每个 Poller 的。NioEndpoint 维护了一个 Poller 数组,当一个连接分配给 pollers[index] 时,下一个连接就会分配给 pollers[(index+1)%pollers.length].
- addEvent() 方法会将 Socket 添加到该 Poller 的 PollerEvent 队列中。到此 Acceptor 的任务就完成了。
Poller

- selector.select(1000)。当 Poller 启动后因为 selector 中并没有已注册的 Channel,所以当执行到该方法时只能阻塞。所有的 Poller 共用一个 Selector,其实现类是 sun.nio.ch.EPollSelectorImpl
- events() 方法会将通过 addEvent() 方法添加到事件队列中的 Socket 注册到 EPollSelectorImpl,当 Socket 可读时,Poller 才对其进行处理
- createSocketProcessor() 方法将 Socket 封装到 SocketProcessor 中,SocketProcessor 实现了 Runnable 接口。worker 线程通过调用其 run() 方法来对 Socket 进行处理。
- execute(SocketProcessor) 方法将 SocketProcessor 提交到线程池,放入线程池的 workQueue 中。workQueue 是 BlockingQueue 的实例。到此 Poller 的任务就完成了。
Worker

- worker 线程被创建以后就执行 ThreadPoolExecutor 的 runWorker() 方法,试图从 workQueue 中取待处理任务,但是一开始 workQueue 是空的,所以 worker 线程会阻塞在 workQueue.take() 方法。
- 当新任务添加到 workQueue后,workQueue.take() 方法会返回一个 Runnable,通常是 SocketProcessor,然后 worker 线程调用 SocketProcessor 的 run() 方法对 Socket 进行处理。
- createProcessor() 会创建一个 Http11Processor, 它用来解析 Socket,将 Socket 中的内容封装到 Request 中。注意这个 Request 是临时使用的一个类,它的全类名是 org.apache.coyote.Request,
- postParseRequest() 方法封装一下 Request,并处理一下映射关系(从 URL 映射到相应的 Host、Context、Wrapper)。
- CoyoteAdapter 将 Rquest 提交给 Container 处理之前,并将 org.apache.coyote.Request 封装到 org.apache.catalina.connector.Request,传递给 Container 处理的 Request 是 org.apache.catalina.connector.Request。
- connector.getService().getMapper().map(),用来在 Mapper 中查询 URL 的映射关系。映射关系会保留到 org.apache.catalina.connector.Request 中,Container 处理阶段 request.getHost() 是使用的就是这个阶段查询到的映射主机,以此类推 request.getContext()、request.getWrapper() 都是。
- connector.getService().getContainer().getPipeline().getFirst().invoke() 会将请求传递到 Container 处理,当然了 Container 处理也是在 Worker 线程中执行的,但是这是一个相对独立的模块,所以单独分出来一节。
Container

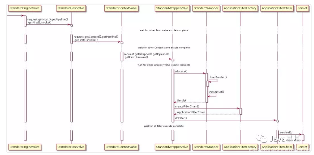
- 需要注意的是,基本上每一个容器的 StandardPipeline 上都会有多个已注册的 Valve,我们只关注每个容器的 Basic Valve。其他 Valve 都是在 Basic Valve 前执行。
- request.getHost().getPipeline().getFirst().invoke() 先获取对应的 StandardHost,并执行其 pipeline。
- request.getContext().getPipeline().getFirst().invoke() 先获取对应的 StandardContext,并执行其 pipeline。
- request.getWrapper().getPipeline().getFirst().invoke() 先获取对应的 StandardWrapper,并执行其 pipeline。
- 最值得说的就是 StandardWrapper 的 Basic Valve,StandardWrapperValve
- allocate() 用来加载并初始化 Servlet,值的一提的是 Servlet 并不都是单例的,当 Servlet 实现了 SingleThreadModel 接口后,StandardWrapper 会维护一组 Servlet 实例,这是享元模式。当然了 SingleThreadModel在 Servlet 2.4 以后就弃用了。
- createFilterChain() 方法会从 StandardContext 中获取到所有的过滤器,然后将匹配 Request URL 的所有过滤器挑选出来添加到 filterChain 中。
- doFilter() 执行过滤链,当所有的过滤器都执行完毕后调用 Servlet 的 service() 方法。
Reference
- 《How Tomcat works》
https://www.amazon.com/How-Tomcat-Works-Budi-Kurniawan/dp/097521280X
- 《Tomcat 架构解析》– 刘光瑞
http://product.dangdang.com/25084132.html
- Tomcat-9.0-doc
https://tomcat.apache.org/tomcat-9.0-doc/index.html
- apache-tomcat-9.0.0.M22-src
http://www-eu.apache.org/dist/tomcat/tomcat-9/v9.0.0.M22/src/
- tomcat架构分析 (connector NIO 实现)
http://gearever.iteye.com/blog/1844203
微信公众号
个人公众号:程序员黄小斜
黄小斜是 985 硕士,阿里巴巴Java工程师,在自学编程、技术求职、Java学习等方面有丰富经验和独到见解,希望帮助到更多想要从事互联网行业的程序员们。作者专注于 JAVA 后端技术栈,热衷于分享程序员干货、学习经验、求职心得,以及自学编程和Java技术栈的相关干货。黄小斜是一个斜杠青年,坚持学习和写作,相信终身学习的力量,希望和更多的程序员交朋友,一起进步和成长!
原创电子书:关注微信公众号【程序员黄小斜】后回复【原创电子书】即可领取我原创的电子书《菜鸟程序员修炼手册:从技术小白到阿里巴巴Java工程师》这份电子书总结了我2年的Java学习之路,包括学习方法、技术总结、求职经验和面试技巧等内容,已经帮助很多的程序员拿到了心仪的offer!
程序员3T技术学习资源: 一些程序员学习技术的资源大礼包,关注公众号后,后台回复关键字 “资料” 即可免费无套路获取,包括Java、python、C++、大数据、机器学习、前端、移动端等方向的技术资料。

技术公众号:Java技术江湖
如果大家想要实时关注我更新的文章以及分享的干货的话,可以关注我的微信公众号【Java技术江湖】
这是一位阿里 Java 工程师的技术小站。作者黄小斜,专注 Java 相关技术:SSM、SpringBoot、MySQL、分布式、中间件、集群、Linux、网络、多线程,偶尔讲点Docker、ELK,同时也分享技术干货和学习经验,致力于Java全栈开发!
Java工程师必备学习资源:关注公众号后回复”Java“即可领取 Java基础、进阶、项目和架构师等免费学习资料,更有数据库、分布式、微服务等热门技术学习视频,内容丰富,兼顾原理和实践,另外也将赠送作者原创的Java学习指南、Java程序员面试指南等干货资源

微信公众号
个人公众号:程序员黄小斜
黄小斜是 985 硕士,阿里巴巴Java工程师,在自学编程、技术求职、Java学习等方面有丰富经验和独到见解,希望帮助到更多想要从事互联网行业的程序员们。作者专注于 JAVA 后端技术栈,热衷于分享程序员干货、学习经验、求职心得,以及自学编程和Java技术栈的相关干货。黄小斜是一个斜杠青年,坚持学习和写作,相信终身学习的力量,希望和更多的程序员交朋友,一起进步和成长!
原创电子书:关注微信公众号【程序员黄小斜】后回复【原创电子书】即可领取我原创的电子书《菜鸟程序员修炼手册:从技术小白到阿里巴巴Java工程师》这份电子书总结了我2年的Java学习之路,包括学习方法、技术总结、求职经验和面试技巧等内容,已经帮助很多的程序员拿到了心仪的offer!
程序员3T技术学习资源: 一些程序员学习技术的资源大礼包,关注公众号后,后台回复关键字 “资料” 即可免费无套路获取,包括Java、python、C++、大数据、机器学习、前端、移动端等方向的技术资料。

技术公众号:Java技术江湖
如果大家想要实时关注我更新的文章以及分享的干货的话,可以关注我的微信公众号【Java技术江湖】
这是一位阿里 Java 工程师的技术小站。作者黄小斜,专注 Java 相关技术:SSM、SpringBoot、MySQL、分布式、中间件、集群、Linux、网络、多线程,偶尔讲点Docker、ELK,同时也分享技术干货和学习经验,致力于Java全栈开发!
Java工程师必备学习资源:关注公众号后回复”Java“即可领取 Java基础、进阶、项目和架构师等免费学习资料,更有数据库、分布式、微服务等热门技术学习视频,内容丰富,兼顾原理和实践,另外也将赠送作者原创的Java学习指南、Java程序员面试指南等干货资源
