前言 io流用到的地方很多,就比如上传下载,传输,设计模式等....基础打扎实了,才能玩更高端的。
在博主认为真正懂IO流的优秀程序员每次在使用IO流之前都会明确分析如下四点:
(1)明确要操作的数据是数据源还是数据目的(也就是要读还是要写) (2)明确要操作的设备上的数据是字节还是文本 (3)明确数据所在的具体设备 (4)明确是否需要额外功能(比如是否需要转换流、高效流等)
以上四点将会在文章告白IO流的四点明确里面小结一下,如果各位真能熟练以上四点,我觉得这篇文章你就没必要看了,因为你已经把IO玩弄与股掌之中,万物皆可被你盘也就也不再话下了。
1、告白IO流的四点明确
(1)明确要操作的数据是数据源还是数据目的(要读还是要写)
源: InputStream Reader
目的: OutputStream Writer
(2)明确要操作的设备上的数据是字节还是文本
源:
字节: InputStream
文本: Reader
目的:
字节: OutputStream
文本: Writer
(3)明确数据所在的具体设备
源设备:
硬盘:文件
File开头内存:数组,字符串
键盘:
System.in网络:
Socket
对应目的设备:
硬盘:文件
File开头内存:数组,字符串
屏幕:
System.out网络:
Socket
(4)明确是否需要额外功能
需要转换—— 转换流 InputStreamReader 、OutputStreamWriter
需要高效—— 缓冲流Bufferedxxx
多个源—— 序列流 SequenceInputStream
对象序列化—— ObjectInputStream、ObjectOutputStream
保证数据的输出形式—— 打印流PrintStream 、Printwriter
操作基本数据,保证字节原样性——DataOutputStream、DataInputStream
到这里,我们再来看看IO流的分类吧

2、File类
至于IO流,也就是输入输出流,从文件出发到文件结束,至始至终都离不开文件,所以IO流还得从文件File类讲起。
1.1 File概述
java.io.File 类是专门对文件进行操作的类,只能对文件本身进行操作,不能对文件内容进行操作。
java.io.File 类是文件和目录路径名的抽象表示,主要用于文件和目录的创建、查找和删除等操作。
怎么理解上面两句话?其实很简单!
第一句就是说File跟流无关,File类不能对文件进行读和写也就是输入和输出!
第二句就是说File主要表示类似D:\\文件目录1与D:\\文件目录1\\文件.txt,前者是文件夹(Directory)后者则是文件(file),而File类就是操作这两者的类。
1.2 构造方法
在java中,一切皆是对象,File类也不例外,不论是哪个对象都应该从该对象的构造说起,所以博主来分析分析File类的构造方法。首先从API开始着手

1、 public File(String pathname) :通过将给定的路径名字符串转换为抽象路径名来创建新的 File实例。
2、 public File(String parent, String child) :从父路径名字符串和子路径名字符串创建新的 File实例。
3、 public File(File parent, String child) :从父抽象路径名和子路径名字符串创建新的 File实例。
看字描述不够生动不够形象不得劲?没得事,下面进行构造举例,马上就生动形象了,代码如下:
1. 一个File对象代表硬盘中实际存在的一个文件或者目录。
2. File类构造方法不会给你检验这个文件或文件夹是否真实存在,因此无论该路径下是否存在文件或者目录,都不影响File对象的创建。
// 文件路径名
String path = "D:\\123.txt";
File file1 = new File(path);
// 文件路径名
String path2 = "D:\\1\\2.txt";
File file2 = new File(path2); -------------相当于D:\\1\\2.txt
// 通过父路径和子路径字符串
String parent = "F:\\aaa";
String child = "bbb.txt";
File file3 = new File(parent, child); --------相当于F:\\aaa\\bbb.txt
// 通过父级File对象和子路径字符串
File parentDir = new File("F:\\aaa");
String child = "bbb.txt";
File file4 = new File(parentDir, child); --------相当于F:\\aaa\\bbb.txt
File类的注意点:
- 一个File对象代表硬盘中实际存在的一个文件或者目录。
- File类构造方法不会给你检验这个文件或文件夹是否真实存在,因此无论该路径下是否存在文件或者目录,都不影响File对象的创建。
1.3 常用方法
File的常用方法主要分为获取功能、获取绝对路径和相对路径、判断功能、创建删除功能的方法
1.3.1 获取功能的方法
1、public String getAbsolutePath() :返回此File的绝对路径名字符串。
2、public String getPath() :将此File转换为路径名字符串。
3、public String getName() :返回由此File表示的文件或目录的名称。
4、public long length() :返回由此File表示的文件的长度。
以上方法测试,代码如下【注意测试以自己的电脑文件夹为准】:
public class FileGet {
public static void main(String[] args) {
File f = new File("d:/aaa/bbb.java");
System.out.println("文件绝对路径:"+f.getAbsolutePath());
System.out.println("文件构造路径:"+f.getPath());
System.out.println("文件名称:"+f.getName());
System.out.println("文件长度:"+f.length()+"字节");
File f2 = new File("d:/aaa");
System.out.println("目录绝对路径:"+f2.getAbsolutePath());
System.out.println("目录构造路径:"+f2.getPath());
System.out.println("目录名称:"+f2.getName());
System.out.println("目录长度:"+f2.length());
}
}
输出结果:
文件绝对路径:d:\aaa\bbb.java
文件构造路径:d:\aaa\bbb.java
文件名称:bbb.java
文件长度:2116字节
目录绝对路径:d:\aaa
目录构造路径:d:\aaa
目录名称:aaa
目录长度:3236
注意:
length(),表示文件的长度。但是File对象表示目录,则返回值未指定。
1.3.2 绝对路径和相对路径
绝对路径:一个完整的路径,以盘符开头,例如F://aaa.txt。
相对路径:一个简化的路径,不以盘符开头,例如//aaa.txt//b.txt。
1、路径是不区分大小写 2、路径中的文件名称分隔符windows使用反斜杠,反斜杠是转义字符,两个反斜杠代表一个普通的反斜杠
//绝对路径
public class FilePath {
public static void main(String[] args) {
// D盘下的bbb.java文件
File f = new File("D:\\bbb.java");
System.out.println(f.getAbsolutePath());
// 项目下的bbb.java文件
File f2 = new File("bbb.java");
System.out.println(f2.getAbsolutePath());
}
}
输出结果:
D:\bbb.java
D:\java\bbb.java
1.3.3判断功能的方法
1、 public boolean exists() :此File表示的文件或目录是否实际存在。
2、 public boolean isDirectory() :此File表示的是否为目录。
3、public boolean isFile() :此File表示的是否为文件。
方法演示,代码如下:
public class FileIs {
public static void main(String[] args) {
File f = new File("d:\\aaa\\bbb.java");
File f2 = new File("d:\\aaa");
// 判断是否存在
System.out.println("d:\\aaa\\bbb.java 是否存在:"+f.exists());
System.out.println("d:\\aaa 是否存在:"+f2.exists());
// 判断是文件还是目录
System.out.println("d:\\aaa 文件?:"+f2.isFile());
System.out.println("d:\\aaa 目录?:"+f2.isDirectory());
}
}
输出结果:
d:\aaa\bbb.java 是否存在:true
d:\aaa 是否存在:true
d:\aaa 文件?:false
d:\aaa 目录?:true
1.3.4 创建删除功能的方法
public boolean createNewFile():文件不存在,创建一个新的空文件并返回true,文件存在,不创建文件并返回false。public boolean delete():删除由此File表示的文件或目录。public boolean mkdir():创建由此File表示的目录。public boolean mkdirs():创建由此File表示的目录,包括任何必需但不存在的父目录。
其中,mkdirs()和mkdir()方法类似,但mkdir(),只能创建一级目录,mkdirs()可以创建多级目录比如//a//b//c,所以开发中一般用mkdirs();
这些方法中值得注意的是createNewFile方法以及mkdir与mkdirs的区别
方法测试,代码如下:
public class FileCreateDelete {
public static void main(String[] args) throws IOException {
// 文件的创建
File f = new File("aaa.txt");
System.out.println("是否存在:"+f.exists()); // false
System.out.println("是否创建:"+f.createNewFile()); // true
System.out.println("是否创建:"+f.createNewFile()); // 以及创建过了所以再使用createNewFile返回false
System.out.println("是否存在:"+f.exists()); // true
// 目录的创建
File f2= new File("newDir");
System.out.println("是否存在:"+f2.exists());// false
System.out.println("是否创建:"+f2.mkdir()); // true
System.out.println("是否存在:"+f2.exists());// true
// 创建多级目录
File f3= new File("newDira\\newDirb");
System.out.println(f3.mkdir());// false
File f4= new File("newDira\\newDirb");
System.out.println(f4.mkdirs());// true
// 文件的删除
System.out.println(f.delete());// true
// 目录的删除
System.out.println(f2.delete());// true
System.out.println(f4.delete());// false
}
}
注意:
delete方法,如果此File表示目录,则目录必须为空才能删除。
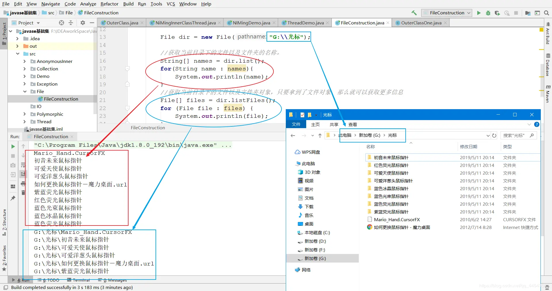
1.4 目录的遍历
-
public String[] list():返回一个String数组,表示该File目录中的所有子文件或目录。 -
public File[] listFiles():返回一个File数组,表示该File目录中的所有的子文件或目录。
public class FileFor {
public static void main(String[] args) {
File dir = new File("G:\光标");
//获取当前目录下的文件以及文件夹的名称。
String[] names = dir.list();
for(String name : names){
System.out.println(name);
}
//获取当前目录下的文件以及文件夹对象,只要拿到了文件对象,那么就可以获取更多信息
File[] files = dir.listFiles();
for (File file : files) {
System.out.println(file);
}
}
}

1,指定的目录必须存在
2,指定的必须是目录。否则容易引发返回数组为null,出现NullPointerException异常
1.5 递归遍历文件夹下所有文件以及子文件
不说啥了,直接上代码:
package File;
import java.io.File;
//递归遍历文件夹下所有的文件
public class RecursionDirectory {
public static void main(String[] args) {
File file=new File("D:\\java专属IO测试");
Recursion(file);
}
public static void Recursion(File file){
//1、判断传入的是否是目录
if(!file.isDirectory()){
//不是目录直接退出
return;
}
//已经确保了传入的file是目录
File[] files = file.listFiles();
//遍历files
for (File f: files) {
//如果该目录下文件还是个文件夹就再进行递归遍历其子目录
if(f.isDirectory()){
//递归
Recursion(f);
}else {
//如果该目录下文件是个文件,则打印对应的名字
System.out.println(f.getName());
}
}
}
}
如果对上面的代码有疑问,可以随时联系我,博主一直都在!
3、初探IO流
1.1 什么是IO
我想在座各位肯定经历都过这样的场景。当你编辑一个文本文件也好用eclipse打代码也罢,忘记了ctrl+s ,在你关闭文件的哪一瞬间手残点了个不该点的按钮,但你反应过来,心早已拔凉拔凉的了。
我们把这种数据的传输,可以看做是一种数据的流动,按照流动的方向,以内存为基准,分为输入input 和输出output ,即流向内存是输入流,流出内存的输出流。
Java中I/O操作主要是指使用java.io包下的内容,进行输入、输出操作。输入也叫做读取数据,输出也叫做作写出数据。
1.2 IO的分类
根据数据的流向分为:输入流 和 输出流。
- 输入流 :把数据从
其他设备上读取到内存中的流。 - 输出流 :把数据从
内存中写出到其他设备上的流。
根据数据的类型分为:字节流 和 字符流。
- 字节流 :以字节为单位,读写数据的流。
- 字符流 :以字符为单位,读写数据的流。
分类之后对应的超类(V8提示:超类也就是父类的意思)
| 输入流 | 输出流 | |
|---|---|---|
| 字节流 | 字节输入流 InputStream | 字节输出流 OutputStream |
| 字符流 | 字符输入流 Reader | 字符输出流 Writer |
注: 由这四个类的子类名称基本都是以其父类名作为子类名的后缀。 如:InputStream的子类FileInputStream。 如:Reader的子类FileReader。

1.3 关于IO的分流向说明
啥都不说了,看图吧


字节流OutputStream与InputStream的故事
OutputStream与InputStream的继承关系

2.1 文件的世界里一切皆为字节
我们必须明确一点的是,一切文件数据(文本、图片、视频等)在存储时,都是以二进制数字的形式保存,都一个一个的字节,那么传输时一样如此。所以,字节流可以传输任意文件数据。在操作流的时候,我们要时刻明确,无论使用什么样的流对象,底层传输的始终为二进制数据。
2.2 字节输出流(OutputStream)
java.io.OutputStream抽象类是表示字节输出流的所有类的超类(父类),将指定的字节信息写出到目的地。它定义了字节输出流的基本共性功能方法,不要问我OutputStream为啥可以定义字节输出流的基本共性功能方法,熊dei啊,上一句说过了OutputStream是字节输出流的所有类的超类,继承知识,懂?(如果是真的不理解的小白同学,可以点击蓝色字体继承进入补习)
字节输出流的基本共性功能方法:
1、
public void close():关闭此输出流并释放与此流相关联的任何系统资源。
2、public void flush():刷新此输出流并强制任何缓冲的输出字节被写出。
3、public void write(byte[] b):将 b.length个字节从指定的字节数组写入此输出流。
4、public void write(byte[] b, int off, int len):从指定的字节数组写入 len字节,从偏移量 off开始输出到此输出流。 也就是说从off个字节数开始读取一直到len个字节结束 5、public abstract void write(int b):将指定的字节输出流。
以上五个方法则是字节输出流都具有的方法,由父类OutputStream定义提供,子类都会共享以上方法
FileOutputStream类
OutputStream有很多子类,我们从最简单的一个子类FileOutputStream开始。看名字就知道是文件输出流,用于将数据写出到文件。
FileOutputStream构造方法
不管学啥子,只有是对象,就从构造方法开始!
1、
public FileOutputStream(File file):根据File对象为参数创建对象。 2、public FileOutputStream(String name): 根据名称字符串为参数创建对象。
推荐第二种构造方法【开发常用】:
FileOutputStream outputStream = new FileOutputStream("abc.txt");
就以上面这句代码来讲,类似这样创建字节输出流对象都做了三件事情: 1、调用系统功能去创建文件【输出流对象才会自动创建】 2、创建outputStream对象 3、把foutputStream对象指向这个文件
注意: 创建输出流对象的时候,系统会自动去对应位置创建对应文件,而创建输出流对象的时候,文件不存在则会报FileNotFoundException异常,也就是系统找不到指定的文件异常。
当你创建一个流对象时,必须直接或者间接传入一个文件路径。比如现在我们创建一个FileOutputStream流对象,在该路径下,如果没有这个文件,会创建该文件。如果有这个文件,会清空这个文件的数据。有兴趣的童鞋可以测试一下,具体代码如下:
public class FileOutputStreamConstructor throws IOException {
public static void main(String[] args) {
// 使用File对象创建流对象
File file = new File("G:\\自动创建的文件夹\\a.txt");
FileOutputStream fos = new FileOutputStream(file);
// 使用文件名称创建流对象
FileOutputStream fos = new FileOutputStream("G:\\b.txt");
}
}
FileOutputStream写出字节数据
使用FileOutputStream写出字节数据主要通过Write方法,而write方法分如下三种
public void write(int b)
public void write(byte[] b)
public void write(byte[] b,int off,int len) //从`off`索引开始,`len`个字节
- 写出字节:
write(int b)方法,每次可以写出一个字节数据,代码如下:
public class IoWrite {
public static void main(String[] args) throws IOException {
// 使用文件名称创建流对象
FileOutputStream fos = new FileOutputStream("fos.txt");
// 写出数据
fos.write(97); // 写出第1个字节
fos.write(98); // 写出第2个字节
fos.write(99); // 写出第3个字节
// 关闭资源
fos.close();
}
}
输出结果:
abc
- 虽然参数为int类型四个字节,但是只会保留一个字节的信息写出。
- 流操作完毕后,必须释放系统资源,调用close方法,千万记得。
- 写出字节数组:
write(byte[] b),每次可以写出数组中的数据,代码使用演示:
public class FOSWrite {
public static void main(String[] args) throws IOException {
// 使用文件名称创建流对象
FileOutputStream fos = new FileOutputStream("fos.txt");
// 字符串转换为字节数组
byte[] b = "麻麻我想吃烤山药".getBytes();
// 写出字节数组数据
fos.write(b);
// 关闭资源
fos.close();
}
}
输出结果:
麻麻我想吃烤山药
- 写出指定长度字节数组:
write(byte[] b, int off, int len),每次写出从off索引开始,len个字节,代码如下:
public class FOSWrite {
public static void main(String[] args) throws IOException {
// 使用文件名称创建流对象
FileOutputStream fos = new FileOutputStream("fos.txt");
// 字符串转换为字节数组
byte[] b = "abcde".getBytes();
// 写出从索引2开始,2个字节。索引2是c,两个字节,也就是cd。
fos.write(b,2,2);
// 关闭资源
fos.close();
}
}
输出结果:
cd
FileOutputStream实现数据追加续写、换行
经过以上的代码测试,每次程序运行,每次创建输出流对象,都会清空目标文件中的数据。如何保留目标文件中数据,还能继续追加新数据呢?并且实现换行呢?其实很简单,这个时候我们又要再学习FileOutputStream的另外两个构造方法了,如下:
1、public FileOutputStream(File file, boolean append)
2、public FileOutputStream(String name, boolean append)
这两个构造方法,第二个参数中都需要传入一个boolean类型的值,true 表示追加数据,false 表示不追加也就是清空原有数据。这样创建的输出流对象,就可以指定是否追加续写了,至于Windows换行则是 \n\r ,下面将会详细讲到。
实现数据追加续写代码如下:
public class FOSWrite {
public static void main(String[] args) throws IOException {
// 使用文件名称创建流对象
FileOutputStream fos = new FileOutputStream("fos.txt",true);
// 字符串转换为字节数组
byte[] b = "abcde".getBytes();
// 写出从索引2开始,2个字节。索引2是c,两个字节,也就是cd。
fos.write(b);
// 关闭资源
fos.close();
}
}
文件操作前:cd
文件操作后:cdabcde
Windows系统里,换行符号是\r\n ,具体代码如下:
public class FOSWrite {
public static void main(String[] args) throws IOException {
// 使用文件名称创建流对象
FileOutputStream fos = new FileOutputStream("fos.txt");
// 定义字节数组
byte[] words = {97,98,99,100,101};
// 遍历数组
for (int i = 0; i < words.length; i++) {
// 写出一个字节
fos.write(words[i]);
// 写出一个换行, 换行符号转成数组写出
fos.write("\r\n".getBytes());
}
// 关闭资源
fos.close();
}
}
输出结果:
a
b
c
d
e
- 回车符
\r和换行符\n:
- 回车符:回到一行的开头(return)。
- 换行符:下一行(newline)。
- 系统中的换行:
- Windows系统里,每行结尾是
回车+换行,即\r\n;- Unix系统里,每行结尾只有
换行,即\n;- Mac系统里,每行结尾是
回车,即\r。从 Mac OS X开始与Linux统一。
2.3 字节输入流(InputStream)
java.io.InputStream抽象类是表示字节输入流的所有类的超类(父类),可以读取字节信息到内存中。它定义了字节输入流的基本共性功能方法。
字节输入流的基本共性功能方法:
1、
public void close():关闭此输入流并释放与此流相关联的任何系统资源。
2、public abstract int read(): 从输入流读取数据的下一个字节。3、
public int read(byte[] b): 该方法返回的int值代表的是读取了多少个字节,读到几个返回几个,读取不到返回-1
FileInputStream类
java.io.FileInputStream类是文件输入流,从文件中读取字节。
FileInputStream的构造方法
1、
FileInputStream(File file): 通过打开与实际文件的连接来创建一个 FileInputStream ,该文件由文件系统中的 File对象 file命名。 2、FileInputStream(String name): 通过打开与实际文件的连接来创建一个 FileInputStream ,该文件由文件系统中的路径名name命名。
同样的,推荐使用第二种构造方法:
FileInputStream inputStream = new FileInputStream("a.txt");
当你创建一个流对象时,必须传入一个文件路径。该路径下,如果没有该文件,会抛出FileNotFoundException 。
构造举例,代码如下:
public class FileInputStreamConstructor throws IOException{
public static void main(String[] args) {
// 使用File对象创建流对象
File file = new File("a.txt");
FileInputStream fos = new FileInputStream(file);
// 使用文件名称创建流对象
FileInputStream fos = new FileInputStream("b.txt");
}
}
FileInputStream读取字节数据
- 读取字节:
read方法,每次可以读取一个字节的数据,提升为int类型,读取到文件末尾,返回-1,代码测试如下【read.txt文件中内容为abcde】:
public class FISRead {
public static void main(String[] args) throws IOException{
// 使用文件名称创建流对象
FileInputStream fis = new FileInputStream("read.txt");//read.txt文件中内容为abcde
// 读取数据,返回一个字节
int read = fis.read();
System.out.println((char) read);
read = fis.read();
System.out.println((char) read);
read = fis.read();
System.out.println((char) read);
read = fis.read();
System.out.println((char) read);
read = fis.read();
System.out.println((char) read);
// 读取到末尾,返回-1
read = fis.read();
System.out.println( read);
// 关闭资源
fis.close();
}
}
输出结果:
a
b
c
d
e
-1
循环改进读取方式,代码使用演示:
public class FISRead {
public static void main(String[] args) throws IOException{
// 使用文件名称创建流对象
FileInputStream fis = new FileInputStream("read.txt");
// 定义变量,保存数据
int b ;
// 循环读取
while ((b = fis.read())!=-1) {
System.out.println((char)b);
}
// 关闭资源
fis.close();
}
}
输出结果:
a
b
c
d
e
- 使用字节数组读取:
read(byte[] b),每次读取b的长度个字节到数组中,返回读取到的有效字节个数,读取到末尾时,返回-1,代码使用演示:
public class FISRead {
public static void main(String[] args) throws IOException{
// 使用文件名称创建流对象.
FileInputStream fis = new FileInputStream("read.txt"); // read.txt文件中内容为abcde
// 定义变量,作为有效个数
int len ;
// 定义字节数组,作为装字节数据的容器
byte[] b = new byte[2];
// 循环读取
while (( len= fis.read(b))!=-1) {
// 每次读取后,把数组变成字符串打印
System.out.println(new String(b));
}
// 关闭资源
fis.close();
}
}
输出结果:
ab
cd
ed
由于read.txt文件中内容为abcde,而错误数据d,是由于最后一次读取时,只读取一个字节e,数组中,上次读取的数据没有被完全替换【注意是替换,看下图】,所以要通过len ,获取有效的字节

public class FISRead {
public static void main(String[] args) throws IOException{
// 使用文件名称创建流对象.
FileInputStream fis = new FileInputStream("read.txt"); // 文件中为abcde
// 定义变量,作为有效个数
int len ;
// 定义字节数组,作为装字节数据的容器
byte[] b = new byte[2];
// 循环读取
while (( len= fis.read(b))!=-1) {
// 每次读取后,把数组的有效字节部分,变成字符串打印
System.out.println(new String(b,0,len));// len 每次读取的有效字节个数
}
// 关闭资源
fis.close();
}
}
输出结果:
ab
cd
e
在开发中一般强烈推荐使用数组读取文件,代码如下:
package io;
import java.io.FileInputStream;
import java.io.FileNotFoundException;
import java.io.IOException;
public class input2 {
public static void main(String args[]){
FileInputStream inputStream = null;
try {
inputStream = new FileInputStream("a.txt");
int len = 0 ;
byte[] bys = new byte[1024];
while ((len = inputStream.read(bys)) != -1) {
System.out.println(new String(bys,0,len));
}
} catch (IOException e) {
e.printStackTrace();
}finally {
try {
inputStream.close();
} catch (IOException e) {
e.printStackTrace();
}
}
}
}
字节流FileInputstream复制图片
复制图片原理

代码实现
复制图片文件,代码如下:
public class Copy {
public static void main(String[] args) throws IOException {
// 1.创建流对象
// 1.1 指定数据源
FileInputStream fis = new FileInputStream("D:\\test.jpg");
// 1.2 指定目的地
FileOutputStream fos = new FileOutputStream("test_copy.jpg");
// 2.读写数据
// 2.1 定义数组
byte[] b = new byte[1024];
// 2.2 定义长度
int len;
// 2.3 循环读取
while ((len = fis.read(b))!=-1) {
// 2.4 写出数据
fos.write(b, 0 , len);
}
// 3.关闭资源
fos.close();
fis.close();
}
}
注:复制文本、图片、mp3、视频等的方式一样。
到这里,已经从File类讲到了字节流OutputStream与InputStream,而现在将主要从字符流Reader和Writer的故事开展。
字符流Reader和Writer的故事
字符流Reader和Writer的故事从它们的继承图开始,啥都不说了,直接看图

字符流
字符流的由来:因为数据编码的不同,因而有了对字符进行高效操作的流对象,字符流本质其实就是基于字节流读取时,去查了指定的码表,而字节流直接读取数据会有乱码的问题(读中文会乱码),这个时候小白同学就看不懂了,没事,咋们先来看个程序:
package IO;
import java.io.FileInputStream;
import java.io.FileNotFoundException;
import java.io.FileOutputStream;
public class CharaterStream {
public static void main(String[] args) throws Exception {
//FileInputStream为操作文件的字符输入流
FileInputStream inputStream = new FileInputStream("a.txt");//内容为哥敢摸屎
int len;
while ((len=inputStream.read())!=-1){
System.out.print((char)len);
}
}
}
运行结果: ??¥??¢????±
具体现状分析

??¥??¢????±
字节流读取中文字符时,可能不会显示完整的字符,那是因为一个中文字符占用多个字节存储。
那字节流就没办法了吗?不,字节流依旧有办法,只是麻烦了点,代码如下:
public class CharaterStream {
public static void main(String[] args) throws Exception {
FileInputStream inputStream = new FileInputStream("a.txt");
byte[] bytes = new byte[1024];
int len;
while ((len=inputStream.read(bytes))!=-1){
System.out.print(new String(bytes,0,len));
}
}
}
运行结果: 哥敢摸屎
这是为啥呢?没错解码的正是String,查看new String()的源码,String构造方法有解码功能,并且默认编码是utf-8,代码如下:
this.value = StringCoding.decode(bytes, offset, length);
再点进decode,循序渐进发现,默认编码是UTF-8
尽管字节流也能有办法决绝乱码问题,但是还是比较麻烦,于是java就有了字符流,字符为单位读写数据,字符流专门用于处理文本文件。如果处理纯文本的数据优先考虑字符流,其他情况就只能用字节流了(图片、视频、等等只文本例外)。
从另一角度来说:字符流 = 字节流 + 编码表
1、 字符输入流(Reader)
java.io.Reader抽象类是字符输入流的所有类的超类(父类),可以读取字符信息到内存中。它定义了字符输入流的基本共性功能方法。
字符输入流的共性方法:
1、
public void close():关闭此流并释放与此流相关联的任何系统资源。
2、public int read(): 从输入流读取一个字符。 3、public int read(char[] cbuf): 从输入流中读取一些字符,并将它们存储到字符数组cbuf中
FileReader类
java.io.FileReader类是读取字符文件的便利类。构造时使用系统默认的字符编码和默认字节缓冲区。
构造方法
1、
FileReader(File file): 创建一个新的 FileReader ,给定要读取的File对象。
2、FileReader(String fileName): 创建一个新的 FileReader ,给定要读取的文件的字符串名称。
构造方法的使用就算不写应该都很熟悉了吧,代码如下:
public class FileReaderConstructor throws IOException{
public static void main(String[] args) {
// 使用File对象创建流对象
File file = new File("a.txt");
FileReader fr = new FileReader(file);
// 使用文件名称创建流对象
FileReader fr = new FileReader("b.txt");
}
}
FileReader读取字符数据
- 读取字符:
read方法,每次可以读取一个字符的数据,提升为int类型,读取到文件末尾,返回-1,循环读取,代码使用演示:
public class FRRead {
public static void main(String[] args) throws IOException {
// 使用文件名称创建流对象
FileReader fr = new FileReader("a.txt");
// 定义变量,保存数据
int b ;
// 循环读取
while ((b = fr.read())!=-1) {
System.out.println((char)b);
}
// 关闭资源
fr.close();
}
}
至于读取的写法类似字节流的写法,只是读取单位不同罢了。
2、字符输出流(Writer)
java.io.Writer抽象类是字符输出流的所有类的超类(父类),将指定的字符信息写出到目的地。它同样定义了字符输出流的基本共性功能方法。
字符输出流的基本共性功能方法:
1、
void write(int c)写入单个字符。 2、void write(char[] cbuf)写入字符数组。 3、abstract void write(char[] cbuf, int off, int len)写入字符数组的某一部分,off数组的开始索引,len写的字符个数。 4、void write(String str)写入字符串。 5、void write(String str, int off, int len)写入字符串的某一部分,off字符串的开始索引,len写的字符个数。 6、void flush()刷新该流的缓冲。
7、void close()关闭此流,但要先刷新它。
FileWriter类
java.io.FileWriter类是写出字符到文件的便利类。构造时使用系统默认的字符编码和默认字节缓冲区。
构造方法
1、 FileWriter(File file): 创建一个新的 FileWriter,给定要读取的File对象。
2、FileWriter(String fileName): 创建一个新的 FileWriter,给定要读取的文件的名称。
依旧是熟悉的构造举例,代码如下:
public class FileWriterConstructor {
public static void main(String[] args) throws IOException {
// 第一种:使用File对象创建流对象
File file = new File("a.txt");
FileWriter fw = new FileWriter(file);
// 第二种:使用文件名称创建流对象
FileWriter fw = new FileWriter("b.txt");
}
}
FileWriter写出数据
写出字符:write(int b) 方法,每次可以写出一个字符数据,代码使用演示:
public class FWWrite {
public static void main(String[] args) throws IOException {
// 使用文件名称创建流对象
FileWriter fw = new FileWriter("fw.txt");
// 写出数据
fw.write(97); // 写出第1个字符
fw.write('b'); // 写出第2个字符
fw.write('C'); // 写出第3个字符
//关闭资源时,与FileOutputStream不同。 如果不关闭,数据只是保存到缓冲区,并未保存到文件。
// fw.close();
}
}
输出结果:
abC
【注意】关闭资源时,与FileOutputStream不同。 如果不关闭,数据只是保存到缓冲区,并未保存到文件。
关闭close和刷新flush
因为内置缓冲区的原因,如果不关闭输出流,无法写出字符到文件中。但是关闭的流对象,是无法继续写出数据的。如果我们既想写出数据,又想继续使用流,就需要flush 方法了。
flush :刷新缓冲区,流对象可以继续使用。
close:先刷新缓冲区,然后通知系统释放资源。流对象不可以再被使用了。
flush还是比较有趣的,童鞋们不自己运行一下还真不好体会,现在博主就写个程序让你体会体会: 字符流
public class FlushDemo {
public static void main(String[] args) throws Exception {
//源 也就是输入流【读取流】 读取a.txt文件
FileReader fr=new FileReader("a.txt"); //必须要存在a.txt文件,否则报FileNotFoundException异常
//目的地 也就是输出流
FileWriter fw=new FileWriter("b.txt"); //系统会自动创建b.txt,因为它是输出流!
int len;
while((len=fr.read())!=-1){
fw.write(len);
}
注意这里是没有使用close关闭流,开发中不能这样做,但是为了更好的体会flush的作用
}
}

所以,我们在以上的代码中再添加下面三句代码,就完美了,b.txt文件就能复制到源文件的数据了!
fr.close();
fw.flush();
fw.close();
flush()这个函数是清空的意思,用于清空缓冲区的数据流,进行流的操作时,数据先被读到内存中,然后再用数据写到文件中,那么当你数据读完时,我们如果这时调用close()方法关闭读写流,这时就可能造成数据丢失,为什么呢?因为,读入数据完成时不代表写入数据完成,一部分数据可能会留在缓存区中,这个时候flush()方法就格外重要了。
好了,接下来close使用代码如下:
public class FWWrite {
public static void main(String[] args) throws IOException {
// 使用文件名称创建流对象
FileWriter fw = new FileWriter("fw.txt");
// 写出数据,通过flush
fw.write('刷'); // 写出第1个字符
fw.flush();
fw.write('新'); // 继续写出第2个字符,写出成功
fw.flush();
// 写出数据,通过close
fw.write('关'); // 写出第1个字符
fw.close();
fw.write('闭'); // 继续写出第2个字符,【报错】java.io.IOException: Stream closed
fw.close();
}
}
即便是flush方法写出了数据,操作的最后还是要调用close方法,释放系统资源。
FileWriter的续写和换行
续写和换行:操作类似于FileOutputStream操作(上一篇博客讲到过),直接上代码:
public class FWWrite {
public static void main(String[] args) throws IOException {
// 使用文件名称创建流对象,可以续写数据
FileWriter fw = new FileWriter("fw.txt",true);
// 写出字符串
fw.write("哥敢");
// 写出换行
fw.write("\r\n");
// 写出字符串
fw.write("摸屎");
// 关闭资源
fw.close();
}
}
输出结果:
哥敢
摸屎
FileReader和FileWriter类完成文本文件复制
直接上代码:
import java.io.FileReader;
import java.io.FileWriter;
import java.io.IOException;
public class CopyFile {
public static void main(String[] args) throws IOException {
//创建输入流对象
FileReader fr=new FileReader("F:\\新建文件夹\\aa.txt");//文件不存在会抛出java.io.FileNotFoundException
//创建输出流对象
FileWriter fw=new FileWriter("C:\\copyaa.txt");
/*创建输出流做的工作:
* 1、调用系统资源创建了一个文件
* 2、创建输出流对象
* 3、把输出流对象指向文件
* */
//文本文件复制,一次读一个字符
copyMethod1(fr, fw);
//文本文件复制,一次读一个字符数组
copyMethod2(fr, fw);
fr.close();
fw.close();
}
public static void copyMethod1(FileReader fr, FileWriter fw) throws IOException {
int ch;
while((ch=fr.read())!=-1) {//读数据
fw.write(ch);//写数据
}
fw.flush();
}
public static void copyMethod2(FileReader fr, FileWriter fw) throws IOException {
char chs[]=new char[1024];
int len=0;
while((len=fr.read(chs))!=-1) {//读数据
fw.write(chs,0,len);//写数据
}
fw.flush();
}
}
CopyFile

最后再次强调: 字符流,只能操作文本文件,不能操作图片,视频等非文本文件。当我们单纯读或者写文本文件时 使用字符流 其他情况使用字节流
IO异常的处理
我们在学习的过程中可能习惯把异常抛出,而实际开发中并不能这样处理,建议使用try...catch...finally 代码块,处理异常部分,格式代码如下:
public class HandleException1 {
public static void main(String[] args) {
// 声明变量
FileWriter fw = null;
try {
//创建流对象
fw = new FileWriter("fw.txt");
// 写出数据
fw.write("哥敢摸si"); //哥敢摸si
} catch (IOException e) {
e.printStackTrace();
} finally {
try {
if (fw != null) {
fw.close();
}
} catch (IOException e) {
e.printStackTrace();
}
}
}
}
如果对异常不是特别熟练的童鞋可以参考这篇文章【java基础之异常】死了都要try,不淋漓尽致地catch我不痛快!
好了,到这里,字符流Reader和Writer的故事的到这里了!
前面主要写了一些基本的流作为IO流的入门。从这里开始将要见识一些更强大的流。比如能够高效读写的缓冲流,能够转换编码的转换流,能够持久化存储对象的序列化流等等,而这些强大的流都是在基本的流对象基础之上而来的!这些强大的流将伴随着我们今后的开发!
1、缓冲流【掌握】
1.1 简要概述
首先我们来认识认识一下缓冲流,也叫高效流,是对4个FileXxx 流的“增强流”。
缓冲流的基本原理:
1、使用了底层流对象从具体设备上获取数据,并将数据存储到缓冲区的数组内。 2、通过缓冲区的read()方法从缓冲区获取具体的字符数据,这样就提高了效率。 3、如果用read方法读取字符数据,并存储到另一个容器中,直到读取到了换行符时,将另一个容器临时存储的数据转成字符串返回,就形成了readLine()功能。
也就是说在创建流对象时,会创建一个内置的默认大小的缓冲区数组,通过缓冲区读写,减少系统IO次数,从而提高读写的效率。
缓冲书写格式为BufferedXxx,按照数据类型分类:
- 字节缓冲流:
BufferedInputStream,BufferedOutputStream - 字符缓冲流:
BufferedReader,BufferedWriter
1.2 字节缓冲流
构造方法
public BufferedInputStream(InputStream in):创建一个新的缓冲输入流,注意参数类型为InputStream。public BufferedOutputStream(OutputStream out): 创建一个新的缓冲输出流,注意参数类型为OutputStream。
构造举例代码如下:
//构造方式一: 创建字节缓冲输入流【但是开发中一般常用下面的格式申明】
FileInputStream fps = new FileInputStream(b.txt);
BufferedInputStream bis = new BufferedInputStream(fps)
//构造方式一: 创建字节缓冲输入流
BufferedInputStream bis = new BufferedInputStream(new FileInputStream("b.txt"));
///构造方式二: 创建字节缓冲输出流
BufferedOutputStream bos = new BufferedOutputStream(new FileOutputStream("b.txt"));
感受缓冲流的高效
缓冲流读写方法与基本的流是一致的,我们通过复制370多MB的大文件,测试它的效率。
- 基本流,代码如下:
public class BufferedDemo {
public static void main(String[] args) throws FileNotFoundException {
// 记录开始时间
long start = System.currentTimeMillis();
// 创建流对象
try (
FileInputStream fis = new FileInputStream("py.exe");//exe文件够大
FileOutputStream fos = new FileOutputStream("copyPy.exe")
){
// 读写数据
int b;
while ((b = fis.read()) != -1) {
fos.write(b);
}
} catch (IOException e) {
e.printStackTrace();
}
// 记录结束时间
long end = System.currentTimeMillis();
System.out.println("普通流复制时间:"+(end - start)+" 毫秒");
}
}
不好意思十分钟过去了还在玩命复制中...
- 缓冲流,代码如下:
public class BufferedDemo {
public static void main(String[] args) throws FileNotFoundException {
// 记录开始时间
long start = System.currentTimeMillis();
// 创建流对象
try (
BufferedInputStream bis = new BufferedInputStream(new FileInputStream("py.exe"));
BufferedOutputStream bos = new BufferedOutputStream(new FileOutputStream("copyPy.exe"));
){
// 读写数据
int b;
while ((b = bis.read()) != -1) {
bos.write(b);
}
} catch (IOException e) {
e.printStackTrace();
}
// 记录结束时间
long end = System.currentTimeMillis();
System.out.println("缓冲流复制时间:"+(end - start)+" 毫秒");
}
}
缓冲流复制时间:8016 毫秒
有的童鞋就要说了,我要更快的速度!最近看速度与激情7有点上头,能不能再快些?答案是当然可以
想要更快可以使用数组的方式,代码如下:
public class BufferedDemo {
public static void main(String[] args) throws FileNotFoundException {
// 记录开始时间
long start = System.currentTimeMillis();
// 创建流对象
try (
BufferedInputStream bis = new BufferedInputStream(new FileInputStream("py.exe"));
BufferedOutputStream bos = new BufferedOutputStream(new FileOutputStream("copyPy.exe"));
){
// 读写数据
int len;
byte[] bytes = new byte[8*1024];
while ((len = bis.read(bytes)) != -1) {
bos.write(bytes, 0 , len);
}
} catch (IOException e) {
e.printStackTrace();
}
// 记录结束时间
long end = System.currentTimeMillis();
System.out.println("缓冲流使用数组复制时间:"+(end - start)+" 毫秒");
}
}
缓冲流使用数组复制时间:521 毫秒
1.3 字符缓冲流
构造方法
相同的来看看其构造,其格式以及原理和字节缓冲流是一样一样的!
public BufferedReader(Reader in):创建一个新的缓冲输入流,注意参数类型为Reader。public BufferedWriter(Writer out): 创建一个新的缓冲输出流,注意参数类型为Writer。
构造举例,代码如下:
// 创建字符缓冲输入流
BufferedReader br = new BufferedReader(new FileReader("b.txt"));
// 创建字符缓冲输出流
BufferedWriter bw = new BufferedWriter(new FileWriter("b.txt"));
字符缓冲流特有方法
字符缓冲流的基本方法与普通字符流调用方式一致,这里不再阐述,我们来看字符缓冲流具备的特有方法。
- BufferedReader:
public String readLine(): 读一行数据。 读取到最后返回null - BufferedWriter:
public void newLine(): 换行,由系统属性定义符号。
readLine方法演示代码如下:
public class BufferedReaderDemo {
public static void main(String[] args) throws IOException {
// 创建流对象
BufferedReader br = new BufferedReader(new FileReader("a.txt"));
// 定义字符串,保存读取的一行文字
String line = null;
// 循环读取,读取到最后返回null
while ((line = br.readLine())!=null) {
System.out.print(line);
System.out.println("------");
}
// 释放资源
br.close();
}
}
newLine方法演示代码如下:
public class BufferedWriterDemo throws IOException {
public static void main(String[] args) throws IOException {
// 创建流对象
BufferedWriter bw = new BufferedWriter(new FileWriter("b.txt"));
// 写出数据
bw.write("哥");
// 写出换行
bw.newLine();
bw.write("敢");
bw.newLine();
bw.write("摸屎");
bw.newLine();
bw.write("你敢吗?");
bw.newLine();
// 释放资源
bw.close();
}
}
输出效果:
哥
敢
摸屎
你敢吗?
1.4 字符缓冲流练习
字符缓冲流练习啥捏?先放松一下吧各位,先欣赏欣赏我写的下面的诗篇
6.你说你的程序叫简单,我说我的代码叫诗篇 1.一想到你我就哦豁豁豁豁豁豁豁豁豁豁....哦nima个头啊,完全不理人家受得了受不了 8.Just 简单你和我 ,Just 简单程序员 3.约了地点却忘了见面 ,懂得寂寞才明白浩瀚 5.沉默是最大的发言权
2.总是喜欢坐在电脑前, 总是喜欢工作到很晚 7.向左走 又向右走,我们转了好多的弯 4.你从来就不问我,你还是不是那个程序员
欣赏完了咩?没错咋们就练习如何使用缓冲流的技术把上面的诗篇归顺序,都编过号了~就是前面的1到8的编号~
分析:首先用字符输入缓冲流创建个源,里面放没有排过序的文字,之后用字符输出缓冲流创建个目标接收,排序的过程就要自己写方法了哦,可以从每条诗词的共同点“.”符号下手!
代码实现
public class BufferedTest {
public static void main(String[] args) throws IOException {
// 创建map集合,保存文本数据,键为序号,值为文字
HashMap<String, String> lineMap = new HashMap<>();
// 创建流对象 源
BufferedReader br = new BufferedReader(new FileReader("a.txt"));
//目标
BufferedWriter bw = new BufferedWriter(new FileWriter("b.txt"));
// 读取数据
String line = null;
while ((line = br.readLine())!=null) {
// 解析文本
String[] split = line.split("\\.");
// 保存到集合
lineMap.put(split[0],split[1]);
}
// 释放资源
br.close();
// 遍历map集合
for (int i = 1; i <= lineMap.size(); i++) {
String key = String.valueOf(i);
// 获取map中文本
String value = lineMap.get(key);
// 写出拼接文本
bw.write(key+"."+value);
// 写出换行
bw.newLine();
}
// 释放资源
bw.close();
}
}
运行效果
1.一想到你我就哦豁豁豁豁豁豁豁豁豁豁…哦nima个头啊,完全不理人家受得了受不了
2.总是喜欢坐在电脑前, 总是喜欢工作到很晚
3.约了地点却忘了见面 ,懂得寂寞才明白浩瀚
4.你从来就不问我,你还是不是那个程序员
5.沉默是最大的发言权
6.你说你的程序叫简单,我说我的代码叫诗篇
7.向左走 又向右走,我们转了好多的弯
8.Just 简单你和我 ,Just 简单程序员
2、转换流【掌握】
何谓转换流?为何由来?暂时带着问题让我们先来了解了解字符编码和字符集!

2.1 字符编码与解码
众所周知,计算机中储存的信息都是用二进制数表示的,而我们在屏幕上看到的数字、英文、标点符号、汉字等字符是二进制数转换之后的结果。按照某种规则,将字符存储到计算机中,称为编码 。反之,将存储在计算机中的二进制数按照某种规则解析显示出来,称为解码 。比如说,按照A规则存储,同样按照A规则解析,那么就能显示正确的文本符号。反之,按照A规则存储,再按照B规则解析,就会导致乱码现象。
简单一点的说就是:
编码:字符(能看懂的)--字节(看不懂的)
解码:字节(看不懂的)-->字符(能看懂的)
代码解释则是
String(byte[] bytes, String charsetName):通过指定的字符集解码字节数组
byte[] getBytes(String charsetName):使用指定的字符集合把字符串编码为字节数组
编码:把看得懂的变成看不懂的
String -- byte[]
解码:把看不懂的变成看得懂的
byte[] -- String
-
字符编码
Character Encoding: 就是一套自然语言的字符与二进制数之间的对应规则。而编码表则是生活中文字和计算机中二进制的对应规则
字符集
- 字符集
Charset:也叫编码表。是一个系统支持的所有字符的集合,包括各国家文字、标点符号、图形符号、数字等。
计算机要准确的存储和识别各种字符集符号,需要进行字符编码,一套字符集必然至少有一套字符编码。常见字符集有ASCII字符集、GBK字符集、Unicode字符集等。

可见,当指定了编码,它所对应的字符集自然就指定了,所以编码才是我们最终要关心的。
- ASCII字符集 :
- ASCII(American Standard Code for Information Interchange,美国信息交换标准代码)是基于拉丁字母的一套电脑编码系统,用于显示现代英语,主要包括控制字符(回车键、退格、换行键等)和可显示字符(英文大小写字符、阿拉伯数字和西文符号)。
- 基本的ASCII字符集,使用7位(bits)表示一个字符,共128字符。ASCII的扩展字符集使用8位(bits)表示一个字符,共256字符,方便支持欧洲常用字符。
- ISO-8859-1字符集:
- 拉丁码表,别名Latin-1,用于显示欧洲使用的语言,包括荷兰、丹麦、德语、意大利语、西班牙语等。
- ISO-8859-1使用单字节编码,兼容ASCII编码。
- GBxxx字符集:
- GB就是国标的意思,是为了显示中文而设计的一套字符集。
- GB2312:简体中文码表。一个小于127的字符的意义与原来相同。但两个大于127的字符连在一起时,就表示一个汉字,这样大约可以组合了包含7000多个简体汉字,此外数学符号、罗马希腊的字母、日文的假名们都编进去了,连在ASCII里本来就有的数字、标点、字母都统统重新编了两个字节长的编码,这就是常说的"全角"字符,而原来在127号以下的那些就叫"半角"字符了。
- GBK:最常用的中文码表。是在GB2312标准基础上的扩展规范,使用了双字节编码方案,共收录了21003个汉字,完全兼容GB2312标准,同时支持繁体汉字以及日韩汉字等。
- GB18030:最新的中文码表。收录汉字70244个,采用多字节编码,每个字可以由1个、2个或4个字节组成。支持中国国内少数民族的文字,同时支持繁体汉字以及日韩汉字等。
- Unicode字符集 :
- Unicode编码系统为表达任意语言的任意字符而设计,是业界的一种标准,也称为统一码、标准万国码。
- 它最多使用4个字节的数字来表达每个字母、符号,或者文字。有三种编码方案,UTF-8、UTF-16和UTF-32。最为常用的UTF-8编码。
- UTF-8编码,可以用来表示Unicode标准中任何字符,它是电子邮件、网页及其他存储或传送文字的应用中,优先采用的编码。互联网工程工作小组(IETF)要求所有互联网协议都必须支持UTF-8编码。所以,我们开发Web应用,也要使用UTF-8编码。它使用一至四个字节为每个字符编码,编码规则:
- 128个US-ASCII字符,只需一个字节编码。
- 拉丁文等字符,需要二个字节编码。
- 大部分常用字(含中文),使用三个字节编码。
- 其他极少使用的Unicode辅助字符,使用四字节编码。
2.2 编码问题导致乱码
在java开发工具IDEA中,使用FileReader 读取项目中的文本文件。由于IDEA的设置,都是默认的UTF-8编码,所以没有任何问题。但是,当读取Windows系统中创建的文本文件时,由于Windows系统的默认是GBK编码,就会出现乱码。
public class ReaderDemo {
public static void main(String[] args) throws IOException {
FileReader fileReader = new FileReader("C:\\a.txt");
int read;
while ((read = fileReader.read()) != -1) {
System.out.print((char)read);
}
fileReader.close();
}
}
输出结果:���
那么如何读取GBK编码的文件呢? 这个时候就得讲讲转换流了!
从另一角度来讲:字符流=字节流+编码表
2.3 InputStreamReader类-----(字节流到字符流的桥梁)
转换流java.io.InputStreamReader,是Reader的子类,从字面意思可以看出它是从字节流到字符流的桥梁。它读取字节,并使用指定的字符集将其解码为字符。它的字符集可以由名称指定,也可以接受平台的默认字符集。
构造方法
InputStreamReader(InputStream in): 创建一个使用默认字符集的字符流。InputStreamReader(InputStream in, String charsetName): 创建一个指定字符集的字符流。
构造代码如下:
InputStreamReader isr = new InputStreamReader(new FileInputStream("in.txt"));
InputStreamReader isr2 = new InputStreamReader(new FileInputStream("in.txt") , "GBK");
使用转换流解决编码问题
public class ReaderDemo2 {
public static void main(String[] args) throws IOException {
// 定义文件路径,文件为gbk编码
String FileName = "C:\\A.txt";
// 创建流对象,默认UTF8编码
InputStreamReader isr = new InputStreamReader(new FileInputStream(FileName));
// 创建流对象,指定GBK编码
InputStreamReader isr2 = new InputStreamReader(new FileInputStream(FileName) , "GBK");
// 定义变量,保存字符
int read;
// 使用默认编码字符流读取,乱码
while ((read = isr.read()) != -1) {
System.out.print((char)read); // �����ʺ
}
isr.close();
// 使用指定编码字符流读取,正常解析
while ((read = isr2.read()) != -1) {
System.out.print((char)read);// 哥敢摸屎
}
isr2.close();
}
}
2.4 OutputStreamWriter类-----(字符流到字节流的桥梁)
转换流java.io.OutputStreamWriter ,是Writer的子类,字面看容易混淆会误以为是转为字符流,其实不然,OutputStreamWriter为从字符流到字节流的桥梁。使用指定的字符集将字符编码为字节。它的字符集可以由名称指定,也可以接受平台的默认字符集。
构造方法
OutputStreamWriter(OutputStream in): 创建一个使用默认字符集的字符流。OutputStreamWriter(OutputStream in, String charsetName): 创建一个指定字符集的字符流。
构造举例,代码如下:
OutputStreamWriter isr = new OutputStreamWriter(new FileOutputStream("a.txt"));
OutputStreamWriter isr2 = new OutputStreamWriter(new FileOutputStream("b.txt") , "GBK");
指定编码构造代码
public class OutputDemo {
public static void main(String[] args) throws IOException {
// 定义文件路径
String FileName = "C:\\s.txt";
// 创建流对象,默认UTF8编码
OutputStreamWriter osw = new OutputStreamWriter(new FileOutputStream(FileName));
// 写出数据
osw.write("哥敢"); // 保存为6个字节
osw.close();
// 定义文件路径
String FileName2 = "D:\\A.txt";
// 创建流对象,指定GBK编码
OutputStreamWriter osw2 = new OutputStreamWriter(new FileOutputStream(FileName2),"GBK");
// 写出数据
osw2.write("摸屎");// 保存为4个字节
osw2.close();
}
}

BufferedReader 内包装 InputStreamReader
BufferedReader in = new BufferedReader(new InputStreamReader(System.in));
3、序列化流【理解】
(1)可以把对象写入文本文件或者在网络中传输 (2)如何实现序列化呢? 让被序列化的对象所属类实现序列化接口。 该接口是一个标记接口。没有功能需要实现。 (3)注意问题: 把数据写到文件后,在去修改类会产生一个问题。 如何解决该问题呢? 在类文件中,给出一个固定的序列化id值。 而且,这样也可以解决黄色警告线问题 (4)面试题: 什么时候序列化? 如何实现序列化? 什么是反序列化?
3.1 何谓序列化
Java 提供了一种对象序列化的机制。用一个字节序列可以表示一个对象,该字节序列包含该对象的数据、对象的类型和对象中存储的属性等信息。字节序列写出到文件之后,相当于文件中持久保存了一个对象的信息。
反之,该字节序列还可以从文件中读取回来,重构对象,对它进行反序列化。对象的数据、对象的类型和对象中存储的数据信息,都可以用来在内存中创建对象。看图理解序列化:

3.2 ObjectOutputStream类
java.io.ObjectOutputStream 类,将Java对象的原始数据类型写出到文件,实现对象的持久存储。
构造方法
public ObjectOutputStream(OutputStream out): 创建一个指定OutputStream的ObjectOutputStream。
构造代码如下:
FileOutputStream fileOut = new FileOutputStream("aa.txt");
ObjectOutputStream out = new ObjectOutputStream(fileOut);
序列化操作
- 一个对象要想序列化,必须满足两个条件:
该类必须实现java.io.Serializable 接口,Serializable 是一个标记接口,不实现此接口的类将不会使任何状态序列化或反序列化,会抛出NotSerializableException 。
该类的所有属性必须是可序列化的。如果有一个属性不需要可序列化的,则该属性必须注明是瞬态的,使用transient 关键字修饰。
public class Employee implements java.io.Serializable {
public String name;
public String address;
public transient int age; // transient瞬态修饰成员,不会被序列化
public void addressCheck() {
System.out.println("Address check : " + name + " -- " + address);
}
}
2.写出对象方法
public final void writeObject (Object obj) : 将指定的对象写出。
public class SerializeDemo{
public static void main(String [] args) {
Employee e = new Employee();
e.name = "zhangsan";
e.address = "beiqinglu";
e.age = 20;
try {
// 创建序列化流对象
ObjectOutputStream out = new ObjectOutputStream(new FileOutputStream("employee.txt"));
// 写出对象
out.writeObject(e);
// 释放资源
out.close();
fileOut.close();
System.out.println("Serialized data is saved"); // 姓名,地址被序列化,年龄没有被序列化。
} catch(IOException i) {
i.printStackTrace();
}
}
}
输出结果:
Serialized data is saved
3.3 ObjectInputStream类
ObjectInputStream反序列化流,将之前使用ObjectOutputStream序列化的原始数据恢复为对象。
构造方法
public ObjectInputStream(InputStream in): 创建一个指定InputStream的ObjectInputStream。
反序列化操作1
如果能找到一个对象的class文件,我们可以进行反序列化操作,调用ObjectInputStream读取对象的方法:
public final Object readObject (): 读取一个对象。
public class DeserializeDemo {
public static void main(String [] args) {
Employee e = null;
try {
// 创建反序列化流
FileInputStream fileIn = new FileInputStream("employee.txt");
ObjectInputStream in = new ObjectInputStream(fileIn);
// 读取一个对象
e = (Employee) in.readObject();
// 释放资源
in.close();
fileIn.close();
}catch(IOException i) {
// 捕获其他异常
i.printStackTrace();
return;
}catch(ClassNotFoundException c) {
// 捕获类找不到异常
System.out.println("Employee class not found");
c.printStackTrace();
return;
}
// 无异常,直接打印输出
System.out.println("Name: " + e.name); // zhangsan
System.out.println("Address: " + e.address); // beiqinglu
System.out.println("age: " + e.age); // 0
}
}
对于JVM可以反序列化对象,它必须是能够找到class文件的类。如果找不到该类的class文件,则抛出一个 ClassNotFoundException 异常。
反序列化操作2
另外,当JVM反序列化对象时,能找到class文件,但是class文件在序列化对象之后发生了修改,那么反序列化操作也会失败,抛出一个InvalidClassException异常。发生这个异常的原因如下:
1、该类的序列版本号与从流中读取的类描述符的版本号不匹配 2、该类包含未知数据类型 2、该类没有可访问的无参数构造方法
Serializable 接口给需要序列化的类,提供了一个序列版本号。serialVersionUID 该版本号的目的在于验证序列化的对象和对应类是否版本匹配。
public class Employee implements java.io.Serializable {
// 加入序列版本号
private static final long serialVersionUID = 1L;
public String name;
public String address;
// 添加新的属性 ,重新编译, 可以反序列化,该属性赋为默认值.
public int eid;
public void addressCheck() {
System.out.println("Address check : " + name + " -- " + address);
}
}
3.4 序列化集合练习
- 将存有多个自定义对象的集合序列化操作,保存到
list.txt文件中。 - 反序列化
list.txt,并遍历集合,打印对象信息。
案例分析
- 把若干学生对象 ,保存到集合中。
- 把集合序列化。
- 反序列化读取时,只需要读取一次,转换为集合类型。
- 遍历集合,可以打印所有的学生信息
案例代码实现
public class SerTest {
public static void main(String[] args) throws Exception {
// 创建 学生对象
Student student = new Student("老王", "laow");
Student student2 = new Student("老张", "laoz");
Student student3 = new Student("老李", "laol");
ArrayList<Student> arrayList = new ArrayList<>();
arrayList.add(student);
arrayList.add(student2);
arrayList.add(student3);
// 序列化操作
// serializ(arrayList);
// 反序列化
ObjectInputStream ois = new ObjectInputStream(new FileInputStream("list.txt"));
// 读取对象,强转为ArrayList类型
ArrayList<Student> list = (ArrayList<Student>)ois.readObject();
for (int i = 0; i < list.size(); i++ ){
Student s = list.get(i);
System.out.println(s.getName()+"--"+ s.getPwd());
}
}
private static void serializ(ArrayList<Student> arrayList) throws Exception {
// 创建 序列化流
ObjectOutputStream oos = new ObjectOutputStream(new FileOutputStream("list.txt"));
// 写出对象
oos.writeObject(arrayList);
// 释放资源
oos.close();
}
}
4、打印流【掌握】
4.1 何谓打印流
平时我们在控制台打印输出,是调用print方法和println方法完成的,各位用了这么久的输出语句肯定没想过这两个方法都来自于java.io.PrintStream类吧,哈哈。该类能够方便地打印各种数据类型的值,是一种便捷的输出方式。
打印流分类:
字节打印流PrintStream,字符打印流PrintWriter
打印流特点:
A:只操作目的地,不操作数据源 B:可以操作任意类型的数据 C:如果启用了自动刷新,在调用println()方法的时候,能够换行并刷新 D:可以直接操作文件
这个时候有同学就要问了,哪些流可以直接操作文件呢?答案很简单,如果该流的构造方法能够同时接收File和String类型的参数,一般都是可以直接操作文件的!
PrintStream是OutputStream的子类,PrintWriter是Writer的子类,两者处于对等的位置上,所以它们的API是非常相似的。二者区别无非一个是字节打印流,一个是字符打印流。
4.2 字节输出打印流PrintStream复制文本文件
import java.io.BufferedReader;
import java.io.FileReader;
import java.io.IOException;
import java.io.PrintStream;
public class PrintStreamDemo {
public static void main(String[] args) throws IOException {
BufferedReader br=new BufferedReader(new FileReader("copy.txt"));
PrintStream ps=new PrintStream("printcopy.txt");
String line;
while((line=br.readLine())!=null) {
ps.println(line);
}
br.close();
ps.close();
}
}
4.3 字符输出打印流PrintWriter复制文本文件
import java.io.BufferedReader;
import java.io.FileReader;
import java.io.FileWriter;
import java.io.IOException;
import java.io.PrintWriter;
/**
* 使用打印流复制文本文件
*/
public class PrintWriterDemo {
public static void main(String[] args) throws IOException {
BufferedReader br=new BufferedReader(new FileReader("aa.txt"));
PrintWriter pw=new PrintWriter("printcopyaa.txt");
String line;
while((line=br.readLine())!=null) {
pw.println(line);
}
br.close();
pw.close();
}
}
5、Properties属性类
我想各位对这个Properties类多多少少也接触过了,首先Properties类并不在IO包下,那为啥要和IO流一起讲呢?原因很简单因为properties类经常和io流的联合一起使用。
(1)是一个集合类,Hashtable的子类 (2)特有功能 A:public Object setProperty(String key,String value) B:public String getProperty(String key) C:public Set stringPropertyNames() (3)和IO流结合的方法 把键值对形式的文本文件内容加载到集合中 public void load(Reader reader) public void load(InputStream inStream) 把集合中的数据存储到文本文件中 public void store(Writer writer,String comments) public void store(OutputStream out,String comments)
5.1 Properties概述
java.util.Properties 继承于Hashtable ,来表示一个持久的属性集。它使用键值结构存储数据,每个键及其对应值都是一个字符串。该类也被许多Java类使用,比如获取系统属性时,System.getProperties 方法就是返回一个Properties对象。
5.2 Properties类
构造方法
public Properties() :创建一个空的属性列表。
基本的存储方法
public Object setProperty(String key, String value): 保存一对属性。public String getProperty(String key):使用此属性列表中指定的键搜索属性值。public Set<String> stringPropertyNames():所有键的名称的集合。
public class ProDemo {
public static void main(String[] args) throws FileNotFoundException {
// 创建属性集对象
Properties properties = new Properties();
// 添加键值对元素
properties.setProperty("filename", "a.txt");
properties.setProperty("length", "209385038");
properties.setProperty("location", "D:\\a.txt");
// 打印属性集对象
System.out.println(properties);
// 通过键,获取属性值
System.out.println(properties.getProperty("filename"));
System.out.println(properties.getProperty("length"));
System.out.println(properties.getProperty("location"));
// 遍历属性集,获取所有键的集合
Set<String> strings = properties.stringPropertyNames();
// 打印键值对
for (String key : strings ) {
System.out.println(key+" -- "+properties.getProperty(key));
}
}
}
输出结果:
{filename=a.txt, length=209385038, location=D:\a.txt}
a.txt
209385038
D:\a.txt
filename -- a.txt
length -- 209385038
location -- D:\a.txt
与流相关的方法
public void load(InputStream inStream): 从字节输入流中读取键值对。
参数中使用了字节输入流,通过流对象,可以关联到某文件上,这样就能够加载文本中的数据了。现在文本数据格式如下:
filename=Properties.txt
length=123
location=C:\Properties.txt
加载代码演示:
public class ProDemo {
public static void main(String[] args) throws FileNotFoundException {
// 创建属性集对象
Properties pro = new Properties();
// 加载文本中信息到属性集
pro.load(new FileInputStream("Properties.txt"));
// 遍历集合并打印
Set<String> strings = pro.stringPropertyNames();
for (String key : strings ) {
System.out.println(key+" -- "+pro.getProperty(key));
}
}
}
输出结果:
filename -- Properties.txt
length -- 123
location -- C:\Properties.txt
文本中的数据,必须是键值对形式,可以使用空格、等号、冒号等符号分隔。
怎么说呢,io流的基础回顾就先告一段落了,浅尝辄止。循序渐进,实践中慢慢总结!更何况我还很low,依旧任重而道远。
现在jdk已经出到13了,io流也有了许多的变化。有时间会从头整理一下,一定会有机会的!
最后,欢迎各位关注我的公众号,一起探讨技术,向往技术,追求技术...
