Java集合之HashMap

147 阅读9分钟

一、概述

问题导读:

  • HashMap的特点、工作原理
  • HashMap中get()和put()的原理,以及面试常问道的equals()和hashCode()的都有什么作用?
  • hash的实现原理,为什么这样实现
  • HashMap的大小超过了负载因子定义的容量,如何处理。


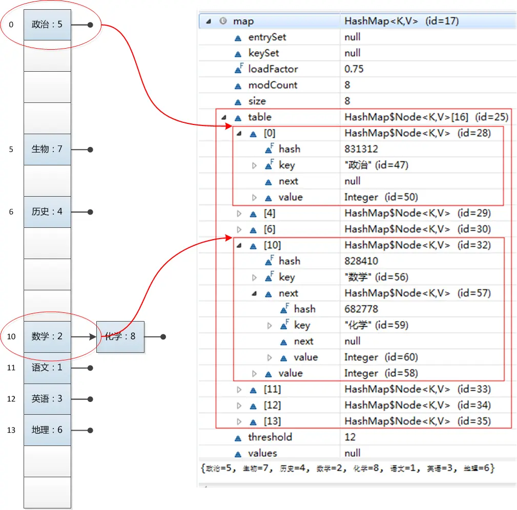
举个例子:

HashMap<String, Integer> map = new HashMap<String, Integer>();
map.put("语文", 1);
map.put("数学", 2);
map.put("英语", 3);
map.put("历史", 4);
map.put("政治", 5);
map.put("地理", 6);
map.put("生物", 7);
map.put("化学", 8);
for(Entry<String, Integer> entry : map.entrySet()) {
    System.out.println(entry.getKey() + ": " + entry.getValue());
}

具体内部结构(图片来源于:github.com/LRH1993/and…):



重要信息:

  • 基于Map接口实现
  • 允许key为null,也允许value为null,但是key只能存在一个;
  • 非同步,即线程不安全
  • 不保证有序(比如插入的顺序),也不保证序不随时间变化。


二、两个重要的参数

在HashMap中有两个很重要的参数,容量(Capacity,默认容量:16)和负载因子(Loadfactor,默认负载因子:0.75)

Capacity,即当前HashMap的目前的最大容量,而当目前已用的容量达到阈值(threshold = Capacity * Loadfactor)时,就要进行扩容,即执行resize操作,进行扩容是将容量乘以2。


三、put()方法的实现

put()方法大致的思路为:

  1. 对key的hashCode()做hash,再计算Index;
  2. 如果没碰撞直接放到bucket里;
  3. 若碰撞,则以链表的形式存储在buckets中
  4. 如果碰撞导致链表过长(大于等于TREEIFY_THRESHOLD),就把链表转换成红黑树;
  5. 若节点存在,就替换oldvalue(保证key的唯一性)
  6. 若bucke等于threshold,再进行插入时需先进行resize,再插入。


具体源码如下(来源于官网):

     /**
     * Associates the specified value with the specified key in this map.
     * If the map previously contained a mapping for the key, the old
     * value is replaced.
     *
     * @param key key with which the specified value is to be associated
     * @param value value to be associated with the specified key
     * @return the previous value associated with <tt>key</tt>, or
     *         <tt>null</tt> if there was no mapping for <tt>key</tt>.
     *         (A <tt>null</tt> return can also indicate that the map
     *         previously associated <tt>null</tt> with <tt>key</tt>.)
     */
    public V put(K key, V value) {
        //hash(key)计算key对应的hashreturn putVal(hash(key), key, value, false, true);
    }

    /**
     * Implements Map.put and related methods
     *
     * @param hash hash for key
     * @param key the key
     * @param value the value to put
     * @param onlyIfAbsent if true, don't change existing value
     * @param evict if false, the table is in creation mode.
     * @return previous value, or null if none
     */
    final V putVal(int hash, K key, V value, boolean onlyIfAbsent,
                   boolean evict) {
        Node<K,V>[] tab; Node<K,V> p; int n, i;

        //判断table是否为空,为空使用resize()
        if ((tab = table) == null || (n = tab.length) == 0)
            n = (tab = resize()).length;

        //直接插入到链表为空的结点出,否则则遍历链表进行插入
        if ((p = tab[i = (n - 1) & hash]) == null)
            tab[i] = newNode(hash, key, value, null);

        //计算index,并对null做处理
        else {
            Node<K,V> e; K k;
            //key在table中链表的头结点处,则获得当前Node,否则进行从对应的链表中进行通过equal()方法进行查找
            if (p.hash == hash &&
                ((k = p.key) == key || (key != null && key.equals(k))))
                e = p;

            //该链为树
            else if (p instanceof TreeNode)
                e = ((TreeNode<K,V>)p).putTreeVal(this, tab, hash, key, value);

            //该链为链表
            else {
                for (int binCount = 0; ; ++binCount) {
                    if ((e = p.next) == null) {
                        p.next = newNode(hash, key, value, null);
                        if (binCount >= TREEIFY_THRESHOLD - 1) // -1 for 1st
                            treeifyBin(tab, hash);
                        break;
                    }
                    if (e.hash == hash &&
                        ((k = e.key) == key || (key != null && key.equals(k))))
                        break;
                    p = e;
                }
            }

            //判断当前key存在,存在则返回oldvalue
            if (e != null) { // existing mapping for key
                V oldValue = e.value;
                if (!onlyIfAbsent || oldValue == null)
                    e.value = value;
                afterNodeAccess(e);
                return oldValue;
            }
        }
        ++modCount;

        //否则判断,进行判断是否扩容,并插入
        if (++size > threshold)
            resize();
        afterNodeInsertion(evict);
        return null;
    }


四、get()的实现

在理解put()方法后,get()方法就相对简单了。大致思路如下:

  1. bucket里的第一个节点,直接命中;
  2. 如果有冲突,则在树中通过key.equals(k)查找对应的entry

             若为树,则在树中通过key.equals(k)查找,O(logn);

             若为链表,则在链表中通过key.equals(k),O(n);

底层源码为:

    /**
     * Returns the value to which the specified key is mapped,
     * or {@code null} if this map contains no mapping for the key.
     *
     * <p>More formally, if this map contains a mapping from a key
     * {@code k} to a value {@code v} such that {@code (key==null ? k==null :
     * key.equals(k))}, then this method returns {@code v}; otherwise
     * it returns {@code null}.  (There can be at most one such mapping.)
     *
     * <p>A return value of {@code null} does not <i>necessarily</i>
     * indicate that the map contains no mapping for the key; it's also
     * possible that the map explicitly maps the key to {@code null}.
     * The {@link #containsKey containsKey} operation may be used to
     * distinguish these two cases.
     *
     * @see #put(Object, Object)
     */
    public V get(Object key) {
        Node<K,V> e;
        return (e = getNode(hash(key), key)) == null ? null : e.value;
    }

    /**
     * Implements Map.get and related methods
     *
     * @param hash hash for key
     * @param key the key
     * @return the node, or null if none
     */
    final Node<K,V> getNode(int hash, Object key) {
        Node<K,V>[] tab; Node<K,V> first, e; int n; K k;
        if ((tab = table) != null && (n = tab.length) > 0 &&
            (first = tab[(n - 1) & hash]) != null) {

            //直接命中
            if (first.hash == hash && // always check first node
                ((k = first.key) == key || (key != null && key.equals(k))))
                return first;

            //未命中,则从对应的hash值下的链表或树中进行查找
            if ((e = first.next) != null) {
                //从树中进行查找
                if (first instanceof TreeNode)
                    return ((TreeNode<K,V>)first).getTreeNode(hash, key);

                //从链表中查找
                do {
                    if (e.hash == hash && //这儿的判断条件和直接命中的方法相同
                        ((k = e.key) == key || (key != null && key.equals(k))))
                        return e;
                } while ((e = e.next) != null);
            }
        }
        return null;
    }


五、hash方法的实现

在get()和put()的过程中,计算下标时,先对hashcode进行hash操作,然后再通过hash值进一步计算下标,如下图所示:


在对hashCode()计算hash时具体实现是这样的:

    /**
     * Computes key.hashCode() and spreads (XORs) higher bits of hash
     * to lower.  Because the table uses power-of-two masking, sets of
     * hashes that vary only in bits above the current mask will
     * always collide. (Among known examples are sets of Float keys
     * holding consecutive whole numbers in small tables.)  So we
     * apply a transform that spreads the impact of higher bits
     * downward. There is a tradeoff between speed, utility, and
     * quality of bit-spreading. Because many common sets of hashes
     * are already reasonably distributed (so don't benefit from
     * spreading), and because we use trees to handle large sets of
     * collisions in bins, we just XOR some shifted bits in the
     * cheapest possible way to reduce systematic lossage, as well as
     * to incorporate impact of the highest bits that would otherwise
     * never be used in index calculations because of table bounds.
     */
    static final int hash(Object key) {
        int h;
        return (key == null) ? 0 : (h = key.hashCode()) ^ (h >>> 16);
    }

从该方法中可以看出:高16bit不变,低16bit和高16bit做异或运算。


在设计hash方法时,因为目前的table长度为2的幂次方,而计算下标的时候,是这样实现的(使用 &位操作,而非%求余)(注意Hashtable集合使用的是%求余

(n - 1) & hash


这样做的原因是

  1. 使用(n - 1) & hash能降低hash冲突碰撞的概率,但为啥直接取模算法不是能保证吗!这是因为取模运行的效率低于hash运算;
  2. 因为hashcode视用来在散列存储结构中确定的存储地址,再根据key的hashcode值得到数组的下标查找,即用空间换时间。
  3. 高位和低位进行异或运算,能充分让大多数的hashcode的分布均匀。


获取HashMap的元素时,基本分两步:

  1. 首先根据hashcode()做hash运行,确定在table中的位置index;
  2. 如果table的节点的key不是待查找的元素,则通过keys.equals()在链表中查找。


在Java 8之前的实现中是用链表解决冲突,当产生碰撞的情况下,进行get()时,两步的时间复杂度为O(1) + O(n)(n为链表长度)。随着冲突的增加,O(n)的速度显然影响速度。

因而在Java中,利用红黑树替换链表,此时复杂度为O(1) + O(logn)。


六、resize()方法的实现

在put()方法中,如果发现当前的最大容量超过threshold时,则需要进行扩容,此时就使用resize()方法。


在扩容的过程中,hash值需要重新计算,具体如下:



因而元素在重新计算hash后,因为n变为2倍,那么n-1的mask范围在高位多1bit(红色),因而原来计算得到相同的hash值可能会不同,具体如下:


因此,在进行扩容的过程中,无需重新计算hash,只需要查看hash值新增的bit是1还是0,进行相应的链接,为0,保持不变;为1,则将该结点链接到心得结点处。

如下是16扩充为32的resize示意图:



该做法巧妙,且省去了重新计算hash()的过程,并且还能保住hash()的均匀分布。


具体源码如下:

    /**
     * Initializes or doubles table size.  If null, allocates in
     * accord with initial capacity target held in field threshold.
     * Otherwise, because we are using power-of-two expansion, the
     * elements from each bin must either stay at same index, or move
     * with a power of two offset in the new table.
     *
     * @return the table
     */
    final Node<K,V>[] resize() {
        Node<K,V>[] oldTab = table;
        int oldCap = (oldTab == null) ? 0 : oldTab.length;
        int oldThr = threshold;
        int newCap, newThr = 0;
        if (oldCap > 0) {
            //容量为最大容量时,此时则直接将阈值设置为最大值,不重新计算hash值。
            if (oldCap >= MAXIMUM_CAPACITY) {
                threshold = Integer.MAX_VALUE;
                return oldTab;
            }

            //进行正常的扩容,容量变成原来的两倍,阈值也变成原来两倍。
            else if ((newCap = oldCap << 1) < MAXIMUM_CAPACITY &&
                     oldCap >= DEFAULT_INITIAL_CAPACITY)
                newThr = oldThr << 1; // double threshold
        }
        else if (oldThr > 0) // initial capacity was placed in threshold
            newCap = oldThr;
        else {               // zero initial threshold signifies using defaults
            newCap = DEFAULT_INITIAL_CAPACITY;
            newThr = (int)(DEFAULT_LOAD_FACTOR * DEFAULT_INITIAL_CAPACITY);
        }
        if (newThr == 0) {
            float ft = (float)newCap * loadFactor;
            newThr = (newCap < MAXIMUM_CAPACITY && ft < (float)MAXIMUM_CAPACITY ?
                      (int)ft : Integer.MAX_VALUE);
        }
        threshold = newThr;

        //创建新的扩容Node数组
        @SuppressWarnings({"rawtypes","unchecked"})
            Node<K,V>[] newTab = (Node<K,V>[])new Node[newCap];
        table = newTab;
        if (oldTab != null) {
            //将原来数组中的元素移动新的数组中
            for (int j = 0; j < oldCap; ++j) {
                Node<K,V> e;
                if ((e = oldTab[j]) != null) {
                    oldTab[j] = null;
                    if (e.next == null)
                        newTab[e.hash & (newCap - 1)] = e;
                    else if (e instanceof TreeNode)
                        ((TreeNode<K,V>)e).split(this, newTab, j, oldCap);
                    else { // preserve order
                        Node<K,V> loHead = null, loTail = null;
                        Node<K,V> hiHead = null, hiTail = null;
                        Node<K,V> next;
                        do {
                            next = e.next;

                            //计算新的hash值保存不变,即最高位为0,保证在原索引处
                            if ((e.hash & oldCap) == 0) {
                                if (loTail == null)
                                    loHead = e;
                                else
                                    loTail.next = e;
                                loTail = e;
                            }

                            //放在新建的索引处
                            else {
                                if (hiTail == null)
                                    hiHead = e;
                                else
                                    hiTail.next = e;
                                hiTail = e;
                            }
                        } while ((e = next) != null);

                        //原索引放在数组里
                        if (loTail != null) {
                            loTail.next = null;
                            newTab[j] = loHead;
                        }

                        //原索引+oldcap放在数组中
                        if (hiTail != null) {
                            hiTail.next = null;
                            newTab[j + oldCap] = hiHead;
                        }
                    }
                }
            }
        }
        return newTab;
    }


七、总结

  • HashMap的特点

基于Map接口的实现,存储键值时,它可以接受null的key-value,非同步即线程不安全,HashMap存储着Entry(hash, key, value, next)对象


  • HashMap工作原理

对于put()和get()方法,通过hash()方法得到计算index,并存储或读取对应的数值。

若存储时超过阈值threshold时,则需要扩容,则使用resize()进行扩容。

若发生碰撞冲突时,则使用链表或红黑树进行存储,链表变为红黑树的默认是8.


  • get()和put()的原理,及equals()和hashcode()的作用

通过对key的hashcode()进行hash,并计算下标(n-1)&hash,得到在table中的位置index,若发生碰撞,则利用key.equals()方法进行比较在链表或树中查找对应的节点。


  • hash的实现原理

在java 1.8版本中,通过hashcode()的高16位异或低16位实现,( h = k.hashcode()) ^ (h >>> 16),主要从效率、重复计算的速度等考虑,并能保证hash值高位和低位均匀分布。


注:本文中所有图片来源于:github.com/LRH1993/and…

若作者认为侵权,请通知我,立马删!!!