fiddler维基百科介绍:
Fiddler是一个用于HTTP调试的代理服务器应用程序,最初由微软Internet Explorer开发团队的前程序经理Eric Lawrence编写。 Fiddler能捕获HTTP流量,并将其记录下来供用户查看。它通过使用自签名证书实现中间人攻击来进行日志记录。
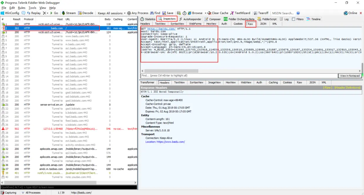
fiddler的工作原理,其实就是代理。fiddler将自己作为代理服务器,默认监听8888端口,只要将移动端或者PC端的http或https流量转发到8888端口,fiddler就可以抓取到相关的web流量信息。手机和电脑需连接到同一个wifi下。
一. 手机抓包(小程序,app)
上面我们知道了fiddler工作原理,就是将流量转发到8888端口。OK,为了让fiddler能抓到手机的包,我们就按如下步骤,来转发流量吧。 首先,安装并启动fiddler,点击菜单栏上的 Tools => Options,会弹出配置窗口。


按win键+R键输入cmd回车,打开cmd命令窗口,输入ipconfig查看自己的ip地址,我这里是192.168.1.103





二. 抓包手机https(小程序、app)
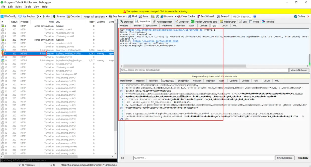
时间有点晚了,要出发去上班,晚上回来再续吧。 回来啦,继续写文章。 上面做好fiddler的配置后,只能抓http请求,无法抓到https的请求,为了抓取https请求,我们需要继续配置fiddler,如图,点击菜单栏Tools => Options,点击https标签页,如图勾选这三个地方。注意接下来的流程都是在第一步抓http请求配置好后继续操作的。



三. 抓包PC浏览器http和https请求
PC浏览器以Chrome为例,原理跟上面一样,也是将流量导到fiddler的代理端口8888即可。代理切换可以在Chrome的“设置 => 高级 => 打开代理设置”中设置。但这里我强烈推荐使用chrome的代理插件Proxy SwitchyOmega进行设置,不要切到fiddler代理时一键切换,不用老是改chrome的设置。但安装这个插件请翻墙。 Proxy SwitchyOmega安装完成后,如图,点击选项。




