认真读完本文就能掌握编写一个 Flutter 系统音量插件的技能,支持调节系统音量以及监听系统音量变化。 如有不当之处敬请指正。
这篇文章是fijkplayer插件作者 befovylv,原创文章,经作者允许转载。

0、背景
我最近在做一个 Flutter 视频播放器插件 fijkplayer,感兴趣可以看我的 github。在 0.1.0 版本之后考虑增加调节系统音量功能。google 一番,找到了相关的 Flutter 插件(Flutter 的生态真的是建立挺快的)。但仔细了解插件的功能之后,感觉有些不满足我的需求,同时由于我的 fijkplayer 本身就是一个插件,想尽量避免依赖额外的插件,所以我干嘛不自己动手造一个?这可比播放器插件简单多了。
本文写作时播放器插件 fijkplayer 上已经完成了音量调节和监控的功能,为了文档内容清晰,把相关的代码又单独抽出来作为一个小项目 flutter_volume 。
1、环境介绍
搭建 Flutter 环境这里不专门讲了。直接从 Flutter 插件的开发环境入手。
本文使用的 Flutter 版本和环境是 [✓] Flutter is fully installed. (Channel stable, v1.9.1+hotfix.2, on Mac OS X 10.14.6 18G95, locale zh-Hans-CN)
创建插件
新建一个叫做 flutter_volume 的 Flutter 插件:flutter create --org com.befovy -t plugin -i objc flutter_volume 。flutter create 命令使用参数 -t 选择模版,可选值为 app package plugin,分别用于创建 Flutter 应用程序,Flutter 包(纯 dart 代码实现的功能), Flutter 插件(和主机系统交互)。
我在开始写 fijkplayer 的时候,默认插件语言还是 java 和 objc,现在1.9 版本,都已经默认使用 kotlin 和 swift 了。Swift 我还不太熟悉,kotlin 了解一些,并且 Android studio 的 java 转换 kotlin 很强大,我这里新的小项目 flutter_volume 就也使用 kotlin 和 objc 了。如果要修改创建 Flutter 插件使用的编程语言,可以使用参数 -i 和 -a 。
例如 flutter create -t plugin -a java -i swift flutter_volume
插件目录结构
先在 Android Studio 中安装 Flutter 插件和 Dart 插件。

然后使用 Android Studio 打开刚才创建的 plugin 项目目录 flutter_volume。注意是使用 Android Studio 中的 “Open an existing Android Studio project" 菜单。
使用 Android Studio 打开 Flutter 项目后,其结构如下。
Flutter plugin 的功能实现基本上就是 dart 代码和 android 本地 kotlin/java 以及 iOS 本地 swift/objc 代码互相调用。
实现这些功能的代码就在下图中 libs 目录中的 dart 源文件,android/src 目录中的 java/kotlin 源文件,以及 ios/Classes 目录中的 objc/swift 源文件。
在这个 Android Studio 工程中随便打开一个 android 目录内的文件,都会编辑器右上角出现 “Open for Editing in Android Studio” 的可点击链接,打开 ios 文件夹的任意文件,都会出现类似 “Open for Editing in XCode” 的可点击链接。

在我使用的这个版本 flutter 中,新项目直接使用 Xcode 打开会存在一些问题。解决办法是先在 example/ios 文件夹,运行 pod install 。之后再点击 “Open for Editing in XCode” 打开 Xcode 项目,或者使用 Xcode 打开 example/ios/Runner.xcworkspace 工程。
划重点
先在命令后 example/ios 文件夹,运行 pod install,然后再打开 Xcode 项目。
打开 xcode 后看到,插件的 objc/swift 代码被 pod 使用文件链接套了很长的路径,写iOS插件主要就是在这个文件夹的代码中实现功能。(截图还是 swift 的插件项目,后来为了进度改成了 objc,毕竟对 swift 不太熟悉)

点击 Open for Editing in Android Studio 打开新的 Android Studio 项目,等 gradle 自动同步完成。
这是一个完整的 Android App 工程,flutter_volume 插件作为一个 Android 工程的 modue 存在。插件的功能实现也主要是修改这个 module 中的代码。

上面的 Xcode 工程以及这个 Android Studio 工程,都是可以运行的 App 工程,这个 Flutter 工具已经帮我们打理好了,创建 Flutter plugin 的时候就默认带有 example。
上面大图 1 中 example 文件夹中的目录结构就和一个普通的 Flutter App 目录结构一样,只是这里 Flutter App 使用相对路径依赖的外层文件夹的 flutter_volume 插件。
大图 2 和 大图 3 打开的其实就是 example 文件中 android 和 iOS 项目。
这种 Flutter 工具自动生成的插件目录结构确实对程序员非常友好,写了插件立马就能在 demo 中看到效果。
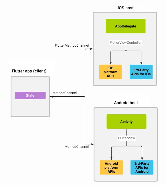
2、Flutter Native 通信方式
Flutter 应用可以在 iOS 和 Android 平台运行,肯定要和原生系统进行各种各样的交互。交互的部分主要是在 flutter engine 中,以及大量的 flutter 插件中。
MethodChannel
Flutter 框架提供了这样的交互方式。消息通过 Method Channel 在客户端(UI)和主机(platform)之间传递。
官方文档这里使用的是 platform channels,翻译的时候我使用了更具体直接的表述 Method Channel
见下图(图片来源 flutter.dev/docs/develo…)

翻译一段官方的释义
在客户端,MethodChannel 可以发送与方法调用相对应的消息。 在平台方面,Android 上的 MethodChannel和 iOS 上的 FlutterMethodChannel 允许接收方法调用并发送回结果。 这些类使您可以使用很少的“样板代码”来开发平台插件。 注意:如果需要,方法调用也可以反向发送,平台充当Dart中实现的方法的客户端。
上图形象表达了 Flutter 发送消息到 native 端的过程。
同时,我们需要注意,这个过程可以反过来从 native 端主动发送消息到 Flutter 端。即在 native 端创建 MethodChannel 并进行方法调用,Flutter 端进行方法处理并且发送会方法调用结果。实际中更常用的是对于这个模式的更高一层封装 EventChannel。Native 端进行 event 发送,Flutter 端进行 event 响应。
MethodChannel 和 EventChannel 都会在后面实战环节使用到,一看即会。
在 Flutter 客户端和 native 平台方面传递数据都是需要经过编码再解码。
编码的方式默认的是用StandardMethodCodec,此外还有 JSONMethodCodec 。StandardMethodCodec
编解码效率更高。
编码数据类型
MethodCodec 支持的数据类型以及在 dart 、iOS 和 Android 中的对应关系如下表。
| Dart | Android | iOS |
|---|---|---|
| null | null | nil (NSNull when nested) |
| bool | java.lang.Boolean | NSNumber numberWithBool: |
| int | java.lang.Integer | NSNumber numberWithInt: |
| int, if 32 bits not enough | java.lang.Long | NSNumber numberWithLong: |
| double | java.lang.Double | NSNumber numberWithDouble: |
| String | java.lang.String | NSString |
| Uint8List | byte[] | FlutterStandardTypedData typedDataWithBytes: |
| Int32List | int[] | FlutterStandardTypedData typedDataWithInt32: |
| Int64List | long[] | FlutterStandardTypedData typedDataWithInt64: |
| Float64List | double[] | FlutterStandardTypedData typedDataWithFloat64: |
| List | java.util.ArrayList | NSArray |
| Map | java.util.HashMap | NSDictionary |
# 3、Volume 接口 前面提到是要在一个视频播放器插件中调整系统的音量。经过梳理,先整理出初步需要的接口。主要有增大音量、减小音量、静音、获取音量、设置音量。同时还有激活音量变化监听、设置音量变化监听、关闭音量变化监听。为了使用方便,还增加了一个 VolumeWatcher 的 Widget,在其中成对使用了新增音量变化监听,取消音量变化监听接口。
部分代码如下,完整代码请 点击链接查看 。
class VolumeVal {
final double vol;
final int type;
}
typedef VolumeCallback = void Function(VolumeVal value);
class FlutterVolume {
static const double _step = 1.0 / 16.0;
static const MethodChannel _channel =
const MethodChannel('com.befovy.flutter_volume');
static _VolumeValueNotifier _notifier =
_VolumeValueNotifier(VolumeVal(vol: 0, type: 0));
static StreamSubscription _eventSubs;
void enableWatcher() {
if (_eventSubs == null) {
_eventSubs = EventChannel('com.befovy.flutter_volume/event')
.receiveBroadcastStream()
.listen(_eventListener, onError: _errorListener);
_channel.invokeMethod("enable_watch");
}
}
void disableWatcher() {
_channel.invokeMethod("disable_watch");
_eventSubs?.cancel();
_eventSubs = null;
}
static void _eventListener(dynamic event) {
final Map<dynamic, dynamic> map = event;
switch (map['event']) {
case 'vol':
double vol = map['v'];
int type = map['t'];
_notifier.value = VolumeVal(vol: vol, type: type);
break;
default:
break;
}
}
static Future<double> up({double step = _step, int type = STREAM_MUSIC}) {
return _channel.invokeMethod("up", <String, dynamic>{
'step': step,
'type': type,
});
}
static void addVolListener(VoidCallback listener) {
_notifier.addListener(listener);
}
}
class VolumeWatcher extends StatefulWidget {
final VolumeCallback watcher;
final Widget child;
VolumeWatcher({
@required this.watcher,
@required this.child,
});
@override
_VolumeWatcherState createState() => _VolumeWatcherState();
}
这里既使用了 MethodChannel, 也使用了 EventChannel。Flutter 使用 MethodChannel 发送方法调用请求到 native 侧,并获取方法的调用结果。为了避免 UI 卡顿,方法调用都使用异步模式。EventChannel 则是在 Flutter 端处理 native 发送的事件通知。
在 Flutter 中,所有 Channel 的 name 必须是不重复的,否则消息发送会出错。
MethodChannel的使用很简单,使用 name 参数构造一个MethodChannel,并使用invokeMethod进行消息和参数的发送,并返回异步的结果。EventChannel使用稍微复杂一些,但都是一些样板代码。构造EventChannel并监听事件广播,注册事件处理函数和错误处理函数。使用完成后再取消广播订阅。
接口设计中,我加上了不同音频类型的可选参数 type ,但在初期的实现中,只会实现媒体声音类型的相关功能。
这个可选参数保证后期的功能实现,接口不发生变化。
完整的代码变更可以看github 上这个提交。
github.com/befovy/flut…
4、iOS 功能实现
FlutterPluginRegistrar
FlutterPluginRegistrar 是 flutter 插件在 iOS 环境中的上下文,提供插件上下文信息,以及 App 回调事件信息。
FlutterPluginRegistrar 的实例对象需要保存在 Plugin class 的成员变量中,方便后续使用。
将 FlutterVolumePlugin 的无参 init 函数调整为 initWithRegistrar 。
@implementation FlutterVolumePlugin
+ (void)registerWithRegistrar:(NSObject<FlutterPluginRegistrar> *)registrar {
FlutterMethodChannel *channel =
[FlutterMethodChannel methodChannelWithName:@"com.befovy.flutter_volume"
binaryMessenger:[registrar messenger]];
FlutterVolumePlugin *instance =
[[FlutterVolumePlugin alloc] initWithRegistrar:registrar];
[registrar addMethodCallDelegate:instance channel:channel];
}
- (instancetype)initWithRegistrar:
(NSObject<FlutterPluginRegistrar> *)registrar {
self = [super init];
if (self) {
_registrar = registrar;
}
return self;
}
@end
iOS 监听音量变化
ios 系统通知中心有关于音量变化的广播,监听音量变化只需要在通知中心注册通知即可。
根据接口设计,监听系统音量变化,有两个接口调用控制功能开启或者关闭。
音量监听的主要代码实现如下:
@implementation FlutterVolumePlugin
- (void)enableWatch {
if (_eventListening == NO) {
_eventListening = YES;
[[NSNotificationCenter defaultCenter]
addObserver:self
selector:@selector(volumeChange:)
name:@"AVSystemController_SystemVolumeDidChangeNotification"
object:nil];
_eventChannel = [FlutterEventChannel
eventChannelWithName:@"com.befovy.flutter_volume/event"
binaryMessenger:[_registrar messenger]];
[_eventChannel setStreamHandler:self];
}
}
- (void)disableWatch {
if (_eventListening == YES) {
_eventListening = NO;
[[NSNotificationCenter defaultCenter]
removeObserver:self
name:@"AVSystemController_SystemVolumeDidChangeNotification"
object:nil];
[_eventChannel setStreamHandler:nil];
_eventChannel = nil;
}
}
- (void)volumeChange:(NSNotification *)notification {
NSString *style = [notification.userInfo
objectForKey:@"AVSystemController_AudioCategoryNotificationParameter"];
CGFloat value = [[notification.userInfo
objectForKey:@"AVSystemController_AudioVolumeNotificationParameter"]
doubleValue];
if ([style isEqualToString:@"Audio/Video"]) {
[self sendVolumeChange:value];
}
}
- (void)sendVolumeChange:(float)value {
if (_eventListening) {
NSLog(@"valume val %f\n", value);
[_eventSink success:@{@"event" : @"volume", @"vol" : @(value)}];
}
}
@end
enableWatch 中在通知中心注册关于音量变化的处理函数。然后构造 FlutterEventChannel 并且设置 handler。
disableWatch 中移除在通知中心注册的回调,然后删除 EventChannel 的 handler,并删除 eventChannel 对象。
需要注意的是,dart中 EventChannel('xxx').receiveBroadcastStream() 的调用一定要在 native 端执行完成 FlutterEventChannel setStreamHandler 方法之后,否则会出现 onListen 方法找不到的错误。
系统音量修改
iOS 中没有公开的修改系统音量接口,但是还有其他途径实现音量修改。目前使用最广泛的就是在 UI 中插入一个不可见的 MPVolumeView,然后模拟 UI 操作调整其中的 MPVolumeSlider。
@implementation FlutterVolumePlugin
- (void)initVolumeView {
if (_volumeView == nil) {
_volumeView =
[[MPVolumeView alloc] initWithFrame:CGRectMake(-100, -100, 10, 10)];
_volumeView.hidden = YES;
}
if (_volumeViewSlider == nil) {
for (UIView *view in [_volumeView subviews]) {
if ([view.class.description isEqualToString:@"MPVolumeSlider"]) {
_volumeViewSlider = (UISlider *)view;
break;
}
}
}
if (!_volumeInWindow) {
UIWindow *window = UIApplication.sharedApplication.keyWindow;
if (window != nil) {
[window addSubview:_volumeView];
_volumeInWindow = YES;
}
}
}
- (float)getVolume {
[self initVolumeView];
if (_volumeViewSlider == nil) {
AVAudioSession *audioSession = [AVAudioSession sharedInstance];
CGFloat currentVol = audioSession.outputVolume;
return currentVol;
} else {
return _volumeViewSlider.value;
}
}
- (float)setVolume:(float)vol {
[self initVolumeView];
if (vol > 1.0) {
vol = 1.0;
} else if (vol < 0) {
vol = 0.0;
}
[_volumeViewSlider setValue:vol animated:FALSE];
vol = _volumeViewSlider.value;
return vol;
}
@end
完整 iOS 插件代码 点我查看
5、Android 功能实现
Android Flutter 插件开发离不开 flutter engine 中的接口 Registrar。通过 Registrar 的方法可以获取 activity、 context 等 Android 开发中重要对象。
Registrar
public interface Registrar {
Activity activity();
Context context();
Context activeContext();
....
}
class FlutterVolumePlugin(registrar: Registrar): MethodCallHandler {
companion object {
@JvmStatic
fun registerWith(registrar: Registrar) {
val channel = MethodChannel(registrar.messenger(), "flutter_volume")
channel.setMethodCallHandler(FlutterVolumePlugin(registrar))
}
}
private val mRegistrar: Registrar = registrar
}
对自动生成的 Plugin class 进行修改,增加 mRegistrar 成员变量(见上面代码片段),在成员函数 onMethodCall 中处理 method call 的时候就可以获取 activity、context 等重要变量。
比如 Android 系统中音量修改使用的 AudioManager 。
class FlutterVolumePlugin(registrar: Registrar): MethodCallHandler {
private fun audioManager(): AudioManager {
val activity = mRegistrar.activity()
return activity.getSystemService(Context.AUDIO_SERVICE) as AudioManager
}
}
Android 中音量调节功能的实现主要就是 AudioManager 的 API 调用,以及对 flutter onMethodCall 方法的处理。详细的内容请点击查看源代码。
监听音量的变化
Android 系统中使用广播通知 BroadcastReceiver 获取音量变化。
根据接口设计,监听系统音量变化,有两个接口调用控制功能开启或者关闭。
在 enableWatch 方法中,先修改标记变量 mWatching , 然后创建 EventChannel 并且调用 setStreamHandler 方法。最后,注册广播接收器,接受系统音量变化的通知。
需要注意的是,dart中 EventChannel('xxx').receiveBroadcastStream()的调用一定要在 native 端执行完成 setStreamHandler 方法之后,否则会出现 onListen 方法找不到的错误。
class FlutterVolumePlugin(registrar: Registrar) : MethodCallHandler {
private fun enableWatch() {
if (!mWatching) {
mWatching = true
mEventChannel = EventChannel(mRegistrar.messenger(), "com.befovy.flutter_volume/event")
mEventChannel!!.setStreamHandler(object : EventChannel.StreamHandler {
override fun onListen(o: Any?, eventSink: EventChannel.EventSink) {
mEventSink.setDelegate(eventSink)
}
override fun onCancel(o: Any?) {
mEventSink.setDelegate(null)
}
})
mVolumeReceiver = VolumeReceiver(this)
val filter = IntentFilter()
filter.addAction(VOLUME_CHANGED_ACTION)
mRegistrar.activeContext().registerReceiver(mVolumeReceiver, filter)
}
}
private fun disableWatch() {
if (mWatching) {
mWatching = false
mEventChannel!!.setStreamHandler(null)
mEventChannel = null
mRegistrar.activeContext().unregisterReceiver(mVolumeReceiver)
mVolumeReceiver = null
}
}
}
在获取音量变化通知 BroadcastReceiver 的 onReceive 方法中, 使用 EventChannel 发送到事件内容到 flutter 侧。
private class VolumeReceiver(plugin: FlutterVolumePlugin) : BroadcastReceiver() {
private var mPlugin: WeakReference<FlutterVolumePlugin> = WeakReference(plugin)
override fun onReceive(context: Context, intent: Intent) {
if (intent.action == "android.media.VOLUME_CHANGED_ACTION") {
val plugin = mPlugin.get()
if (plugin != null) {
val volume = plugin.getVolume()
val event: MutableMap<String, Any> = mutableMapOf()
event["event"] = "vol"
event["v"] = volume
event["t"] = AudioManager.STREAM_MUSIC
plugin.sink(event)
}
}
}
}
class FlutterVolumePlugin(registrar: Registrar) : MethodCallHandler {
fun sink(event: Any) {
mEventSink.success(event)
}
}
详细的内容请点击查看源代码。
音量区间映射
在 Android 系统中,音量最大值有可能不一样,范围不是 [0, 1]。此插件获取音量最大值后,将音量又线性映射到 [0, 1] 的范围中。另一点需要注意,android 音量调节不是无级调节,有一个调节的最小单元,将这个最小单元映射到 [0, 1] 范围中的一个 delta 值,并保证调节音量 step 值大于等于这个最小单元 delta 值,否则音量调节无效。
在插件的 API 实现中,如果调用 up 或 down 接口, step 参数值小于 delta ,则会被修改为 delta 的值,保证 up 或 down 接口的调用都是有效的。
6、插件 Demo
flutter 插件创建的默认目录中都包含一个 example 文件夹。里面是一个完整的 flutter app 工程目录,使用相对路径的方式引用了外层文件夹中的 flutter 插件。
dev_dependencies:
flutter_volume:
path: ../
在 lib/main.dart 中引入插件
import 'package:flutter_volume/flutter_volume.dart';
然后简单写几个按钮,在 onPressed 中调用 flutter_volume.dart 中的API 就可以完整插件的示例 App。
详细内容请看完整的源代码 example/lib/main.dart
7、发布插件
完成了插件或者 dart 包的开发测试之后,可以将其发布到 Pub 上,这样其他开发人员就可以快捷方便地使用它。
Flutter 的依赖管理 pubspec 支持通过本地路径和 Git 导入依赖,但使用 pub 可以更方便进行插件版本管理。
volume flutter_volume 这几个名字都已经被占坑了,我就暂时不发布到 pub 了
发布插件到 pub ,需要登录 google 账号,请预先准备梯子。
在发布之前,先检查 pubspec.yaml、README.md 以及 CHANGELOG.md 、 LICENSE 文件,以确保其内容的完整性和正确性。pubspec.yaml 里除了插件的依赖,还包含一些插件以及作者的元信息,需要把这些补上:
name: flutter_volume
description: A Plugin for Volume Control and Monitoring, support iOS and Android
version: 0.0.1
author: befovy
homepage: blog.befovy.com
然后, 运行 dry-run 命令以查看插件是否还有别的问题:
flutter packages pub publish --dry-run
如果命令输出 Package has 0 warnings ,则表示一切正常。
最后,运行发布命令 flutter packages pub publish
如果是第一次发布,会提示验证 Google 账号。
Looks great! Are you ready to upload your package (y/n)? y
Pub needs your authorization to upload packages on your behalf.
In a web browser, go to https://accounts.google.com/o/oauth2/auth?access_type=offline*****.....(省略一千字)
Then click "Allow access".
Waiting for your authorization...
Successfully authorized.
Uploading...
Successful uploaded package.
成功授权之后便可以继续上传,上传成功后,会提示 Successful uploaded package 。
发布后,可以在 pub.dartlang.org/packages/${… 查看发布情况。
都看到这里了,不妨关注一下我的小店,店中当季新鲜石榴还可以使用专属优惠券,进入微店可以加我微信哦,加微信请注明 flutter_volume