之间了解过CAS是无锁机制的原子操作---Compare And Swap
今天记录一个单点登录的SSO CAS---Central Authentication Service
术语解释
· TGC : Ticket Granting Cookie CAS 会将生成的 TGT 放在 session 中,而 TGC 就是这个 session 的唯一标识(session Id),可以认为是 TGT 的key,为 TGT 就是 TGC 的 value,TGC 以 cookie 的形式保存在浏览器中,每个请求都会尝试携带 TGC。
并且只能基于安全通道传输(Https)
· TGT : Ticket Granting Ticket TGT 是CAS 为用户签发的登录 ticket,也是用于验证用户登录成功的唯一方式。 TGT 封装了 Cookie 值以及 Cookie 值对应的用户信息,CAS 通过 Cookie 值(TGC)为 key 查询缓存中有无 TGT(TGC:TGT(key:value)),如果有的话就说明用户已经登录成。
· ST(Service Ticket)
ST是CAS为用户签发的访问某一service的票据。用户访问service时,service发现用户没有ST,则要求用户去CAS获取ST。用户向CAS发出获取ST的请求,如果用户的请求中包含cookie,则CAS会以此cookie值为key查询缓存中有无TGT,如果存在TGT,则用此TGT签发一个ST,返回给用户。用户凭借ST去访问service,service拿ST去CAS验证,验证通过后,允许用户访问资源。
· PGT(Proxy Granting Ticket)
Proxy Service的代理凭据。用户通过CAS成功登录某一Proxy Service后,CAS生成一个PGT对象,缓存在CAS本地,同时将PGT的值(一个UUID字符串)回传给Proxy Service,并保存在Proxy Service里。Proxy Service拿到PGT后,就可以为Target Service(back-end service)做代理,为其申请PT。
· PT(Proxy Ticket)
PT是用户访问Target Service(back-end service)的票据。如果用户访问的是一个Web应用,则Web应用会要求浏览器提供ST,浏览器就会用cookie去CAS获取一个ST,然后就可以访问这个Web应用了。如果用户访问的不是一个Web应用,而是一个C/S结构的应用,因为C/S结构的应用得不到cookie,所以用户不能自己去CAS获取ST,而是通过访问proxy service的接口,凭借proxy service的PGT去获取一个PT,然后才能访问到此应用。
· PGTIOU(全称 Proxy Granting Ticket I Owe You)
PGTIOU是CAS协议中定义的一种附加票据,它增强了传输、获取PGT的安全性。 PGT的传输与获取的过程:Proxy Service调用CAS的serviceValidate接口验证ST成功后,CAS首先会访问pgtUrl指向的https url,将生成的 PGT及PGTIOU传输给proxy service,proxy service会以PGTIOU为key,PGT为value,将其存储在Map中;然后CAS会生成验证ST成功的xml消息,返回给Proxy Service,xml消息中含有PGTIOU,proxy service收到Xml消息后,会从中解析出PGTIOU的值,然后以其为key,在map中找出PGT的值,赋值给代表用户信息的Assertion对象的pgtId,同时在map中将其删除。
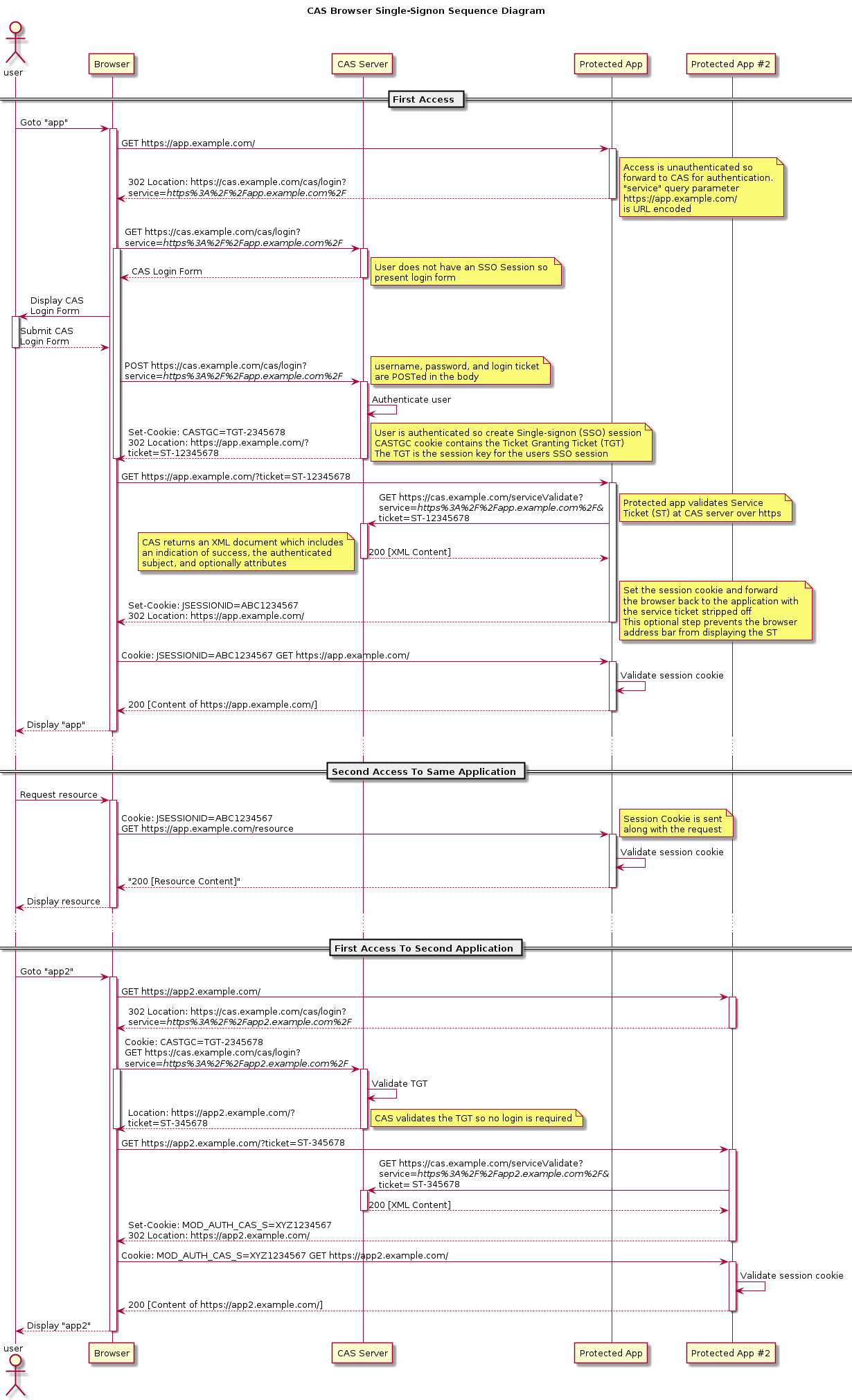
这两张是官方贴出的流程图,已经很详细了,仔细分析还是比较容易理解的。
网络流程图

代理Web流程图
