Android架构组件(一):Lifecycle

431 阅读5分钟

前言

谷歌在17年发布了Android架构组件1.0稳定版,用来帮助开发者们简化开发流程,并为App的开发架构提供指南。这次发布的架构包含了声明周期管理,数据持久性等提供了一系列库,并且该架构相互之间完美的融合到了一起,有助于我们使用更少的样板代码写出模块化的App。 他们包含:

  1. Lifecycle(生命周期管理)
  2. LiviData(基于观察者模式的可感知生命周期的数据持有类)
  3. Viewmodel(将view和model分开的组件)
  4. Room(简单强大的数据存储组件)

接下来我会用一系列文章和大家一起了解和使用这些组件。 系列文章也会收录到我的博客(Power)里,方便大家查阅。

好了,首先我们先来学习下基础组件:Lifecycle

什么是Lifecycle?

在讲解之前,我们先来分析下没用该组件之前我们常用的MVP模式中,Presenter是如何绑定activity/Fragment的生命周期?

//presenter
Public class Presenter{
    public void attachView(T view) {
        //do something
    }
    
    public void detachView() {
        //do something
    }
}
//activity
public class Activity extends AppCompatActivity{
    private Presenter presenter;

    public void onCreate(...) {
        presenter= new Presenter();
        presenter.attachView(this);
    }

    public void onDestroy() {
        super.onDestroy();
        presenter.detachView();
    }
}

相信大多数开发者对上述代码很清楚了,我们常把activity和prsenter的绑定和分离都写在了base基类里用于同步两者的生命周期。上述的代码并没有什么逻辑错误,不过接下来的Lifecycle会让生命周期管理变得更加丝滑~

/*
 * presenter继承LifecycleObserver
 * 1.通过注解的方式实现Lifecycle的观察者方法
 */
Public class Presenter extends LifecycleObserver{
    @OnLifecycleEvent(Lifecycle.Event.ON_ANY)
    void onAny(LifecycleOwner owner, Lifecycle.Event event) {

    }

    @OnLifecycleEvent(Lifecycle.Event.ON_CREATE)
    void onCreate() {
        
    }

    @OnLifecycleEvent(Lifecycle.Event.ON_DESTROY)
    void onDestroy() {

    }
}
/*
 * 在activity里添加Observer
 */
 public class Activity extends AppCompatActivity{
    private Presenter presenter;

    public void onCreate(...) {
        presenter= new Presenter();
        //2.添加LifecycleObserver实现同步
        getLifecycle().addObserver(presenter);
    }

    public void onDestroy() {
        super.onDestroy();
    }
}

通过上述代码我们了解到,presenter通过继承LifecycleObserver实现生命周期方法,并在activity/Fragment中addObserver()中传入presenter对象就可以绑定两者的生命周期了。而且Lifecycle提供了所有的生命周期事件,选择你所需要的生命周期并通过注解进行声明就可以了。

    @OnLifecycleEvent(Lifecycle.Event.ON_ANY)
    void onAny(LifecycleOwner owner, Lifecycle.Event event) {

    }

    @OnLifecycleEvent(Lifecycle.Event.ON_CREATE)
    void onCreate() {

    }

    @OnLifecycleEvent(Lifecycle.Event.ON_DESTROY)
    void onDestroy() {

    }

    @OnLifecycleEvent(Lifecycle.Event.ON_START)
    void onStart() {

    }

    @OnLifecycleEvent(Lifecycle.Event.ON_STOP)
    void onStop() {

    }

    @OnLifecycleEvent(Lifecycle.Event.ON_RESUME)
    void onResume() {

    }

    @OnLifecycleEvent(Lifecycle.Event.ON_PAUSE)
    void onPause() {

    }

那么,Lifecycle的工作原理是什么?我们继续分析。

Lifecycle的工作原理

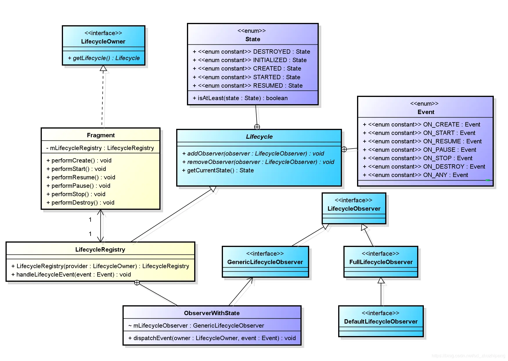
我们先祭出一张整体架构图:

lifecycle原理图

我们来看下大致的工作原理:

  • Lifecycle(生命周期):该抽象类提供了addOberserver,removeObser,getCurrentState抽象方法,生命周期的事件和状态的枚举类。
public abstract class Lifecycle {
    @MainThread
    public abstract void addObserver(@NonNull LifecycleObserver observer);
    
    @MainThread
    public abstract void removeObserver(@NonNull LifecycleObserver observer);
    
    @MainThread
    @NonNull
    public abstract State getCurrentState();

    @SuppressWarnings("WeakerAccess")
    public enum Event {
        ON_CREATE,
        ON_START,
        ON_RESUME,
        ON_PAUSE,
        ON_STOP,
        ON_DESTROY,
        ON_ANY
    }

    @SuppressWarnings("WeakerAccess")
    public enum State {
        DESTROYED,
        INITIALIZED,
        CREATED,
        STARTED,
        RESUMED;

        public boolean isAtLeast(@NonNull State state) {
            return compareTo(state) >= 0;
        }
    }
}
  • LifecycleObserver接口(Lifecycle观察者):实现该接口的类,通过注解的方式,可以通过被LifecycleOwner类的addObserver(LifecycleObserver o)方法注册,被注册后,LifecycleObserver便可以观察到LifecycleOwner的生命周期事件。

  • LifecycleOwner接口(Lifecycle持有者):实现该接口的类持有生命周期(Lifecycle对象),该接口的生命周期(Lifecycle对象)的改变会被其注册的观察者LifecycleObserver观察到并触发其对应的事件。 该接口提供了getLifecycle()方法返回Lifecycle对象

@SuppressWarnings({"WeakerAccess", "unused"})
public interface LifecycleOwner {
    @NonNull
    Lifecycle getLifecycle();
}

activity继承的AppCompatActivity父类v4包里的FragmentActivity已经实现了该接口, v4包里的fragment同理也替我们实现了LifecycleObserver接口。

//AppCompatActivity继承自FragmentActivity继承自SupportActivity,该类里的getLifecycle()方法返回了lifecycle对象
public class FragmentActivity extends SupportActivity implements ViewModelStoreOwner, OnRequestPermissionsResultCallback, RequestPermissionsRequestCodeValidator {
    ...
    public Lifecycle getLifecycle() {
        return super.getLifecycle();
    }
}

public class SupportActivity extends Activity implements LifecycleOwner, Component {
    ...
    private LifecycleRegistry mLifecycleRegistry = new LifecycleRegistry(this);
    
    public Lifecycle getLifecycle() {
        return this.mLifecycleRegistry;
    }
}
//fragment同理,就不贴代码了,大家可以去源码里查看。

从上述的代码我们不难发现,实现的getLifecycle()方法,实际上返回的是 LifecycleRegistry对象,LifecycleRegistry对象实际上继承了Lifecycle

public class LifecycleRegistry extends Lifecycle {
    ...
}

那么持有Lifecycle对象有什么作用呢?实际上Fragment已经给出了答案。在fragment的生命周期方法中LifecycleRegistry都会发送对应的生命周期事件给内部的handleLifecycleEvent()方法;

public class Fragment implements xxx, LifecycleOwner {
    //...
    void performCreate(Bundle savedInstanceState) {
        onCreate(savedInstanceState);  //1.先执行生命周期方法
        //...
        //2.生命周期事件分发
                                   mLifecycleRegistry.handleLifecycleEvent(Lifecycle.Event.ON_CREATE);
    }

    void performStart() {
        onStart();
        //...
        mLifecycleRegistry.handleLifecycleEvent(Lifecycle.Event.ON_START);
    }

    void performResume() {
         onResume();
        //...
        mLifecycleRegistry.handleLifecycleEvent(Lifecycle.Event.ON_RESUME);
    }

    void performPause() {
        //3.注意,调用顺序变了
        mLifecycleRegistry.handleLifecycleEvent(Lifecycle.Event.ON_PAUSE);
        //...
        onPause();
    }

    void performStop() {
       mLifecycleRegistry.handleLifecycleEvent(Lifecycle.Event.ON_STOP);
        //...
        onStop();
    }

    void performDestroy() {
        mLifecycleRegistry.handleLifecycleEvent(Lifecycle.Event.ON_DESTROY);
        //...
        onDestroy();
    }
}

fragment把事件发送出去后,都做了什么事情?接下来我们来看下LifecycleRegistry内部的实现

public class LifecycleRegistry extends Lifecycle {
    ...
    public void handleLifecycleEvent(@NonNull Lifecycle.Event event) {
        State next = getStateAfter(event);
        moveToState(next);
    }
    
    private void moveToState(State next) {
        ...
        sync();
    }
    
    private void sync() {
        ...
        //通过里边的backwardPass()和forwardPass()方法循环遍历
    }
    
    private void forwardPass(LifecycleOwner lifecycleOwner) {
        ...
        while (...) {
            ...
            ObserverWithState observer = entry.getValue();
            while (...) {
                //通知状态变化
                pushParentState(observer.mState);
                observer.dispatchEvent(lifecycleOwner,    upEvent(observer.mState));
                popParentState();
            }
        }
    }
}

通过代码我们了解到handleLifecycleEvent里通过getStateAfter()方法获取当前的状态,并且通过moveToState() 方法修改Lifecycle的状态值,紧接着遍历所有LifecycleObserver 并同步且通知其状态发生变化,因此就能触发已经实现LifecycleObserver接口的类中对应的生命周期事件。

现在是时候祭出 Lifecycle时序图 来更好的理解工作原理

Lifecycle时序图

以上就是Lifecycle的基本工作原理,为缩短文章篇幅和可读性,文章里涉及的代码是源码的精简版,如若原理不详细,请移步源码阅读。

lifecycle目录结构

参考&感谢

Android官方架构组件Lifecycle:生命周期组件详解&原理分析

玩Android

总结

我们通过文章已经基本了解了lifecycle的工作原理,并且利用lifecycle可以更好对一些事件进行生命周期的管理。其实lifecycle原生支持livedata(顾名思义,动态数据容器),所以我们下一篇的重点就是学习和分析livedata的用法和构造。 这几年在开发过程中一直使用MVP架构,并且项目结构变大以后非常多的接口类出现了,导致项目中很臃肿。也在不少博客中看到MMVM的架构的应用,但是对于许多架构了解不深刻,导致代码阅读很吃力,才有了系统学习Android架构的想法,并且计划学习完Android架构系列以后,试着搭建自己的MVVM框架,并逐渐延伸到组件化开发,从而做到真正的学以致用。