点击观看完整课程
2019年在网络科技领域最火热技术名称是什么?物联网、5G、边缘计算想必这些词汇大家早已是耳熟能详,听了这么久的热词,相信各位也会有很多的疑问。为什么边缘计算会突然热起来?为什么云计算刚刚成熟不久,又出现了边缘计算?边缘计算可以解决我们什么问题,又能为我们提供什么样的服务?下面「腾讯云大学」联合「云+社区」整理了腾讯云高级产品经理戴国超关于边缘计算技术的直播课程,将结合边缘计算的诞生、需求、框架、方案以及腾讯物联网边缘计算平台来为大家分享边缘计算技术和产品方案。
既然谈到了边缘计算技术,那就离不开IT技术架构。

同时,伴随着智能硬件的快速发展,人们对物联网需求升级。AI技术的逐步成熟,以及数字生态的变革,使得物与物、物与人将会有更多智慧协同。物联网硬件设备通过提供更可控的智能元器件,并且连接到网络中与人和物完成互联互通,通过

还有一个更加关键的原因,就是

前面讲了这么多,就现阶段而言边缘计算相比于云计算的服务场景,
1、万物智联对响应的实时性需求:在使用传统的云计算情况下,从物联网设备的数据传输到云数据中心,再从云数据中心返回到设备,这期间会受网络延时的影响增加了响应时长,以无人驾驶为例,从传感器探测到道路数据,到处理数据、返回下一个驾驶状态的改变都需要毫秒级别的延时,一旦因网络问题增加了延时,都会造成不可估量的后果。
2、设备数据对网络带宽的消耗:Gartner预测2020年会有500亿个智能设备连接到网络中,以波音787为例,一台飞机每秒将会产生约5GB的数据,这么大的数据量传输到云中心去处理,在目前的网络架构下是很难得以支撑的,而且未来的智能设备数据量只会越来越多。
3、物联网设备和用户隐私保护:现在互联网应用场景下出现安全问题威胁到更多的是您的账户财产,然而在物联网应用场景下直接危害的就是您的人身安全,这是多么可怕的事情。
4、数据中心能耗过大:目前的数据中心主要集中在一线发达城市,原本一线城市的整体用电量就非常大,所以不断的在现在数据中心增加数据分析的算例,会加剧整个城市的用电消耗,久而久之会超出整个城市负荷,因此能耗问题会限制云中心计算的发展。
5、云中心计算数据分析的成本过高:物联网设备会产生很多的设备数据这些设备数据大部分都是非结构化,并且是过程中的数据,其中大部分数据都不要存储或者在数据源头就可以通过提取、聚合等技术手段抽取出关键的数据,然而这些计算在智能硬件上去实现显然是不可能的,传送到云中心计算又会增加网络带宽成本的消耗。

所以基于上述的发展推动和问题需求,边缘计算也就应运而生,并且很快的上升到物联网相关技术的热词榜前列,那么什么是边缘计算:

目前边缘计算主要应用于

下图是

之前我们也谈到了边缘计算是云计算的一种形式,IECP也会向用户提供硬件、IaaS、PaaS、SaaS的计算服务能力,来支撑智慧交通、车联网、AR/VR等应用场景和解决方案。

下图是目前边缘计算的

下面是

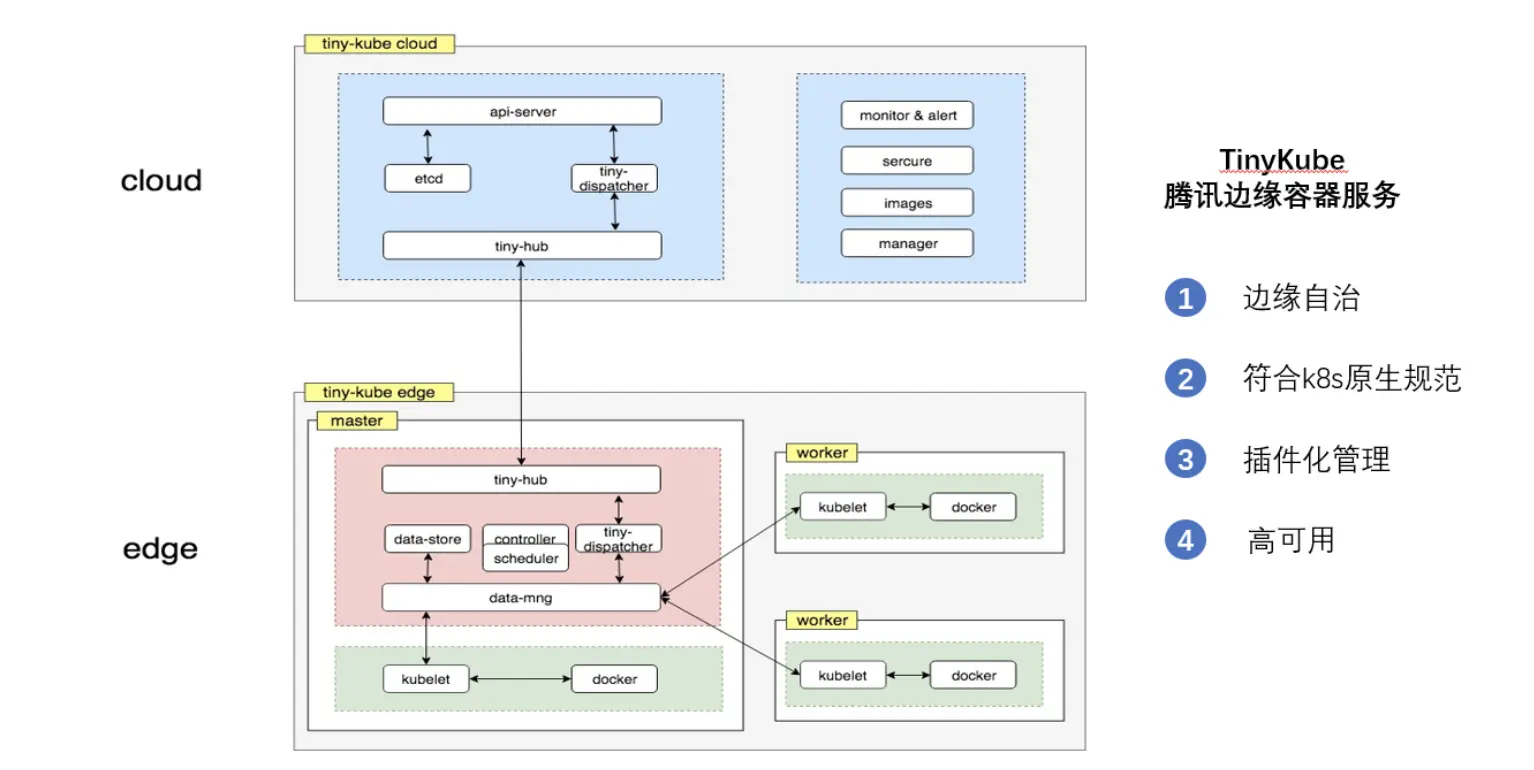
IECP通过云中心节点来统一管理用户的云边缘节点和本地边缘计算节点,同时将云端的AI、中间件、函数计算、数据分析等能力以docker镜像的方式快速的部署到用户的边缘节点上,同时还为用户提供了腾讯自研的云原生容器管理服务TinyKube,来为用户提供边缘容器服务,降低用户管理和运维的成本。

TinyKube边缘容器服务,包含了cloud和edge两个大部分,edge主要为用户提供了运行在边缘计算设备上的容器集群,该集群采用插件化的安装模式,同时对运行的资源占用做了高度的优化和剪裁,极大的减少了集群运行的资源占用,edge还对网络传输做了优化,可以保证在弱网的环境下容器集群运行的高可用。Cloud部分实现了对集群进行统一的管理和编排,符合k8s的API规范,满足通用性的管理需求。

最后我们来看一下腾讯云物联网边缘计算平台(IECP)的整体产品架构,首先IECP通过与腾讯物联网开发平台和物联网通信平台的联动,来为用户提供物联网设备硬件快速的开发和设备数据快速的上传云端,减少智能硬件的开发时间和研发成本,其次通过打通云端函数计算、ML 计算、流式计算等计算服务,您可以方便地在本地使用云函数、AI 模型、流式分析等能力对设备数据进行处理与响应,节约您的运维、开发、网络带宽等成本消耗。

在

在

在

未来使用我们的物联网边缘计算平台就像使用应用市场一样方便,您可以将算法模型、应用系统、分析系统、计算中间件等快速的部署到您的家庭计算节点、交通工具节点、会议节点、甚至是世界的任何地方,为您提供弹性、安全、便捷的边缘计算服务,让计算靠近生活、服务生活。

最后简单介绍一下如何通过腾讯云物联网边缘计算平台来搭建您的边缘计算节点和使用设备开发的SDK包来完成物联网设备与您创建的边缘计算节点的连接。目前IECP还处产品内测阶段,仅对部分内测申请通过的用户提供免费试用,用户可以通过内测申请页面来申请试用,内测申请通过后会有专人与您电话沟通,并且提供给您相关的安装包及SDK开发包。之后您只需通过官网的产品文档就可以完成边缘节点的创建和设备的连接,节点搭建和设备连接简单流程分别如下图所示:


为了给广大开发者提供最实用、最热门前沿、最干货的视频教程,请让我们听到你的需要,感谢您的时间!点击「问卷 」填写!
腾讯云大学是腾讯云旗下,面向云生态用户的一站式学习成长平台。腾讯云大学大咖分享每周邀请内部技术大咖,为你提供免费、专业、行业最新技术动态分享。