Flink SQL 系列 | 5 个 TableEnvironment 我该用哪个?

2,718 阅读6分钟
本文为 Flink SQL 系列文章的第二篇,前面对 Flink 1.9 Table 新架构及 Planner 的使用进行了详细说明,本文详细讲解 5 个 TableEnvironment 及其适用场景,并介绍 Flink 社区对 TableEnvironment 的未来规划。主要内容如下:
  1. TableEnvironment 简介
  2. 5 个 TableEnvironment 梳理
  3. 如何使用 TableEnvironment
  4. 社区未来规划

1. TableEnvironment 简介

TableEnvironment 是用来创建 Table & SQL 程序的上下文执行环境 ,也是 Table & SQL 程序的入口,Table & SQL 程序的所有功能都是围绕 TableEnvironment 这个核心类展开的。TableEnvironment 的主要职能包括:对接外部系统,表及元数据的注册和检索,执行SQL语句,提供更详细的配置选项。
在 Flink 1.8 中,一共有 7 个 TableEnvironment ,在最新的 Flink 1.9 中,社区进行了重构和优化,只保留了 5 个TableEnvironment 。本文详细讲解 5 个 TableEnvironment 及其适用场景,并介绍 Flink 社区对 TableEnvironment 的未来规划。

2. 5 个 TableEnvironment 梳理

Flink 1.9 中保留了 5 个 TableEnvironment,在实现上是 5 个面向用户的接口,在接口底层进行了不同的实现。5 个接口包括一个 TableEnvironment 接口,两个 BatchTableEnvironment 接口,两个 StreamTableEnvironment 接口,5 个接口文件完整路径如下:
  • org/apache/flink/table/api/TableEnvironment.java
  • org/apache/flink/table/api/java/BatchTableEnvironment.java
  • org/apache/flink/table/api/scala/BatchTableEnvironment.scala
  • org/apache/flink/table/api/java/StreamTableEnvironment.java
  • org/apache/flink/table/api/scala/StreamTableEnvironment.scala
结合文件的路径,梳理这 5 个接口,我们会发现 TableEnvironment 是顶级接口,是所有 TableEnvironment 的基类 ,BatchTableEnvironment 和 StreamTableEnvironment 都提供了 Java 实现和 Scala 实现 ,分别有两个接口。




5 个 TableEnvironment
其中,TableEnvironment 作为统一的接口,其统一性体现在两个方面,一是对于所有基于JVM的语言(即 Scala API 和 Java API 之间没有区别)是统一的;二是对于 unbounded data (无界数据,即流数据) 和 bounded data (有界数据,即批数据)的处理是统一的。TableEnvironment 提供的是一个纯 Table 生态的上下文环境,适用于整个作业都使用 Table API & SQL 编写程序的场景。TableEnvironment 目前还不支持注册 UDTF 和 UDAF,用户有注册 UDTF 和 UDAF 的需求时,可以选择使用其他 TableEnvironment。
两个 StreamTableEnvironment 分别用于 Java 的流计算和 Scala 的流计算场景,流计算的对象分别是 Java 的 DataStream 和 Scala 的 DataStream。相比 TableEnvironment,StreamTableEnvironment 提供了 DataStream 和 Table 之间相互转换的接口,如果用户的程序除了使用 Table API & SQL 编写外,还需要使用到 DataStream API,则需要使用 StreamTableEnvironment。
两个 BatchTableEnvironment 分别用于 Java 的批处理场景和 Scala 的批处理场景,批处理的对象分别是 Java 的 DataSet 和 Scala 的 DataSet。相比 TableEnvironment,BatchTableEnvironment 提供了 DataSet 和 Table 之间相互转换的接口,如果用户的程序除了使用 Table API & SQL 编写外,还需要使用到 DataSet API,则需要使用 BatchTableEnvironment。
从这五个 TableEnvironment 支持的作业类型 ( Stream 作业和 Batch 作业),支持的 API 类型(DataStream API 和 DataSet API),以及对 UDTF/UDAF 的支持这 5 个方面进行对比,各个TableEnvironment 支持的功能可以归纳如下:




TableEnvironment 支持功能对比
可能大家会疑惑为什么在 API 需要区分 Java 和 Scala 的两个 StreamTableEnvironment(或BatchTableEnvironment ),使用的 DataStream也分为 Java DataStream 和 Scala DataStream。
原因主要是 TableEnvironment 的 registerTableFunction方法(用于注册UDTF) 和 registerAggregateFunction 方法(用户注册UDAF) 需要抽取泛型,而现有的 Java 泛型抽取和 Scala 的泛型抽取机制是不一样的,Java 的抽取是通过反射机制 实现,而 Scala 是通过 Scala macro 实现。此外,由于抽取泛型机制的不一致,作为统一入口的 TableEnvironment 现阶段也不支持注册 UDTF 和 UDAF。针对这个问题,社区已经在计划引入一套新的类型抽取机制来统一 Java 和 Scala 的类型抽取,实现 Java API 和 Scala API 的统一。




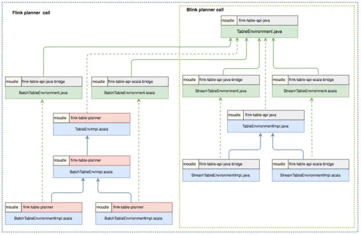
5 个 TableEnvironment 具体实现
结合 Flink planner 和 Blink planner, 进一步梳理 TableEnvironment 的组织关系,我们可以注意到一些有趣的细节:
  • 实现流批统一的 Blink planner 中由于没有了 DataSet 的概念,已经不再使用 BatchTableEnvironment,只会使用 TableEnvironment 和 StreamTableEnvironment,而 Flink planner(即 Old planner) 则支持 5 个 TableEnvironment。
  • BatchTableEnvironment 的实现都放到了 Old planner (flink-table-palnner模块) 中,这个模块在社区的未来规划中是会被逐步删除的。

3. 如何使用 TableEnvironment

根据用户使用的 planner 和作业的类型,可以把各个 TableEnvironment 的应用场景分为 4 类,下面结合代码来说明在不同的场景下如何使用 TableEnvironment 。

场景一:

用户使用 Old planner,进行流计算的 Table 程序(使用 Table API 或 SQL 进行开发的程序 )的开发。这种场景下,用户可以使用 StreamTableEnvironment 或 TableEnvironment ,两者的区别是 StreamTableEnvironment 额外提供了与 DataStream API 交互的接口。示例代码如下:
// **********************
// FLINK STREAMING QUERY USING JAVA
// **********************
import org.apache.flink.streaming.api.environment.StreamExecutionEnvironment;
import org.apache.flink.table.api.EnvironmentSettings;
import org.apache.flink.table.api.java.StreamTableEnvironment;
EnvironmentSettings fsSettings = EnvironmentSettings.newInstance().useOldPlanner().inStreamingMode().build();
StreamExecutionEnvironment fsEnv = StreamExecutionEnvironment.getExecutionEnvironment();
StreamTableEnvironment fsTableEnv = StreamTableEnvironment.create(fsEnv, fsSettings);
// or TableEnvironment fsTableEnv = TableEnvironment.create(fsSettings);
// **********************
// FLINK STREAMING QUERY USING SCALA
// **********************
import org.apache.flink.streaming.api.scala.StreamExecutionEnvironment
import org.apache.flink.table.api.EnvironmentSettings
import org.apache.flink.table.api.scala.StreamTableEnvironment
val fsSettings = EnvironmentSettings.newInstance().useOldPlanner().inStreamingMode().build()
val fsEnv = StreamExecutionEnvironment.getExecutionEnvironment
val fsTableEnv = StreamTableEnvironment.create(fsEnv, fsSettings)
// or val fsTableEnv = TableEnvironment.create(fsSettings)

场景二:

用户使用 Old planner,进行批处理的 Table 程序的开发。这种场景下,用户只能使用 BatchTableEnvironment ,因为在使用 Old planner 时,批处理程序操作的数据是 DataSet,只有 BatchTableEnvironment 提供了面向DataSet 的接口实现。示例代码如下:
// ******************
// FLINK BATCH QUERY USING JAVA
// ******************
import org.apache.flink.api.java.ExecutionEnvironment;
import org.apache.flink.table.api.java.BatchTableEnvironment;
ExecutionEnvironment fbEnv = ExecutionEnvironment.getExecutionEnvironment();
BatchTableEnvironment fbTableEnv = BatchTableEnvironment.create(fbEnv);
// ******************
// FLINK BATCH QUERY USING SCALA
// ******************
import org.apache.flink.api.scala.ExecutionEnvironment
import org.apache.flink.table.api.scala.BatchTableEnvironment
val fbEnv = ExecutionEnvironment.getExecutionEnvironment
val fbTableEnv = BatchTableEnvironment.create(fbEnv)

场景三:

用户使用 Blink planner,进行流计算的 Table 程序的开发。这种场景下,用户可以使用 StreamTableEnvironment 或 TableEnvironment ,两者的区别是 StreamTableEnvironment 额外提供与 DataStream API 交互的接口。用户在 EnvironmentSettings 中声明使用 Blink planner ,将执行模式设置为 StreamingMode 即可。示例代码如下:
// **********************
// BLINK STREAMING QUERY USING JAVA
// **********************
import org.apache.flink.streaming.api.environment.StreamExecutionEnvironment;
import org.apache.flink.table.api.EnvironmentSettings;
import org.apache.flink.table.api.java.StreamTableEnvironment;
StreamExecutionEnvironment bsEnv = StreamExecutionEnvironment.getExecutionEnvironment();
EnvironmentSettings bsSettings = EnvironmentSettings.newInstance().useBlinkPlanner().inStreamingMode().build();
StreamTableEnvironment bsTableEnv = StreamTableEnvironment.create(bsEnv, bsSettings);
// or TableEnvironment bsTableEnv = TableEnvironment.create(bsSettings);
// **********************
// BLINK STREAMING QUERY USING SCALA
// **********************
import org.apache.flink.streaming.api.scala.StreamExecutionEnvironment
import org.apache.flink.table.api.EnvironmentSettings
import org.apache.flink.table.api.scala.StreamTableEnvironment
val bsEnv = StreamExecutionEnvironment.getExecutionEnvironment
val bsSettings = EnvironmentSettings.newInstance().useBlinkPlanner().inStreamingMode().build()
val bsTableEnv = StreamTableEnvironment.create(bsEnv, bsSettings)
// or val bsTableEnv = TableEnvironment.create(bsSettings)

场景四:

用户使用 Blink planner,进行批处理的 Table 程序的开发。这种场景下,用户只能使用 TableEnvironment ,因为在使用 Blink planner 时,批处理程序操作的数据已经是 bounded DataStream,所以不能使用 BatchTableEnvironment 。用户在 EnvironmentSettings 中声明使用 Blink planner ,将执行模式设置为 BatchMode 即可。值得注意的是,TableEnvironment 接口的具体实现中已经支持了 StreamingMode 和 BatchMode 两种模式,而 StreamTableEnvironment 接口的具体实现中目前暂不支持 BatchMode 的配置,所以这种场景不能使用 StreamTableEnvironment。示例代码如下:
// ******************
// BLINK BATCH QUERY USING JAVA
// ******************
import org.apache.flink.table.api.EnvironmentSettings;
import org.apache.flink.table.api.TableEnvironment;
EnvironmentSettings bbSettings = EnvironmentSettings.newInstance().useBlinkPlanner().inBatchMode().build();
TableEnvironment bbTableEnv = TableEnvironment.create(bbSettings);
// ******************
// BLINK BATCH QUERY USING SCALA
// ******************
import org.apache.flink.table.api.{EnvironmentSettings, TableEnvironment}
val bbSettings = EnvironmentSettings.newInstance().useBlinkPlanner().inBatchMode().build()
val bbTableEnv = TableEnvironment.create(bbSettings)

4. 社区未来规划

目前,社区正在推进 DataStream 的批处理能力,以实现流批技术栈的统一,届时 DataSet API 会退出历史的舞台,两个 BatchTableEnvironment 也将退出历史的舞台。同时社区也在努力推动 Java 和 Scala TableEnvironment 的统一。可以预见的是,Flink TableEnvironment 的未来架构会更加简洁。TableEnvironment 会是 Flink 推荐使用的入口类,同时能支持 Java API 和 Scala API,还能同时支持流计算作业和批处理作业。只有当需要与 DataStream 做转换时,才需要用到 StreamTableEnvironment。
本文作者:徐榜江(雪尽)
本文为云栖社区原创内容,未经允许不得转载。