摘要: 原创出处 www.iocoder.cn/Hystrix/com… 「芋道源码」欢迎转载,保留摘要,谢谢!
本文主要基于 Hystrix 1.5.X 版本
- 1. 概述
- 2. 好处
- 3. Observable#defer(…)
- 4. AbstractCommand#toObservavle(…)
- 5. HystrixCachedObservable
- 6. HystrixCommandResponseFromCache
- 666. 彩蛋
1. 概述
本文主要分享 Hystrix 执行命令的结果缓存。
建议 :对 RxJava 已经有一定的了解的基础上阅读本文。
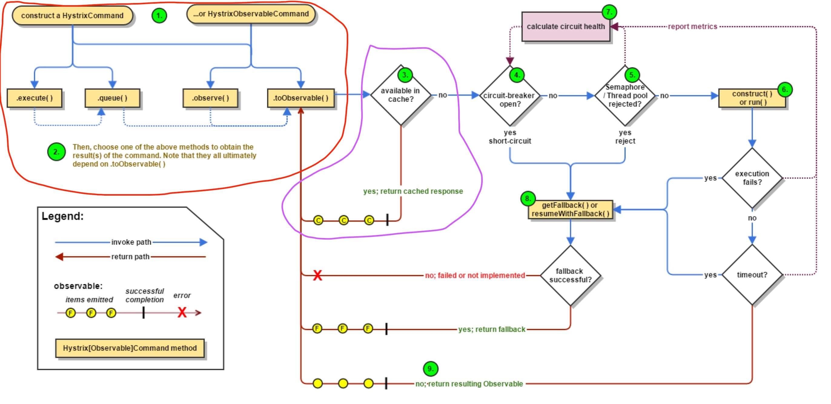
- 红圈 :在 《Hystrix 源码解析 —— 执行命令方式》 有详细解析。
- 紫圈 :在
#toObservable()方法里,如果请求结果缓存这个特性被启用,并且缓存命中,则缓存的回应会立即通过一个 Observable 对象的形式返回;如果缓存未命中,则返回【订阅了执行命令的 Observable】的 ReplySubject 对象缓存执行结果。- ReplySubject 能够重放执行结果,从而实现缓存的功效。本文不对 ReplySubject 做太多拓展,感兴趣的同学可以阅读 《ReactiveX/RxJava文档中文版 —— Subject》 。
在官方提供的示例中,我们使用 CommandUsingRequestCache 进行调试 。
推荐 Spring Cloud 书籍:
- 请支持正版。下载盗版,等于主动编写低级 BUG 。
- 程序猿DD —— 《Spring Cloud微服务实战》
- 周立 —— 《Spring Cloud与Docker微服务架构实战》
- 两书齐买,京东包邮。
2. 好处
点击 《【翻译】Hystrix文档-实现原理》「请求缓存」 ,查看对请求缓存的好处分享,写的真的很赞。
3. Observable#defer(…)
本小节为拓展内容,源码解析 RxJava ( 非 Hystrix ) 的 Observable#defer(...) 的方法实现。考虑到 Hystrix 大量使用,为了更好的理解,解析下源码。
《RxJava 源码解析 —— Observable#defer(…)》
4. AbstractCommand#toObservavle(…)
AbstractCommand#toObservavle(...) 方法,代码如下 :
1: public Observable<R> toObservable() {
2: final AbstractCommand<R> _cmd = this;
3:
4: //doOnCompleted handler already did all of the SUCCESS work
5: //doOnError handler already did all of the FAILURE/TIMEOUT/REJECTION/BAD_REQUEST work
6: final Action0 terminateCommandCleanup = new Action0() {} // ... 省略
7:
8: //mark the command as CANCELLED and store the latency (in addition to standard cleanup)
9: final Action0 unsubscribeCommandCleanup = new Action0() {} // ... 省略
10:
11: final Func0<Observable<R>> applyHystrixSemantics = new Func0<Observable<R>>() {
12: @Override
13: public Observable<R> call() {
14: if (commandState.get().equals(CommandState.UNSUBSCRIBED)) {
15: return Observable.never();
16: }
17: return applyHystrixSemantics(_cmd);
18: }
19: };
20:
21: final Func1<R, R> wrapWithAllOnNextHooks = new Func1<R, R>() {} // ... 省略
22:
23: final Action0 fireOnCompletedHook = new Action0() {} // ... 省略
24:
25: return Observable.defer(new Func0<Observable<R>>() {
26: @Override
27: public Observable<R> call() {
28: /* this is a stateful object so can only be used once */
29: if (!commandState.compareAndSet(CommandState.NOT_STARTED, CommandState.OBSERVABLE_CHAIN_CREATED)) {
30: IllegalStateException ex = new IllegalStateException("This instance can only be executed once. Please instantiate a new instance.");
31: //TODO make a new error type for this
32: throw new HystrixRuntimeException(FailureType.BAD_REQUEST_EXCEPTION, _cmd.getClass(), getLogMessagePrefix() + " command executed multiple times - this is not permitted.", ex, null);
33: }
34:
35: // 命令开始时间戳
36: commandStartTimestamp = System.currentTimeMillis();
37:
38: // TODO【2001】【打印日志】
39: if (properties.requestLogEnabled().get()) {
40: // log this command execution regardless of what happened
41: if (currentRequestLog != null) {
42: currentRequestLog.addExecutedCommand(_cmd);
43: }
44: }
45:
46: // 缓存开关、缓存KEY
47: final boolean requestCacheEnabled = isRequestCachingEnabled();
48: final String cacheKey = getCacheKey();
49:
50: // 优先从缓存中获取
51: /* try from cache first */
52: if (requestCacheEnabled) {
53: HystrixCommandResponseFromCache<R> fromCache = (HystrixCommandResponseFromCache<R>) requestCache.get(cacheKey);
54: if (fromCache != null) {
55: isResponseFromCache = true; // 标记 从缓存中结果
56: return handleRequestCacheHitAndEmitValues(fromCache, _cmd);
57: }
58: }
59:
60: // 获得 执行命令Observable
61: Observable<R> hystrixObservable =
62: Observable.defer(applyHystrixSemantics)
63: .map(wrapWithAllOnNextHooks);
64:
65: // 获得 缓存Observable
66: Observable<R> afterCache;
67: // put in cache
68: if (requestCacheEnabled && cacheKey != null) {
69: // wrap it for caching
70: HystrixCachedObservable<R> toCache = HystrixCachedObservable.from(hystrixObservable, _cmd);
71: // 并发若不存在
72: HystrixCommandResponseFromCache<R> fromCache = (HystrixCommandResponseFromCache<R>) requestCache.putIfAbsent(cacheKey, toCache);
73: if (fromCache != null) { // 添加失败
74: // another thread beat us so we'll use the cached value instead
75: toCache.unsubscribe();
76: isResponseFromCache = true; // 标记 从缓存中结果
77: return handleRequestCacheHitAndEmitValues(fromCache, _cmd);
78: } else { // 添加成功
79: // we just created an ObservableCommand so we cast and return it
80: afterCache = toCache.toObservable();
81: }
82: } else {
83: afterCache = hystrixObservable;
84: }
85:
86: //
87: return afterCache
88: .doOnTerminate(terminateCommandCleanup) // perform cleanup once (either on normal terminal state (this line), or unsubscribe (next line))
89: .doOnUnsubscribe(unsubscribeCommandCleanup) // perform cleanup once
90: .doOnCompleted(fireOnCompletedHook);
91: }
92: });
93: }
- 第 2 行 :
_cmd指向当前命令对象,用于下面实现 FuncX ,ActionX 内部类使用。 - 第 11 至 19 行 :当缓存特性未开启,或者缓存未命中时,使用
applyHystrixSemantics传入Observable#defer(...)方法,声明执行命令的 Observable。 -
第 25 行 :声明缓存 Observable 。Hystrix 执行命令的 Observable 声明关系如下:

-
第 29 至 33 行 :一条命令只能执行一次。
- 第 36 行 :记录命令开始时间戳。
- 第 38 至 44 行 :TODO【2001】【打印日志】
- 第 47 至 48 行 :缓存存开关、KEY 。
- 第 52 至 58 行 :如果请求结果缓存这个特性被启用,并且缓存命中,则缓存的回应会立即通过一个 Observable 对象的形式返回。
- 第 53 行 :
requestCache缓存,在 TODO 【2008】【请求缓存】 详细解析。 - 第 53 行 :「6. HystrixCommandResponseFromCache」 详细解析。
- 第 56 行 :
#handleRequestCacheHitAndEmitValues(...)方法,在第 78 行详细解析。
- 第 53 行 :
- 第 61 至 63 行 :获取执行命令的 Observable 。在 《Hystrix 源码解析 —— 命令执行(一)之正常执行逻辑》 详细解析。
- 第 68 至 81 行 :当缓存特性开启,并且缓存未命中时,创建【订阅了执行命令的 Observable】的 HystrixCommandResponseFromCache 。
- 第 69 至 72 行 :创建 HystrixCommandResponseFromCache ,并添加到
requestCache。哟,HystrixRequestCache#putIfAbsent(...)方法,多个线程添加时,只有一个线程添加成功。 - 第 73 至 77 行 :添加失败的线程( 们 ):
- 第 75 行 :调用
HystrixCommandResponseFromCache#unsubscribe()方法,取消 HystrixCommandResponseFromCache 的订阅。这一步很关键,因为我们不希望缓存不存在时,多个线程去执行命令,最好有且只有一个线程执行命令。在 「5. HystrixCachedObservable」 详细解析。 - 第 77 行 :「6. HystrixCommandResponseFromCache」 详细解析。
- 第 80 行 :调用
HystrixCommandResponseFromCachetoObservable()方法,获得缓存 Observable 。
- 第 80 行 :调用
- 第 75 行 :调用
- 第 69 至 72 行 :创建 HystrixCommandResponseFromCache ,并添加到
- 第 82 至 84 行 :当缓存特性未开启,使用执行命令 Observable 。
- 第 87 至 91 行 :在返回的 Observable 上,订阅一些清理的处理逻辑。对这几个方法有疑惑的同学,可以阅读 《给 Android 开发者的 RxJava 详解》「 3) Subscribe (订阅) 」 。
5. HystrixCachedObservable
com.netflix.hystrix.HystrixCachedObservable ,缓存 Observable 。
HystrixCachedObservable 构造方法,代码如下 :
1: public class HystrixCachedObservable<R> {
2: /**
3: * 订阅
4: */
5: protected final Subscription originalSubscription;
6: /**
7: * 缓存 cachedObservable
8: */
9: protected final Observable<R> cachedObservable;
10: /**
11: * TODO 【2006】【outstandingSubscriptions】
12: */
13: private volatile int outstandingSubscriptions = 0;
14: //private AtomicInteger outstandingSubscriptions2 = new AtomicInteger(0);
15:
16: protected HystrixCachedObservable(final Observable<R> originalObservable) {
17: ReplaySubject<R> replaySubject = ReplaySubject.create();
18: this.originalSubscription = originalObservable
19: .subscribe(replaySubject);
20:
21: this.cachedObservable = replaySubject
22: .doOnUnsubscribe(new Action0() {
23: @Override
24: public void call() {
25: outstandingSubscriptions--;
26: if (outstandingSubscriptions == 0) {
27: originalSubscription.unsubscribe();
28: }
29: }
30: })
31: .doOnSubscribe(new Action0() {
32: @Override
33: public void call() {
34: outstandingSubscriptions++;
35: }
36: });
37: }
-
第 17 至 19 行 :实际上,HystrixCachedObservable 不是一个 Observable 的子类,而是对传入的 Observable 封装 :使用 ReplaySubject 向传入的 Observable 发起订阅,通过 ReplaySubject 能够重放执行结果,从而实现缓存的功效。这里有几个卡到笔者的并且很有趣的点,我们一一道来 :从上文中,我们可以看到,传入的
originalObservable为hystrixObservable执行命令 Observable 。在 Hystrix 里,提供了两种执行命令的隔离方式 :线程池(THREAD) 和信号量(SEMAPHORE)。- 当使用
THREAD隔离时,#subscribe(replaySubject)调用完成时,实际命令并未开始执行,或者说,这是一个异步的执行命令的过程。那么,会不会影响返回执行结果呢?答案当然是不会,BlockingObservable 在得到执行完成才会结束阻塞,此时已经有执行结果。 -
当使用
SEMAPHORE隔离时,#subscribe(replaySubject)调用完成时,实际命令已经执行完成,所以即使AbstractCommand#toObservavle(...)的第 75 行 :调用HystrixCommandResponseFromCache#unsubscribe()方法,也会浪费,重复执行命令。而对于THREAD隔离的情况,通过取消订阅的方式,只会执行一次命令。当然,如果“恶搞”THREAD隔离的情况,增加sleep的调用如下,就能达到重复执行命令的效果。
- 当使用
-
第 21 至 36 行 :TODO 【2006】【outstandingSubscriptions】原子性没问题么?历史版本使用的是 AtomicInteger 。
HystrixCachedObservable 的其他方法,点击 链接 查看。
6. HystrixCommandResponseFromCache
com.netflix.hystrix.HystrixCommandResponseFromCache ,是 HystrixCachedObservable 的子类。在父类的基础上,增加了对 AbstractCommand.executionResult 的关注。
HystrixCachedObservable#from(Observable, AbstractCommand) 方法,创建 HystrixCommandResponseFromCache 对象,点击 链接 查看。
HystrixCommandResponseFromCache#toObservableWithStateCopiedInto(...) 方法,点击 链接 查看。
- 通过
completionLogicRun属性,保证#doOnError(),#doOnCompleted(),#doOnUnsubscribe()方法有且只有一个方法执行具体逻辑。#doOnError(),#doOnCompleted()执行时,调用#commandCompleted()方法,从缓存命令(HystrixCommandResponseFromCache.originalCommand) 复制executionResult属性给当前命令(commandToCopyStateInto) 。#doOnUnsubscribe()执行时,调用#commandUnsubscribed()方法,使用当前命令(commandToCopyStateInto)自己的executionResult,不进行复制。
- TODO 【2007】【executionResult】用途
666. 彩蛋

如鲠在喉的感觉,从周六开始磨了四天多,一直没写到一个比较舒服的状态。
先发现发,如果有不清晰的地方,烦请指出,谢谢。
胖友,分享一波朋友圈可好!
