前面提到AbstractRefreshableApplicationContext在刷新BeanFactory时,会调用loadBeanDefinitions方法以加载系统中Bean的定义,下面将讲解Bean定义的加载过程。
一.XML定义
XML配置的加载由AbstractXmlApplicationContext实现,方法实现如下:


主要是实例化了一个XmlBeanDefinitionReader对象,对其设置了Environment对象(具体过程可以上一篇)等后,调用XmlBeanDefinitionReader进行解析。直接跟踪进去,得到如下内容:

其中参数inputSource为XML配置文件,Resource则该配置文件的描述,主要描述了该配置文件在classpath中的位置和可用于加载该配置文件的加载器。doLoadDocument方法比较简单,主要是加载指定的配置文件,返回一个JDK内置的XML解析Document对象,以便于解析XML DOM节点。
重点看下registerBeanDefinitions方法,如下:

该方法最终委托给了BeanDefinitonDocumentReader来完成Bean的解析。在这之前,初始化了一系列相关对象。包括:
- 使用DefaultBeanDefinitionDocumentReader作为BeanDefinitionDocumentReader接口的实现
- 创建了一个XmlReaderContext用于保存解析过程中使用到的各个相关对象,如资源描述对象Resource、ReaderEventListener事件监听器、XmlBeanDefinitionReader以及NamespaceHandlerResolver命名空间解析器。其中划重点的是DefaultNamespaceHandlerResolver,该类完成了自定义XML格式的解析,后面会有讲解。
初始相关对象后便将解析过程委托给了DefaultBeanDefinitionDocumentReader来进行处理,该类的重点为parseBeanDefinitions方法,在调用该方法前,先初始化了一个BeanDefinitionParserDelegate对象,如下:

并将该delegate对象传入了parseBeanDefinitions方法。BeanDefinitionParserDelegate主要提供了命名空间为http://www.springframework.org/schema/beans(下面简写为beans空间)的XML文件解析过程。该命名空间定义了4个主要的XML标签,分别为beans、bean、import和alias以及这些标签对应的属性,如下为该命名空间的示例,定义了一个基础的Bean。

需要注意的是,上面在初始化BeanDefinitionParserDelegate后会先解析XML上标签上的默认属性,包括:default-lazy-init、default-merge、default-autowire、default-dependency-check、default-autowire-candidates、default-init-method和default-destroy-method这些全局属性。
下面看下parseBeanBefinitoins方法:

该方法会对当前节点所属命名空间进行判断,分为默认命名空间和自定义命名空间,其中默认命名空间指的是上面提到的beans空间。对于默认命名空间,会逐一解析每个DOM子节点,判断子节点的命名空间,最终委托给两个方法:处理默认命名空间的parseDefaultElement方法和处理自定义命名空间的parseClustomElement方法。

parseDefautlElement方法如上, 对beans空间定义的各个标签分别进行了处理:
- 解析import标签时,会读取resource属性指定的配置文件,加载后再解析该文件中的bean定义。
- 解析alias标签时,读取标签的name和alias属性,添加到BeanRegistry缓存中。
- 解析bean标签时,直接委托给BeanDefinitionParserDelegate来处理,过程为:
1) 获取id属性值作为beanName
2) 获取name属性值作为aliases,该属性值可以配置多个,以 , 或者 ; 符进行分割,将作为该bean的别名使用;若id值为空,且name不为空,则使用第一个name值作为id值
3) 检查beanName和aliases的唯一性
4) 解析bean其他配置,生成GenericBeanDefinition对象
5) 若beanName为空,则为其分配一个
对于步骤```3.d```,处理过程为:
1) 获取class属性值
2) 获取parent属性值
3) 初始化GenericBeanDefinition实例
4) 解析bean节点的属性,设置到BeanDefinition中,包括:```scope```、```abstract```、```lazy-init```、```autowired```、```dependency-check```、```autowire-candidate```、```primary```、```init-method```、```destroy-method```、```factory-method```、```factory-bean```
5) 解析description子节点,获取值设置bean的描述内容
6) 解析meta子节点列表,获取key、value值设置附加元数据信息
7) 解析lookup-method子节点列表,获取name、bean值设置方法注入信息
8) 解析replaced-method子节点列表,获取值设置需要动态代理的方法信息
9) 解析constructor-arg子节点列表,获取值设置构造参数信息
10) 解析property子节点列表,获取值设置属性信息
11) 解析qualifier子节点列表,获取值进行设置
上面解析完bean的配置后,会再处理子节点中其他命名空间的配置,使用NamespaceHandler的decorate方法,用以修改Bean定义内容,这部分将使用下面的内容,放在后面一起讲。
- 解析beans标签时,会进行递归处理
如上,默认命名空间主要用于解析bean的定义,经过上面的处理,bean定义的解析就已经完成,会将实例对象注册到上下文中进行保存
下面介绍parseClustomElement方法,顾名思义,该方法主要用来处理自定义命名空间的XML标签的,可以当做是spring XML配置处理的一种扩展手段,如下,为该方法的内容:

主要委托给了NamespaceHandlerResolver,通过查找到对应节点对应命名空间的Handler,调用该Handler的parse方法进行处理。
前面说过,NamespaceHandlerResolver使用了DefaultNamespaceHandlerResolver作为实现,跟踪resolve方法进去如下:

过程为:
- 获取已有的Handler处理列表,返回结果为一个Map,Key为XML命名空间,值可能为代表对应Handler类型的Spring对象或者已经实例化后的Handler对象,取决于之前是否已经调用过
- 若指为Handler对象,则直接返回
- 若为String对象,表明未初始化过,则初始化该类,并执行init初始化方法,然后将其重新返回Map中
对于第(1)步中Handler处理列表的获取,Spring会扫描classpath中所有位于META-INF中的spring.handlers配置文件,将所有内容读取到一个Map中并返回。

如上,为spring-context模块提供的spring.handlers文件,提供了该模块自定义命名空间标签的支持。如下为自定义命名空间的例子:

主要引入了context空间的spring-configured标签和annotation-config标签。
至此,介绍了XML配置下的bean解析。
二、注解配置
下面介绍Spring以注解的方式进行bean加载的过程,如下,为开启注解加载所需要的配置:

根据前面的内容,component-scan为http://www.springframework.org/schema/context命名空间中的标签,处理对象在spring-context模块的spring.handlers文件中定义,对应的是类org.springframework.context.config.ContextNamespaceHandler,如下:

查看该类,可以知道,component-scan由ComponentScanBeanDefinitionParser处理,如下:

主要过程为:
- 获取
base-package属性内容赋值给basePackage - 替换basePackage中的占位符内容
- 根据 , ; t n 分割符分割basePackage,得到多个包路径
- 解析component-scan配置内容,返回ClassPathBeanDefinitionScanner对象
1) 解析设置use-default-filters参数
2) 解析设置resource-pattern参数
3) 解析设置name-generator参数
4) 解析设置scope-resolver、scoped-proxy等参数
5) 解析设置```include-filter```、```exclude-filter```等参数, ClassPathBeanDefinitionScanner对象再初始化时默认增加了org.springframework.stereotype. Component、javax.annotation.ManagedBean和javax.inject.Named几种注解
- 调用ClassPathBeanDefinitionScanner的doScan方法执行扫描,将符合的类并注册到上下文中然后返回
- 解析annotation-config参数,如果为true(默认为true)则自动注册一系列用于后置解析的注解处理类定义到上下文中
这里重点看下第(5)步和第(6)步
第(5)执行扫描时,会遍历第(3)步返回的所有路径,对于每个路径,会调用父类ClassPathScanningCandidateComponentProvider的findCandidateComponents方法,返回该路径下所有符合要求的Bean,如下:

ClassPathScanningCandidateComponentProvider会找到指定路径所有的类,包装为Resource[]对象,对于每个Resource,会使用SimpleMetadataReaderFactory工厂类为每个Resouce对象新建一个SimpleMetadataReader对象,该对象用于解析类的信息,需要注意的是,在初始化SimpleMetadataReader对象的时候就会执行解析动作,将结果存为ClassMetadata数据和AnnotationMetadata数据,前者用于存储类的定义信息,包括类名,是否接口,包含的属性等信息,后者则包含所有的注解信息。获取SimpleMetadataReader对象后,会判断该类是否符合```component-scanner```定义的```include-filter```和```exclude-filter```中定义的内容,注意,默认包含了```@Component```等对象,所以默认会加载所有有```@Component```注解且所有有```@Component```元注解注解(如```@Service```、```@Repository```)的类。若符合要求,则将该类包装为ScannedGenericBeanDefinition对象,同时会检查该类不能为一个接口且不能依赖一个内部非静态类,若符合,则添加到待返回列表中。
执行完上面的findCandidateComponents方法后,会为其分配一个beanName,用于内部使用,之后会调用AnnotationConfigUtils的processCommonDefinitionAnnotations方法,该方法会对上面返回的BeanDefinition解析一些基本的注解属性并进行设置,包括@Lazy、@Primary、@DependsOn、@Role和@Description。完成该步后会判断该bean是否已经存在,若不存在,则添加到上下文中。
第(6)步的代码如下:

重点在后半部分,会调用AnnotationConfigUtils的registerAnnotationConfigProcessors方法,该方法添加了一系列用于后置解析的注解处理类定义到上下文中,包括:
- 添加ConfigurationClassPostProcessor处理器(BeanDefinitionRegistryPostProcessor),添加
@Configuration功能,对应bean为org.springframework.context.annotation.internalConfigurationAnnotationProcessor - 添加AutowiredAnnotationBeanPostProcessor处理器(SmartInstantiationAwareBeanPostProcessor、MergedBeanDefinitionPostProcessor),添加
@Autowired,@Value功能,对应bean为org.springframework.context.annotation.internalAutowiredAnnotationProcessor - 添加RequiredAnnotationBeanPostProcessor处理器(SmartInstantiationAwareBeanPostProcessor、MergedBeanDefinitionPostProcessor),添加
@Required功能,对应bean为org.springframework.context.annotation.internalRequiredAnnotationProcessor - 添加CommonAnnotationBeanPostProcessor处理器(InstantiationAwareBeanPostProcessor 、DestructionAwareBeanPostProcessor、MergedBeanDefinitionPostProcessor、BeanPostProcessor),添加
@PostConstruct、@PreDestroy功能,对应bean为org.springframework.context.annotation.internalCommonAnnotationProcessor - 添加PersistenceAnnotationBeanPostProcessor处理器(InstantiationAwareBeanPostProcessor、DestructionAwareBeanPostProcessor、MergedBeanDefinitionPostProcessor),添加
@PersistenceUnit、@PersistenceContext功能,对应bean为org.springframework.context.annotation.internalPersistenceAnnotationProcessor - 添加EventListenerMethodProcessor,添加
@EventListener功能,对应bean为org.springframework.context.event.internalEventListenerProcessor - 添加DefaultEventListenerFactory,对应bean为org.springframework.context.event.internalEventListenerFactory
以上各个bean在添加前都会先判断是否已经存在改定义,若不存在才增加,因而可以通过在添加相应bean的方式,修改对应的处理功能。
*PS:第(6)步添加注解后置处理的方法其实也是annotation-config这个标签功能的主要处理方法。由上可知annotation-config的处理类为AnnotationConfigBeanDefinitionParser,该类内部其实也是调用了AnnotationConfigUtils的registerAnnotationConfigProcessors方法来完成注解的功能,具体代码如下:*

三、接口回调
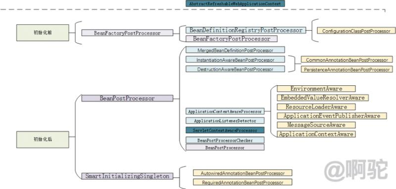
结合之前Spring启动的内容,接上上面的内容,可以得到如下的接口回调顺序

因为InstantiationAwareBeanPostProcessor、DestructionAwareBeanPostProcessor等接口继承自MergedBeanDefinitionPostProcessor接口,MergedBeanDefinitionPostProcessor接口继承自BeanPostrProcessor,实现类上存在重叠,这里先根据讲解顺序排序。

个人公众号:啊驼