重学MySQL系列(一):谈谈MySQL架构

4,830 阅读7分钟

原创作者,公众号【程序员读书】,欢迎关注公众号,转载文章请注明出处哦。

这是我写的【重学MySQL系列】文章的第一篇文章。

之所以写这个系列的文章,是因为作为一名Web后端程序员,需要经常与MySQL打交道,不过更多的时候还是停留在增删改查(CURD)的应用层面,然而随着负责项目的数据量增长和服务器硬件性能开始出现瓶颈,让我感觉有必要更加全面深入地学习与了解MySQL,以便更好地发挥MySQL的性能和提高使用MySQL的能力。

MySQL整体架构

与所有服务端软件一样,MySQL采用的也是C/S架构,即客户端(Client)与服务端(Server)架构,我们在使用MySQL的时候,都是以客户端的身份,发送请求连接到运行服务端的MySQL守护进程,而MySQL服务器端则根据我们的请求进行处理并把处理后的结果返回给我们,这个过程可以简单地抽像成下面的示意图:

客户端(Client)

在安装后MySQL之后,在其安装目录的bin目录下,有一个mysql命令,这就是一般我们所说的MySQL客户端,不过这是MySQL官方提供的命令行客户端。

shell输入mysql命令,便可以开始连接MySQL服务器了,如下:

$ mysql -u root -p
Enter password:*******

输入密码之后,便进入如下所示的MySQL客户端交互界面:

Welcome to the MySQL monitor.  Commands end with ; or \g.
Your MySQL connection id is 25338 to server version: 5.7.29-standard

Type 'help;' or '\h' for help. Type '\c' to clear the buffer.

mysql>

上面的箭头表示等待输入,这就是说,我们可以发MySQL服务器发送各种语句了。

输入\q,exit,quit则可以退出客户端,如:

mysql>exit
Bye

除了MySQL原生的命令行客户端,其实更常用的还有一些GUI客户端,比如我们比较用的Navicat,另外还有各种编程语言提供的访问MySQL的类库,其实都是连接到MySQL的客户端。

服务端(Server)

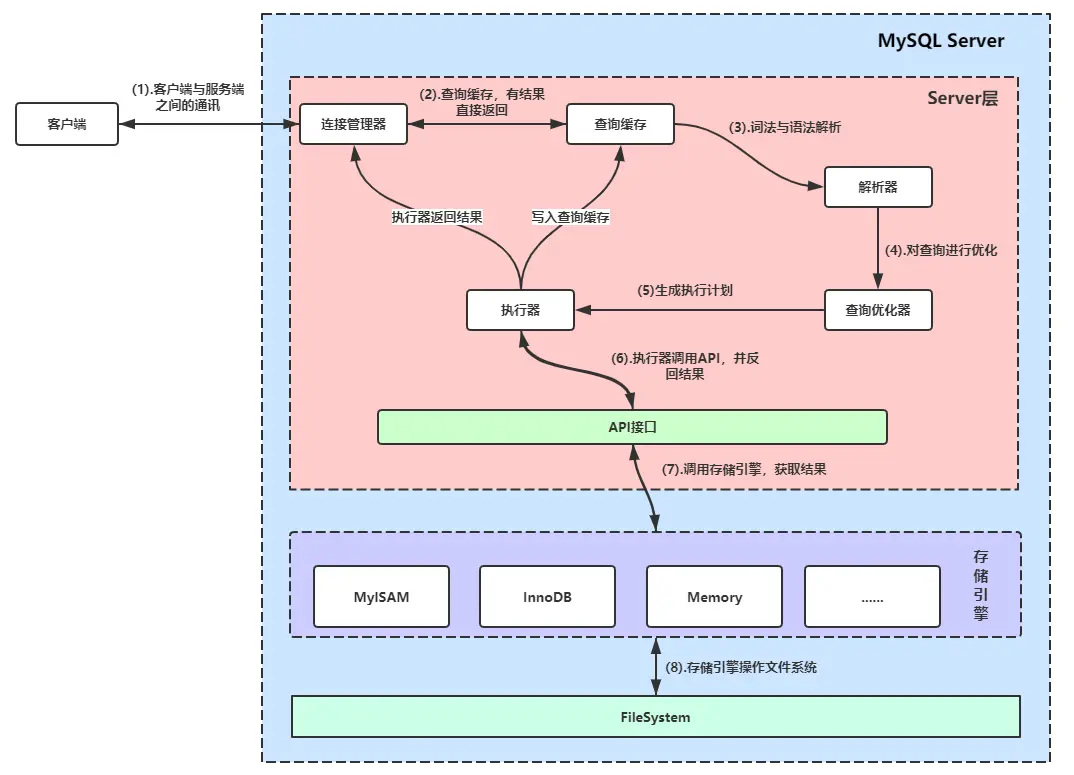
上面的示意图可能太过于抽象和简单,再深入到MySQL服务器的内部,我们可以使用下面的示意更加详尽地描述整个MySQL的逻辑架构:

MySQL架构逻辑图(自己画的哦)

我们所说的MySQL其实更多的时候是指MySQL服务端,MySQL服务端是负责响应客户端请求的守护进程。

MySQL安装目录下运行下面的命令便可以启动MySQL服务器守护进程,不过一般我们不采用这种方式,而是使用系统服务的方式启动MySQL守护进程。

$ bin/mysqld

从上面的示意图可以看出来,MySQL的服务端大体上可以分为Server层和存储引擎层,而Server层分别为连接管理、解析与优化、查询优化器和执行器,而Server层与存储引擎之间的交互则通过统一的API进行调用,下面我们来详细了解MySQL Server的各个组件的功能与作用。

连接管理器

连接管理器的作用是管理和维持所有MySQL客户端的请求连接,当我们向MySQL发起请求时,连接管理器会负责创建连接并校验用户的权限。

对于已经建立的连接,如果没有太久没有发送请求,连接管理器会自动断开连接,我们可以通过设置变量wait_timeout决定多久断开不活跃的连接。

查询缓存

当我们与连接器建立连接后,如果我们执行的是SELECT语句,那么连接器会先从查询缓存中查询,看看之前是否执行过这条语句,如果没有再往走,如果有则判断相应的权限,符合权限,则直接返回结果。

查询缓存其实是把查询语句当作一个key,查询结果当用value,建立起来的key-value缓存结构。

不过,当数据表的数据发生变化时,其所对应的查询缓存则会失败,因此很多时候往往不能命中查询缓存,所以一般建议不要使用查询缓存

mysql> select SQL_CACHE * from users where uid = 1000;

可能MySQL官方团队也意识到查询缓存的作用不大,在MySQL 8.0版本中已经将查询缓存的整块功能删掉了,所以如果你用的是MySQL 8.0的版本,查询缓存的功能就不存在了。

解析器

当在查询缓存中没有命令查询时,则需要真正执行语句,这时候就交给解析器先进行词法分析,对我们输入的语句进行拆解,折解后再进行语法分析,判断我们输入的语句是不是符合MySQL的语法规则,如果输入的语句不符合MySQL语法规则,则停止执行并提示错误。

比如我们输入下面的错误语句:

select * users

由于上面的语句少了from,所以会返回下面的错误提示:

ERROR 1064 (42000): You have an error in your SQL syntax; check the manual that corresponds to your MySQL server version for the right syntax to use near 'users' at line 1

查询优化器

我们输入的语句,经过分析器的词法和语法分析,MySQL服务器已经知道我们要查询什么了,不过,在开始查询前,还要交由查询优化器进行优化。

在优化的过程,优化器会根据SQL语句的查询条件决定使用哪一个索引,如果有连接(join),会决定表的查询顺序,最终会根据优化的结果生成一个执行计划交由下面的执行器去执行。

执行器

SQL语句在经过查询优化器的优化后,接下来就交由执行器开始执行,不过执行器在开始执行前,会判断用户对相应的数据表是否有权限。

如果用户有权限,则开始调用数据,与其数据库不同的,MySQL的数据存储与调用交由存储实现,当我们调用时,执行器通过存储引擎API向底层的存储发送相应的指令,存储引擎负责具体执行,并将执行结果告诉执行器,然后再返回给客户端。

存储引擎

存储引擎,也叫做表类型,其具体作用便是决定一个数据表怎么处理和存储表中的数据,MySQL支持多种不同的存储引擎,而且存储引擎被设计为可插拔式的,在同一个数据库中,不同的数据表可以使用不同的存储引擎。

InnodbMySQL的默认存储引擎,也是常用的存储引擎,另外比较常用的存储引擎还有MyISAMMomery

查询支持的存储引擎

在连接到MySQL服务端之后,我们可以使用下面的命令查询当前MySQL服务器支持的存储引擎:

mysql > show engines

上面语句的执行结果,如下表所示:

+--------------------+---------+----------------------------------------------------------------+--------------+------+------------+
| Engine             | Support | Comment                                                        | Transactions | XA   | Savepoints |
+--------------------+---------+----------------------------------------------------------------+--------------+------+------------+
| InnoDB             | DEFAULT | Supports transactions, row-level locking, and foreign keys     | YES          | YES  | YES        |
| MRG_MYISAM         | YES     | Collection of identical MyISAM tables                          | NO           | NO   | NO         |
| MEMORY             | YES     | Hash based, stored in memory, useful for temporary tables      | NO           | NO   | NO         |
| BLACKHOLE          | YES     | /dev/null storage engine (anything you write to it disappears) | NO           | NO   | NO         |
| MyISAM             | YES     | MyISAM storage engine                                          | NO           | NO   | NO         |
| CSV                | YES     | CSV storage engine                                             | NO           | NO   | NO         |
| ARCHIVE            | YES     | Archive storage engine                                         | NO           | NO   | NO         |
| PERFORMANCE_SCHEMA | YES     | Performance Schema                                             | NO           | NO   | NO         |
| FEDERATED          | NO      | Federated MySQL storage engine                                 | NULL         | NULL | NULL       |
+--------------------+---------+----------------------------------------------------------------+--------------+------+------------+
9 rows in set (0.00 sec)

从上面的表格中,可以看出我本地的MySQL支持9种存储引擎,上面表格中,Engine列显示的是存储引擎的名称,Support列说明该引擎是否可用,DEFAULT则说明该引擎为默认引擎,Comment是该引擎的说明,Transactions列用于说明存储引擎是否支持事务,XA列说明该存储引擎是否支持分布事务,Savepoints列说明存储引擎是否支持部分事务回滚。

指定存储引擎

InnodbMySQL的默认存储引擎,这意味着,如果你在创建数据表的时候没有指定存储引擎,则默认使用Innodb,而下面的语句,则演示了在创建数据表时,重新指定存储引擎,如下面的users数据表,我们使用了MyISAM存储引擎。

mysql> CREATE TABLE users(
    -> uid int not null,
    -> username varchar(32) not null,
    -> email varchar(64) not null,
    -> gender tinyint not null,
    -> primary key(uid)
    -> )engine=MyISAM
    -> ;
修改表的存储引擎

对于已经创建好的数据,也可以通过下面的语句修改其存储引擎:

ALTER TALBE 数据表名称 ENGINE=存储引擎的名称

比如我们把users表的存储引擎从MyISAM改为InnoDB

ALTER TABLE users ENGINE=InnoDB;

小结

“不畏浮云遮望眼,自缘身在最高层”,对MySQL基础架构的学习与了解,让我们可以站在最高处,有助于我们鸟瞰MySQL的全貌,了解MySQL的整体运行情况,让我们可以从全局思考如何解决问题,而不是局限于某个方面。

欢迎扫码关注,共同学习进步