前言
很多东西在时序图中体现的已经非常清楚了,没有必要再一步一步的作介绍,本文以图为主,然后对部分内容加以简单解释。
- 绘制图形使用的工具是 PlantUML + Visual Studio Code + PlantUML Extension

本文对 Tomcat 的介绍以 Tomcat-9.0.0.M22 为标准。
Tomcat-9.0.0.M22 是 Tomcat 目前最新的版本,但尚未发布,它实现了 Servlet4.0 及 JSP2.3 并提供了很多新特性,需要 1.8 及以上的 JDK 支持等等,详情请查阅 Tomcat-9.0-doc
- Overview
- Connector Init and Start
- Requtst Process
- Acceptor
- Poller
- Worker
- Container
- At last
Overview

- Connector 启动以后会启动一组线程用于不同阶段的请求处理过程。
- Acceptor 线程组。用于接受新连接,并将新连接封装一下,选择一个 Poller 将新连接添加到 Poller 的事件队列中。
- Poller 线程组。用于监听 Socket 事件,当 Socket 可读或可写等等时,将 Socket 封装一下添加到 worker 线程池的任务队列中。
- worker 线程组。用于对请求进行处理,包括分析请求报文并创建 Request 对象,调用容器的 pipeline 进行处理。
- Acceptor、 Poller、 worker 所在的 ThreadPoolExecutor 都维护在 NioEndpoint 中。
Connector Init and Start

- initServerSocket(),通过 ServerSocketChannel.open() 打开一个 ServerSocket,默认绑定到 8080 端口,默认的连接等待队列长度是 100, 当超过 100 个时会拒绝服务。我们可以通过配置 conf/server.xml 中 Connector 的 acceptCount 属性对其进行定制。
- createExecutor() 用于创建 Worker 线程池。默认会启动 10 个 Worker 线程,Tomcat 处理请求过程中,Woker 最多不超过 200 个。我们可以通过配置 conf/server.xml 中 Connector 的 minSpareThreads 和 maxThreads 对这两个属性进行定制。
- Pollor 用于检测已就绪的 Socket。 默认最多不超过 2 个, Math.min(2,Runtime.getRuntime().availableProcessors());。我们可以通过配置 pollerThreadCount 来定制。
- Acceptor 用于接受新连接。默认是 1 个。我们可以通过配置 acceptorThreadCount 对其进行定制。
Requtst Process
Acceptor

- Acceptor 在启动后会阻塞在 ServerSocketChannel.accept(); 方法处,当有新连接到达时,该方法返回一个 SocketChannel。
- 配置完 Socket 以后将 Socket 封装到 NioChannel 中,并注册到 Poller, 值的一提的是,我们一开始就启动了多个 Poller 线程,注册的时候,连接是公平的分配到每个 Poller 的。 NioEndpoint 维护了一个 Poller 数组,当一个连接分配给 pollers[index] 时,下一个连接就会分配给 pollers[(index+1)%pollers.length].
- addEvent() 方法会将 Socket 添加到该 Poller 的 PollerEvent 队列中。到此 Acceptor 的任务就完成了。
Poller

- selector.select(1000)。当 Poller 启动后因为 selector 中并没有已注册的 Channel,所以当执行到该方法时只能阻塞。所有的 Poller 共用一个 Selector,其实现类是 sun.nio.ch.EPollSelectorImpl
- events() 方法会将通过 addEvent() 方法添加到事件队列中的 Socket 注册到 EPollSelectorImpl,当 Socket 可读时, Poller 才对其进行处理
- createSocketProcessor() 方法将 Socket 封装到 SocketProcessor 中, SocketProcessor 实现了 Runnable 接口。 worker 线程通过调用其 run() 方法来对 Socket 进行处理。
- execute(SocketProcessor) 方法将 SocketProcessor 提交到线程池,放入线程池的 workQueue 中。 workQueue 是 BlockingQueue 的实例。到此 Poller 的任务就完成了。
Worker

- worker 线程被创建以后就执行 ThreadPoolExecutor 的 runWorker() 方法,试图从 workQueue 中取待处理任务,但是一开始 workQueue 是空的,所以 worker 线程会阻塞在 workQueue.take() 方法。
- 当新任务添加到 workQueue后, workQueue.take() 方法会返回一个 Runnable,通常是 SocketProcessor, 然后 worker 线程调用 SocketProcessor 的 run() 方法对 Socket 进行处理。
- createProcessor() 会创建一个 Http11Processor, 它用来解析 Socket,将 Socket 中的内容封装到 Request 中。注意这个 Request 是临时使用的一个类,它的全类名是 org.apache.coyote.Request,
- postParseRequest() 方法封装一下 Request,并处理一下映射关系 (从 URL 映射到相应的 Host、 Context、 Wrapper)。
- CoyoteAdapter 将 Rquest 提交给 Container 处理之前,并将 org.apache.coyote.Request 封装到 org.apache.catalina.connector.Request,传递给 Container 处理的 Request 是 org.apache.catalina.connector.Request。
- connector.getService().getMapper().map(),用来在 Mapper 中查询 URL 的映射关系。映射关系会保留到 org.apache.catalina.connector.Request 中, Container 处理阶段 request.getHost() 是使用的就是这个阶段查询到的映射主机,以此类推 request.getContext()、 request.getWrapper() 都是。
- connector.getService().getContainer().getPipeline().getFirst().invoke() 会将请求传递到 Container 处理,当然了 Container 处理也是在 Worker 线程中执行的,但是这是一个相对独立的模块,所以单独分出来一节。
Container

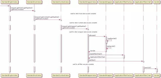
- 需要注意的是,基本上每一个容器的 StandardPipeline 上都会有多个已注册的 Valve,我们只关注每个容器的 Basic Valve。其他 Valve 都是在 Basic Valve 前执行。
- request.getHost().getPipeline().getFirst().invoke() 先获取对应的 StandardHost,并执行其 pipeline。
- request.getContext().getPipeline().getFirst().invoke() 先获取对应的 StandardContext, 并执行其 pipeline。
- request.getWrapper().getPipeline().getFirst().invoke() 先获取对应的 StandardWrapper,并执行其 pipeline。
- 最值得说的就是 StandardWrapper 的 Basic Valve, StandardWrapperValve
- allocate() 用来加载并初始化 Servlet,值的一提的是 Servlet 并不都是单例的,当 Servlet 实现了 SingleThreadModel 接口后, StandardWrapper 会维护一组 Servlet 实例,这是享元模式。当然了 SingleThreadModel 在 Servlet 2.4 以后就弃用了。
- createFilterChain() 方法会从 StandardContext 中获取到所有的过滤器,然后将匹配 Request URL 的所有过滤器挑选出来添加到 filterChain 中。
- doFilter() 执行过滤链, 当所有的过滤器都执行完毕后调用 Servlet 的 service() 方法。
Reference
- 《How Tomcat works》
- 《Tomcat 架构解析》-- 刘光瑞
- Tomcat-9.0-doc
- apache-tomcat-9.0.0.M22-src
- tomcat 架构分析 (connector NIO 实现)
最后
欢迎大家关注我的公众号【程序员追风】,文章都会在里面更新,整理的资料也会放在里面。