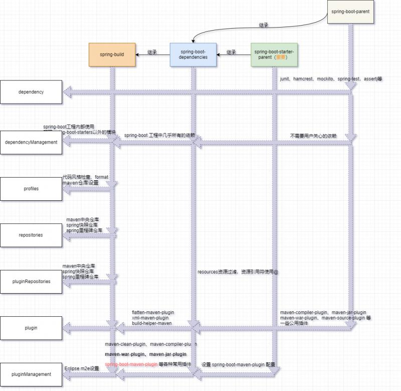
在文章 【spring-boot 源码解析】spring-boot 依赖管理 中,我梳理了 spring-boot-build、spring-boot-parent、spring-boot-dependencies、spring-boot-starter-parent 依赖之间的关系,以及我们平常应该怎么用,这次奉上一张梳理图。


在文章 【spring-boot 源码解析】spring-boot 依赖管理 中,我梳理了 spring-boot-build、spring-boot-parent、spring-boot-dependencies、spring-boot-starter-parent 依赖之间的关系,以及我们平常应该怎么用,这次奉上一张梳理图。

