Spring Boot:自动配置原理

186 阅读6分钟

什么是Spring boot

Spring Boot 是由 Pivotal 团队提供的全新框架,其设计目的是用来简化新 Spring 应用的初始搭建以及开发过程。该框架使用了特定的方式来进行配置,从而使开发人员不再需要定义样板化的配置。用我的话来理解,就是 Spring Boot 其实不是什么新的框架,它默认配置了很多框架的使用方式,就像 Maven 整合了所有的 Jar 包,Spring Boot 整合了所有的框架。

使用 Spring Boot有什么好处

其实就是简单、快速、方便!平时如果我们需要搭建一个 Spring Web 项目的时候需要怎么做呢?

1)配置 web.xml,加载 Spring 和 Spring mvc

2)配置数据库连接、配置 Spring 事务

3)配置加载配置文件的读取,开启注解

4)配置日志文件 ... 配置完成之后部署 Tomcat 调试 ...

SpringBoot的核心:

  • Starter组件,提供开箱即用的组件
  • 自动装配,自动根据上下文完成Bean的装配
  • Actuator,Spring Boot应用的监控
  • Spring Boot CLI,基于命令行工具快速构建Spring Boot应用。

Spring Boot的配置文件

初识Spring Boot时我们就知道,Spring Boot有一个全局配置文件:application.properties或application.yml。

我们的各种属性都可以在这个文件中进行配置,最常配置的比如:server.port、logging.level.* 等等,然而我们实际用到的往往只是很少的一部分,那么这些属性是否有据可依呢?答案当然是肯定的,这些属性都可以在官方文档中查找到:

docs.spring.io/spring-boot…

(所以,话又说回来,找资料还得是官方文档,百度出来一大堆,还是稍显业余了一些)

除了官方文档为我们提供了大量的属性解释,我们也可以使用IDE的相关提示功能,比如IDEA的自动提示,和Eclipse的YEdit插件,都可以很好的对你需要配置的属性进行提示,下图是使用Eclipse的YEdit插件的效果,Eclipse的版本是:STS 4。

以上,是Spring Boot的配置文件的大致使用方法,其实都是些题外话。

那么问题来了:这些配置是如何在Spring Boot项目中生效的呢?那么接下来,就需要聚焦本篇博客的主题:自动配置工作原理或者叫实现方式。

工作原理剖析

Spring Boot关于自动配置的源码在spring-boot-autoconfigure-x.x.x.x.jar中:

  • @SpringBootApplication @SpringBootApplication这个Spring Boot核心注解是由其它三个重要的注解组合,分别是: @SpringBootConfiguration 、 @EnableAutoConfiguration 和 @ComponentScan。

  • @EnableAutoConfiguration

该注解用于启用自动配置,该注解会使Spring Boot根据项目中依赖的jar包自动配置项目的配置项。

 而这个注解也是一个派生注解,其中的关键功能由@Import提供,其导入的AutoConfigurationImportSelector的selectImports()方法通过SpringFactoriesLoader.loadFactoryNames()扫描所有具有META-INF/spring.factories的jar包。spring-boot-autoconfigure-x.x.x.x.jar里就有一个这样的spring.factories文件。

这个spring.factories文件也是一组一组的key=value的形式,其中一个key是EnableAutoConfiguration类的全类名,而它的value是一个xxxxAutoConfiguration的类名的列表,这些类名以逗号分隔,如下图所示:

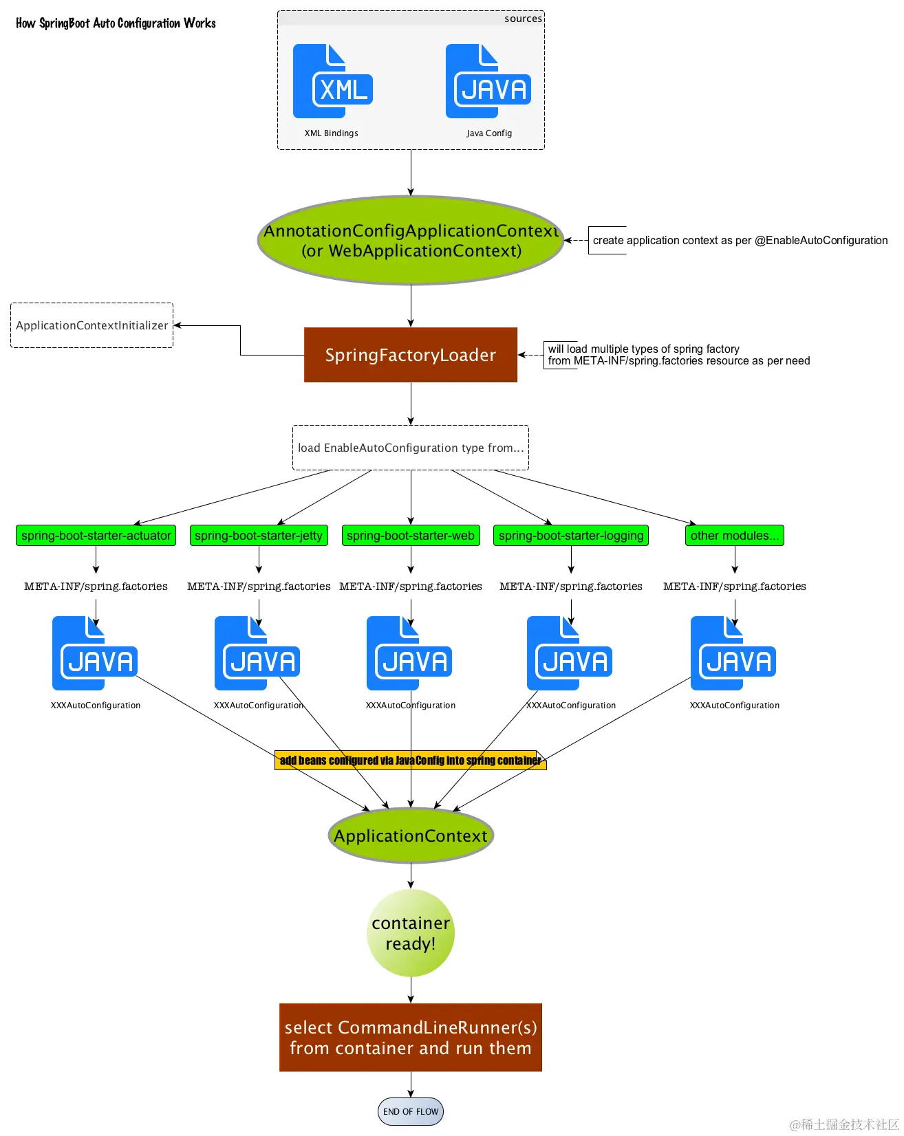
这个@EnableAutoConfiguration注解通过@SpringBootApplication被间接的标记在了Spring Boot的启动类上。在SpringApplication.run(...)的内部就会执行selectImports()方法,找到所有JavaConfig自动配置类的全限定名对应的class,然后将所有自动配置类加载到Spring容器中。Spring Boot启动的时候会通过@EnableAutoConfiguration注解找到META-INF/spring.factories配置文件中的所有自动配置类,并对其进行加载,而这些自动配置类都是以AutoConfiguration结尾来命名的,它实际上就是一个JavaConfig形式的Spring容器配置类,它能通过以Properties结尾命名的类中取得在全局配置文件中配置的属性如:server.port,而XxxxProperties类是通过@ConfigurationProperties注解与全局配置文件中对应的属性进行绑定的。

AutoConfigurationImportSelector

AutoConfigurationImportSelector实现了ImportSelector,它只有一个SelectImports抽象方法,并且返回一个String数组,在这个数组中可以指定需要装配到IOC容器的类,当在@Import

自动配置生效

每一个XxxxAutoConfiguration自动配置类都是在某些条件之下才会生效的,这些条件的限制在Spring Boot中以注解的形式体现,常见的条件注解有如下几项:

@ConditionalOnBean:当容器里有指定的bean的条件下。

@ConditionalOnMissingBean:当容器里不存在指定bean的条件下。

@ConditionalOnClass:当类路径下有指定类的条件下。

@ConditionalOnMissingClass:当类路径下不存在指定类的条件下。

@ConditionalOnProperty:指定的属性是否有指定的值,比如@ConditionalOnProperties(prefix=”xxx.xxx”, value=”enable”, matchIfMissing=true),代表当xxx.xxx为enable时条件的布尔值为true,如果没有设置的情况下也为true。

以ServletWebServerFactoryAutoConfiguration配置类为例,解释一下全局配置文件中的属性如何生效,比如:server.port=8081,是如何生效的(当然不配置也会有默认值,这个默认值来自于org.apache.catalina.startup.Tomcat)。

在ServletWebServerFactoryAutoConfiguration类上,有一个@EnableConfigurationProperties注解:开启配置属性,而它后面的参数是一个ServerProperties类,这就是习惯优于配置的最终落地点。

在这个类上,我们看到了一个非常熟悉的注解:@ConfigurationProperties,它的作用就是从配置文件中绑定属性到对应的bean上,而@EnableConfigurationProperties负责导入这个已经绑定了属性的bean到spring容器中(见上面截图)。那么所有其他的和这个类相关的属性都可以在全局配置文件中定义,也就是说,真正“限制”我们可以在全局配置文件中配置哪些属性的类就是这些XxxxProperties类,它与配置文件中定义的prefix关键字开头的一组属性是唯一对应的。

至此,我们大致可以了解。在全局配置的属性如:server.port等,通过@ConfigurationProperties注解,绑定到对应的XxxxProperties配置实体类上封装为一个bean,然后再通过@EnableConfigurationProperties注解导入到Spring容器中。

而诸多的XxxxAutoConfiguration自动配置类,就是Spring容器的JavaConfig形式,作用就是为Spring 容器导入bean,而所有导入的bean所需要的属性都通过xxxxProperties的bean来获得。

简单聊Spring boot自动配置原理

Spring Boot启动的时候会通过@EnableAutoConfiguration注解找到META-INF/spring.factories配置文件中的所有自动配置类,并对其进行加载,而这些自动配置类都是以AutoConfiguration结尾来命名的,它实际上就是一个JavaConfig形式的Spring容器配置类,它能通过以Properties结尾命名的类中取得在全局配置文件中配置的属性如:server.port,而XxxxProperties类是通过@ConfigurationProperties注解与全局配置文件中对应的属性进行绑定的。

通过一张图标来理解一下这一繁复的流程:

图片来自于王福强老师的博客:afoo.me/posts/2015-…

参考: