前言
Hystrix已经不在维护了,但是成功的开源项目总是值得学习的.刚开始看 Hystrix 源码时,会发现一堆 Action,Function 的逻辑,这其实就是 RxJava 的特点了--响应式编程.上篇文章已经对RxJava作过入门介绍,不熟悉的同学可以先去看看.本文会简单介绍 Hystrix,再根据demo结合源码来了解Hystrix的执行流程.
Hystrix简单介绍
-
什么是 Hystrix?
Hystrix 是一个延迟和容错库,旨在隔离对远程系统、服务和第三方库的访问点,停止级联故障,并在错误不可避免的复杂分布式系统中能够弹性恢复。
-
核心概念
-
Command 命令
Command 是Hystrix的入口,对用户来说,我们只需要创建对应的 command,将需要保护的接口包装起来就可以.可以无需关注再之后的逻辑.与 Spring 深度集成后还可以通过注解的方式,就更加对开发友好了.
-
Circuit Breaker 断路器
断路器,是从电气领域引申过来的概念,具有过载、短路和欠电压保护功能,有保护线路和电源的能力.在Hystrix中即为当请求超过一定比例响应失败时,hystrix 会对请求进行拦截处理,保证服务的稳定性,以及防止出现服务之间级联雪崩的可能性.
-
Isolation 隔离策略
隔离策略是 Hystrix 的设计亮点所在,利用舱壁模式的思想来对访问的资源进行隔离,每个资源是独立的依赖,单个资源的异常不应该影响到其他. Hystrix 的隔离策略目前有两种:线程池隔离,信号量隔离.

-
-
Hystrix的运行流程
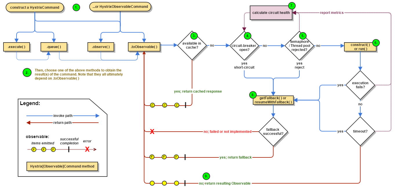
官方的 How it Works 对流程有很详细的介绍,图示清晰,相信看完流程图就能对运行流程有一定的了解.

一次Command执行
HystrixCommand是标准的命令模式实现,每一次请求即为一次命令的创建执行经历的过程.从上述Hystrix流程图可以看出创建流程最终会指向toObservable,在之前RxJava入门时有介绍到Observable即为被观察者,作用是发送数据给观察者进行相应的,因此可以知道这个方法应该是较为关键的.
UML

- HystrixInvokable 标记这个一个可执行的接口,没有任何抽象方法或常量
- HystrixExecutable 是为
HystrixCommand设计的接口,主要提供执行命令的抽象方法,例如:execute(),queue(),observe() - HystrixObservable 是为
Observable设计的接口,主要提供自动订阅(observe())和生成Observable(toObservable())的抽象方法 - HystrixInvokableInfo 提供大量的状态查询(获取属性配置,是否开启断路器等)
- AbstractCommand 核心逻辑的实现
- HystrixCommand 定制逻辑实现以及留给用户实现的接口(比如:
run())
样例代码
通过新建一个 command 来看 Hystrix 是如何创建并执行的.HystrixCommand 是一个抽象类,其中有一个run方法需要我们实现自己的业务逻辑,以下是偷懒采用匿名内部类的形式呈现.构造方法的内部实现我们就不关注了,直接看下执行的逻辑吧.
HystrixCommand demo = new HystrixCommand<String>(HystrixCommandGroupKey.Factory.asKey("demo-group")) {
@Override
protected String run() {
return "Hello World~";
}
};
demo.execute();
执行过程
流程图

这是官方给出的一次完整调用的链路.上述的 demo 中我们直接调用了execute方法,所以调用的路径为execute() -> queue() -> toObservable() -> toBlocking() -> toFuture() -> get().核心的逻辑其实就在toObservable()中.
HystrixCommand.java
execute
execute方法为同步调用返回结果,并对异常作处理.内部会调用queue
// 同步调用执行
public R execute() {
try {
// queue()返回的是Future类型的对象,所以这里是阻塞get
return queue().get();
} catch (Exception e) {
throw decomposeException(e);
}
}
queue
queue的第一行代码完成了核心的订阅逻辑.
toObservable()生成了 Hystrix 的 Observable 对象- 将
Observable转换为BlockingObservable可以阻塞控制数据发送 toFuture实现对BlockingObservable的订阅
public Future<R> queue() {
// 着重关注的是这行代码
// 完成了Observable的创建及订阅
// toBlocking()是将Observable转为BlockingObservable,转换后的Observable可以阻塞数据的发送
final Future<R> delegate = toObservable().toBlocking().toFuture();
final Future<R> f = new Future<R>() {
// 由于toObservable().toBlocking().toFuture()返回的Future如果中断了,
// 不会对当前线程进行中断,所以这里将返回的Future进行了再次包装,处理异常逻辑
...
}
// 判断是否已经结束了,有异常则直接抛出
if (f.isDone()) {
try {
f.get();
return f;
} catch (Exception e) {
// 省略这段判断
}
}
return f;
}
BlockingObservable.java
// 被包装的Observable
private final Observable<? extends T> o;
// toBlocking()会调用该静态方法将 源Observable简单包装成BlockingObservable
public static <T> BlockingObservable<T> from(final Observable<? extends T> o) {
return new BlockingObservable<T>(o);
}
public Future<T> toFuture() {
return BlockingOperatorToFuture.toFuture((Observable<T>)o);
}
BlockingOperatorToFuture.java
The
toFutureoperator applies to theBlockingObservablesubclass, so in order to use it, you must first convert your source Observable into aBlockingObservableby means of either theBlockingObservable.frommethod or theObservable.toBlockingoperator.
toFuture只能作用于BlockingObservable所以也才会有上文想要转换为BlockingObservable的操作
// 该操作将 源Observable转换为返回单个数据项的Future
public static <T> Future<T> toFuture(Observable<? extends T> that) {
// CountDownLatch 判断是否完成
final CountDownLatch finished = new CountDownLatch(1);
// 存储执行结果
final AtomicReference<T> value = new AtomicReference<T>();
// 存储错误结果
final AtomicReference<Throwable> error = new AtomicReference<Throwable>();
// single()方法可以限制Observable只发送单条数据
// 如果有多条数据 会抛 IllegalArgumentException
// 如果没有数据可以发送 会抛 NoSuchElementException
@SuppressWarnings("unchecked")
final Subscription s = ((Observable<T>)that).single().subscribe(new Subscriber<T>() {
// single()返回的Observable就可以对其进行标准的处理了
@Override
public void onCompleted() {
finished.countDown();
}
@Override
public void onError(Throwable e) {
error.compareAndSet(null, e);
finished.countDown();
}
@Override
public void onNext(T v) {
// "single" guarantees there is only one "onNext"
value.set(v);
}
});
// 最后将Subscription返回的数据封装成Future,实现对应的逻辑
return new Future<T>() {
// 可以查看源码
};
}
AbstractCommand.java
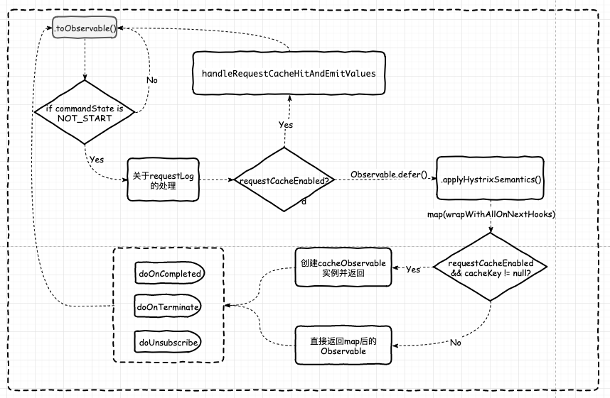
AbstractCommand是toObservable实现的地方,属于Hystrix的核心逻辑,代码较长,可以和方法调用的流程图一起食用.toObservable主要是完成缓存和创建Observable,requestLog的逻辑,当第一次创建Observable时,applyHystrixSemantics方法是Hystrix的语义实现,可以跳着看.
tips: 下文中有很多 Action和 Function,他们很相似,都有call方法,但是区别在于Function有返回值,而Action没有,方法后跟着的数字代表有几个入参.Func0/Func3即没有入参和有三个入参
toObservable
toObservable代码较长且分层还是清晰的,所以下面一块一块写.其逻辑和文章开始提到的Hystrix流程图是完全一致的.

public Observable<R> toObservable() {
final AbstractCommand<R> _cmd = this;
// 此处省略掉了很多个Action和Function,大部分是来做扫尾清理的函数,所以用到的时候再说
// defer在上篇rxjava入门中提到过,是一种创建型的操作符,每次订阅时会产生新的Observable,回调方法中所实现的才是真正我们需要的Observable
return Observable.defer(new Func0<Observable<R>>() {
@Override
public Observable<R> call() {
// 校验命令的状态,保证其只执行一次
if (!commandState.compareAndSet(CommandState.NOT_STARTED, CommandState.OBSERVABLE_CHAIN_CREATED)) {
IllegalStateException ex = new IllegalStateException("This instance can only be executed once. Please instantiate a new instance.");
//TODO make a new error type for this
throw new HystrixRuntimeException(FailureType.BAD_REQUEST_EXCEPTION, _cmd.getClass(), getLogMessagePrefix() + " command executed multiple times - this is not permitted.", ex, null);
}
commandStartTimestamp = System.currentTimeMillis();
// properties为当前command的所有属性
// 允许记录请求log时会保存当前执行的command
if (properties.requestLogEnabled().get()) {
// log this command execution regardless of what happened
if (currentRequestLog != null) {
currentRequestLog.addExecutedCommand(_cmd);
}
}
// 是否开启了请求缓存
final boolean requestCacheEnabled = isRequestCachingEnabled();
// 获取缓存key
final String cacheKey = getCacheKey();
// 开启缓存后,尝试从缓存中取
if (requestCacheEnabled) {
HystrixCommandResponseFromCache<R> fromCache = (HystrixCommandResponseFromCache<R>) requestCache.get(cacheKey);
if (fromCache != null) {
isResponseFromCache = true;
return handleRequestCacheHitAndEmitValues(fromCache, _cmd);
}
}
// 没有开启请求缓存时,就执行正常的逻辑
Observable<R> hystrixObservable =
// 这里又通过defer创建了我们需要的Observable
Observable.defer(applyHystrixSemantics)
// 发送前会先走一遍hook,默认executionHook是空实现的,所以这里就跳过了
.map(wrapWithAllOnNextHooks);
// 得到最后的封装好的Observable后,将其放入缓存
if (requestCacheEnabled && cacheKey != null) {
// wrap it for caching
HystrixCachedObservable<R> toCache = HystrixCachedObservable.from(hystrixObservable, _cmd);
HystrixCommandResponseFromCache<R> fromCache = (HystrixCommandResponseFromCache<R>) requestCache.putIfAbsent(cacheKey, toCache);
if (fromCache != null) {
// another thread beat us so we'll use the cached value instead
toCache.unsubscribe();
isResponseFromCache = true;
return handleRequestCacheHitAndEmitValues(fromCache, _cmd);
} else {
// we just created an ObservableCommand so we cast and return it
afterCache = toCache.toObservable();
}
} else {
afterCache = hystrixObservable;
}
return afterCache
// 终止时的操作
.doOnTerminate(terminateCommandCleanup) // perform cleanup once (either on normal terminal state (this line), or unsubscribe (next line))
// 取消订阅时的操作
.doOnUnsubscribe(unsubscribeCommandCleanup) // perform cleanup once
// 完成时的操作
.doOnCompleted(fireOnCompletedHook);
}
}
handleRequestCacheHitAndEmitValues
缓存击中时的处理
private Observable<R> handleRequestCacheHitAndEmitValues(final HystrixCommandResponseFromCache<R> fromCache, final AbstractCommand<R> _cmd) {
try {
// Hystrix中有大量的hook 如果有心做二次开发的,可以利用这些hook做到很完善的监控
executionHook.onCacheHit(this);
} catch (Throwable hookEx) {
logger.warn("Error calling HystrixCommandExecutionHook.onCacheHit", hookEx);
}
// 将缓存的结果赋给当前command
return fromCache.toObservableWithStateCopiedInto(this)
// doOnTerminate 或者是后面看到的doOnUnsubscribe,doOnError,都指的是在响应onTerminate/onUnsubscribe/onError后的操作,即在Observable的生命周期上注册一个动作优雅的处理逻辑
.doOnTerminate(new Action0() {
@Override
public void call() {
// 命令最终状态的不同进行不同处理
if (commandState.compareAndSet(CommandState.OBSERVABLE_CHAIN_CREATED, CommandState.TERMINAL)) {
cleanUpAfterResponseFromCache(false); //user code never ran
} else if (commandState.compareAndSet(CommandState.USER_CODE_EXECUTED, CommandState.TERMINAL)) {
cleanUpAfterResponseFromCache(true); //user code did run
}
}
})
.doOnUnsubscribe(new Action0() {
@Override
public void call() {
// 命令最终状态的不同进行不同处理
if (commandState.compareAndSet(CommandState.OBSERVABLE_CHAIN_CREATED, CommandState.UNSUBSCRIBED)) {
cleanUpAfterResponseFromCache(false); //user code never ran
} else if (commandState.compareAndSet(CommandState.USER_CODE_EXECUTED, CommandState.UNSUBSCRIBED)) {
cleanUpAfterResponseFromCache(true); //user code did run
}
}
});
}
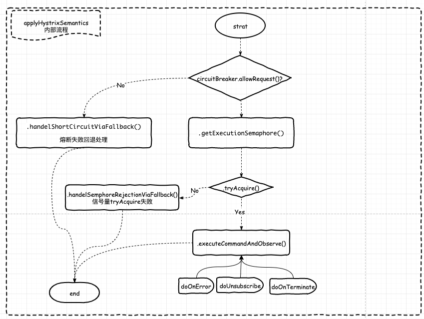
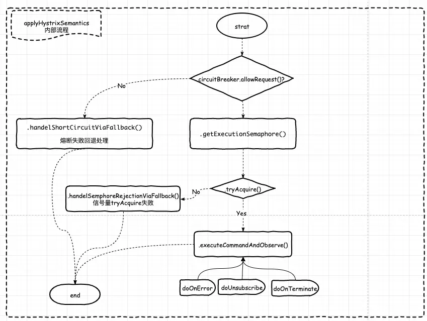
applyHystrixSemantics
因为本片文章的主要目的是在讲执行流程,所以失败回退和断路器相关的就留到以后的文章中再写.

final Func0<Observable<R>> applyHystrixSemantics = new Func0<Observable<R>>() {
@Override
public Observable<R> call() {
// 不再订阅了就返回不发送数据的Observable
if (commandState.get().equals(CommandState.UNSUBSCRIBED)) {
// 不发送任何数据或通知
return Observable.never();
}
return applyHystrixSemantics(_cmd);
}
};
private Observable<R> applyHystrixSemantics(final AbstractCommand<R> _cmd) {
// 标记开始执行的hook
// 如果hook内抛异常了,会快速失败且没有fallback处理
executionHook.onStart(_cmd);
/* determine if we're allowed to execute */
// 断路器核心逻辑: 判断是否允许执行(TODO)
if (circuitBreaker.allowRequest()) {
// Hystrix自己造的信号量轮子,之所以不用juc下,官方解释为juc的Semphore实现太复杂,而且没有动态调节的信号量大小的能力,简而言之,不满足需求!
// 根据不同隔离策略(线程池隔离/信号量隔离)获取不同的TryableSemphore
final TryableSemaphore executionSemaphore = getExecutionSemaphore();
// Semaphore释放标志
final AtomicBoolean semaphoreHasBeenReleased = new AtomicBoolean(false);
// 释放信号量的Action
final Action0 singleSemaphoreRelease = new Action0() {
@Override
public void call() {
if (semaphoreHasBeenReleased.compareAndSet(false, true)) {
executionSemaphore.release();
}
}
};
// 异常处理
final Action1<Throwable> markExceptionThrown = new Action1<Throwable>() {
@Override
public void call(Throwable t) {
// HystrixEventNotifier是hystrix的插件,不同的事件发送不同的通知,默认是空实现.
eventNotifier.markEvent(HystrixEventType.EXCEPTION_THROWN, commandKey);
}
};
// 线程池隔离的TryableSemphore始终为true
if (executionSemaphore.tryAcquire()) {
try {
/* used to track userThreadExecutionTime */
// executionResult是一次命令执行的结果信息封装
// 这里设置起始时间是为了记录命令的生命周期,执行过程中会set其他属性进去
executionResult = executionResult.setInvocationStartTime(System.currentTimeMillis());
return executeCommandAndObserve(_cmd)
// 报错时的处理
.doOnError(markExceptionThrown)
// 终止时释放
.doOnTerminate(singleSemaphoreRelease)
// 取消订阅时释放
.doOnUnsubscribe(singleSemaphoreRelease);
} catch (RuntimeException e) {
return Observable.error(e);
}
} else {
// tryAcquire失败后会做fallback处理,TODO
return handleSemaphoreRejectionViaFallback();
}
} else {
// 断路器短路(拒绝请求)fallback处理 TODO
return handleShortCircuitViaFallback();
}
}
executeCommandAndObserve

/**
* 执行run方法的地方
*/
private Observable<R> executeCommandAndObserve(final AbstractCommand<R> _cmd) {
// 获取当前上下文
final HystrixRequestContext currentRequestContext = HystrixRequestContext.getContextForCurrentThread();
// 发送数据时的Action响应
final Action1<R> markEmits = new Action1<R>() {
@Override
public void call(R r) {
// 如果onNext时需要上报时,做以下处理
if (shouldOutputOnNextEvents()) {
// result标记
executionResult = executionResult.addEvent(HystrixEventType.EMIT);
// 通知
eventNotifier.markEvent(HystrixEventType.EMIT, commandKey);
}
// commandIsScalar是一个我不解的地方,在网上也没有查到好的解释
// 该方法为抽象方法,有HystrixCommand实现返回true.HystrixObservableCommand返回false
if (commandIsScalar()) {
// 耗时
long latency = System.currentTimeMillis() - executionResult.getStartTimestamp();
// 通知
eventNotifier.markCommandExecution(getCommandKey(), properties.executionIsolationStrategy().get(), (int) latency, executionResult.getOrderedList());
eventNotifier.markEvent(HystrixEventType.SUCCESS, commandKey);
executionResult = executionResult.addEvent((int) latency, HystrixEventType.SUCCESS);
// 断路器标记成功(断路器半开时的反馈,决定是否关闭断路器)
circuitBreaker.markSuccess();
}
}
};
final Action0 markOnCompleted = new Action0() {
@Override
public void call() {
if (!commandIsScalar()) {
// 同markEmits 类似处理
}
}
};
// 失败回退的逻辑
final Func1<Throwable, Observable<R>> handleFallback = new Func1<Throwable, Observable<R>>() {
@Override
public Observable<R> call(Throwable t) {
// 不是重点略过了
}
};
// 请求上下文的处理
final Action1<Notification<? super R>> setRequestContext = new Action1<Notification<? super R>>() {
@Override
public void call(Notification<? super R> rNotification) {
setRequestContextIfNeeded(currentRequestContext);
}
};
Observable<R> execution;
// 如果有执行超时限制,会将包装后的Observable再转变为支持TimeOut的
if (properties.executionTimeoutEnabled().get()) {
// 根据不同的隔离策略包装为不同的Observable
execution = executeCommandWithSpecifiedIsolation(_cmd)
// lift 是rxjava中一种基本操作符 可以将Observable转换成另一种Observable
// 包装为带有超时限制的Observable
.lift(new HystrixObservableTimeoutOperator<R>(_cmd));
} else {
execution = executeCommandWithSpecifiedIsolation(_cmd);
}
return execution.doOnNext(markEmits)
.doOnCompleted(markOnCompleted)
.onErrorResumeNext(handleFallback)
.doOnEach(setRequestContext);
}
executeCommandWithSpecifiedIsolation
根据不同的隔离策略创建不同的执行Observable

private Observable<R> executeCommandWithSpecifiedIsolation(final AbstractCommand<R> _cmd) {
if (properties.executionIsolationStrategy().get() == ExecutionIsolationStrategy.THREAD) {
// mark that we are executing in a thread (even if we end up being rejected we still were a THREAD execution and not SEMAPHORE)
return Observable.defer(new Func0<Observable<R>>() {
@Override
public Observable<R> call() {
// 由于源码太长,这里只关注正常的流程,需要详细了解可以去看看源码
if (threadState.compareAndSet(ThreadState.NOT_USING_THREAD, ThreadState.STARTED)) {
try {
return getUserExecutionObservable(_cmd);
} catch (Throwable ex) {
return Observable.error(ex);
}
} else {
//command has already been unsubscribed, so return immediately
return Observable.error(new RuntimeException("unsubscribed before executing run()"));
}
}})
.doOnTerminate(new Action0() {})
.doOnUnsubscribe(new Action0() {})
// 指定在某一个线程上执行,是rxjava中很重要的线程调度的概念
.subscribeOn(threadPool.getScheduler(new Func0<Boolean>() {
}));
} else { // 信号量隔离策略
return Observable.defer(new Func0<Observable<R>>() {
// 逻辑与线程池大致相同
});
}
}
getUserExecutionObservable
获取用户执行的逻辑
private Observable<R> getUserExecutionObservable(final AbstractCommand<R> _cmd) {
Observable<R> userObservable;
try {
// getExecutionObservable是抽象方法,有HystrixCommand自行实现
userObservable = getExecutionObservable();
} catch (Throwable ex) {
// the run() method is a user provided implementation so can throw instead of using Observable.onError
// so we catch it here and turn it into Observable.error
userObservable = Observable.error(ex);
}
// 将Observable作其他中转
return userObservable
.lift(new ExecutionHookApplication(_cmd))
.lift(new DeprecatedOnRunHookApplication(_cmd));
}
lift操作符
lift可以转换成一个新的Observable,它很像一个代理,将原来的Observable代理到自己这里,订阅时通知原来的Observable发送数据,经自己这里流转加工处理再返回给订阅者.Map/FlatMap操作符底层其实就是用的lift进行实现的.
getExecutionObservable
@Override
final protected Observable<R> getExecutionObservable() {
return Observable.defer(new Func0<Observable<R>>() {
@Override
public Observable<R> call() {
try {
// just操作符就是直接执行的Observable
// run方法就是我们实现的业务逻辑: Hello World~
return Observable.just(run());
} catch (Throwable ex) {
return Observable.error(ex);
}
}
}).doOnSubscribe(new Action0() {
@Override
public void call() {
// 执行订阅时将执行线程记为当前线程,必要时我们可以interrupt
executionThread.set(Thread.currentThread());
}
});
}
总结
希望自己能把埋下的坑一一填完: 容错机制,metrics,断路器等等...