Android四大组件:BroadcastReceiver史上最全面解析
Carson_Ho 关注 赞赏支持
Android四大组件:BroadcastReceiver史上最全面解析
10 字数2497阅读117026
前言
-
BroadcastReceiver(广播接收器),属于Android四大组件之一 - 在
Android开发中,BroadcastReceiver的应用场景非常多 - 今天,我将详细讲解关于
BroadcastReceiver的一切相关知识
目录
示意图
1. 定义
即 广播,是一个全局的监听器,属于Android四大组件之一
Android广播分为两个角色:广播发送者、广播接收者
2. 作用
监听 / 接收 应用 App 发出的广播消息,并 做出响应
3. 应用场景
-
Android不同组件间的通信(含 :应用内 / 不同应用之间) - 多线程通信
- 与
Android系统在特定情况下的通信
如:电话呼入时、网络可用时
4. 实现原理
4.1 采用的模型
-
Android中的广播使用了设计模式中的观察者模式:基于消息的发布 / 订阅事件模型
因此,Android将广播的发送者 和 接收者 解耦,使得系统方便集成,更易扩展
4.2 模型讲解
-
模型中有3个角色:
- 消息订阅者(广播接收者)
- 消息发布者(广播发布者)
- 消息中心(
AMS,即Activity Manager Service)
-
示意图 & 原理如下
示意图
5. 使用流程
- 使用流程如下:
示意图
- 下面,我将一步步介绍如何使用
BroadcastReceiver
即上图中的 开发者手动完成部分
5.1 自定义广播接收者BroadcastReceiver
- 继承
BroadcastReceivre基类 - 必须复写抽象方法
onReceive()方法
- 广播接收器接收到相应广播后,会自动回调
onReceive()方法- 一般情况下,
onReceive方法会涉及 与 其他组件之间的交互,如发送Notification、启动Service等- 默认情况下,广播接收器运行在
UI线程,因此,onReceive()方法不能执行耗时操作,否则将导致ANR
- 代码范例
mBroadcastReceiver.java
// 继承BroadcastReceivre基类
public class mBroadcastReceiver extends BroadcastReceiver {
// 复写onReceive()方法
// 接收到广播后,则自动调用该方法
@Override
public void onReceive(Context context, Intent intent) {
//写入接收广播后的操作
}
}
5.2 广播接收器注册
注册的方式分为两种:静态注册、动态注册
5.2.1 静态注册
- 注册方式:在AndroidManifest.xml里通过<receive>标签声明
- 属性说明:
<receiver
android:enabled=["true" | "false"]
//此broadcastReceiver能否接收其他App的发出的广播
//默认值是由receiver中有无intent-filter决定的:如果有intent-filter,默认值为true,否则为false
android:exported=["true" | "false"]
android:icon="drawable resource"
android:label="string resource"
//继承BroadcastReceiver子类的类名
android:name=".mBroadcastReceiver"
//具有相应权限的广播发送者发送的广播才能被此BroadcastReceiver所接收;
android:permission="string"
//BroadcastReceiver运行所处的进程
//默认为app的进程,可以指定独立的进程
//注:Android四大基本组件都可以通过此属性指定自己的独立进程
android:process="string" >
//用于指定此广播接收器将接收的广播类型
//本示例中给出的是用于接收网络状态改变时发出的广播
<intent-filter>
<action android:name="android.net.conn.CONNECTIVITY_CHANGE" />
</intent-filter>
</receiver>
- 注册示例
<receiver
//此广播接收者类是mBroadcastReceiver
android:name=".mBroadcastReceiver" >
//用于接收网络状态改变时发出的广播
<intent-filter>
<action android:name="android.net.conn.CONNECTIVITY_CHANGE" />
</intent-filter>
</receiver>
当此 App首次启动时,系统会自动实例化mBroadcastReceiver类,并注册到系统中。
5.2.2 动态注册
-
注册方式:在代码中调用
Context.registerReceiver()方法 -
具体代码如下:
// 选择在Activity生命周期方法中的onResume()中注册
@Override
protected void onResume(){
super.onResume();
// 1. 实例化BroadcastReceiver子类 & IntentFilter
mBroadcastReceiver mBroadcastReceiver = new mBroadcastReceiver();
IntentFilter intentFilter = new IntentFilter();
// 2. 设置接收广播的类型
intentFilter.addAction(android.net.conn.CONNECTIVITY_CHANGE);
// 3. 动态注册:调用Context的registerReceiver()方法
registerReceiver(mBroadcastReceiver, intentFilter);
}
// 注册广播后,要在相应位置记得销毁广播
// 即在onPause() 中unregisterReceiver(mBroadcastReceiver)
// 当此Activity实例化时,会动态将MyBroadcastReceiver注册到系统中
// 当此Activity销毁时,动态注册的MyBroadcastReceiver将不再接收到相应的广播。
@Override
protected void onPause() {
super.onPause();
//销毁在onResume()方法中的广播
unregisterReceiver(mBroadcastReceiver);
}
}
特别注意
- 动态广播最好在
Activity的onResume()注册、onPause()注销。 - 原因:
- 对于动态广播,有注册就必然得有注销,否则会导致内存泄露
重复注册、重复注销也不允许
-
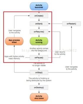
Activity生命周期如下:
Activity生命周期
Activity生命周期的方法是成对出现的:
- onCreate() & onDestory()
- onStart() & onStop()
- onResume() & onPause()
在onResume()注册、onPause()注销是因为onPause()在App死亡前一定会被执行,从而保证广播在App死亡前一定会被注销,从而防止内存泄露。
- 不在onCreate() & onDestory() 或 onStart() & onStop()注册、注销是因为:
当系统因为内存不足(优先级更高的应用需要内存,请看上图红框)要回收Activity占用的资源时,Activity在执行完onPause()方法后就会被销毁,有些生命周期方法onStop(),onDestory()就不会执行。当再回到此Activity时,是从onCreate方法开始执行。- 假设我们将广播的注销放在onStop(),onDestory()方法里的话,有可能在Activity被销毁后还未执行onStop(),onDestory()方法,即广播仍还未注销,从而导致内存泄露。
- 但是,onPause()一定会被执行,从而保证了广播在App死亡前一定会被注销,从而防止内存泄露。
5.2.3 两种注册方式的区别
示意图
5.3 广播发送者向AMS发送广播
5.3.1 广播的发送
- 广播 是 用”意图(
Intent)“标识 - 定义广播的本质 = 定义广播所具备的“意图(
Intent)” - 广播发送 = 广播发送者 将此广播的“意图(
Intent)”通过sendBroadcast()方法发送出去
5.3.2 广播的类型
广播的类型主要分为5类:
- 普通广播(
Normal Broadcast) - 系统广播(
System Broadcast) - 有序广播(
Ordered Broadcast) - 粘性广播(
Sticky Broadcast) - App应用内广播(
Local Broadcast)
具体说明如下:
1. 普通广播(Normal Broadcast)
即 开发者自身定义 intent的广播(最常用)。发送广播使用如下:
Intent intent = new Intent();
//对应BroadcastReceiver中intentFilter的action
intent.setAction(BROADCAST_ACTION);
//发送广播
sendBroadcast(intent);
- 若被注册了的广播接收者中注册时
intentFilter的action与上述匹配,则会接收此广播(即进行回调onReceive())。如下mBroadcastReceiver则会接收上述广播
<receiver
//此广播接收者类是mBroadcastReceiver
android:name=".mBroadcastReceiver" >
//用于接收网络状态改变时发出的广播
<intent-filter>
<action android:name="BROADCAST_ACTION" />
</intent-filter>
</receiver>
- 若发送广播有相应权限,那么广播接收者也需要相应权限
2. 系统广播(System Broadcast)
- Android中内置了多个系统广播:只要涉及到手机的基本操作(如开机、网络状态变化、拍照等等),都会发出相应的广播
- 每个广播都有特定的Intent - Filter(包括具体的action),Android系统广播action如下:
| 系统操作 | action |
|---|---|
| 监听网络变化 | android.net.conn.CONNECTIVITY_CHANGE |
| 关闭或打开飞行模式 | Intent.ACTION_AIRPLANE_MODE_CHANGED |
| 充电时或电量发生变化 | Intent.ACTION_BATTERY_CHANGED |
| 电池电量低 | Intent.ACTION_BATTERY_LOW |
| 电池电量充足(即从电量低变化到饱满时会发出广播 | Intent.ACTION_BATTERY_OKAY |
| 系统启动完成后(仅广播一次) | Intent.ACTION_BOOT_COMPLETED |
| 按下照相时的拍照按键(硬件按键)时 | Intent.ACTION_CAMERA_BUTTON |
| 屏幕锁屏 | Intent.ACTION_CLOSE_SYSTEM_DIALOGS |
| 设备当前设置被改变时(界面语言、设备方向等) | Intent.ACTION_CONFIGURATION_CHANGED |
| 插入耳机时 | Intent.ACTION_HEADSET_PLUG |
| 未正确移除SD卡但已取出来时(正确移除方法:设置--SD卡和设备内存--卸载SD卡) | Intent.ACTION_MEDIA_BAD_REMOVAL |
| 插入外部储存装置(如SD卡) | Intent.ACTION_MEDIA_CHECKING |
| 成功安装APK | Intent.ACTION_PACKAGE_ADDED |
| 成功删除APK | Intent.ACTION_PACKAGE_REMOVED |
| 重启设备 | Intent.ACTION_REBOOT |
| 屏幕被关闭 | Intent.ACTION_SCREEN_OFF |
| 屏幕被打开 | Intent.ACTION_SCREEN_ON |
| 关闭系统时 | Intent.ACTION_SHUTDOWN |
| 重启设备 | Intent.ACTION_REBOOT |
注:当使用系统广播时,只需要在注册广播接收者时定义相关的action即可,并不需要手动发送广播,当系统有相关操作时会自动进行系统广播
3. 有序广播(Ordered Broadcast)
- 定义
发送出去的广播被广播接收者按照先后顺序接收
有序是针对广播接收者而言的
-
广播接受者接收广播的顺序规则(同时面向静态和动态注册的广播接受者)
- 按照Priority属性值从大-小排序;
- Priority属性相同者,动态注册的广播优先;
-
特点
- 接收广播按顺序接收
- 先接收的广播接收者可以对广播进行截断,即后接收的广播接收者不再接收到此广播;
- 先接收的广播接收者可以对广播进行修改,那么后接收的广播接收者将接收到被修改后的广播
-
具体使用 有序广播的使用过程与普通广播非常类似,差异仅在于广播的发送方式:
sendOrderedBroadcast(intent);
4. App应用内广播(Local Broadcast)
-
背景 Android中的广播可以跨App直接通信(exported对于有intent-filter情况下默认值为true)
-
冲突 可能出现的问题:
- 其他App针对性发出与当前App intent-filter相匹配的广播,由此导致当前App不断接收广播并处理;
- 其他App注册与当前App一致的intent-filter用于接收广播,获取广播具体信息;
即会出现安全性 & 效率性的问题。
-
解决方案 使用App应用内广播(Local Broadcast)
- App应用内广播可理解为一种局部广播,广播的发送者和接收者都同属于一个App。
- 相比于全局广播(普通广播),App应用内广播优势体现在:安全性高 & 效率高
-
具体使用1 - 将全局广播设置成局部广播
- 注册广播时将exported属性设置为false,使得非本App内部发出的此广播不被接收;
- 在广播发送和接收时,增设相应权限permission,用于权限验证;
- 发送广播时指定该广播接收器所在的包名,此广播将只会发送到此包中的App内与之相匹配的有效广播接收器中。
通过intent.setPackage(packageName)指定报名
-
具体使用2 - 使用封装好的LocalBroadcastManager类 使用方式上与全局广播几乎相同,只是注册/取消注册广播接收器和发送广播时将参数的context变成了LocalBroadcastManager的单一实例
注:对于LocalBroadcastManager方式发送的应用内广播,只能通过LocalBroadcastManager动态注册,不能静态注册
//注册应用内广播接收器
//步骤1:实例化BroadcastReceiver子类 & IntentFilter mBroadcastReceiver
mBroadcastReceiver = new mBroadcastReceiver();
IntentFilter intentFilter = new IntentFilter();
//步骤2:实例化LocalBroadcastManager的实例
localBroadcastManager = LocalBroadcastManager.getInstance(this);
//步骤3:设置接收广播的类型
intentFilter.addAction(android.net.conn.CONNECTIVITY_CHANGE);
//步骤4:调用LocalBroadcastManager单一实例的registerReceiver()方法进行动态注册
localBroadcastManager.registerReceiver(mBroadcastReceiver, intentFilter);
//取消注册应用内广播接收器
localBroadcastManager.unregisterReceiver(mBroadcastReceiver);
//发送应用内广播
Intent intent = new Intent();
intent.setAction(BROADCAST_ACTION);
localBroadcastManager.sendBroadcast(intent);
5. 粘性广播(Sticky Broadcast)
由于在Android5.0 & API 21中已经失效,所以不建议使用,在这里也不作过多的总结。
6. 特别注意
对于不同注册方式的广播接收器回调OnReceive(Context context,Intent intent)中的context返回值是不一样的:
- 对于静态注册(全局+应用内广播),回调onReceive(context, intent)中的context返回值是:ReceiverRestrictedContext;
- 对于全局广播的动态注册,回调onReceive(context, intent)中的context返回值是:Activity Context;
- 对于应用内广播的动态注册(LocalBroadcastManager方式),回调onReceive(context, intent)中的context返回值是:Application Context。
- 对于应用内广播的动态注册(非LocalBroadcastManager方式),回调onReceive(context, intent)中的context返回值是:Activity Context;
7. 总结
- 本文主要介绍了
Android中四大组件的BroadcastReceiver的所有知识 - 接下来,我会继续介绍具体如何在Android中的其他知识,感兴趣的同学可以继续关注本人运营的
Wechat Public Account: - 我想给你们介绍一个与众不同的Android微信公众号(福利回赠)
- 我想邀请您和我一起写Android(福利回赠)
请点赞!因为你的鼓励是我写作的最大动力!
相关文章阅读
Android开发:最全面、最易懂的Android屏幕适配解决方案
Android事件分发机制详解:史上最全面、最易懂
Android开发:史上最全的Android消息推送解决方案
Android开发:最全面、最易懂的Webview详解
Android开发:JSON简介及最全面解析方法!
Android四大组件:Service服务史上最全面解析
Android四大组件:BroadcastReceiver史上最全面解析
欢迎关注Carson_Ho的简书!
不定期分享关于安卓开发的干货,追求短、平、快,但却不缺深度。
360人点赞 1人踩 四大组件
Carson_Ho 拥有4662钻 (约835.59元) 关注 "关注微信公众号:【carson带你解析Android】,带你高效、系统地学习Android知识"
共1人赞赏
赞赏
被以下专题收入,发现更多相似内容
Android开发
Android...
Android实践
Android开发
Android...
Android...
程序员 展开更多
推荐阅读更多精彩内容
- Android广播--官方文档(你确定完全懂了Broadcasts) Broadcasts Android apps can send or receive broadcast mes...
woitaylor - Android - 收藏集 Android 自定义View的各种姿势1 Activity的显示之ViewRootImpl详解 Activity...
passiontim - Android实习生 —— 四大组件之Broadcast Receiver 目录 前言 基础知识。 1.Android广播分为两个方面:广播发送者和广播接收者,通常情况下,Broadcast...
博儿丶 - Android广播 前言 本来想写一下广播的,发现查阅后有整理的不错的,只好转载图个简便,日后好复习转载:http://www.cnb...
提升即效率 - 『 有趣的 一字诗… 』 『 有趣的 一字诗… 』
SanrenDesign
Carson_Ho关注 拥有4662钻 (约835.59元)
评论44 赞360 360赞361赞 1 赞赏