重磅推荐:六个让前端开发既高效又有趣的工具

735 阅读4分钟

我最近已经大约应该有快一年的时间没有再开发 Android 了,自从来到二线城市,做 Android 开发也是断断续续,一会 Android ,一会小程序开发,一会又用 Vue 做前端开发,中间也穿插着各种技术管理和团队管理的工作。

在非一线城市做开发工作,给我最大的感受就是需要工程师什么都会,最好是全栈,你懂得越多越有价值,而不是你懂得越精,越深越有价值。

由于最近半年一直在做 Vue 的开发工作,今天我就整理了 6 个 Vue 相关的工具和开源库,都非常有价值,希望能够帮助到你们做前端开发同学。

1

适用于 Vue 的原型工具

今天推荐的这个开源工具就是:OverVue,Prototyping Tool For Vue Devs 适用于 Vue 的原型工具。

官方网址:https://www.overvue.io

这个工具能帮你生成 Vue 组件,设置 routes , 也可以帮你显像 Component Parent-Child 组件树。你只要做一些小配置然后可以下载 code boilerplate. 这样你就可以很方便简洁地生成 Vue 前台 APP 了!

该工具具有如下功能特点:

  1. 上传前端模型图像

  2. 可视化可拖动和可调整大小的组件

  3. 创建组件的父子层次结构

  4. 将 html 元素添加到组件

  5. 创建 Vue Router 使用的路由

  6. 每个组件的实时生成的可预览代码段

  7. 实时生成的树视图,以帮助可视化父子层次结构

  8. 保存项目并打开以前的项目

  9. 导出工作前端的完整样板代码

开源项目地址:https://github.com/TeamOverVue/OverVue

2

3D 效果轮播图组件

这个开源库是:vue-carousel-3d,它是一个带有 3D 效果的轮播图 vue 组件,非常好用。

就像是图中那样的 3D 效果,可以左右切换,效果非常不错哦!

开源项目地址:https://github.com/wlada/vue-carousel-3d

3

一个优雅的上传组件

这个组件库是:vue-filepond,它是 FilePond 的一个方便的适配器组件,它是一个 JavaScript 库,可以上传你投入的任何内容,优化图像以加快上传速度,并提供出色的,可访问的,如丝般顺畅的用户体验。

而且搭配 Doka.js 还可以进行图片的编辑处理。如下:

开源项目地址:https://github.com/pqina/vue-filepond

4

图片预览组件

这个图片预览的组件功能超级强大,非常的好用。它就是:v-viewer。

Vue 图片浏览组件 v-viewer,支持旋转、缩放、翻转等操作,基于 viewer.js。如下图:

开源项目地址:https://github.com/mirari/v-viewer

5

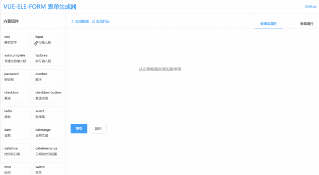
可视化表单设计工具

vue-ele-form-generator 是专为 vue-ele-form 开发的可视化表单设计工具,让表单开发的效率更上一层楼。

它的特性如下:

  • 可视化配置页面

  • 提供基础组件 和 高级组件

  • 一键生成配置 json 数据

  • 一键生成.vue 格式内容

真心强烈推荐,非常好用,看一下演示图片:

开源项目地址:https://github.com/dream2023/vue-ele-form-generator

6

事件订阅 / 发布组件

vue-happy-bus 是一款基于 vue 实现的订阅/发布插件。

我们通常在使用非父子组件间通信时,采用 new Bus() 的方式来做一个事件广播。但一个弊端就是,这种方式并不会自动销毁,所以为了避免回调函数重复执行,还要在 destroyed 周期中去做 Bus.$off('event name', fn) 的操作。

这样带来的冗余代码就是:

  1. $ 的回调函数必须是具名函数。不能简单的 on 的回调函数必须是具名函数。不能简单的 Bus.$on('event name', () => {}) 使用匿名函数作为回调了,所以需要将回调函数放到 metheds 中进行额外的声明

  2. destroyed 生命周期中去销毁事件的监听。

我只是想在某个路由中监听下 header 中一个按钮的点击事件而已,竟然要这么麻烦???

所以此轮子被造出来了 🤘。

它主要解决在非父子组件间通信时,解决重复绑定事件、无法自动销毁的而导致回调函数被执行多次的问题。

强烈推荐给大家,真实使用,非常好用。

开源项目地址:github.com/tangdaohai/…

更多程序员赚钱案例分享,尽在公众号:非著名程序员,如果想第一时间了解案例,赶紧来关注我吧!关注公众号,回复关键字:1024 ,免费领取独立开发者赚钱实操教程。