生撸一个API参数验证框架

2,211 阅读7分钟


你们之中大概率早已练就了代码的拷贝、粘贴,无敌的码农神功,其实做久了业务功能开发,练就这两个无敌神功,那是迟早的事儿。今天先抛一个小问题,来打通你的任督二脉,就是很好奇的问一下:业务功能开发中,输入参数校验占了你多少时间呢?有没有考虑如何进行验证模块化、通用化?


咱们还是换个问法,看看元芳怎么看。“到底该如何保证业务 API 的健壮性”,元芳你怎么看类?


关注“一猿小讲”公众号久了的元芳,多多少少都有点进步,所以不加思索的答到:首先要保证 API 输入参数的校验;然后……


听到“首先要保证 API 输入参数的校验”,就要给元芳打满分,因为他撬开了咱们今天的话题。


好了,请准备好小板凳,接下来看看如何玩转、生撸一个 API 参数校验的框架。


1.

常规写法。



备注:上面代码截图我仅用来举栗阐述,return 中的信息临时写死,应该动态设置返回码以及返回描述封装为 JSON 返回。


上图代码的栗子,也是众多新手最喜欢用的方式,毕竟在初入职场的程序猿眼中,错误的以为「代码量就是钱」,也可能是想在 SVN 或者 Git 上多留存更新记录,因为更新记录也是能体现代码量及劳动力的啊(捂嘴笑)。


但是往往一个 API 接口不简单只有两个输入参数,多则几十个参数,那岂不是大量代码的篇幅,都在进行参数校验,岂不是会耗费大量的时间精力,在参数校验上。


其实 API 接口入参校验步骤,我们大概可以分为:获取接口输入参数;校验必传参数是否传入;检验参数是否符合规则。


其实一旦找到规律,都可以交给机器去做,那咱们肯定可以打造一款高效的 API 参数校验的轮子。


2.

轮子应该有什么组成?


A. 接口入参配置;

B. 参数校验规则配置;

C. 封装参数校验失败时异常码以及异常信息;


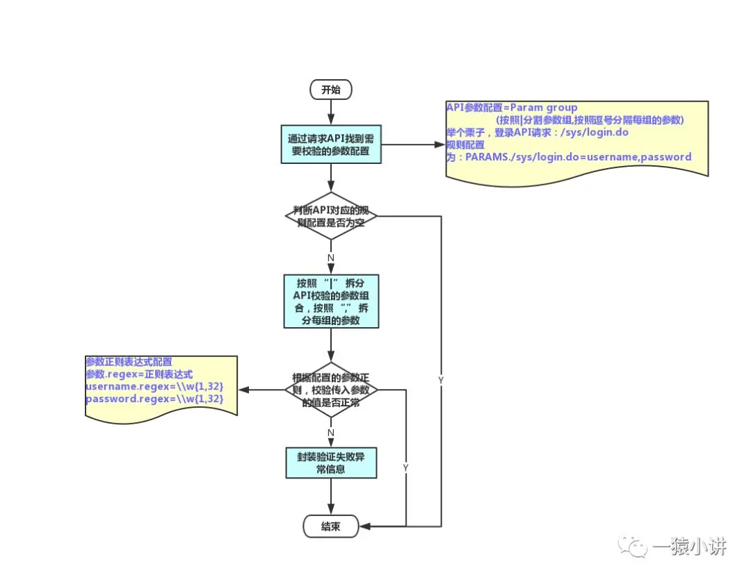
结合上面的思考,咱们还是画个简单的流程图吧,上一图就秒懂。


3.

轮子应该咋实现?


A. 定义 API 接口入参配置文件 param.properties

########业务功能健壮性参数规则配置############################
#接口参数配置=Param group(按照|分割参数组,按照逗号分隔每组的参数)
##########################################################
#系统接口所需参数配置(PARAMS.apiURL=参数列表)
PARAMS./sys/login.do=username,password

B. 定义 API 接口参数正则校验 regex.properties

########业务功能健壮性参数规则配置############################
#接口参数正则表达式配置(PARAMS.接口URL.参数.regex=正则表达式)
PARAMS./sys/login.do.username.regex=\\w{1,32}
#全局参数正则表达式配置(参数.regex=正则表达式)
password.regex=\\w{1,32}

C. 开始生撸代码

第一步:定义如何根据请求的 api 接口获取对应的入参配置。



第二步:验证传入参数的值是否符合规则。由于每个 API 支持多组参数传入的情形,所以可以按照“|”分割多组参数。



第三步:验证传入参数的值是否符合规则,真正的校验逻辑。



第四步:按照咱们的流程图,把上面的方法串在一起,封装成一个 Service,想在哪儿用,在哪儿用,So Easy!!!其中 doService 方法的入参,apiUrl 就是接口的 url,json 是传入的参数。



“一猿小讲”公众号是个有态度、有温度的公众号,所以还是一定要把主要代码分享给大家,以便你们更好的进步。

import com.alibaba.fastjson.JSONObject;
import org.apache.commons.lang3.ArrayUtils;
import org.apache.commons.lang3.StringUtils;

/**
 * 请求参数校验服务
 * desc:
 * 1、通过传入的apiUrl找到需要校验的数据(param.properties),
 * 2、通过传入的参数key找到对应的正则表达式(regex.properties),
 * 3、对需要校验的数据进行正则表达式
 * 4、支持必填非必填字段校验
 */
public class RequestParamCheckService {

    public static final String REGKEY = "PARAMS.";
    public static final String REGEX = ".regex";

    public void doService(String apiUrl, JSONObject json) {
        //1. 校验 API URL 是否传入
        if (StringUtils.isEmpty(apiUrl)) {
            System.out.println("Miss api url");
            return;
        }
        //2. 根据 API URL 获取参数的配置
        String paramKeyConf = StringUtils.trim(getKeyByApiUrl(apiUrl));
        if (StringUtils.isEmpty(paramKeyConf)) {
            System.out.println(String.format("%s found no check info", apiUrl));
            return;
        }
        //3. 验证传入参数的值是否符合配置定义的规则
        boolean[] validateAry = validate(apiUrl, paramKeyConf, json);
        //4. 校验参数校验结果
        if (!ArrayUtils.contains(validateAry, true)) {
            System.out.println(String.format("%s param validate fail", apiUrl));
            //TODO 此处需要根据字段获取对应的返回码以及返回信息,可以自行扩展实现一下,本次硬编码
            throw new ValidateException("99999999", "参数校验失败");
        }
    }

    /**
     * 验证传入参数的值是否符合配置定义的规则
     *
     * @param apiUrl       接口
     * @param paramKeyConf 配置的参数key
     * @param json         传入的json报文内容
     * @return 验证结果
     */
    private boolean[] validate(String apiUrl, String paramKeyConf, JSONObject json) {
        // 将KEY分隔
        String[] chkKeys = paramKeyConf.split("\\|");
        //判断拆分后的参数是否为组合配置
        //针对每组参数校验是否传入,最后得出参数传入是否正确
        boolean[] validateAry = new boolean[chkKeys.length];
        for (int i = 0; i < chkKeys.length; i++) { //针对每个参数组进行验证
            String[] unitKeyAry = chkKeys[i].split(","); //按照逗号拆分每组的参数key配置
            validateAry[i] = check(apiUrl, json, unitKeyAry); //校验参数是否符合规则
        }
        return validateAry;
    }

    /**
     * 校验传入的参数是否符合规则
     *
     * @param apiUrl 校验的apiUrl
     * @param json   传入的json报文数据
     * @param keyAry 参数数组
     * @return 校验结果
     */
    private boolean check(String apiUrl, JSONObject json, String[] keyAry) {
        //验证是否通过,默认为true通过
        boolean isCheckSucc = true;
        for (String unitKey : keyAry) {
            //按照括号拆分,区分是必填还是选填,参数传入就要进行验证正则
            //获取"("首次出现的位置
            boolean isOptional = isOptionalParam(unitKey);
            //非必传
            if (isOptional) {
                unitKey = removBrackets(unitKey);
            }
            //针对每组参数进行必传校验、针对每组参数进行格式校验
            if (!check(apiUrl, unitKey, json, !isOptional)) {
                //验证失败
                isCheckSucc = false;
                break;
            }
        }
        return isCheckSucc;
    }

    /**
     * 根据apiUrl从配置文件读取key
     *
     * @param apiUrl
     * @return apiUrl 对应的入参配置
     */
    public String getKeyByApiUrl(String apiUrl) {
        //例如:请求的apiUrl为 /sys/login.do 则 key 为 PARAMS./sys/login.do
        //     其中apiUrl 对应的参数值为 username,password
        return ConfigUtils.getConfig(REGKEY + apiUrl);
    }

    /**
     * 根据apiUrl从配置文件读取入参对应的正则
     *
     * @param apiUrl
     * @return
     */
    public String getKeyRegex(String apiUrl, String paramKey) {
        // 优先根据 PARAMS.接口URL.参数.regex 为key获取对应的正则校验规则
        String key = REGKEY + apiUrl + "." + paramKey + REGEX;
        //TODO 根据 key 读取 regex.properties 配置文件获取正则表达式
        String keyRegex = StringUtils.trim(ConfigUtils.getConfig(key));
        if (StringUtils.isEmpty(keyRegex)) {
            // 如果根据 PARAMS.接口URL.参数.regex 为key没有对应的正则校验规则
            // 则直接根据参数 参数.regex 为key 获取配置的正则校验规则
            keyRegex = ConfigUtils.getConfig(paramKey + REGEX);
        }
        return keyRegex;
    }

    /**
     * 真正的校验逻辑,通过配置的正则表达式校验字段是否符合规范
     *
     * @param apiUrl   待校验的接口URL
     * @param paramKey 参数key
     * @param json     传入的json报文串
     * @param must     是否必传参数
     * @return 验证结果
     */
    protected boolean check(String apiUrl, String paramKey, JSONObject json, boolean must) {
        String value = StringUtils.trim(json.getString(paramKey));
        if (StringUtils.isEmpty(value)) {
            // 必传字段为空,验证fail
            if (must) {
                System.out.println(String.format("Request Parameter %s is Empty", paramKey));
                return false;
            }
        } else {
            String regex = getKeyRegex(apiUrl, paramKey);
            if (StringUtils.isEmpty(regex)) {
                System.out.println(String.format("Request Parameter %s found no regex info", paramKey));
                return true;
            }
            // 去掉空格字符
            value = value.replaceAll("\\s*", "");
            // 不符合正则表达式
            if (!value.matches(regex)) {
                System.out.println(String.format("Request Parameter %s[%s] cannot match the regex[%s]", paramKey, value, regex));
                return false;
            }
        }
        return true;
    }

    /**
     * 去除中括号
     *
     * @param key 待校验的Key
     * @return 去除中括号的字符串
     */
    private String removBrackets(String key) {
        return key.substring(1, key.length() - 1);
    }

    /**
     * 是否是必须的字段
     *
     * @param key 待校验的Key
     * @return 必须字段返回true, 否则返回false
     */
    private boolean isOptionalParam(String key) {
        return key.startsWith("[") && key.endsWith("]");
    }
}

好了,生撸验证框架就分享到这儿吧,其实还有很多细节没有深入去说,只是讲了大体的思路,不过代码中注释已经写的很清晰了。如果你能搞明白,并在实际项目中应用,那肯定会大幅度提升开发效率,腾出更多时间去冲咖啡。

最后,如果感觉有点帮助,可以关注“一猿小讲”微信公众号,了解更多精彩分享。